React组件一 从零开始学React

197 阅读4分钟

小知识,大挑战!本文正在参与“程序员必备小知识”创作活动。

组件的生命周期

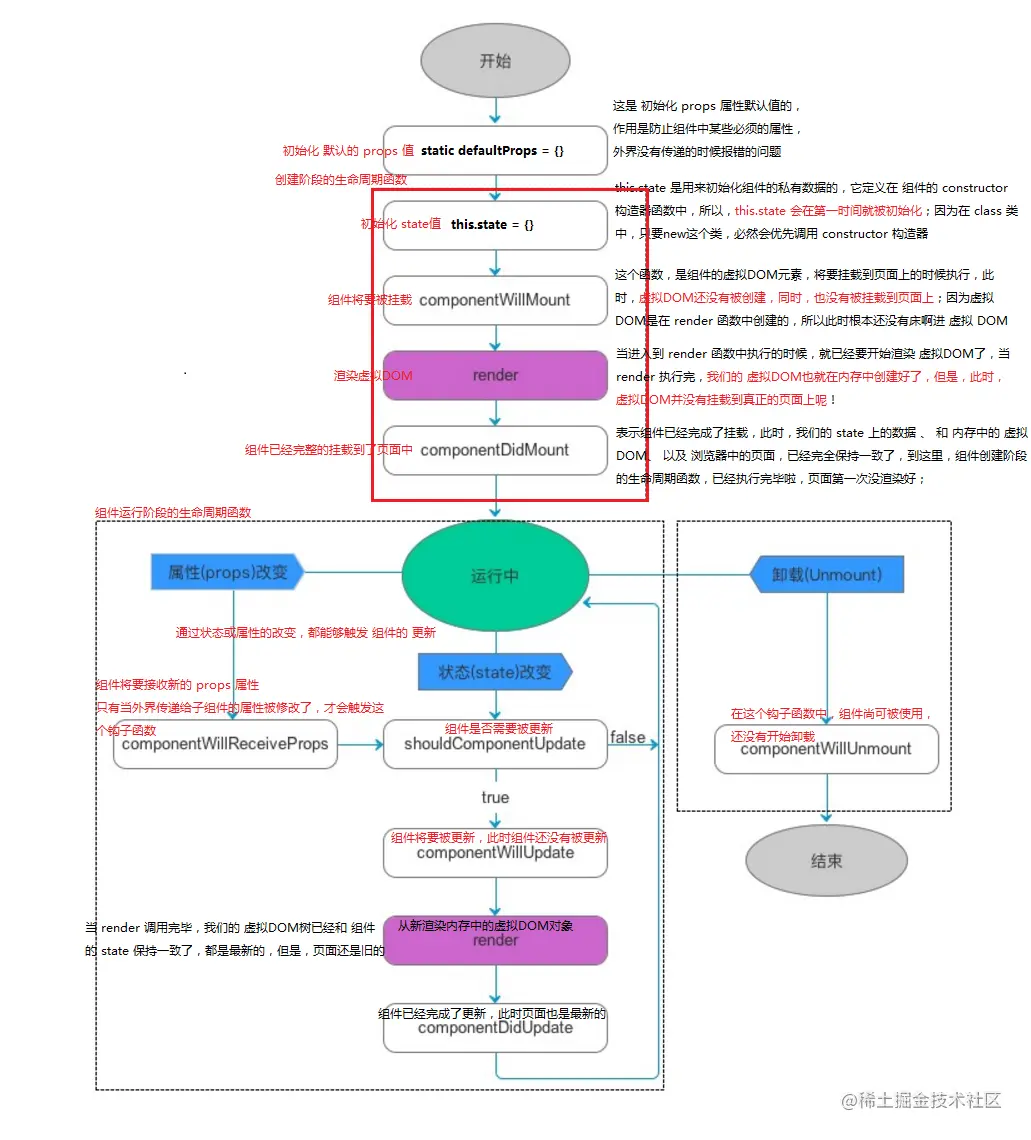
  • 概念:在组件创建、到加载到页面上运行、以及组件被销毁的过程中,总是伴随着各种各样的事件,这些在组件特定时期,触发的事件,统称为 组件的生命周期;

  • 组件生命周期分为三部分:

    • 组件挂载阶段:组件创建阶段的生命周期函数,有一个显著的特点:创建阶段的生命周期函数,在组件的一辈子中,只执行一次;

    componentWillMount: 组件将要被挂载,此时还没有开始渲染虚拟DOM render:第一次开始渲染真正的虚拟DOM,当render执行完,内存中就有了完整的虚拟DOM了 componentDidMount: 组件完成了挂载,此时,组件已经显示到了页面上,当这个方法执行完,组件就进入都了 运行中 的状态

    • 组件运行阶段:也有一个显著的特点,根据组件的state和props的改变,有选择性的触发0次或多次;

    componentWillReceiveProps: 组件将要接收新属性,此时,只要这个方法被触发,就证明父组件为当前子组件传递了新的属性值; shouldComponentUpdate: 组件是否需要被更新,此时,组件尚未被更新,但是,state 和 props 肯定是最新的 componentWillUpdate: 组件将要被更新,此时,尚未开始更新,内存中的虚拟DOM树还是旧的 render: 此时,又要重新根据最新的 state 和 props 重新渲染一棵内存中的 虚拟DOM树,当 render 调用完毕,内存中的旧DOM树,已经被新DOM树替换了!此时页面还是旧的 componentDidUpdate: 此时,页面又被重新渲染了,state 和 虚拟DOM 和 页面已经完全保持同步

    • 组件销毁阶段:也有一个显著的特点,一辈子只执行一次;

    componentWillUnmount: 组件将要被卸载,此时组件还可以正常使用;

vue中的生命周期图

React Native 中组件的生命周期

React中组件的生命周期 - 详解.png

defaultProps

在组件创建之前,会先初始化默认的props属性,这是全局调用一次,严格地来说,这不是组件的生命周期的一部分。在组件被创建并加载候,首先调用 constructor 构造器中的 this.state = {},来初始化组件的状态。

通过Counter计数器的小案例 - 了解生命周期函数

  1. 给组件设置默认属性:
  2. 给属性进行类型校验,需要先运行cnpm i prop-types --save
  3. import Types from 'prop-types'
  4. static propTypes = {number:Types .number}

React生命周期的回调函数总结成表格如下: React生命周期表格 组件生命周期的执行顺序:

  • Mounting:
  • constructor()

  • componentWillMount()

    • 组件即将挂在到页面上时执行,此时还没有挂在到页面上 ,虚拟dom也没开始创建
    • 等同于vue中的created钩子函数
    • 无法获取dom
    • 能获取到props
    • 能获取到state
    • 能调用自定义函数
  • render() 开始渲染内存中的虚拟dom,当这个函数执行完,内存中就有了一个虚拟dom 但是页面尚未显示dom元素

    • 在return之前虚拟dom还没有开始创建,页面上拿不到任何元素
    • return执行完毕后,虚拟dom创建好了,但是还没有挂在到页面上。
  • componentDidMount() 虚拟dom挂在完成,页面,虚拟内存中,数据保持一致。

    • 最早只能在此函数中操作dom元素
    • 相当于vue中的mounted钩子函数
    • 此组件执行完,就进入到了运行中的状态,所以此函数是组件创建阶段的最后一个函数
  • Updating:
  • componentWillReceiveProps(nextProps)

    • 组件将要接收,外界传递过来的新的props属性值
    • 当子组件第一次被渲染到页面上的时候,不会触发这个函数
    • 只有当父组件中,通过某些事件,重新修改了传递给子组件的props 数据之后,才会触发
    • 获取的数据不是最新,
    • 最新的数据通过参数来获取
  • shouldComponentUpdate(nextProps, nextState)

    • 此函数中要求必须返回一个boolean 如果返回一个fasle,则不会继续执行后续的生命周期函数,而是直接退回到了运行中状态,此时后续的render函数并没有被执行,因此页面不会被更新,但是组件中的state状态,却被修改了

    • 可以通过不同的条件来指定后续的执行效果

      • 偶数次累加
      • // console.log(this.state.num);
        // return nextState.num %2 ===0?true:false;
        
  • componentWillUpdate(nextProps, nextState)

    • 组件将要更新,此时尚未更新,在进入这个生命周期函数的时候,内存中的虚拟DOM是旧的,页面上的DOM元素也是旧的

    • 此时页面上的 DOM节点,都是旧的,应该慎重操作,因为你可能操作的是旧DOM

      获取dom元素
      1.原生方式
      2.ref属性
      
  • render() 在render函数中,不能调用setState()方法

  • componentDidUpdate(prevProps, prevState)

    • 组件完成了更新,此时,state中的数据、虚拟DOM、页面上的DOM,都是最新的,此时,你可以放心大胆的去操作页面了
  • Unmounting:
  • componentWillUnmount()