【WordPress】入门使用篇-【5.Gmail配置SMTP发送邮件】

555 阅读1分钟

Gmail配置SMTP发送邮件

前言: 上一篇内容已经介绍了WordPress安装主题和插件,这一篇内容记录的是WordPress Gmail配置SMTP发送邮件

原文: www.wpdaxue.com/wordpress-g…

前期准备:

安装 WP Mail SMTP 插件

WP Mail SMTP 插件支持Gmail的验证方式,所以推荐大家使用。

在网站后台 插件-安装插件 搜索WP Mail SMTP安装。

image.png

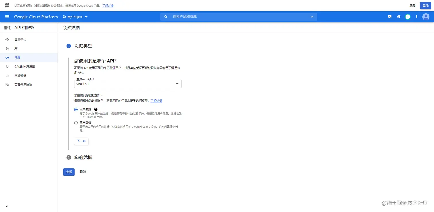
配置Gmail API

1、您需要授权服务器访问您的Gmail帐户。如果您在Gmail上合并了多个帐户,请执行以下操作:→使用主帐户登录→ 允许访问您的Google帐户,然后单击“继续”按钮。

2、使用您的Gmail ID 登录到Google开发者控制台,会出现下图界面,直接点击继续:

image.png

image.png