我的成长记1:手把手教你如何画出令人称赞的图(程序员必读)

277 阅读7分钟

file

画一张好图的意义?

作为程序员的你,你经常做的除了起给变量和类起名字、另一就是画图了。抛开起名字这个令人头疼的问题,画图对我们来说是一个表达想法非常不错的方法。

因为画图可以清晰的表述你的思维框架,帮你梳理逻辑,更好的传达信息。

有的人跟我说画图是一项费时费力的活,的确是这样。但是你要换一个思路想想,为什么会费时费力呢?因为你的大脑在组织你用语言所表达的东西,而且你要思考如何表达才能简单、清晰。如果你只是胡乱涂鸦,那肯定不会费事的,是不是?

那么,知道了这一点,其实你会发现,如果你画了几张高质量的图,能清晰的表达你的思想。无论在工作、面试与人交流都可以起到事半功倍的效果。

那你是不是应该在这个方面多留一些,多学习一点方法和表述手段。这样能对你的工作生活都很有帮助。

画好图的必备思想

**站在观众和新人的角度画图。**假设你就是第一次理解这个知识和技术,你接受了怎么样的表述才能理解。你就朝着这个方向去画图,肯定会有提升的。

这一点是非常重要的。我会尽量用如果我是读者或者观众我怎么能理解这张图。如果理解吃力,说明不太合适。是否要拆分更多的图,一步一步带着来解释。

是否要举例子,结合图来表述等等。当你站在这中角度思考时,画图肯定会有进步的。

**人生处处是道场,任何行业、任何人都可以有学习的东西。**你可以向有经验的人、网站、平台等等,学习各种画图的案例。比如配色方案、流程图搭配等等。

比如我看到一个官方网站spring.io的配色不错,我可以通过在线颜色刷工具吸取下颜色,借鉴它的配色方案。

file

之后可以通过一些在线制图网站,比如创可贴,找一个模板,改改颜色和图片,得到了如下的海报图片:

file

类似的学习还有很多:

或者某个公众号文章排版不错,可以借鉴修改下。或者从事非线性编辑的朋友,比如搞PS、premiere之类的,他们常使用的一些色卡。可以找到一些配色方案,用于画图搭配。或者有写文章不错的或者演讲不错的人,跟他们学习下文章的布局,演讲的布局,可以学到坡道-内容-甜点的布局思路。或者.....

其实有太多了值得你学习的东西,前提是只要你有想法,有好的心态,之后有目标,方法和能力才是其次,有了想法、心态、目标,办法总比困难多,剩下的都好解决。

**由粗到细,由顶层到底层。**表达任何事情,都需要从脉络到细节,不能上来直接就是某个细节画一张图。

比如之前Kafka成长记5中,先应该有一张,Producer发送消息的核心逻辑脉络图,之后才是每一步细节的图才会更好一点。

file

梳理了整体,之后分析每一步,如元数据拉取、producer消息的初步序列化、分区路由、缓冲器原理等。

就像之前大学中将流程图时,也有提到过顶层流程图、一级、二级流程图之类的,这种思想可以类比到很多地方。

**注意突出信息的表达。**适当加以备注、颜色、加粗等方式,说明陌生词汇、强调重点等。注意重复,可以适当重复重要的逻辑和晦涩的知识。拆分步骤图,细化逻表达。

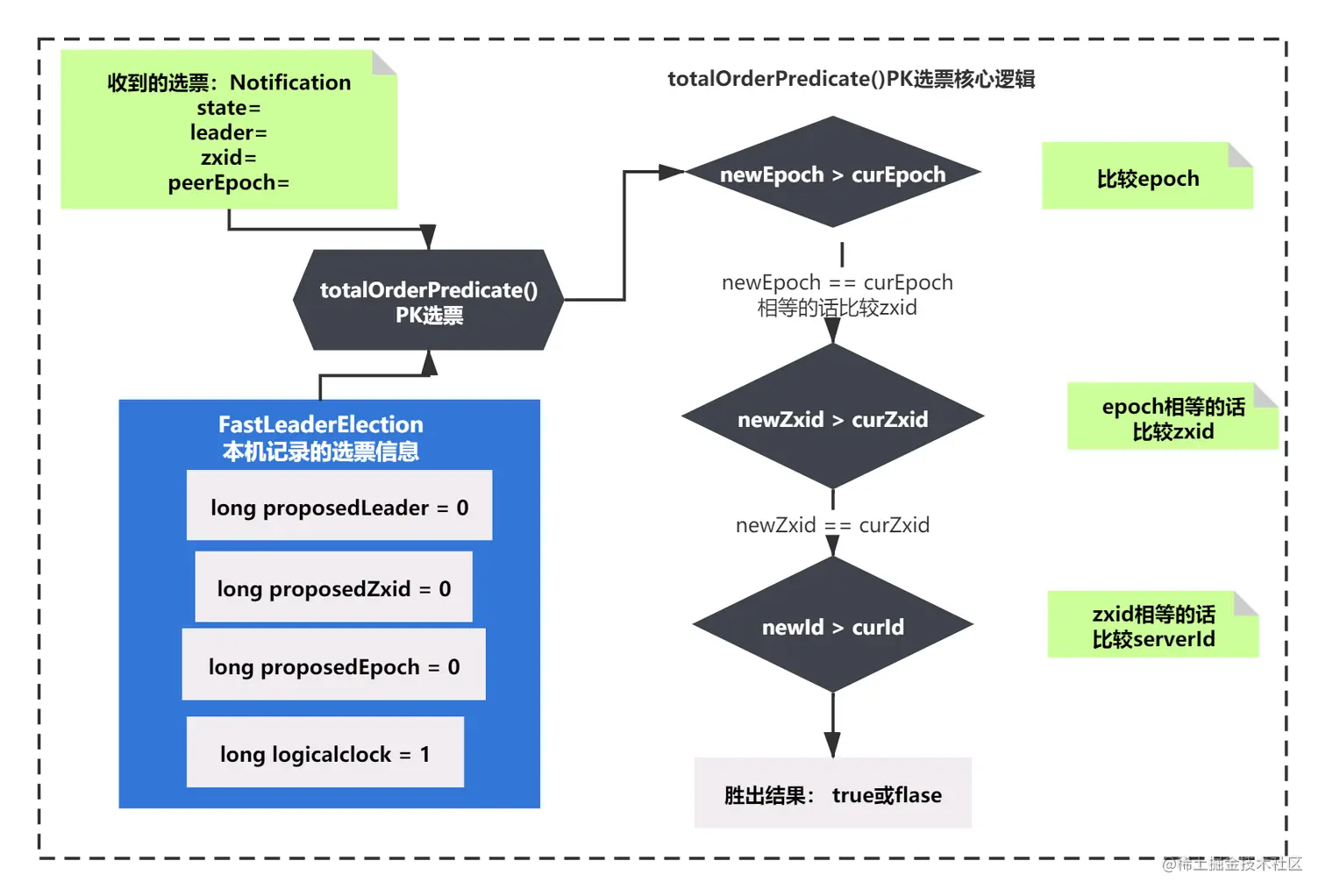
比如一些陌生的业务名词、复杂的逻辑。都可以通过上面的方式表述。之前Zookeeper成长记中,讲选举原理的时候,就将选举的复杂逻辑,拆为步骤图,增加备注、高亮关键字等方式来画的图。如下所示《选举过程PK选票逻辑》:

file

上图使用绿色的备注突出关键信息,整体图片属于选举过程中的第xx步。

如何有好的配色

当你认识到了画图的价值和常见的思想后,其实你应该明白,思想有了,方法其实就会有很多。

我这里给大家分享一个非常实用的方法—如何选图形配色。

很多人画图就是灰白系列,或者特别辣眼睛系列的配色方案,颜色搭配不合理会导致,看不清楚文字、理解困难等问题。

所以一个好的配色方案绝对可以给你的图带来事半功倍的效果。

获取配色方案的方法有很多,我给你大家介绍下我用的方式吧。

首先就是画图的平台或者说是软件选择。很多年前,我使用过很多画图软件各种UML系列的,像什么smartUml、viso、PowerDesigner反正一大堆,

之前我们都是习惯下载一个软件,装在电脑上。但是近些年随着网速提升,互联网的发展,越来越多的人喜欢在线作图。

出现了ProcessOn、亿图等等这些在线绘图软件。其实无论用什么软件,只要你习惯用的方便就行,这个没有什么好坏之分。

选色卡

就拿ProcessOn举例,我觉得可以在线画图+使用git,可以满足我多地办公的编写成长记文章的需求。所以自然而然成长记的图大多是用这个软件制作的。

好了回到整体,配色方案,如何指定。很多人可能还不知道配色方案,色卡这些词汇。其实不难理解,在编辑领域,说白了就是一些美工和设计师将适当的冷暖色进行搭配,形成的系列,就是一套配色方案,而很多设计师,喜欢将多个配色方案制作成色卡收藏,形成自己的风格搭配。

那么既然有现成的搭配方案,你肯定不需要费时费力自己去搭配了,自己的审美一不小心就搭配出来辣眼睛的配色了。

色卡来源其实你随便百度一下就可以了,现在有很多在线色卡网站。比如下网站:colordrop.io/

file

如果你喜欢某一个网站或者图片的颜色搭配,也可以通过在线吸管,获取对应的颜色,比如:www.jiniannet.com/Page/allcol…

file

制作和收藏色卡

有了色卡,你可以通过颜色自己制作出一个图,来收藏。如建立一个色卡搭配图,每次从这里拷贝对应的色卡画图即可。

file

ProcessOn今年升级了一个功能,有一个收藏搭配的功能,可以将色卡拖到左侧,不用单独存放在一个文件了。这个还是不错的。

file

之后有了色卡,使用不同的色卡进行画图就可以了。如下示例

示例1:

file

示例2:

file

示例3:

file

小结

画图的价值,更好的表达和梳理思路

画图的思想分享了:

站在观众和新人的角度画图。

人生处处是道场,任何行业、任何人都可以有学习的东西

由粗到细,由顶层到底层

注意突出信息的表达。

最后是方法分享,配色的方法:选色卡、制作和收藏色卡

当你知道了思想,方法自然会有。相信只要你按照我之前介绍的思想,不断的思考和实践,相信你的画图能力一定能提高!

今天我们就到这里。如果你想听我分享更多自己的成长和故事,欢迎留言在评论区,我看到觉得不错的会给大家安排的~~

本文由博客一文多发平台 OpenWrite 发布!