庖丁解牛|图解 MySQL 8.0 优化器查询转换篇

1,350 阅读18分钟

简介: 本篇介绍子查询、分析表和JOIN的复杂转换过程

一 背景和架构

在《庖丁解牛-图解MySQL 8.0优化器查询解析篇》一文中我们重点介绍了MySQL最新版本8.0.25关于SQL基本元素表、列、函数、聚合、分组、排序等元素的解析、设置和转换过程,本篇我们继续来介绍更为复杂的子查询、分区表和JOIN的复杂转换过程,大纲如下:

Transformation

  • remove_redundant_subquery_clause :Permanently remove redundant parts from the query if 1) This is a subquery 2) Not normalizing a view. Removal should take place when a query involving a view is optimized, not when the view is created.
  • remove_base_options:Remove SELECT_DISTINCT options from a query block if can skip distinct
  • resolve_subquery :Resolve predicate involving subquery, perform early unconditional subquery transformations
  • Convert subquery predicate into semi-join, or
  • Mark the subquery for execution using materialization, or
  • Perform IN->EXISTS transformation, or
  • Perform more/less ALL/ANY -> MIN/MAX rewrite
  • Substitute trivial scalar-context subquery with its value
  • transform_scalar_subqueries_to_join_with_derived:Transform eligible scalar subqueries to derived tables.
  • flatten_subqueries :Convert semi-join subquery predicates into semi-join join nests. Convert candidate subquery predicates into semi-join join nests. This transformation is performed once in query lifetime and is irreversible.
  • apply_local_transforms :
  • delete_unused_merged_columns : If query block contains one or more merged derived tables/views, walk through lists of columns in select lists and remove unused columns.
  • simplify_joins : Convert all outer joins to inner joins if possible.
  • prune_partitions :Perform partition pruning for a given table and condition.
  • push_conditions_to_derived_tables :Pushing conditions down to derived tables must be done after validity checks of grouped queries done by apply_local_transforms();
  • Window::eliminate_unused_objects:Eliminate unused window definitions, redundant sorts etc.

二 详细转换过程

1 解析子查询(resolve_subquery)

解析条件中带有子查询的语句,做一些早期的无限制的子查询转换,包括:

  • 标记subquery是否变成semi-join

转换判断条件

  • 检查OPTIMIZER_SWITCH_SEMIJOIN和HINT没有限制
  • 子查询是IN/=ANY和EXIST subquery的谓词
  • 子查询是简单查询块而不是UNION
  • 子查询无隐形和显性的GROUP BY
  • 子查询没有HAVING、WINDOW函数
  • Resolve的阶段是Query_block::RESOLVE_CONDITION和Query_block::RESOLVE_JOIN_NEST并且没有用到最新的Hyper optimizer优化器。
  • 外查询块可以支持semijoins
  • 至少要一个表,而不是类似"SELECT 1"
  • 子查询的策略还没有指定Subquery_strategy::UNSPECIFIED
  • 父查询也至少有一个表
  • 父查询和子查询都不能有straight join
  • 父查询块不禁止semijoin
  • IN谓词返回值是否是确定的,不是RAND
  • 根据子查询判断结果是否需要转成true还是false以及是否为NULL,判断是可以做antijoin还是semijoin
  • Antijoin是可以支持的,或者是semijoin
  • offset和limit对于semjoin是有效的,offset是从第一行开始,limit也不是0

设置Subquery_strategy::CANDIDATE_FOR_SEMIJOIN并添加sj_candidates

  • 标记subquery是否执行时采用materialization方案

  • 如果不符合转换semijoin,尝试使用物化方式,转换判断条件

  • Optimzier开关subquery_to_derived=on

  • 子查询是IN/=ANY or EXISTS谓词

  • 子查询是简单查询块而不是UNION

  • 如果是[NOT] EXISTS,必须没有聚合

  • Subquery谓词在WHERE子句(目前没有在ON子句实现),而且是ANDs or ORs的表达式tree

  • 父查询块支持semijoins

  • 子查询的策略还没有指定Subquery_strategy::UNSPECIFIED

  • 父查询也至少有一个表,然后可以做LEFT JOIN

  • 父查询块不禁止semijoin

  • IN谓词返回值是否是确定的,不是RAND

  • 根据子查询判断结果是否需要转成true还是false以及是否为NULL,判断是可以做antijoin还是semijoin

  • 不支持左边参数不是multi-column子查询(WHERE (outer_subq) = ROW(derived.col1,derived.col2))

  • 该子查询不支持转换为Derived table(m_subquery_to_derived_is_impossible)

  • 设置Subquery_strategy::CANDIDATE_FOR_DERIVED_TABLE并添加sj_candidates

  • 如果上面两个策略无法使用,根据类型选择transformer

  • Item_singlerow_subselect::select_transformer

  • 对于简单的标量子查询,在查询中直接用执行结果代替

    select * from t1 where a = (select 1); => select * from t1 where a = 1;

Item_in_subselect/Item_allany_subselect::select_transformer->select_in_like_transformer

  • select_in_like_transformer函数来处理 IN/ALL/ANY/SOME子查询转换transformation

  • 处理"SELECT 1"(Item_in_optimizer)

  • 如果目前还没有子查询的执行方式,也就是无法使用semijoin/antijoin执行的子查询,会做IN->EXISTS的转换,本质是在物化执行和迭代式循环执行中做选择。IN语法代表非相关子查询仅执行一次,将查询结果物化成临时表,之后需要结果时候就去物化表中查找;EXISTS代表对于外表的每一条记录,子查询都会执行一次,是迭代式循环执行。子查询策略设定为Subquery_strategy::CANDIDATE_FOR_IN2EXISTS_OR_MAT

  • 重写single-column的IN/ALL/ANY子查询(single_value_transformer)

    oe cmpcmp (SELECT ie FROM ... WHERE subq_where ... HAVING subq_having) =>

    • oe cmpcmp (SELECT MAX(...) ) // handled by Item_singlerow_subselect
    • oe cmpcmp <max>(SELECT ...) // handled by Item_maxmin_subselect ​ fails=>Item_in_optimizer
    • 对于已经是materialized方案,不转换
    • 通过equi-join转换IN到EXISTS
  • 如果是ALL/ANY单值subquery谓词,尝试用MIN/MAX子查询转换

    SELECT * FROM t1 WHERE a < ANY (SELECT a FROM t1); => SELECT * FROM t1 WHERE a < (SELECT MAX(a) FROM t1)

  • 不满足上面,调用single_value_in_to_exists_transformer转换IN到EXISTS

  • 转换将要将子查询设置为相关子查询,设置UNCACHEABLE_DEPENDENT标识

  • 如果子查询包含聚合函数、窗口函数、GROUP语法、HAVING语法,将判断条件加入到HAVING子句中,另外通过ref_or_null_helper来区分NULL和False的结果,如需要处理NULL IN (SELECT ...)还需要封装到Item_func_trig_cond触发器中。

    SELECT ... FROM t1 WHERE t1.b IN (SELECT <expr of SUM(t1.a)> FROM t2) => SELECT ... FROM t1 WHERE t1.b IN (SELECT <expr of SUM(t1.a)> FROM t2 [trigcond] HAVING t1.b=ref-to-<expr of SUM(t1.a)>)

  • 如果子查询不包含聚合函数、窗口函数、GROUP语法,会放在WHERE查询条件中,当然如果需要处理NULL情况还是要放入HAVING子句(Item_func_trig_cond+Item_is_not_null_test)。

    不需要区分NULL和FALSE的子查询: ​ SELECT 1 FROM ... WHERE (oe cmpcmp ie) AND subq_where ​ 需要区分的子查询: SELECT 1 FROM ... WHERE subq_where AND trigcond((oe cmpcmp ie) OR (ie IS NULL)) HAVING trigcond(@<is_not_null_test@>(ie))

  • JOIN::optimize()会计算materialization和EXISTS转换的代价进行选择,设置m_subquery_to_derived_is_impossible = true

  • ROW值转换,通过Item_in_optimizer,不支持ALL/ANY/SOME(row_value_transformer)

  • Item_in_subselect::row_value_in_to_exists_transformer

    for (each left operand) create the equi-join condition if (is_having_used || !abort_on_null) create the "is null" and is_not_null_test items if (is_having_used) add the equi-join and the null tests to HAVING else add the equi-join and the "is null" to WHERE add the is_not_null_test to HAVING

  • 没有HAVING表达式

    (l1, l2, l3) IN (SELECT v1, v2, v3 ... WHERE where) => EXISTS (SELECT ... WHERE where and (l1 = v1 or is null v1) and (l2 = v2 or is null v2) and (l3 = v3 or is null v3) [ HAVING is_not_null_test(v1) and is_not_null_test(v2) and is_not_null_test(v3)) ] <-- 保证不为NULL可以去掉HAVING

  • 有HAVING表达式

    (l1, l2, l3) IN (SELECT v1, v2, v3 ... HAVING having) => EXISTS (SELECT ... HAVING having and (l1 = v1 or is null v1) and (l2 = v2 or is null v2) and (l3 = v3 or is null v3) and is_not_null_test(v1) and is_not_null_test(v2) and is_not_null_test(v3))

2 转换的标量子查询转换成Derived Table(transform_scalar_subqueries_to_join_with_derived)

该特性是官方在8.0.16中为了更好的支持Secondary Engine(Heapwave)的分析下推,增强了子查询的转换能力。可以先直观的看下转换和不转换的执行计划的不同:

root:test> set optimizer_switch = 'subquery_to_derived=off';
Query OK, 0 rows affected (0.00 sec)
​
root:test> EXPLAIN SELECT b, MAX(a) AS ma FROM t4 GROUP BY b HAVING ma < (SELECT MAX(t2.a) FROM t2 WHERE t2.b=t4.b);
+----+--------------------+-------+------------+------+---------------+------+---------+------+------+----------+-----------------+
| id | select_type        | table | partitions | type | possible_keys | key  | key_len | ref  | rows | filtered | Extra           |
+----+--------------------+-------+------------+------+---------------+------+---------+------+------+----------+-----------------+
|  1 | PRIMARY            | t4    | NULL       | ALL  | NULL          | NULL | NULL    | NULL |   10 |   100.00 | Using temporary |
|  2 | DEPENDENT SUBQUERY | t2    | NULL       | ALL  | NULL          | NULL | NULL    | NULL |    3 |    33.33 | Using where     |
+----+--------------------+-------+------------+------+---------------+------+---------+------+------+----------+-----------------+
2 rows in set, 3 warnings (0.00 sec)
​
root:test> set optimizer_switch = 'subquery_to_derived=on';
Query OK, 0 rows affected (0.00 sec)
​
root:test> EXPLAIN SELECT b, MAX(a) AS ma FROM t4 GROUP BY b HAVING ma < (SELECT MAX(t2.a) FROM t2 WHERE t2.b=t4.b);
+----+-------------+------------+------------+------+---------------+------+---------+------+------+----------+--------------------------------------------+
| id | select_type | table      | partitions | type | possible_keys | key  | key_len | ref  | rows | filtered | Extra                                      |
+----+-------------+------------+------------+------+---------------+------+---------+------+------+----------+--------------------------------------------+
|  1 | PRIMARY     | t4         | NULL       | ALL  | NULL          | NULL | NULL    | NULL |   10 |   100.00 | Using temporary                            |
|  1 | PRIMARY     | <derived2> | NULL       | ALL  | NULL          | NULL | NULL    | NULL |    3 |   100.00 | Using where; Using join buffer (hash join) |
|  2 | DERIVED     | t2         | NULL       | ALL  | NULL          | NULL | NULL    | NULL |    3 |   100.00 | Using temporary                            |
+----+-------------+------------+------------+------+---------------+------+---------+------+------+----------+--------------------------------------------+
3 rows in set, 3 warnings (0.01 sec)
  • transform_scalar_subqueries_to_join_with_derived具体转换的过程如下:

  • 首先从JOIN条件、WHERE条件、HAVING条件和SELECT list中收集可以转换的标量子查询(Item::collect_scalar_subqueries)。

  • 遍历这些子查询,判断是否可以增加一个额外的转换(transform_grouped_to_derived):把隐性的GROUP BY标量子查询变成Derived Table。

    SELECT SUM(c1), (SELECT SUM(c1) FROM t3) scalar FROM t1; 转换为=> SELECT derived0.summ, derived1.scalar FROM (SELECT SUM(a) AS summ FROM t1) AS derived0 LEFT JOIN (SELECT SUM(b) AS scalar FROM t3) AS derived1 ON TRUE 执行计划如下: explain SELECT SUM(a), (SELECT SUM(c1) FROM t3) scalar FROM t1; +----+-------------+------------+------------+------+---------------+------+---------+------+------+----------+--------------------------------------------+ | id | select_type | table | partitions | type | possible_keys | key | key_len | ref | rows | filtered | Extra | +----+-------------+------------+------------+------+---------------+------+---------+------+------+----------+--------------------------------------------+ | 1 | PRIMARY | | NULL | ALL | NULL | NULL | NULL | NULL | 1 | 100.00 | NULL | | 1 | PRIMARY | | NULL | ALL | NULL | NULL | NULL | NULL | 1 | 100.00 | Using where; Using join buffer (hash join) | | 4 | DERIVED | t3 | NULL | ALL | NULL | NULL | NULL | NULL | 1 | 100.00 | NULL | | 3 | DERIVED | t1 | NULL | ALL | NULL | NULL | NULL | NULL | 2 | 100.00 | NULL | +----+-------------+------------+------------+------+---------------+------+---------+------+------+----------+--------------------------------------------+

  • 收集唯一的聚合函数Item列表(collect_aggregates),这些Item将会被新的Derived Table的列代替。

  • 还需要添加所有引用到这些Item的fields,包括直接在SELECT列表的,Window函数参数、ORDER by、Partition by包含的,还有该查询块中ORDER BY的列,因为他们都会引动到Derived Table里。

  • 创建Derived Table需要的Query_expression/Query_block(create_query_expr_and_block)。

  • 添加Derived Table到查询块和top_join_list中。

  • 保留旧的子查询单元块,如果包含可以转化的Derived的移到Derived Table下面的Query_block,如果不包含,保留到原来的子查询块中。

  • 将之前的聚合函数Item列表插入到Derived Table的查询块中。

  • 收集除GROUP AGG表达式中的列,由于这些fields已经移动到Derived Table中,删除不合理的fields引用。

  • 收集所有唯一的列和View的引用后,将他们加到新的Derived Table列表中。

  • 对新的新的Derived Table进行flatten_subqueries/setup_tables

  • 重新resolve_placeholder_tables,不处理进行转换后的子查询。

  • 处理Derived Table中,新加入的HAVING条件中的聚合函数Item,并通过Item_aggregate_refs引用到new_derived->base_ref_items而不是之前的父查询块base_ref_items。

  • 永久代替父查询块中的聚合函数列表,变成Derived Table的列,并删除他们。

  • 之前保存和加入到Derived Table的唯一的列和View的引用,也要替换新的fields代替他们的引用。

  • 但目前不支持HAVING表达式中包含该子查询,其实也是可以转换的。

    SELECT SUM(a), (SELECT SUM(b) FROM t3) scalar FROM t1 HAVING SUM(a) > scalar; 转换为=> SELECT derived0.summ, derived1.scalar FROM (SELECT SUM(a) AS summ FROM t1) AS derived0 LEFT JOIN (SELECT SUM(b) AS scalar FROM t3) AS derived1 ON TRUE WHERE derived0.sum > derived1.scalar;

  • 接下来遍历所有可以转换的子查询,把他们转换成derived tables,并替换相应的表达式变成列(transform_subquery_to_derived)。

  • 生成derived table的TABLE_LIST(synthesize_derived)。

  • 将可以移动到derived table的where_cond设置到join_cond上。

  • 添加derived table到查询块的表集合中。

  • decorrelate_derived_scalar_subquery_pre

  • 添加非相关引用列(NCF)到SELECT list,这些条件被JOIN条件所引用,并且还有另外一个fields包含了外查询相关的列,我们称之为'lifted_where'

  • 添加COUNT(*)到SELECT list,这样转换的查询块可以进行cardinality的检查。比如没有任何聚合函数在子查询中。如果确定包含聚合函数,返回一行一定是NCF同时在GROUP BY列表中。

  • 添加NCF到子查询的GROUP列表中,如果已经在了,需要加到最后,如果发生GROUP BY的列由于依赖性检查失败,还要加Item_func_any_value(非聚合列)到SELECT list。对于NCF会创建 derived.field和derived.`count(field)` 。

  • 设置物化的一些准备(setup_materialized_derived)。

  • decorrelate_derived_scalar_subquery_post:

  • 创建对应的'lifted_fields'。

  • 更新JOIN条件中相关列的引用,不在引用外查询而换成Derived table相关的列。

  • 代替WHERE、JOIN、HAVING条件和SELECT list中的子查询的表达式变成对应的Derived Table里面列。

下面图解该函数的转换过程和结果:

3 扁平化子查询(flatten_subqueries)

该函数主要是将Semi-join子查询转换为nested JOIN,这个过程只有一次,并且不可逆。

  • 简单来讲步骤可以简化理解为:

  • 创建SEMI JOIN (it1 ... itN)语以部分,并加入到外层查询块的执行计划中。

  • 将子查询的WHERE条件以及JOIN条件,加入到父查询的WHERE条件中。

  • 将子查询谓词从父查询的判断谓词中消除。

  • 由于MySQL在一个query block中能够join的tables数是有限的(MAX_TABLES),不是所有sj_candidates都可以做因此做flatten_subqueries 的,因此需要有优先级决定的先后顺序先unnesting掉,优先级规则如下:

  • 相关子查询优先于非相关的

  • inner tables多的子查询大于inner tables少的

  • 位置前的子查询大于位置后的

    subq_item->sj_convert_priority = (((dependent * MAX_TABLES_FOR_SIZE) + // dependent subqueries first child_query_block->leaf_table_count) * 65536) + // then with many tables (65536 - subq_no); // then based on position

  • 另外,由于递归调用flatten_subqueries是bottom-up,依次把下层的子查询展开到外层查询块中。

    for SELECT#1 WHERE X IN (SELECT #2 WHERE Y IN (SELECT#3)) :
    

    ​ Query_block::prepare() (select#1) -> fix_fields() on IN condition -> Query_block::prepare() on subquery (select#2) -> fix_fields() on IN condition -> Query_block::prepare() on subquery (select#3) <- Query_block::prepare() <- fix_fields() -> flatten_subqueries: merge #3 in #2 <- flatten_subqueries <- Query_block::prepare() <- fix_fields() -> flatten_subqueries: merge #2 in #1

  • 遍历子查询列表,删除Item::clean_up_after_removal标记为Subquery_strategy::DELETED的子查询,并且根据优先级规则设置sj_convert_priority。根据优先级进行排序。

  • 遍历排序后的子查询列表,对于Subquery_strategy::CANDIDATE_FOR_DERIVED_TABLE策略的子查询,转换子查询([NOT] {IN, EXISTS})为JOIN的Derived table(transform_table_subquery_to_join_with_derived)

    FROM [tables] WHERE ... AND/OR oe IN (SELECT ie FROM it) ... => FROM (tables) LEFT JOIN (SELECT DISTINCT ie FROM it) AS derived ON oe = derived.ie WHERE ... AND/OR derived.ie IS NOT NULL ...

  • 设置策略为Subquery_strategy::DERIVED_TABLE

  • semijoin子查询不能和antijoin子查询相互嵌套,或者外查询表已经超过MAX_TABLE,不做转换,否则标记为Subquery_strategy::SEMIJOIN策略。

  • 判断子查询的WHERE条件是否为常量。如果判断条件永远为FALSE,那么子查询结果永远为空。该情况下,调用Item::clean_up_after_removal标记为Subquery_strategy::DELETED,删除该子查询。

  • 如果无法标记为Subquery_strategy::DELETED/设置Subquery_strategy::SEMIJOIN策略的重新标记会Subquery_strategy::UNSPECIFIED继续下一个。

  • 替换外层查询的WHERE条件中子查询判断的条件(replace_subcondition)

  • 子查询内条件并不永远为FALSE,或者永远为FALSE的情况下,需要改写为antijoin(antijoin情况下,子查询结果永远为空,外层查询条件永远通过)。此时将条件改为永远为True。

  • 子查询永远为FALSE,且不是antijoin。那么将外层查询中的条件改成永远为False。

  • Item_subselect::EXISTS_SUBS不支持有聚合操作

  • convert_subquery_to_semijoin函数解析如下模式的SQL

  • IN/=ANY谓词

  • 如果条件满足解关联,解关联decorrelate_condition

  • 添加解关联的内表表达式到 SELECT list

  • 收集FROM子句中的外表相关的 derived table或join条件

  • 去掉关联标识UNCACHEABLE_DEPENDENT,更新used table

  • Derived table子查询增加SELECT_DISTINCT标识

  • 转换子查询成为一个derived table,并且插入到所属于的查询块FROM后(transform_subquery_to_derived)

  • 创建derived table及其join条件

  • 遍历父查询块的WHERE,替换该子查询的Item代替成derived table(replace_subcondition)

  • 遍历排序后的子查询列表,对于Subquery_strategy::CANDIDATE_FOR_SEMIJOIN策略的子查询。

  • 判断是否可以转换为semijoin

  • 遍历排序后的子查询列表,对于Subquery_strategy::SEMIJOIN的子查询,开始转换为semijoin/antijoin(convert_subquery_to_semijoin)

  • convert_subquery_to_semijoin函数解析如下模式的SQL

  • IN/=ANY谓词

    SELECT ... FROM ot1 ... otN WHERE (oe1, ... oeM) IN (SELECT ie1, ..., ieM FROM it1 ... itK [WHERE inner-cond]) [AND outer-cond] [GROUP BY ...] [HAVING ...] [ORDER BY ...] => SELECT ... FROM (ot1 ... otN) SJ (it1 ... itK) ON (oe1, ... oeM) = (ie1, ..., ieM) [AND inner-cond] [WHERE outer-cond] [GROUP BY ...] [HAVING ...] [ORDER BY ...]

  • EXISTS谓词

    SELECT ... FROM ot1 ... otN WHERE EXISTS (SELECT expressions FROM it1 ... itK [WHERE inner-cond]) [AND outer-cond] [GROUP BY ...] [HAVING ...] [ORDER BY ...] => SELECT ... FROM (ot1 ... otN) SJ (it1 ... itK) [ON inner-cond] [WHERE outer-cond] [GROUP BY ...] [HAVING ...] [ORDER BY ...]

  • NOT EXISTS谓词

    SELECT ... FROM ot1 ... otN WHERE NOT EXISTS (SELECT expressions FROM it1 ... itK [WHERE inner-cond]) [AND outer-cond] [GROUP BY ...] [HAVING ...] [ORDER BY ...] => SELECT ... FROM (ot1 ... otN) AJ (it1 ... itK) [ON inner-cond] [WHERE outer-cond AND is-null-cond(it1)] [GROUP BY ...] [HAVING ...] [ORDER BY ...]

  • NOT IN谓词

    SELECT ... FROM ot1 ... otN WHERE (oe1, ... oeM) NOT IN (SELECT ie1, ..., ieM FROM it1 ... itK [WHERE inner-cond]) [AND outer-cond] [GROUP BY ...] [HAVING ...] [ORDER BY ...] => SELECT ... FROM (ot1 ... otN) AJ (it1 ... itK) ON (oe1, ... oeM) = (ie1, ..., ieM) [AND inner-cond] [WHERE outer-cond] [GROUP BY ...] [HAVING ...] [ORDER BY ...]

  • 查找可以插入semi-join嵌套和其生成的条件的位置,比如对于 t1 LEFT JOIN t2, embedding_join_nest为t2,t2也可以是nested,如t1 LEFT JOIN (t2 JOIN t3))

  • 生成一个新的semijoin嵌套的TABLE_LIST表

  • 处理Antijoin

  • 将子查询中潜在的表合并到上述join表(TABLE_LIST::merge_underlying_tables)

  • 将子查询的叶子表插入到当前查询块的叶子表后面,重新设置子查询的叶子表的序号和依赖的外表。将子查询的叶子表重置。

  • 如果是outer join的话,在join链表中传递可空性(propagate_nullability)

  • 将内层子查询中的关联条件去关联化,这些条件被加入到semijoin的列表里。这些条件必须是确定的,仅支持简单判断条件或者由简单判断条件组成的AND条件(Query_block::decorrelate_condition)

  • 判断左右条件是否仅依赖于内外层表,将其表达式分别加入到semijoin内外表的表达式列表中(decorrelate_equality)

  • 解关联内层查询的join条件(Query_block::decorrelate_condition)

  • 移除该子查询表达式在父查询的AST(Query_express::exclude_level)

  • 根据semi-join嵌套产生的WHERE/JOIN条件更新对应的table bitmap(Query_block::fix_tables_after_pullout)

  • 将子查询的WHERE条件上拉,更新使用表的信息(Item_cond_and::fix_after_pullout())

  • 根据semijoin的条件列表创建AND条件,如果有条件为常量True,则去除该条件;如果常量为False,则整个条件都去除(Query_block::build_sj_cond)

  • 将创建出来的semijoin条件加入到外层查询的WHERE条件中

  • 最后遍历排序后的子查询列表,对于没有转换的子查询,对于Subquery_strategy::UNSPECIFIED的策略,执行IN->EXISTS改写(select_transformer),如果确实原有的子查询已经有替代的Item,调用replace_subcondition解析并把他们加入到合适的WHERE或者ON子句。

  • 清除所有的sj_candidates列表

  • Semi-join有5中执行方式,本文并不介绍Optimizer和Execution过程,详细可以参考引用文章中关于semijoin的介绍,最后引入下控制semijoin优化和执行的优化器开关,其中semijoin=on/off是总开关。

    SELECT @@optimizer_switch\G *************************** 1. row *************************** @@optimizer_switch: ...... materialization=on,semijoin=on,loosescan=on, firstmatch=on, subquery_materialization_cost_based=on, ......

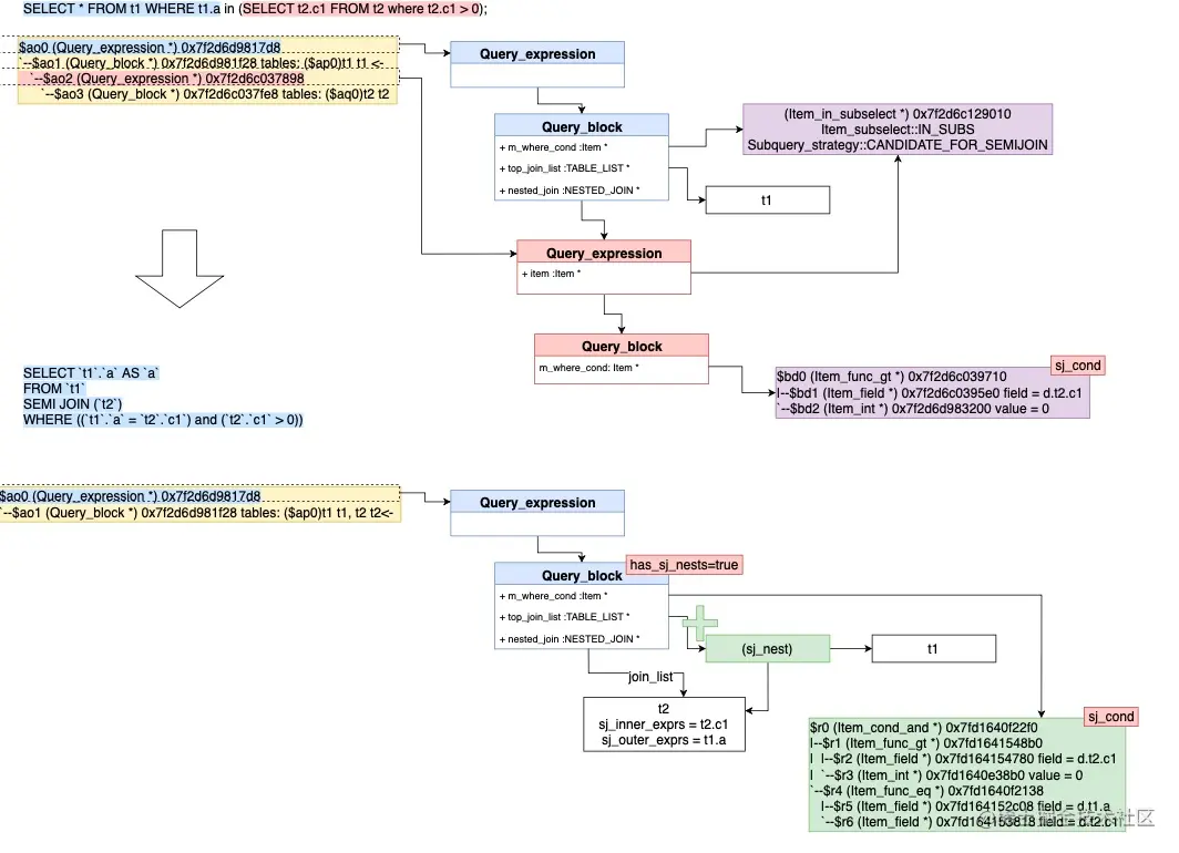
  • 下图举例说明该转换过程:

    SELECT * FROM t1 WHERE t1.a in (SELECT t2.c1 FROM t2 where t2.c1 > 0); => /* select#1 */ SELECT t1.a AS a FROM t1 SEMI JOIN (t2) WHERE ((t1.a = t2.c1) and (t2.c1 > 0)) 执行计划如下: explain SELECT * FROM t1 WHERE t1.a in (SELECT t2.c1 FROM t2 where t2.c1 > 0); +----+-------------+-------+------------+------+---------------+------+---------+------+------+----------+-----------------------------------------------------------+ | id | select_type | table | partitions | type | possible_keys | key | key_len | ref | rows | filtered | Extra | +----+-------------+-------+------------+------+---------------+------+---------+------+------+----------+-----------------------------------------------------------+ | 1 | SIMPLE | t2 | NULL | ALL | NULL | NULL | NULL | NULL | 1 | 100.00 | Using where; Start temporary | | 1 | SIMPLE | t1 | NULL | ALL | NULL | NULL | NULL | NULL | 2 | 50.00 | Using where; End temporary; Using join buffer (hash join) | +----+-------------+-------+------------+------+---------------+------+---------+------+------+----------+-----------------------------------------------------------+

4 应用当前查询块转换(apply_local_transforms)

该函数在flattern subqueries之后,bottom-up调用,主要分几个步骤:

删除无用列(delete_unused_merged_columns)

如果查询块已经删除了一些derived tables/views,遍历SELECT列表的列,删除不必要的列

简化JOIN(simplify_joins)

该函数会把Query_block中的top_join_list的嵌套join的简化为扁平化的join list。嵌套连接包括table1 join table2,也包含table1, (table2, table3)这种形式。如果所示的简化过程:

​分区表的静态剪枝(prune_partitions)

由于剪枝根据HASH/RANGE/LIST及二级分区都有不同,这里简单介绍下剪枝过程,现有prune_partitions是在prepare和optimize阶段会被调用,某些常量子查询被评估执行完。

struct TABLE {
   ......    
   partition_info *part_info{nullptr}; /* Partition related information */
   /* If true, all partitions have been pruned away */
   bool all_partitions_pruned_away{false};
   ......
}
    
SQL tranformation phase
SELECT_LEX::apply_local_transforms
--> prune_partitionsfor example, select * from employee where company_id = 1000 ;
​
SQL optimizer phase
JOIN::prune_table_partitions
--> prune_partitions 
------>  based on tbl->join_cond_optim() or JOIN::where_condfor example, explain select * from employee where company_id = (select c1 from t1);
  • 举例下面RANGE剪枝的过程:

    root:ref> CREATE TABLE R2 ( -> a INT, -> d INT -> ) PARTITION BY RANGE(a) ( -> PARTITION p20 VALUES LESS THAN (20), -> PARTITION p40 VALUES LESS THAN (40), -> PARTITION p60 VALUES LESS THAN (60), -> PARTITION p80 VALUES LESS THAN (80), -> PARTITION p100 VALUES LESS THAN MAXVALUE -> ); Query OK, 0 rows affected (0.09 sec) ​ root:ref> Select * From R2 where a > 40 and a < 80;

  • 剪枝详细过程如下:

  • 由于剪枝需要根据不同条件产生的pruning结果进行交集,因此剪枝过程中需要使用read_partitions这样的bitmap来保存是否使用该对应分区。另外剪枝过程类似迭代判断,因此引入了part_iterator来保存开始、结束和当前,以及对应需要获取区间范围的endpoint函数和获取下一个值next的迭代器函数。这里巧妙的运用了指针,来兼容不同分区类型Hash/Range/List类型,如下图所示:

  • 获取join_cond或者m_where_cond的SEL_TREE红黑树(get_mm_tree)

  • 调用find_used_partitions来获取满足的分区,对于SEL_TREE的每个区间(interval):1. 获取区间的左右端点 2.从左边继续获取下一个满足的分区,直到到右边端点结束,每次调用完满足条件的分区需要使用bitmap_set_bit设置该分区在part_info->read_partitions上的位点。

  • find_used_partitions是根据SEL_TREE的结构进行递归,如图从左到右遍历next_key_part(and condition),然后再遍历SEL_TREE的左右(也就是上下方向,or condition)深度递归。

    (start) | Partitioningkeyparts | Partitioning keyparts subpartitioning keyparts | ...... | ... ... | | | ++++ | +---------+ +---------+ +-----------+ +-----------+ -| par1=c1 |--| par2=c2 |-----| subpar1=c3|--| subpar2=c5| +---------+ +---------+ ++++ +-----------+ +-----------+ | | | | ++ | +-----------+ | | | subpar2=c6| | ++ | +-----------+ | | | ++++ +-----------+ +-----------+ | | subpar1=c4|--| subpar2=c8| | ++++ +-----------+ +-----------+ | | ++ +---------+ +------------+ +------------+ | par1=c2 |------------------| subpar1=c10|--| subpar2=c12| +---------+ ++++ +------------+ +------------+ | ... $ ​ 例如第一行(par1=c1 and par2=c2 and subpar1=c3 and subpar2=c5)的遍历的stack将是: in find_used_partitions(key_tree = "subpar2=c5") (*) in find_used_partitions(key_tree = "subpar1=c3") in find_used_partitions(key_tree = "par2=c2") () in find_used_partitions(key_tree = "par1=c1") in prune_partitions(...) 然后是继续下面的条件,以此类推 or(par1=c1 and par2=c2 and subpar1=c3 and subpar2=c6) or(par1=c1 and par2=c2 and subpar1=c4 and subpar2=c8) or(par1=c2 and subpar1=c10 and subpar2=c12)

    xxxxxxxxxxbr (start)br | brPartitioningkeypartsbr | Partitioning keyparts subpartitioning keypartsbr | br......br | ... ... br | | | br++++br | +---------+ +---------+ +-----------+ +-----------+br -| par1=c1 |--| par2=c2 |-----| subpar1=c3|--| subpar2=c5|br +---------+ +---------+ ++++br +-----------+ +-----------+br | | |br | ++br | +-----------+br | | | subpar2=c6|br | ++br | +-----------+br | |br | ++++br +-----------+ +-----------+br | | subpar1=c4|--| subpar2=c8|br | ++++br +-----------+ +-----------+br | br | br++br +---------+ +------------+ +------------+br | par1=c2 |------------------| subpar1=c10|--| subpar2=c12|br +---------+ ++++br +------------+ +------------+br | br ... $br•br例如第一行(par1=c1 and par2=c2 and subpar1=c3 and subpar2=c5)的遍历的stack将是:brin find_used_partitions(key_tree = "subpar2=c5") (*)brin find_used_partitions(key_tree = "subpar1=c3")brin find_used_partitions(key_tree = "par2=c2") ()brin find_used_partitions(key_tree = "par1=c1")brin prune_partitions(...)br然后是继续下面的条件,以此类推bror(par1=c1 and par2=c2 and subpar1=c3 and subpar2=c6)bror(par1=c1 and par2=c2 and subpar1=c4 and subpar2=c8)bror(par1=c2 and subpar1=c10 and subpar2=c12)br

  • 下图来展示了pruning的结构和过程:

5 下推条件到Derived Table(push_conditions_to_derived_tables)

该函数将条件下推到derived tables,详细见WL#8084 - Condition pushdown to materialized derived table。

root:test> set optimizer_switch = 'derived_merge=off'; // 关闭dervied_merge 测试下推能力
Query OK, 0 rows affected (0.00 sec)
​
root:test> EXPLAIN FORMAT=tree SELECT * FROM (SELECT c1,c2 FROM t1) as dt     WHERE c1 > 10;
+-----------------------------------------------------------------------------------------------------------------------------------------------------------------------------------------------------+
| EXPLAIN                                                                                                                                                                                             |
+-----------------------------------------------------------------------------------------------------------------------------------------------------------------------------------------------------+
| -> Table scan on dt  (cost=2.51..2.51 rows=1)
    -> Materialize  (cost=2.96..2.96 rows=1)
        -> Filter: (t1.c1 > 10)  (cost=0.35 rows=1)
            -> Table scan on t1  (cost=0.35 rows=1)
 |
+-----------------------------------------------------------------------------------------------------------------------------------------------------------------------------------------------------+


xxxxxxxxxxbr root:test> set optimizer_switch = 'derived_merge=off'; // 关闭dervied_merge 测试下推能力brQuery OK, 0 rows affected (0.00 sec)br•brroot:test> EXPLAIN FORMAT=tree SELECT * FROM (SELECT c1,c2 FROM t1) as dt     WHERE c1 > 10;br+-----------------------------------------------------------------------------------------------------------------------------------------------------------------------------------------------------+br| EXPLAIN                                                                                                                                                                                             |br+-----------------------------------------------------------------------------------------------------------------------------------------------------------------------------------------------------+br| -> Table scan on dt  (cost=2.51..2.51 rows=1)br    -> Materialize  (cost=2.96..2.96 rows=1)br        -> Filter: (t1.c1 > 10)  (cost=0.35 rows=1)br            -> Table scan on t1  (cost=0.35 rows=1)br |br+-----------------------------------------------------------------------------------------------------------------------------------------------------------------------------------------------------+br

过程如下:

  • 遍历derived table列表,判断是否可以下推(can_push_condition_to_derived),如果包括下面的情况则不能下推:
  • Derived table有UNION
  • Derived table有LIMIT
  • Derived table不能是outer join中的内表,会导致更多NULL补偿的行
  • 不能是CTE包含的Derived table
  • 创建可以下推到的Derived table的where cond(Condition_pushdown::make_cond_for_derived)
  • 保留剩余不能下推的条件(Condition_pushdown::get_remainder_cond)
  • Top-down递归调用push_conditions_to_derived_tables

详细图解该过程如下:

三 综述

两篇文章重点介绍了下优化器的基于规则的优化部分,并没有涉及更多的基于代价的优化,可以看到对于直接运用规则优化带来执行的加速,那么可以直接转换,尤其是对于查询结构上面的变化类转换,如merge_derived。对于运用规则优化无法判断是否带来执行的加速,那么优化器会保留一些临时结构,为后续的代价估算提供更多选择,如IN/EXIST/Materialized转换。当然还有一些,又改变查询结构又无法判定是否规则转换带来的执行加速,MySQL目前还不支持。文章虽然详尽,但无法覆盖全部情况,也是为了抛砖引玉,还需要读者自己通过调试的方法更进一步了解某一类SQL的具体过程。

四 参考资料

《MySQL 8.0 Server层最新架构详解》

《WL#13520: Transform correlated scalar subqueries》

《WL#8084 - Condition pushdown to materialized derived table》

《WL#2980: Subquery optimization: Semijoin》

  • WL#3740: Subquery optimization: Semijoin: Pull-out of inner tables
  • WL#3741: Subquery optimization: Semijoin: Duplicate elimination strategy
  • WL#3750: Subquery optimization: Semijoin: First-match strategy
  • WL#3751: Subquery optimization: Semijoin: Inside-out strategy

《WL#4389: Subquery optimizations: Make IN optimizations also handle EXISTS》

《WL#4245: Subquery optimization: Transform NOT EXISTS and NOT IN to anti-join》

《WL#2985: Perform Partition Pruning of Range conditions》
《MySQL · 源码分析 · Semi-join优化执行代码分析》
《MySQL·源码分析·子查询优化源码分析》《Optimizing Subqueries, Derived Tables, View References, and Common Table Expressions》

原文链接
本文为阿里云原创内容,未经允许不得转载。