小知识,大挑战!本文正在参与“程序员必备小知识”创作活动。
本文已参与 「掘力星计划」 ,赢取创作大礼包,挑战创作激励金。
前言
APP 对用户最直观的是其优美友好的UI界面,我们在对 APP 上线前,不仅对其基本功能测试、安全测试、性能测试等后台数据交换测试,还要进行用户体验中对用户影响最大的UI界面的测试。
APP UI测试主要对用户界面、窗口、对话框布局、界面风格等对用户友好、人性化等进行测试
APP UI测试自动化工具也是比较多的,目前主流的有Appium、UIautomotor、Airtest等
对APP UI测试相关内容进行总结如下:
本期,我们来学习Android UI测试工具 Appium 安装使用,Let's go~
1. Appium 概述
Appium 是一款不仅适用Android移动,还适用IOS移动、Windows桌面、移动web的开源自动化测试工具。
Appium 是基于webdriver协议的,它支持跨平台,允许用户可以使用相同APP在多个平台进行编写测试。
我们在Appium官网官网上可以查看到更新关于Appium特点的介绍
Appium 特点:
- 支持多平台:IOS、Android、Windows
- 支持多语言,:Python、Java
- 不需要重新编译应用程序
- 不需要重复找轮子,可共用API
- 不支持单元测试、跨应用测试
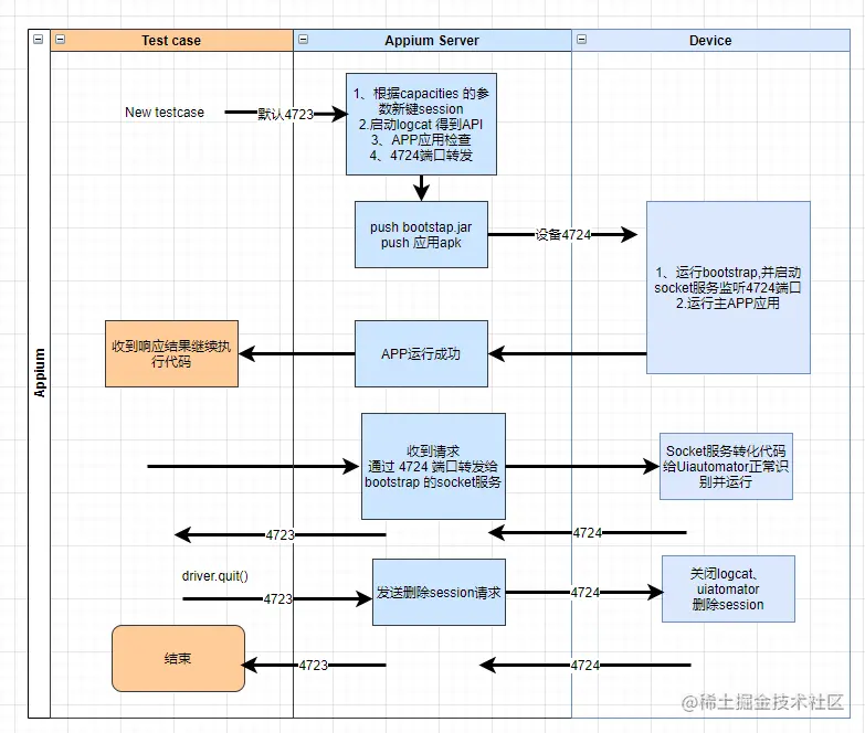
2. Appium 工作原理
Appium 是使用C/S模式的
APPium 主要由 Testcase脚本、Appium Sever、移动设备 三部分组成
我们来看一下APPium 工作流程图如下:
- Testcase位于PC端,与Appium server之间的通信端口号默认为4723
- Appium 是基于webdriver协议的,webdriver协议是基于HTTP通信的,Appium server 与 Android 设备之间通过tcp三次握手建立连接,默认端口号为4724
- Appium Server 与设备建立好连接之后,Server会把中间件bootstrap.jar推到设备端
- bootstrap.jar 推送到设备端后,开启设备Socket用来监听端口4724发来测试指令
- 设备端接收到测试指令后,传给UiAutomator来执行测试指令
3. Appium 安装步骤
Appium 可以支持多种语言环境的,但本次安装环境是Python语言下的
-
脚本语言:Python3.x IDE:安装Pycharm
-
安装Java JDK(1.8)
- jdk-8u211-windows-x64.exe 官网下载
- 添加一个环境变量 JAVA_HOME,指定值为jdk安装目录,例如:JAVA_HOME d:\tools\java\jdk1.8.0_211
-
安转Appium客户端(Appium desktop 下载链接
-
androidsdk.zip下载
- androidsdk 官网下载
- 需要 配置一下 添加一个 环境变量 ANDROID_HOME ,设置值为sdk包解压目录,比如 d:\tools\androidsdk
-
启动Appium Server
服务启动:
- 连接设备、设备画面如下
设备参考画面:
4. 常见问题
-
Appium连接真机报错“You must include a platformName capability”
-
是否选用检查参数
-
检查其他参数
后面我再检查了一遍我的参数,发现,原来是platformVersion写错
-
-
Appium 报错 An unknown server-side error occurred while processing the command. Original error: Could not find 'adb.exe' in PATH.
-
检查环境变量 ANDROID_HOME 是否配置正常
-
总结
本期,主要介绍Appium这款工具工作原理和安装步骤,Appium 是基于webdriver来与设备进行通信的,设备端主要通过Ui automator来执行脚本指令。
Appium 本身不受语言限制,也可以跨平台使用,所以对要支持多种平台的APP测试,我们只用开发一套测试脚本就能实现多种平台上进行UI测试,极大地提高我们测试的效率
以上是本期内容,欢迎大佬们点赞评论,下期见~