前言
今天一起来看一下vue2中生命周期,并看一下各个生命周期的作用,看完这篇文章相信你会对vue2生命周期有更好的理解~来看下吧
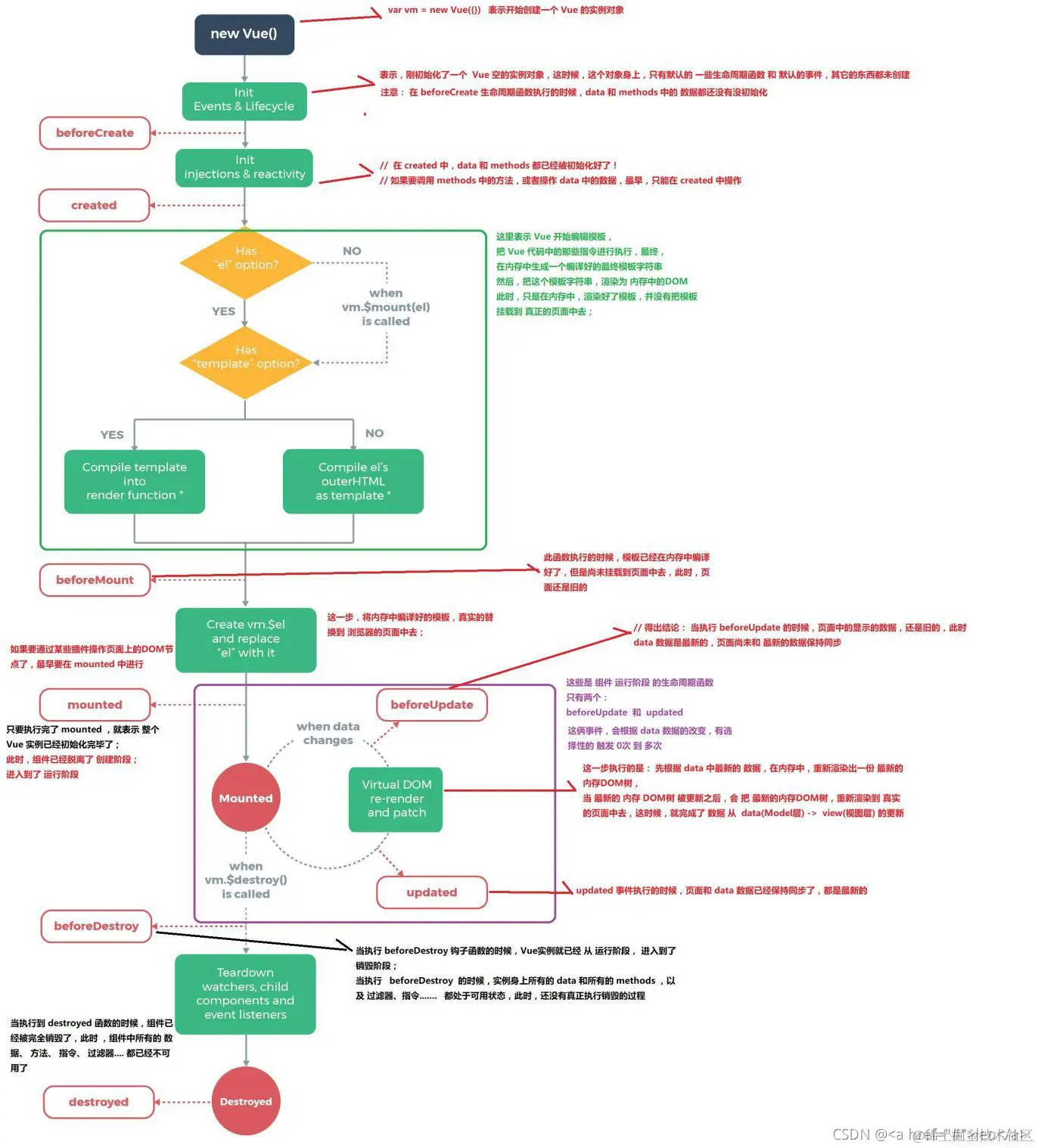
一、概念
每个 Vue 实例(每个组件也都是一个vue实例)都有⼀个完整的⽣命周期:
- 开始创建 (空实例)
- 初始化数据
- 编译模版
- 挂载 DOM
- 渲染、更新数据 => 重新渲染
- 卸载
这⼀系列过程我们称之为 Vue 的⽣命周期。
二、各个生命周期的作用
| 生命周期 | 执行时机 |
|---|---|
| beforeCreate | 在组件实例被创建之初、组件的属性⽣效之前被调用 |
| created | 在组件实例已创建完毕。此时属性也已绑定,但真实DOM还未⽣成,$el 还不可⽤ |
| beforeMount | 在组件挂载开始之前被调⽤。相关的 render 函数⾸次被调⽤ |
| mounted | 在 el 被新建的 vm.$el 替换并挂载到实例上之后被调用 |
| beforeUpdate | 在组件数据修改了, 视图更新之前调⽤。发⽣在虚拟 DOM 打补丁之前 |
| updated | 在组件数据修改了, 视图更新之后被调用 |
| activited | 在组件被激活时调⽤(使用了 <keep-alive> 的情况下) |
| deactivated | 在组件被停用时调⽤(使用了 <keep-alive> 的情况下) |
| beforeDestory | 在组件销毁前调⽤ (销毁: vue默认会进行释放掉实例所有的监听, 释放掉所有的组件...) |
| destoryed | 在组件销毁后调⽤ (像定时器, webscoket连接, ... 跟vue没有太大关联的资源, 需要手动释放!) |
三、生命周期示意图
总结
Diligence is the mother of success.