Android server

158 阅读3分钟

3.1 启动方式

Service的启动方式主要有两种,分别是startService和bindService。

其中,StartService使用的是同一个Service,因此onStart()会执行多次,onCreate()只执行一次,onStartCommand()也会执行多次。使用bindService启动时,onCreate()与onBind()都只会调用一次。

使用startService启动时是单独开一个服务,与Activity没有任何关系,而bindService方式启动时,Service会和Activity进行绑定,当对应的activity销毁时,对应的Service也会销毁。

3.2 生命周期

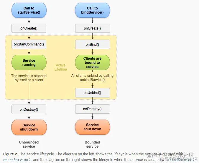
下图是startService和bindService两种方式启动Service的示意图。 在这里插入图片描述

3.2.1 startService

  • onCreate() :如果service没被创建过,调用startService()后会执行onCreate()回调;如果service已处于运行中,调用startService()不会执行onCreate()方法。
  • onStartCommand() :多次执行了Context的startService()方法,那么Service的onStartCommand()方法也会相应的多次调用。
  • onBind( ):Service中的onBind()方法是抽象方法,Service类本身就是抽象类,所以onBind()方法是必须重写的,即使我们用不到。

onDestory() :在销毁Service的时候该方法。

public class TestOneService extends Service{

    @Override
    public void onCreate() {
        Log.i("Kathy","onCreate - Thread ID = " + Thread.currentThread().getId());
        super.onCreate();
    }

    @Override
    public int onStartCommand(Intent intent, int flags, int startId) {
        Log.i("Kathy", "onStartCommand - startId = " + startId + ", Thread ID = " + Thread.currentThread().getId());
        return super.onStartCommand(intent, flags, startId);
    }

    @Nullable
    @Override
    public IBinder onBind(Intent intent) {
        Log.i("Kathy", "onBind - Thread ID = " + Thread.currentThread().getId());
        return null;
    }

    @Override
    public void onDestroy() {
        Log.i("Kathy", "onDestroy - Thread ID = " + Thread.currentThread().getId());
        super.onDestroy();
    }
}
复制代码

3.2.2 bindService

bindService启动的服务和调用者之间是典型的Client-Server模式。调用者是client,Service则是Server端。Service只有一个,但绑定到Service上面的Client可以有一个或很多个。bindService启动服务的生命周期与其绑定的client息息相关。

1,首先,在Service的onBind()方法中返回IBinder类型的实例。 2,onBInd()方法返回的IBinder的实例需要能够返回Service实例本身。

3.3 Service不被杀死

现在,由于系统API的限制,一些常见的不被杀死Service方式已经过时,比如下面是之前的一些方式。

3.3.1, onStartCommand方式中,返回START_STICKY。

调用Context.startService方式启动Service时,如果Android面临内存匮乏,可能会销毁当前运行的Service,待内存充足时可以重建Service。而Service被Android系统强制销毁并再次重建的行为依赖于Service的onStartCommand()方法的返回值,常见的返回值有如下一些。

START_NOT_STICKY:如果返回START_NOT_STICKY,表示当Service运行的进程被Android系统强制杀掉之后,不会重新创建该Service。 START_STICKY:如果返回START_STICKY,表示Service运行的进程被Android系统强制杀掉之后,Android系统会将该Service依然设置为started状态(即运行状态),但是不再保存onStartCommand方法传入的intent对象,即获取不到intent的相关信息。 START_REDELIVER_INTENT:如果返回START_REDELIVER_INTENT,表示Service运行的进程被Android系统强制杀掉之后,与返回START_STICKY的情况类似,Android系统会将再次重新创建该Service,并执行onStartCommand回调方法,但是不同的是,Android系统会再次将Service在被杀掉之前最后一次传入onStartCommand方法中的Intent再次保留下来并再次传入到重新创建后的Service的onStartCommand方法中,这样我们就能读取到intent参数。