java线程基础--需要了解的知识点

111 阅读25分钟

在了解volatile相关知识之前需要简单了解缓存一致性协议和java内存模型、jmm等相关知识以便容易理解volatile。

多线程环境下存在的问题 缓存一致性问题,指令重拍问题,可见性,有序性等

1.缓存一致性问题

在多处理器系统中,每个处理器都有自己的高速缓存,而它们又共享同一主内存(MainMemory)。基于高速缓存的存储交互很好地解决了处理器与内存的速度矛盾,但是也引入了新的问题:缓存一致性(CacheCoherence)。当多个处理器的运算任务都涉及同一块主内存区域时,将可能导致各自的缓存数据不一致的情况,如果真的发生这种情况,那同步回到主内存时以谁的缓存数据为准呢?为了解决一致性的问题,需要各个处理器访问缓存时都遵循一些协议,在读写时要根据协议来进行操作,这类协议有MSI、MESI(IllinoisProtocol)、MOSI、Synapse、Firefly及DragonProtocol,等等

1.MESI缓存协议

缓存行的四个状态:MESI中每个缓存行都有四个状态,分别是M(modified)、E(exclusive)、S(shared)、I(invalid)。下面我们介绍一下这四个状态分别代表什么意思。

M:代表该缓存行中的内容被修改了,并且该缓存行只被缓存在该CPU中。这个状态的缓存行中的数据和内存中的不一样,在未来的某个时刻它会被写入到内存中(当其他CPU要读取该缓存行的内容时。或者其他CPU要修改该缓存对应的内存中的内容时(个人理解CPU要修改该内存时先要读取到缓存中再进行修改),这样的话和读取缓存中的内容其实是一个道理)。

E:E代表该缓存行对应内存中的内容只被该CPU缓存(独占),其他CPU没有缓存该缓存对应内存行中的内容。这个状态的缓存行中的内容和内存中的内容一致。该缓存可以在任何其他CPU读取该缓存对应内存中的内容时变成S状态。或者本地处理器写该缓存就会变成M状态。

S:该状态意味着数据不止存在本地CPU缓存中(共享),还存在别的CPU的缓存中。这个状态的数据和内存中的数据是一致的。当有一个CPU修改该缓存行对应的内存的内容时会使该缓存行变成 I 状态。

I:代表该缓存行中的内容时无效的。

我理解的MESI协议,当当前cpu读取对应内容时是E(独享),其他cpu读取后E(独享)->S(共享),当前cpu进行写入时候S->M(修改),同时其他cpu S(共享)状态转化为-> I(失效)

理解这个流程就可以不用死记硬背了

缓存一致性协议只能解决数据不大于一个缓存行的情况,如果数据大于一个缓存行,那么还是需要使用总线锁

2.什么是线程

现代操作系统在运行一个程序时,会为其创建一个进程。例如,启动一个Java程序,操作系统就会创建一个Java进程。现代操作系统调度CPU的最小单元是线程,也叫轻量级进程(Light Weight Process),在一个进程里可以创建多个线程,这些线程都拥有各自的计数器、堆栈和局部变量等属性,并且能够访问共享的内存变量。处理器在这些线程上高速切换,让使用者感觉到这些线程在同时执行。

1.线程的实现可以分为两类:

1、用户级线程(User-Level Thread) 2、内核线线程(Kernel-Level Thread) 在理解线程分类之前我们需要先了解系统的用户空间与内核空间两个概念,以4G大小的内存空间为例

image.png Linux为内核代码和数据结构预留了几个页框,这些页永远不会被转出到磁盘上。从0x00000000 到 0xc0000000(PAGE_OFFSET) 的线性地址可由用户代码 和 内核代码进行引用(即用户空间)。从0xc0000000(PAGE_OFFSET)到 0xFFFFFFFFF的线性地址只能由内核代码进行访问(即内核空间)。内核代码及其数据结构都必须位于这 1 GB的地址空间中,但是对于此地址空间而言,更大的消费者是物理地址的虚拟映射。 这意味着在 4 GB 的内存空间中,只有 3 GB 可以用于用户应用程序。一个进程只能运行在用户方式(usermode)或内核方式(kernelmode)下。用户程序运行在用户方式下,而系统调用运行在内核方式下。在这两种方式下所用的堆栈不一样:用户方式下用的是一般的堆栈,而内核方式下用的是固定大小的堆栈(一般为一个内存页的大小)每个进程都有自己的 3 G 用户空间,它们共享1GB的内核空间。当一个进程从用户空间进入内核空间时,它就不再有自己的进程空间了。这也就是为什么我们经常说线程上下文切换会涉及到用户态到内核态的切换原因所在

1用户线程:

不需要内核支持而在用户程序中实现的线程,其依赖于操作系统核心,应 用进程利用线程库提供创建、同步、调度和管理线程的函数来控制用户线程。另外,用户线程是由应用进程利用线程库创建和管理,不依赖于操作系统核心。不需要用户态/核心态切换,速度快。操作系统内核不知道多线程的存在,因此一个线程阻塞将使得整个进程(包括它的所有线程)阻塞。由于这里的处理器时间片分配是以进程为基本单位,所以每个线程执行的时间相对减少。

2内核线程:

线程的所有管理操作都是由操作系统内核完成的。内核保存线程的状态上下文信息,当一个线程执行了引起阻塞的系统调用时,内核可以调度该进程的其他线程执行。在多处理器系统上,内核可以分派属于同一进程的多个线程在多个处理器上运行,提高进程执行的并行度。由于需要内核完成线程的创建、调度和管理,所以和用户级线程相比这些操作要慢得多,但是仍然比进程的创建和管理操作要快。大多数市场上的操作系统,如Windows,Linux等都支持内核级线程。 原理区别如下图所示

image.png

2.Java线程与系统内核线程关系

image.png

3.JVM中创建线程有2种方式

  1. new java.lang.Thread().start()
  2. 使用JNI将一个native thread attach到JVM中

针对 new java.lang.Thread().start()这种方式,只有调用start()方法的时候,才会真正的在

1.JVM中去创建线程,主要的生命周期步骤有:

  1. 创建对应的JavaThread的instance
  2. 创建对应的OSThread的instance
  3. 创建实际的底层操作系统的native thread
  4. 准备相应的JVM状态,比如ThreadLocal存储空间分配等
  5. 底层的native thread开始运行,调用java.lang.Thread生成的Object的run()方法
  6. 当java.lang.Thread生成的Object的run()方法执行完毕返回后,或者抛出异常终止后,终止native thread
  7. 释放JVM相关的thread的资源,清除对应的JavaThread和OSThread

2.针对JNI将一个native thread attach到JVM中,主要的步骤有:

  1. 通过JNI call AttachCurrentThread申请连接到执行的JVM实例
  2. JVM创建相应的JavaThread和OSThread对象
  3. 创建相应的java.lang.Thread的对象
  4. 一旦java.lang.Thread的Object创建之后,JNI就可以调用Java代码了
  5. 当通过JNI call DetachCurrentThread之后,JNI就从JVM实例中断开连接
  6. JVM清除相应的JavaThread, OSThread, java.lang.Thread对象

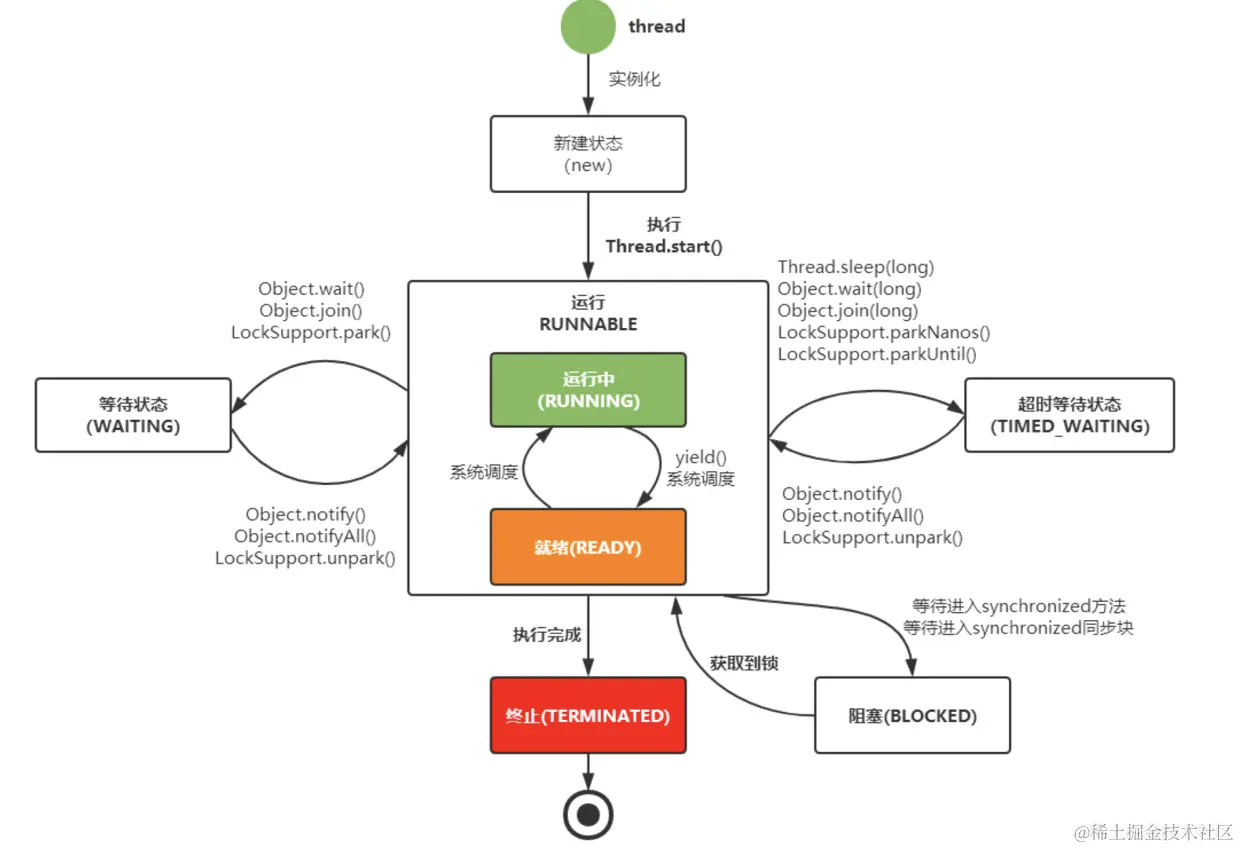
3.线程状态切换

image.png

4.JMM模型概念

Java内存模型(Java Memory Model简称JMM)是一种抽象的概念,并不真实存在,它描述的是一组规则或规范,通过这组规范定义了程序中各个变量(包括实例字段,静态字段和构成数组对象的元素)的访问方式。JVM运行程序的实体是线程,而每个线程创建时JVM都会为其创建一个工作内存(有些地方称为栈空间),用于存储线程私有的数据,而Java内存模型中规定所有变量都存储在主内存,主内存是共享内存区域,所有线程都可以访问,但线程对变量的操作(读取赋值等)必须在工作内存中进行,首先要将变量从主内存拷贝的自己的工作内存空间,然后对变量进行操作,操作完成后再将变量写回主内存不能直接操作主内存中的变量工作内存中存储着主内存中的变量副本拷贝,前面说过,工作内存是每个线程的私有数据区域,因此不同的线程间无法访问对方的工作内存,线程间的通信(传值)必须通过主内存来完成。

JMM不同于JVM内存区域模型
JMM与JVM内存区域的划分是不同的概念层次,更恰当说JMM描述的是一组规则,通过这组规则控制程序中各个变量在共享数据区域和私有数据区域的访问方式,JMM是围绕原子性,有序性、可见性展开。JMM与Java内存区域唯一相似点,都存在共享数据区域和私有数据区域,在JMM中主内存属于共享数据区域,从某个程度上讲应该包括了堆和方法区,而工作内存数据线程私有数据区域,从某个程度上讲则应该包括程序计数器、虚拟机栈以及本地方法栈。

线程,工作内存,主内存工作交互图(基于JMM规范):

image.png

1.主内存

主要存储的是Java实例对象,所有线程创建的实例对象都存放在主内存中,不管该实例对象是成员变量还是方法中的本地变量(也称局部变量),当然也包括了共享的类信息常量静态变量。由于是共享数据区域,多条线程对同一个变量进行访问可能会发生线程安全问题。

2.工作内存

主要存储当前方法的所有本地变量信息(工作内存中存储着主内存中的变量副本拷贝),每个线程只能访问自己的工作内存,即线程中的本地变量对其它线程是不可见的,就算是两个线程执行的是同一段代码,它们也会各自在自己的工作内存中创建属于当前线程的本地变量,当然也包括了字节码行号指示器、相关Native方法的信息。注意由于工作内存是每个线程的私有数据线程间无法相互访问工作内存,因此存储在工作内存的数据不存在线程安全问题

根据JVM虚拟机规范主内存与工作内存的数据存储类型以及操作方式,对于一个实例对象中的成员方法而言,
1、如果方法中包含本地变量是基本数据类型boolean,byte,short,char,int,long,float,double,将直接存储在工作内存的帧栈结构中,但倘若本地变量是引用类型,那么该变量的引用存储工作内存帧栈中,而对象实例将存储在主内存(共享数据区域,堆)中。
但对于实例对象的成员变量,不管它是基本数据类型或者包装类型(Integer、Double等)还是引用类型,都会被存储到堆区。至于static变量以及类本身
相关信息将会存储在主内存中。需要注意的是,在主内存中的实例对象可以被多线程共享,倘若两个线程同时调用了同一个对象的同一个方法,那么两条线程会将要操作的数据拷贝一份到自己的工作内存中,执行完成操作后才刷新到主内存

image.png

3.Java内存模型与硬件内存架构的关系

通过对前面的硬件内存架构、Java内存模型以及Java多线程的实现原理的了解,我们应该已经意识到,多线程的执行最终都会映射到硬件处理器上进行执行,但Java内存模型和硬件内存架构并不完全一致。对于硬件内存来说只有寄存器、缓存内存、主内存的概念,并没有工作内存(线程私有数据区域)和主内存(堆内存)之分,也就是说Java内存模型对内存的划分对硬件内存并没有任何影响,因为JMM只是一种抽象的概念,是一组规则,并不实际存在,不管是工作内存的数据还是主内存的数据,对于计算机硬件来说都会存储在计算机主内存中,当然也有可能存储到CPU缓存或者寄存器中,因此总体上来说,Java内存模型和计算机硬件内存架构是一个相互交叉的关系,是一种抽象概念划分与真实物理硬件的交叉。(注意对于Java内存区域划分也是同样的道理)

image.png

4.JMM存在的必要性\

在明白了Java内存区域划分、硬件内存架构、Java多线程的实现原理与Java内存模型的具体关系后,接着来谈谈Java内存模型存在的必要性。由于JVM运行程序的实体是线程,而每个线程创建时JVM都会为其创建一个工作内存(有些地方称为栈空间),用于存储线程私有的数据,线程与主内存中的变量操作必须通过工作内存间接完成,主要过程是将变量从主内存拷贝的每个线程各自的工作内存空间,然后对变量进行操作,操作完成后再将变量写回主内存,如果存在两个线程同时对一个主内存中的实例对象的变量进行操作就有可能诱发线程安全问题。假设主内存中存在一个共享变量x,现在有A和B两条线程分别对该变量x=1进行操作,A/B线程各自的工作内存中存在共享变量副本x。假设现在A线程想要修改x的值为2,而B线程却想要读取x的值,那么B线程读取到的值是A线程更新后的值2还是更新前的值1呢?答案是,不确定,即B线程有可能读取到A线程更新前的值1,也有可能读取到A线程更新后的值2,这是因为工作内存是每个线程私有的数据区域,而线程A变量x时,首先是将变量从主内存拷贝到A线程的工作内存中,然后对变量进行操作,操作完成后再将变量x写回主内,而对于B线程的也是类似的,这样就有可能造成主内存与工作内存间数据存在一致性问题,假如A线程修改完后正在将数据写回主内存,而B线程此时正在读取主内存,即将x=1拷贝到自己的工作内存中,这样B线程读取到的值就是x=1,但如果A线程已将x=2写回主内存后,B线程才开始读取的话,那么此时B线程读取到的就是x=2,但到底是哪种情况先发生呢?

image.png

以上关于主内存与工作内存之间的具体交互协议,即一个变量如何从主内存拷贝到工作内存、如何从工作内存同步到主内存之间的实现细节,Java内存模型定义了以下八种操作来完成。

5.JMM-同步八种操作介绍

(1)lock(锁定):作用于主内存的变量,把一个变量标记为一条线程独占状态
(2)unlock(解锁):作用于主内存的变量,把一个处于锁定状态的变量释放出来,释放后的变量才可以被其他线程锁定
(3)read(读取):作用于主内存的变量,把一个变量值从主内存传输到线程的工作内存中,以便随后的load动作使用
(4)load(载入):作用于工作内存的变量,它把read操作从主内存中得到的变量值放入工作内存的变量副本中
(5)use(使用):作用于工作内存的变量,把工作内存中的一个变量值传递给执行引擎
(6)assign(赋值):作用于工作内存的变量,它把一个从执行引擎接收到的值赋给工作内存的变量
(7)store(存储):作用于工作内存的变量,把工作内存中的一个变量的值传送到主内存中,以便随后的write的操作
(8)write(写入):作用于工作内存的变量,它把store操作从工作内存中的一个变量的值传送

image.png

5.原子性、可见性、有序性

原子性

原子性指的是一个操作是不可中断的,即使是在多线程环境下,一个操作一旦开始就不会被其他线程影响。
在java中,对基本数据类型的变量的读取和赋值操作是原子性操作有点要注意的是,对于32位系统的来说

1、对于基本数据类型,byte,short,int,float,boolean,char读写是原子操作)
2、long类型数据和double类型数据,它们的读写并非原子性的,也就是说如果存在两条线程同时对long类型或者double类型的数据进行读写是存在相互干扰的,因为对于32位虚拟机来说,每次原子读写是32位的,而long和double则是64位的存储单元,这样会导致一个线程在写时,操作完前32位的原子操作后,轮到B线程读取时,恰好只读取到了后32位的数据,这样可能会读取到一个既非原值又不是线程修改值的变量,它可能是“半个变量”的数值,即64位数据被两个线程分成了两次读取。但也不必太担心,因为读取到“半个变量”的情况比较少见,至少在目前的商用的虚拟机中,几乎都把64位的数据的读写操作作为原子操作来执行,因此对于这个问题不必太在意,知道这么回事即可。
X=10; //原子性(简单的读取、将数字赋值给变量)
Y = x; //变量之间的相互赋值,不是原子操作
X++; //对变量进行计算操作
X = x+1;

指令重排类型

image.png

在执行程序时为了提高性能,编译器和处理器常常会对指令做重排序。重排序分三种类型:

  1. 编译器优化的重排序
    编译器在不改变单线程程序语义的前提下(代码中不包含volatile),可以重新安排语句的执行顺序。

  2. 指令级并行的重排序 现代处理器采用了指令级并行技术(Instruction-Level Parallelism, ILP)来将多条指令重叠执行。如果不存在数据依赖性,处理器可以改变语句对应机器指令的执行顺序。

  3. 内存系统的重排序。 由于处理器使用缓存和读/写缓冲区,这使得加载和存储操作看上去可能是在乱序执行。 从java源代码到最终实际执行的指令序列,会分别经历下面三种重排序:

上述的1属于编译器重排序,2和3属于处理器重排序。这些重排序都可能会导致多线程程序出现内存可见性问题。对于编译器,JMM的编译器重排序规则会禁止特定类型的编译器重排序(不是所有的编译器重排序都要禁止)。对于处理器重排序,JMM的处理器重排序规则会要求java编译器在生成指令序列时,插入特定类型的内存屏障(memory barriers,intel称之为memory fence)指令,通过内存屏障指令来禁止特定类型的处理器重排序(不是所有的处理器重排序都要禁止)。
JMM属于语言级的内存模型,它确保在不同的编译器和不同的处理器平台之上,通过禁止特定类型的编译器重排序和处理器重排序,为程序员提供一致的内存可见性保证。

有序性

有序性是指对于单线程的执行代码,我们总是认为代码的执行是按顺序依次执行的,这样的理解并没有毛病,毕竟对于单线程而言确实如此,但对于多线程环境,则可能出现乱序现象,因为程序编译成机器码指令后可能会出现指令重排现象,重排后的指令与原指令的顺序未必一致,要明白的是,在Java程序中,倘若在本线程内,所有操作都视为有序行为,如果是多线程环境下,一个线程中观察另外一个线程,所有操作都是无序的,前半句指的是单线程内保证串行语义执行的一致性,后半句则指指令重排现象和工作内存与主内存同步延迟现象。

有序性问题

在Java里面,可以通过volatile关键字来保证一定的“有序性”。另外可以通过synchronized和Lock来保证有序性,很显然,synchronized和Lock保证每个时刻是有一个线程执行同步代码,相当于是让线程顺序执行同步代码,自然就保证了有序性。

Java内存模型:每个线程都有自己的工作内存(类似于前面的高速缓存)。线程对变量的所有操作都必须在工作内存中进行,而不能直接对主存进行操作。并且每个线程不能访问其他线程的工作内存。Java内存模型具备一些先天的“有序性”,即不需要通过任何手段就能够得到保证的有序性,这个通常也称happens-before 原则。如果两个操作的执行次序无法从happens-before原则推导出来,那么它们就不能保证它们的有序性,虚拟机可以随意地对它们进行重排序。指令重排序:java语言规范规定JVM线程内部维持顺序化语义。即只要程序的最终结果与它顺序化情况的结果相等,那么指令的执行顺序可以与代码顺序不一致,此过程叫指令的重排序。指令重排序的意义是什么?JVM能根据处理器特性(CPU多级缓存系统、多核处理器等)适当的对机器指令进行重排序,使机器指令能更符合CPU的执行特性,最大限度的发挥机器性能

happens-before 原则

只靠sychronized和volatile关键字来保证原子性、可见性以及有序性,那么编写并发程序可能会显得十分麻烦,幸运的是,从JDK 5开始,Java使用新的JSR-133内存模型,提供了happens-before 原则来辅助保证程序执行的原子性、可见性以及有序性的问题,它是判断数据是否存在竞争、线程是否安全的依据,happens-before 原则内容如下

  1. 程序顺序原则,即在一个线程内必须保证语义串行性,也就是说按照代码顺序执行。
  2. 锁规则 解锁(unlock)操作必然发生在后续的同一个锁的加锁(lock)之前,也就是说,
    如果对于一个锁解锁后,再加锁,那么加锁的动作必须在解锁动作之后(同一个锁)。
  3. volatile规则 volatile变量的写,先发生于读,这保证了volatile变量的可见性,简单的理解就是,volatile变量在每次被线程访问时,都强迫从主内存中读该变量的值,而当该变量发生变化时,又会强迫将最新的值刷新到主内存,任何时刻,不同的线程总是能够看到该变量的最新值。
  4. 线程启动规则 线程的start()方法先于它的每一个动作,即如果线程A在执行线程B的start方法之前修改了共享变量的值,那么当线程B执行start方法时,线程A对共享变量的修改对线程B可见
  5. 传递性 A先于B ,B先于C 那么A必然先于C
  6. 线程终止规则 线程的所有操作先于线程的终结,Thread.join()方法的作用是等待当前执行的线程终止。假设在线程B终止之前,修改了共享变量,线程A从线程B的join方法成功返回后,线程B对共享变量的修改将对线程A可见。
  7. 线程中断规则 对线程 interrupt()方法的调用先行发生于被中断线程的代码检测到中断事件的发生,可以通过Thread.interrupted()方法检测线程是否中断。
  8. 对象终结规则 对象的构造函数执行,结束先于finalize()方法

as-if-serial语义

as-if-serial语义的意思是:不管怎么重排序(编译器和处理器为了提高并行度),(单线程)程序的执行结果不能被改变。编译器、runtime和处理器都必须遵守as-if-serial语义。
为了遵守as-if-serial语义,编译器和处理器不会对存在数据依赖关系的操作做重排序,因为这种重排序会改变执行结果。但是,如果操作之间不存在数据依赖关系,这些操作就可能被编译器和处理器重排序。

可见性

理解了指令重排现象后,可见性容易了,可见性指的是当一个线程修改了某个共享变量的值,其他线程是否能够马上得知这个修改的值。对于串行程序来说,可见性是不存在的,因为我们在任何一个操作中修改了某个变量的值,后续的操作中都能读取这个变量值,并且是修改过的新值。但在多线程环境中可就不一定了,前面我们分析过,由于线程对共享变量的操作都是线程拷贝到各自的工作内存进行操作后才写回到主内存中的,这就可能存在一个线程A修改了共享变量x的值,还未写回主内存时,另外一个线程B又对主内存中同一个共享变量x进行操作,但此时A线程工作内存中共享变量x对线程B来说并不可见,这种工作内存与主内存同步延迟现象就造成了可见性问题,另外指令重排以及编译器优化也可能导致可见性问题,通过前面的分析,我们知道无论是编译器优化还是处理器优化的重排现象,在多线程环境下,确实会导致程序轮序执行的问题,从而也就导致可见性问题。

可见性问题

volatile关键字保证可见性。当一个共享变量被volatile修饰时,它会保证修改的值立即被其他的线程看到,即修改的值立即更新到主存中,当其他线程需要读取时,它会去内存中读取新值。synchronized和Lock也可以保证可见性,因为它们可以保证任一时刻只有一个线程能访问共享资源,并在其释放锁之前将修改的变量刷新到内存中。