Skywalking-12:Skywalking SPI机制

428 阅读4分钟

SPI机制

基本概述

SPI 全称 Service Provider Interface ,是一种服务发现机制。通过提供接口、预定义的加载器( Loader )以及约定俗称的配置(一般在 META-INF 目录下),可以实现动态加载服务实现类。

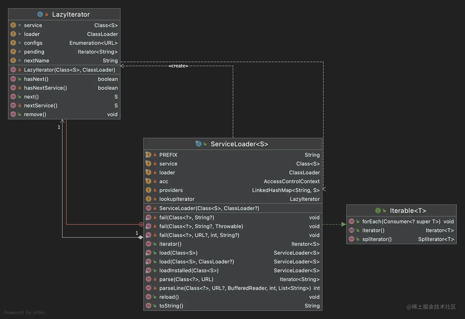
类图

file

通过类图可以分析出, ServiceLoader 实现了 Iterable 接口,提供了迭代的功能。

ServiceLoader 将迭代的实现委托给 LazyIterator

LazyIterator 提供了延时迭代的能力,当有需要的时候,才去加载。

Skywalking 模块中的使用

接口定义

org.apache.skywalking.oap.server.library.module.ModuleDefine

package org.apache.skywalking.oap.server.library.module;

import java.lang.reflect.Field;
import java.util.Enumeration;
import java.util.Properties;
import java.util.ServiceLoader;
import org.slf4j.Logger;
import org.slf4j.LoggerFactory;

/**
 * A module definition.
 */
public abstract class ModuleDefine implements ModuleProviderHolder {

    private static final Logger LOGGER = LoggerFactory.getLogger(ModuleDefine.class);

    private ModuleProvider loadedProvider = null;

    private final String name;

    public ModuleDefine(String name) {
        this.name = name;
    }

    /**
     * @return the module name
     *
     */
    public final String name() {
        return name;
    }

    /**
     * @return the {@link Service} provided by this module.
     */
    public abstract Class[] services();

    /**
     * Run the prepare stage for the module, including finding all potential providers, and asking them to prepare.
     *
     * @param moduleManager of this module
     * @param configuration of this module
     * @throws ProviderNotFoundException when even don't find a single one providers.
     */
    void prepare(ModuleManager moduleManager, ApplicationConfiguration.ModuleConfiguration configuration,
        ServiceLoader<ModuleProvider> moduleProviderLoader) throws ProviderNotFoundException, ServiceNotProvidedException, ModuleConfigException, ModuleStartException {
        // etc...
    }
    
    // etc...

    @Override
    public final ModuleProvider provider() throws DuplicateProviderException, ProviderNotFoundException {
        if (loadedProvider == null) {
            throw new ProviderNotFoundException("There is no module provider in " + this.name() + " module!");
        }
        return loadedProvider;
    }
}

接口实现

org.apache.skywalking.oap.server.library.module.BaseModuleA

package org.apache.skywalking.oap.server.library.module;

public class BaseModuleA extends ModuleDefine {

    public BaseModuleA() {
        super("BaseA");
    }

    // 需要提供服务的接口
    @Override
    public Class<? extends Service>[] services() {
        return new Class[] {
            ServiceABusiness1.class,
            ServiceABusiness2.class
        };
    }

    public interface ServiceABusiness1 extends Service {
        void print();
    }

    public interface ServiceABusiness2 extends Service {
    }
}

META-INF 定义

META-INF/services/org.apache.skywalking.oap.server.library.module.ModuleDefine

org.apache.skywalking.oap.server.library.module.BaseModuleA

使用方式

org.apache.skywalking.oap.server.library.module.ModuleManager#init

    /**
     * Init the given modules
     */
    public void init(ApplicationConfiguration applicationConfiguration) /* etc... */ {
        // SPI机制加载
        ServiceLoaderModuleDefine> moduleServiceLoader = ServiceLoader.load(ModuleDefine.class);
        // 迭代器获取
        for (ModuleDefine module : moduleServiceLoader) {
            // do something
            // etc...
        }
        // etc...
    }

源码解析

package java.util;

import java.io.BufferedReader;
import java.io.IOException;
import java.io.InputStream;
import java.io.InputStreamReader;
import java.net.URL;
import java.security.AccessController;
import java.security.AccessControlContext;
import java.security.PrivilegedAction;
import java.util.ArrayList;
import java.util.Enumeration;
import java.util.Iterator;
import java.util.List;
import java.util.NoSuchElementException;

public final class ServiceLoader<S> implements Iterable<S> {
    // 目录前缀
    private static final String PREFIX = "META-INF/services/";

    // 需要被加载对象的Class对象
    private final Class<S> service;

    // 类加载器
    private final ClassLoader loader;

    // The access control context taken when the ServiceLoader is created
    private final AccessControlContext acc;

    // 加载对象缓存(按实例化顺序排序)
    private LinkedHashMap<String,S> providers = new LinkedHashMap<>();

    // 当前使用的懒加载迭代器
    private LazyIterator lookupIterator;

    // 重载
    public void reload() {
        // 清除加载对象缓存
        providers.clear();
        // 重置懒加载迭代器
        lookupIterator = new LazyIterator(service, loader);
    }

    // 不允许直接创建ServiceLoader对象,只能通过loadXXX获取ServiceLoader对象
    private ServiceLoader(Class<S> svc, ClassLoader cl) {
        service = Objects.requireNonNull(svc, "Service interface cannot be null");
        loader = (cl == null) ? ClassLoader.getSystemClassLoader() : cl;
        acc = (System.getSecurityManager() != null) ? AccessController.getContext() : null;
        reload();
    }

    private static void fail(Class<?> service, String msg, Throwable cause) throws ServiceConfigurationError {
        throw new ServiceConfigurationError(service.getName() + ": " + msg, cause);
    }

    private static void fail(Class<?> service, String msg) throws ServiceConfigurationError {
        throw new ServiceConfigurationError(service.getName() + ": " + msg);
    }

    private static void fail(Class<?> service, URL u, int line, String msg) throws ServiceConfigurationError {
        fail(service, u + ":" + line + ": " + msg);
    }

    // 解析配置文件中的一行,如果没有注释,则加入到类名列表中
    private int parseLine(Class<?> service, URL u, BufferedReader r, int lc, List<String> names) throws IOException, ServiceConfigurationError {
        String ln = r.readLine();
        if (ln == null) {
            return -1;
        }
        int ci = ln.indexOf('#');
        if (ci >= 0) ln = ln.substring(0, ci);
        ln = ln.trim();
        int n = ln.length();
        if (n != 0) {
            if ((ln.indexOf(' ') >= 0) || (ln.indexOf('\t') >= 0))
                fail(service, u, lc, "Illegal configuration-file syntax");
            int cp = ln.codePointAt(0);
            if (!Character.isJavaIdentifierStart(cp))
                fail(service, u, lc, "Illegal provider-class name: " + ln);
            for (int i = Character.charCount(cp); i < n; i += Character.charCount(cp)) {
                cp = ln.codePointAt(i);
                if (!Character.isJavaIdentifierPart(cp) && (cp != '.'))
                    fail(service, u, lc, "Illegal provider-class name: " + ln);
            }
            if (!providers.containsKey(ln) && !names.contains(ln))
                names.add(ln);
        }
        return lc + 1;
    }

    // 解析配置文件,返回实现类名列表
    private Iterator<String> parse(Class<?> service, URL u) throws ServiceConfigurationError {
        InputStream in = null;
        BufferedReader r = null;
        ArrayList<String> names = new ArrayList<>();
        try {
            in = u.openStream();
            r = new BufferedReader(new InputStreamReader(in, "utf-8"));
            int lc = 1;
            while ((lc = parseLine(service, u, r, lc, names)) >= 0);
        } catch (IOException x) {
            fail(service, "Error reading configuration file", x);
        } finally {
            try {
                if (r != null) r.close();
                if (in != null) in.close();
            } catch (IOException y) {
                fail(service, "Error closing configuration file", y);
            }
        }
        return names.iterator();
    }

    // 懒加载迭代器,提供了延时迭代的能力,当有需要的时候,才去加载
    private class LazyIterator implements Iterator<S> {
        // 需要被加载对象的Class对象
        Class<S> service;
        // 类加载器
        ClassLoader loader;
        // 配置文件列表
        Enumeration<URL> configs = null;
        // 当前迭代的配置文件中类名列表的迭代器
        Iterator<String> pending = null;
        // 下一个实现类名
        String nextName = null;

        private LazyIterator(Class<S> service, ClassLoader loader) {
            this.service = service;
            this.loader = loader;
        }

        // 是否有下一个Service
        private boolean hasNextService() {
            if (nextName != null) {
                return true;
            }
            // 加载所有配置文件
            if (configs == null) {
                try {
                    String fullName = PREFIX + service.getName();
                    if (loader == null)
                        configs = ClassLoader.getSystemResources(fullName);
                    else
                        configs = loader.getResources(fullName);
                } catch (IOException x) {
                    fail(service, "Error locating configuration files", x);
                }
            }
            // 当当前类名列表迭代完之后,加载下一个配置文件
            while ((pending == null) || !pending.hasNext()) {
                if (!configs.hasMoreElements()) {
                    return false;
                }
                pending = parse(service, configs.nextElement());
            }
            // 获取下一个类名
            nextName = pending.next();
            return true;
        }

        // 获取下一个Service
        private S nextService() {
            if (!hasNextService())
                throw new NoSuchElementException();
            String cn = nextName;
            nextName = null;
            Class<?> c = null;
            try {
                // 类名 -> 类的Class对象
                c = Class.forName(cn, false, loader);
            } catch (ClassNotFoundException x) {
                fail(service, "Provider " + cn + " not found");
            }
            if (!service.isAssignableFrom(c)) {
                fail(service, "Provider " + cn  + " not a subtype");
            }
            try {
                // 实例化
                S p = service.cast(c.newInstance());
                // 加入到缓存中
                providers.put(cn, p);
                return p;
            } catch (Throwable x) {
                fail(service, "Provider " + cn + " could not be instantiated", x);
            }
            throw new Error();          // This cannot happen
        }

        // 迭代器,是否有下个元素
        public boolean hasNext() {
            if (acc == null) {
                return hasNextService();
            } else {
                // 授权资源
                PrivilegedAction<Boolean> action = new PrivilegedAction<Boolean>() {
                    public Boolean run() { return hasNextService(); }
                };
                return AccessController.doPrivileged(action, acc);
            }
        }

        // 迭代器,获取下个元素
        public S next() {
            if (acc == null) {
                return nextService();
            } else {
                // 授权资源
                PrivilegedAction<S> action = new PrivilegedAction<S>() {
                    public S run() { return nextService(); }
                };
                return AccessController.doPrivileged(action, acc);
            }
        }

        // 不支持删除
        public void remove() {
            throw new UnsupportedOperationException();
        }

    }

    // 迭代器实现,如果有缓存从缓存中获取,没有则从懒加载迭代器加载
    public Iterator<S> iterator() {
        return new Iterator<S>() {
            Iterator<Map.Entry<String,S>> knownProviders = providers.entrySet().iterator();

            public boolean hasNext() {
                if (knownProviders.hasNext())
                    return true;
                return lookupIterator.hasNext();
            }

            public S next() {
                if (knownProviders.hasNext())
                    return knownProviders.next().getValue();
                return lookupIterator.next();
            }

            public void remove() {
                throw new UnsupportedOperationException();
            }
        };
    }

    // 通过类的Class对象及类加载,获取ServiceLoader
    public static <S> ServiceLoader<S> load(Class<S> service, ClassLoader loader) {
        return new ServiceLoader<>(service, loader);
    }

    // 通过类的Class对象,获取ServiceLoader
    public static <S> ServiceLoader<S> load(Class<S> service) {
        ClassLoader cl = Thread.currentThread().getContextClassLoader();
        return ServiceLoader.load(service, cl);
    }

    // 通过类的Class对象和扩展类加载器,获取ServiceLoader
    public static <S> ServiceLoader<S> loadInstalled(Class<S> service) {
        ClassLoader cl = ClassLoader.getSystemClassLoader();
        ClassLoader prev = null;
        while (cl != null) {
            prev = cl;
            cl = cl.getParent();
        }
        return ServiceLoader.load(service, prev);
    }

    public String toString() {
        return "java.util.ServiceLoader[" + service.getName() + "]";
    }

}

PS: JDK 提供的 SPI 机制,必须要使用迭代器遍历获取需要的实现,而 Dubbo SPI 可以通过 #getExtension 获取指定实现类。

总结

通过源码分析,可以了解到 Skywalking 没有定义自己的 SPI 机制,但深入阅读 Skywalking 的使用场景后,发现用 JDK 提供的 SPI 机制也没什么问题。

个人认为,任何技术都应该根据场景选取,适合的才是最好的,如果没有那么复杂的需要,没必要像 dubbo 一样,定义自己的 SPI 机制。

参考文档

分享并记录所学所见