JS总结

86 阅读3分钟

知识点

基本概念

  • 内存
  • 变量
  • 数据类型
  • 对象

控制语句

  • if else
  • for

对象

  • 原型、原型链
  • 对象分类
  • new 一个新对象
  • 构造函数
  • this 的隐式传递和显式传递

难点

JS三座大山

  • 原型
  • this
  • AJAX

重要总结

JS公式

  • 对象.proto === 其构造函数.prototype
  • 推理出函数公理

根公理

  • Object.prototype 是所有对象的(直接或间接)原型

函数公理

  • 所有函数都是由 Function 构造的
    • 任何函数.proto === Function.prototype
    • 任意函数有 Object / Array / Function
    • 结合JS公式理解

常见混乱

乱一

XXX 的原型

  • {name:'frank'} 的原型
  • [1,2,3] 的原型
  • Object 的原型

解读

  • Object 的原型是 Object.proto:对
  • Object 的原型是 Object.prototype :错

错在哪

-「的原型」等价于「.proto

  • 中文的「原型」无法区分 proto 和 prototype
  • 所以我们只能约定,原型默认表示 proto
  • 只不过 proto 正好等于某个函数的 prototype

乱二

矛盾??

  • [1,2,3] 的原型是 Array.prototype
  • Object.prototype 是所有对象的原型
  • 那为什么 Object.prototype 不是 [1,2,3] 的原型

错在哪

  • 原型分两种:直接原型和间接原型
  • 对于普通对象来说,Object.prototype 是直接原型
  • 对于数组、函数来说,Object.prototype 是间接原型

举例

image.png
数组属性展开,数组._ proto _ 为Array.Prototype,即Array.Prototype为数组的直接原型

1632796454(1).png
上图Array.Prototype展开,其原型为Object.prototype,所以Object.prototype是数组的间接原型

图解

1632797982(1).png

  • 类比
    • 父、子、孙,
    • 企业架构,总经理、部门经理、部门职员

乱三

Object.prototype 不是根对象

理由

  1. Object.prototype 是所有对象的原型
  2. Object 是 Function 构造出来的
  3. 所以,Function 构造了 Object.prototype
  4. 推论,Function 才是万物之源啊!

错误点

  1. Object.prototype 是根对象的地址
  2. Object.prototype对象 是具体指根对象那个对象
  3. 根对象整体不在Object里面,只是地址在里面
  4. Function构造了Object,没有构造那个对象,他只是构造了根对象的地址

1632807959(1).png

构建JS世界

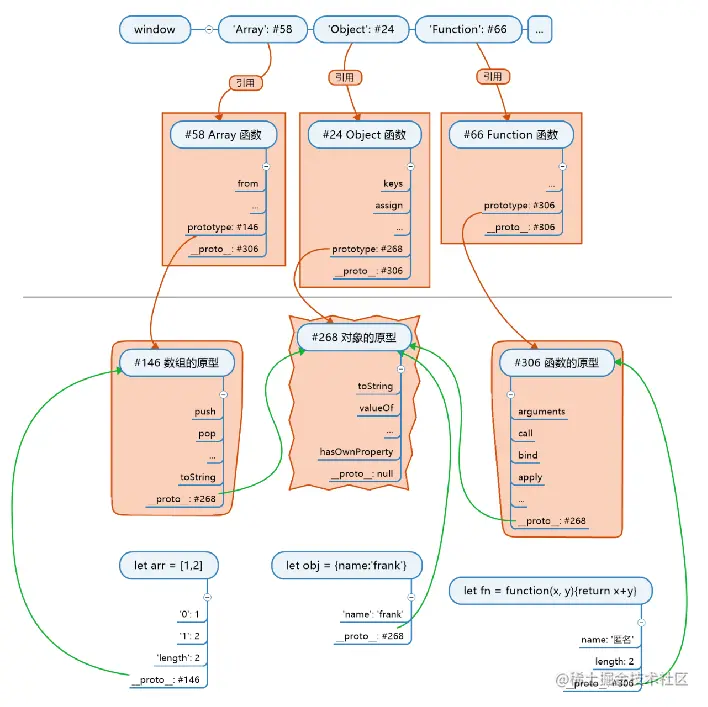
e1c3650f7ab2472bf71f016d1644cb8.png

JS 世界的构造顺序

  1. 创建根对象 #101(toString),根对象没有名字
  2. 创建函数的原型 #208(call /apply),原型 __p 为 #101
  3. 创建数组的原型 #404(push/pop),原型 __p 为 #101
  4. 创建 Function #342,原型 __p 为 #208
  5. 用 Function.prototype 存储函数的原型,等于 #208
  6. 此时发现 Function 的 proto 和 prototype 都是 #208
  7. 用 Function 创建 Object
  8. 用 Object.prototype 存储对象的原型,等于 #101
  9. 用 Function 创建 Array
  10. 用 Array.prototype 存储数组的原型,等于 #404
  11. 创建 window 对象
  12. 用 window 的 'Object' 'Array' 属性将 7 和 9 中的函数命名
  13. JS 创建一个对象时,不会给这个对象名字的

JS 世界的构造顺序(续)

  1. 用 new Object() 创建 obj1
  2. new 会将 obj1 的原型 __p 设置为 Object.prototype,也.就是 #101
  3. 用 new Array() 创建 arr1
  4. new 会将 arr1 的原型 __p 设置为 Array.prototype,也就是 #404
  5. 用 new Function 创建 f1
  6. new 会将 f1 的原型 __p 设置为 Function.prototype,也就是 #208

JS 世界的构造顺序(续)

  1. 自己定义构造函数 Person,函数里给 this 加属性
  2. Person 自动创建 prototype 属性和对应的对象 #502
  3. 在 Person.prototype #502 上面加属性
  4. 用 new Person() 创建对象 p
  5. new 会将 p 的原型 __p 设为 #502

图示

image.png

总结

构造函数

  • 是用来构造对象的
  • 会预先存好对象的原型,原型的原型是根
  • new 的时候将对象的 __p 指向原型

对象

  • 所有对象都直接或间接指向根对象
  • 如果对象想要分类,就在原型链上加一环
  • 用构造对象可以加这一环