从源码理解useState

2,180 阅读7分钟

从源码理解useState

学前思考题:

  1. React Hooks 为什么必须在函数组件内部执行?React 如何能够监听 React Hooks 在外部执行并抛出异常?
  2. React Hooks 如何把状态保存起来?保存的信息存在了哪里?
  3. React Hooks 为什么不能写在条件语句中?

注意

本文中源码对应的版本是React 16.13.1

React Hooks与Fiber的关系

双缓存Fiber树

我们知道React16启用了全新的架构,叫做Fiber。在React中最多会同时存在两棵Fiber树,当前HTML页面对应有fiber树叫做current fiber 树,workInProgress fiber树是正在构建的fiber树。当workInProgress fiber树构建完成并渲染后,current指针会指向 workInProgress fiber树,此时workInProgress Fiber树就变为current Fiber树,这个就是双缓存Fiber树。

fiberTree.png

fiber与Hooks

fiber节点用 fiber.memoizedState 保存 hooks 信息。

Hook对象

fiber.memoizedState记录着当前当前节点的hooks信息,Hook通过Hook.next指针形成链表。(注意:函数组件的fiber树的fiber.memoizedState存的hooks信息,但类组件的不一样)

hook_updateQueue_update.png

type Hook = {
  memoizedState: any,       // 保存state
  baseState: any,      
  baseQueue: Update<any, any> | null,
  queue: UpdateQueue<any, any> | null, 
  next: Hook | null,        // 指向下一个hook,形成链表
};

type UpdateQueue<S, A> = {
  pending: Update<S, A> | null, //指向待更新的update
  dispatch: (A => mixed) | null,
  lastRenderedReducer: ((S, A) => S) | null,
  lastRenderedState: S | null,
};

type Update<S, A> = {
  expirationTime: ExpirationTime,
  suspenseConfig: null | SuspenseConfig,
  action: A,
  eagerReducer: ((S, A) => S) | null,
  eagerState: S | null,
  next: Update<S, A>,   
  priority?: ReactPriorityLevel,
};

HooksDispatcherOnMountHooksDispatcherOnUpdate

同样是执行React.useState()函数组件初始化和更新的过程中,hooks的代码逻辑是不一样的,主要原因是,执行React.useState()时,会从ReactCurrentDispatcher.current取值,而该值会变化。执行React.useState(),实际上是执行ReactHooks.js中的 useState(initialState)函数,

// 执行React.useState()就是执行的此函数
  function useState(initialState) {
    var dispatcher = resolveDispatcher();
    return dispatcher.useState(initialState);
  }

/** 获取当前的dispatcher,也即是 ReactCurrentDispatcher.current 的值 */
  function resolveDispatcher() {
    var dispatcher = ReactCurrentDispatcher.current;
    ...
    return dispatcher;
  }

React就是通过改变ReactCurrentDispatcher.current的值,在不同状态下执行不同的Hooks逻辑,改变的逻辑在renderWithHooks()中。

具体代码如下:(ReactFiberHooks.js)

renderWithHooks(){
 ...
 // 当是第一次时,判断逻辑会为true,赋值HooksDispatcherOnMount;更新时,会赋值HooksDispatcherOnUpdate
    ReactCurrentDispatcher.current =
      current === null || current.memoizedState === null
        ? HooksDispatcherOnMount
        : HooksDispatcherOnUpdate;

    let children = Component(props, secondArg); //执行函数组件
 
  // 函数组件执行完后,赋值ContextOnlyDispatcher,如果后面还有调用useState(),则会报错
    ReactCurrentDispatcher.current = ContextOnlyDispatcher;
 ...
 }

ReactCurrentDispatcher.current 的值有三种情况:

  1. ContextOnlyDispatcher: 报错形态,只要开发者调用了这个形态下的 hooks ,就会抛出异常。
  2. HooksDispatcherOnMount: 函数组件初始化 mount ,初次建立其 hooks 与 fiber 之间的关系。
  3. HooksDispatcherOnUpdate:函数组件的更新,既然与 fiber 之间的桥已经建好了,那么组件再更新,就需要 hooks 去获取或者更新维护状态。

当初始化时,是 HooksDispatcherOnMount;当更新时,是 HooksDispatcherOnUpdate;当函数组件执行完后,会赋值为ContextOnlyDispatcher,此时如果再执行React.useState(),那么会是throwInvalidHookError,会报错。

HooksDispatcherOnMountHooksDispatcherOnUpdateContextOnlyDispatcher对应的具体值如下:

const HooksDispatcherOnMount = { /* 函数组件初始化用的 hooks */
    useState: mountState,   //初始化时执行
    useEffect: mountEffect,
    ...
}
const  HooksDispatcherOnUpdate ={ /* 函数组件更新用的 hooks */
   useState: updateState, // 更新时执行
   useEffect: updateEffect,
   ...
}
const ContextOnlyDispatcher = {  /* 当hooks不是函数内部调用的时候,调用这个hooks对象下的hooks,所以报错。 */
   useEffect: throwInvalidHookError,
   useState: throwInvalidHookError,  // 抛出一个错误
   ...
}

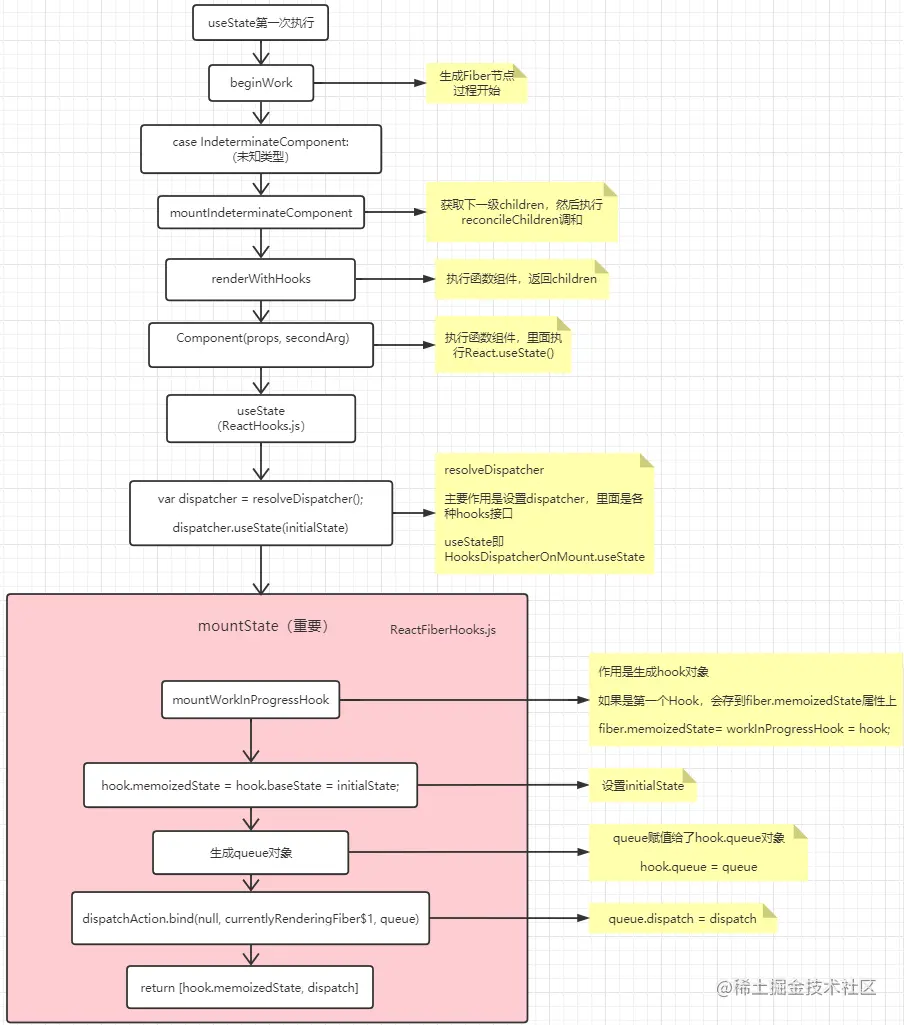
useState 第一次执行

当组件初次加载时,从beginWork开始构建fiber节点,期间会执行函数组件,然后会执行函数组件里的React.useState(),一直到mountState。初次加载时,useState的重要逻辑在mountState中,创建了hook对象和queue对象,初始化state值,到最后返回statedispatchAction(绑定了当前fiber节点和queue 到 dispatchAction)。

  function mountState(initialState) {

    var hook = mountWorkInProgressHook(); // 生成Hook对象,如果是第一个Hook,会存到fiber.memoizedState属性上

    if (typeof initialState === 'function') {
      initialState = initialState();
    }

    hook.memoizedState = hook.baseState = initialState; //  初始化state

    var queue = hook.queue = {  // 初始化queue
      pending: null,
      dispatch: null,
      lastRenderedReducer: basicStateReducer,
      lastRenderedState: initialState
    };
    
    // 把当前的fiber节点和queue 绑定到 dispatchAction (更新的时候用)
    var dispatch = queue.dispatch = dispatchAction.bind(null, currentlyRenderingFiber$1, queue);
    
    return [hook.memoizedState, dispatch];
  }

mountState.png

至此,第一次执行React.useState就完成了,初始化完成后会形成如下数据结构:

mount_data.png

useState更新

更新分为两部分:

  1. dispatchAction
  2. 调度更新

1,dispatchAction

通过上面的useState的初始化过程得知,useState最后返回的是 [hook.memoizedState, dispatchAction]

 const [num, setNum] = React.useState(100); // [hook.memoizedState, dispatch]

那么我们去更新state的时候,setNum()其实执行就是dispatchAction(注意:返回的dispatchAction是绑定了fiber节点和queue的参数的)。

看一下dispatchAction的逻辑:

dispatchAction.png

function dispatchAction(fiber: Fiber,queue: UpdateQueue, action) {
  ...
  const update: Update> = {  // 创建update对象
    ...
    action,    // 即 setNum()的传参,存在了update对象中
    eagerReducer: null,
    eagerState: null,
    next: (null: any),
  };

  // 将update对象通过next串起来形成update链表,queue.pending指向update链表
  const pending = queue.pending;

  update.next = pending.next;
  pending.next = update;

  queue.pending = update;

  // 正在更新的fiber node是否是当前fiber
  if (fiber === currentlyRenderingFiber || (alternate !== null && alternate === currentlyRenderingFiber)) {
     ... 
    // 说明当前fiber正在发生调和渲染更新,那么不需要更新,不发起新调度
  } else {
    if (fiber.expirationTime === NoWork && (alternate === null || alternate.expirationTime === NoWork)) {
        var currentState = queue.lastRenderedState; // 更新前的state
        var eagerState = lastRenderedReducer(currentState, action);  // 计算一下更新后的state(action会被执行)

        if (objectIs(eagerState, currentState)) { // 如果更新前后state相同,不发起更新
          return;
        }
    }
    scheduleWork(fiber, expirationTime); // scheduleWork是scheduleUpdateOnFiber,会发起更新调度
}

通过上面的逻辑我们可以知道,当比较更新前后的state是一样的时候,是不会发起更新的。(也可以知道,如果setNum()的入参是个函数,那么不管state是否相同,都是会被执行的)

总结一下:dispatchAction 作用有两个:1,生成update链表。2,发起更新调度

执行完后,内存中的数据结构如下:

dispatchAction_data.png

2,执行调度更新

const scheduleWork = scheduleUpdateOnFiber

dispatchAction会调用scheduleWork,即scheduleUpdateOnFiber,会发起更新调度。

updateState.png

会发起更新调度后,会构建workInProgress Fiber树,后面又会到beginWork()函数,不过这一次会进入到case FunctionComponent分支,但是里面也是会执行renderWithHooks(),跟初始化时的逻辑一样。

    ReactCurrentDispatcher.current =
      current === null || current.memoizedState === null
        ? HooksDispatcherOnMount
        : HooksDispatcherOnUpdate;

不同的是此时判断条件会为false,因为现在是更新,所以 ReactCurrentDispatcher.current = HooksDispatcherOnUpdate,此时执行useState取的是HooksDispatcherOnUpdate.useState,逻辑走的是updateState的,最后实际执行的是updateReducer()

  function updateState(initialState) {
   return updateReducer(basicStateReducer);
 }

updateReducer()是useState更新阶段很重要的一段逻辑,在这里会把hook上的update链表依次执行,得出最终的state返回去,这样函数组件中就能获取到更新后的state。

function updateReducer(reducer, initialArg, init) {

 const hook = updateWorkInProgressHook(); // 以旧hook为基础,获取到当前hook的基础信息
  ...
  // 把待更新的pending队列取出来
  ...
  
   do {   // 依次从update链表中取出update.action执行,得出最终的的state
     const action = update.action;

     newState = reducer(newState, action);

     update = update.next;
   } while (update !== null && update !== first);

   // 保存当前的state状态
   hook.memoizedState = newState;
   hook.baseState = newBaseState;

   ...

 const dispatch = queue.dispatch;
 return [hook.memoizedState, dispatch];
}

总结一下:updateReducer()的功能就是:把在dispatchAction中生成的update链表取出来,在do while {}循环中挨个执行,从而得出最终的state,即是函数组件中useState得到的值。

为什么hooks不能写在if条件语句中呢?

updateReducer中,updateWorkInProgressHook是以current fiber树上的hooks(旧hook)为基础,复用基础信息,然后得到一个当前的newHook,也就是workInProgressHook。

function updateWorkInProgressHook() {
  ...
    nextCurrentHook = currentHook.next; // currentHook是current fiber树上的hooks链表
  ...
    currentHook = nextCurrentHook;
    
    const newHook: Hook = {  // 以current hook为基础,复用基本信息,构建workInProgressHook
      memoizedState: currentHook.memoizedState,

      baseState: currentHook.baseState,
      baseQueue: currentHook.baseQueue,
      queue: currentHook.queue,
      next: null,
    };

    workInProgressHook = workInProgressHook.next = newHook;

  return workInProgressHook;
}

nextCurrentHook = currentHook.next可以看到,更新的时候每次执行useState,都会从current树上的hooks链表中取一个hook.next来复用。如果写了if条件语句,依次用next取值的时候,就会错位。

hook_tree_data.png

总结:

  1. Hook会形成链表,fiber.memoizedState会指向该链表(对于函数组件的fiber是这样,class组件的fiber.memoizedState存的是别的东西)
  2. setNum()实际执行的是dispatchAction,会产生update链表,hook.queue.pending 指向update链表
  3. setNum()会发起一个新的更新调度
  4. useState更新的时候,会把update链表取出来依次执行,得到最终的state。

当在函数组件里使用自定义hooks时,自定义hooks里面的hook也会挂在Hook链表上。


参考资料:

搭建阅读React源码调试环境 : github.com/Terry-Su/de…

React源码学习:react.iamkasong.com/#%E5%AF%BC%…

掘金小册:《React 进阶实践指南》 (付费)