类扩展 与 关联对象 底层原理探索

247 阅读8分钟

iOS 底层原理 文章汇总

本文的主要目的是针对类的加载的一个扩展,主要讲讲类拓展和分类的底层实现原理

类扩展 与 分类 的区别

1、category 类别、分类

  • 专门用来给类添加新的方法
  • 不能给类添加成员属性,添加了成员属性,也无法取到
  • 注意:其实可以通过runtime 给分类添加属性,即属性关联,重写setter、getter方法
  • 分类中用@property 定义变量,只会生成变量的setter、getter方法的声明不能生成方法实现 和 带下划线的成员变量

2、extension 类扩展

  • 可以说成是特殊的分类 ,也可称作 匿名分类
  • 可以给类添加成员属性,但是是私有变量
  • 可以给类添加方法,也是私有方法

类扩展 底层原理探索

类的扩展有两种创建方式

  • 直接在类中书写:永远在声明之后,在实现之前(需要在.m文件中书写)
  • 通过 command+N 新建 -> Objective-C File -> 选择Extension

image.png

image.png

类扩展的的本质

通过clang底层编译

  • 写一个类扩展

image.png

  • 通过clang -rewrite-objc main.mm -o main.cpp命令生成cpp文件,打开cpp文件,搜索ext_name属性

image.png

  • setter和getter方法

image.png

  • 查看 LGTeacher 类拓展的方法,在编译过程中,方法就直接添加到了 methodlist中,作为类的一部分,即编译时期直接添加到本类里面

image.png

通过源码调试探索

  • 创建LGPerson+LGEXT.h即类的扩展,并声明两个方法

2251862-e47bf19f2c995bdc.jpg

  • p kc_ro->baseMethodList
  • p $0->get(0) ~ p $0->get(10)

2251862-38b879a4f02afb3e.jpg

总结

  • 类的扩展 在编译器 会作为类的一部分,和类一起编译进来
  • 类的扩展只是声明依赖于当前的主类,没有.m文件,可以理解为一个·h文件

分类关联对象 底层原理探索

其底层原理的实现,主要分为两部分:

  • 通过objc_setAssociatedObject设值流程
  • 通过objc_getAssociatedObject取值流程

关联对象-设值流程

  • 分类LG中重写属性cate_nameset、get方法,通过runtime的属性关联方法实现

image.png

  • 运行程序,断点断在maincate_name赋值处

image.png

  • 继续往下运行,断在分类的setCate_name方法中

image.png

其中objc_setAssociatedObject方法有四个参数,分别表示:

  • 参数1:要关联的对象,即给谁添加关联属性
  • 参数2:标识符,方便下次查找
  • 参数3:value
  • 参数4:属性的策略,即nonatomic、atomic、assign等,如下所示

image.png

进入objc_setAssociatedObject源码实现

  • 这种设计模式属于是接口模式,对外的接口不变,内部的逻辑变化不影响外部的调用, 类似于set方法的底层源码实现,

  • 这块逻辑相较于上个版本变化较大

image.png

_object_set_associative_reference 方法

进入_object_set_associative_reference源码实现
关于关联对象 底层原理的探索 主要是看value存到了哪里, 以及如何取出value ,以下是源码

image.png

通过源码可知,主要分为以下几部分:

  • 1:创建一个 AssociationsManager 管理类

  • 2:获取唯一的全局静态哈希Map:AssociationsHashMap

  • 3:判断是否插入的关联值value是否存在

    • 3.1:存在走第4步
    • 3.2:不存在就走 : 关联对象-插入空流程
  • 4:通过try_emplace方法,并创建一个空的 ObjectAssociationMap 去取查询的键值对:

  • 5:如果发现没有这个 key 就插入一个 空的 BucketT进去并返回true

  • 6:通过setHasAssociatedObjects方法标记对象存在关联对象即置isa指针has_assoc属性为true

  • 7:用当前 policy 和 value 组成了一个 ObjcAssociation 替换原来 BucketT 中的空

  • 8:标记一下 ObjectAssociationMap 的第一次为 false

设置流程 源码调试

  • 定义AssociationsManager类型的变量,相当于自动调用AssociationsManager的析构函数进行初始化

    • 加锁lock,并不代表 唯一,只是为了避免多线程重复创建,其实在外面是可以定义多个AssociationsManager manager;
  • 定义AssociationsHashMap类型的哈希map,这个全场唯一的,从哪里可以体现呢?

    • 通过_mapStorage.get()生成哈希map,其中_mapStorage是一个静态变量,所以 哈希map 永远是通过静态变量获取出来的,所以是全场唯一

image.png

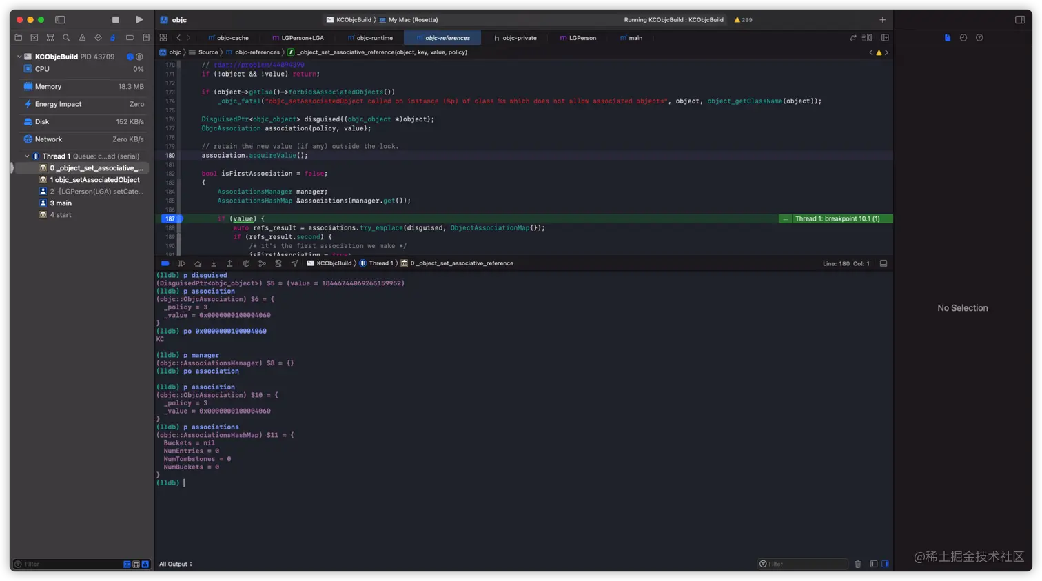
通过调试,可以查看 目前的数据结构

  • p disguised :其中的value是来自object 还原出来的
  • p association
  • p manager
  • p associations :目前的associations0x0,表示还没有查找到相应的递归查找域中

image.png

走到局部作用域的if判断,此时的 value是有值的,为KC

image.png

如果传入的value是空值,走到局部作用域的else流程,通过源码可知,相当于移除关联 继续往下执行,查看 refs_result -- p refs_result,其中的类型数据非常多,可以进行拆解查看

  • associations调用try_emplace方法,传入一个对象disguised 和 一个空的关联mapObjectAssociationMap{}

image.png

//pair -- 表示有键值对
(std::__1::pair<
 objc::DenseMapIterator<DisguisedPtr<objc_object>,
 
 objc::DenseMap<const void *, objc::ObjcAssociation, objc::DenseMapValueInfo<objc::ObjcAssociation>, objc::DenseMapInfo<const void *>, objc::detail::DenseMapPair<const void *, objc::ObjcAssociation> >,
 
 objc::DenseMapValueInfo<objc::DenseMap<const void *, objc::ObjcAssociation, objc::DenseMapValueInfo<objc::ObjcAssociation>, objc::DenseMapInfo<const void *>, objc::detail::DenseMapPair<const void *, objc::ObjcAssociation> > >,
 
 objc::DenseMapInfo<DisguisedPtr<objc_object> >,
 
 objc::detail::DenseMapPair<DisguisedPtr<objc_object>, objc::DenseMap<const void *, objc::ObjcAssociation, objc::DenseMapValueInfo<objc::ObjcAssociation>, objc::DenseMapInfo<const void *>, objc::detail::DenseMapPair<const void *, objc::ObjcAssociation> > >,
 
 false>,
 
 bool>)

//可以简写为

(std::__1::pair<
 
 objc
 
bool>)

进入try_emplace方法的源码实现

  • 有两个返回,都是通过std::make_pair生成相应的键值对
  • 通过LookupBucketFor方法查找桶子,如果map中已经存在,则直接返回,其中make_pair的第二个参数bool值为false
  • 如果没有找到,则通过InsertIntoBucket插入map,其中make_pair的第二个参数bool值为true

image.png

进入LookupBucketFor源码,有两个同名方法,其中第二个方法属于重载函数,区别于第一个的是第二个参数没有const修饰,通过调试可知,外部的调用是调用的第二个重载函数,而第二个LookupBucketFor方法,内部的实现是调用第一个LookupBucketFor方法

image.png

第一个LookupBucketFor方法源码实现

image.png

第二个LookupBucketFor方法的源码实现

image.png

断点运行至try_emplace方法中的获取bucket部分TheBucket = InsertIntoBucket(TheBucket, Key, std::forward<Ts>(Args)...);

image.png

其中TheBucket的类型与 refs_result中属性的类型是一致

进入if (refs_result.second)的if流程,通过setHasAssociatedObjects将 nonpointerIsa 的has_assoc标记为 true

image.png

继续往下执行,查看refs

  • p refs,执行try_emplace前查看
  • p refs,执行try_emplace后查看

image.png

第一次执行try_emplace插入的是一个空桶,还没有值,第二次执行第一次执行try_emplace才插入值,即往空桶中插入ObjectAssociationMap(value,policy),返回true,可以通过调试验证

image.png

p result.second ,返回的true,到此就将属性与value关联上了

image.png

所以,关联对象的设值图示如下,有点类似于cache_t中的insert方法插入sel-imp的逻辑,如下图所示

2251862-6a1b5a983494a64d.jpg

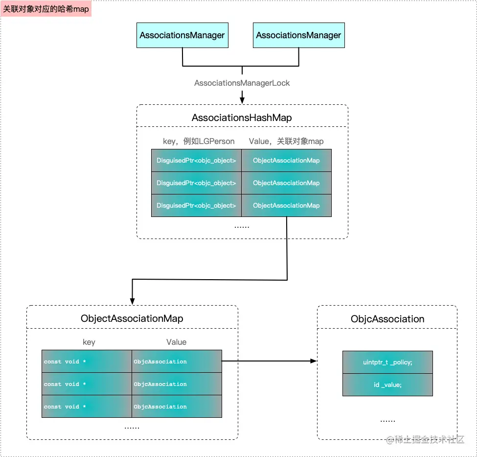
属性关联涉及的哈希map结构

所以到目前为止,关联属性涉及的map结构如下

2251862-14053ad9ee949a67.png

  • AssociationsManager可以有多个,通过AssociationsManagerLock锁可以得到一个AssociationsHashMap类型的map

  • map中有很多的关联对象map,类型是ObjectAssociationMap,其中key为DisguisedPtr<objc_object>,例如LGPerson会对应一个ObjectAssociationMap,LGTeacher也会对应一个ObjectAssociationMap

typedef DenseMap<DisguisedPtr<objc_object>, ObjectAssociationMap> AssociationsHashMap;

ObjectAssociationMap哈希表中有很多key-value键值对,其中key的类型为const void *,其实这个key从底层这个方法_object_set_associative_reference(id object, const void *key, id value, uintptr_t policy)的参数就可以看出,key是我们关联属性时设置的字符串value的类型为ObjcAssociation

typedef DenseMap<const void *, ObjcAssociation> ObjectAssociationMap;

其中ObjcAssociation是用于包装policy和value的一个类

image.png

对象插入空流程

根据源码可知,主要是局部作用域中的else流程,其实这个流程可以通俗的理解为当传入的value为nil时,则移除关联,主要分为以下几步:

  • 1、根据 DisguisedPtr 找到 AssociationsHashMap 中的 iterator 迭代查询器
  • 2、清理迭代器
  • 3、其实如果插入空置 相当于清除

关联对象-取值流程

  • main中 打印person.cate_name的值,断点来到分类中重写的属性get方法

image.png

进入objc_getAssociatedObject源码实现

image.png

_object_get_associative_reference方法

其源码实现如下:

image.png

通过源码可知,主要分为以下几部分

  • 1:创建一个 AssociationsManager 管理类
  • 2:获取唯一的全局静态哈希Map:AssociationsHashMap
  • 3:通过find方法根据 DisguisedPtr 找到 AssociationsHashMap 中的 iterator 迭代查询器
  • 4:如果这个迭代查询器不是最后一个 获取 : ObjectAssociationMap (policy和value)
  • 5:通过find方法找到ObjectAssociationMap的迭代查询器获取一个经过属性修饰符修饰的value
  • 6:返回 value

调试取值流程

  • ,接着上一步调试,进入_object_get_associative_reference源码实现

进入find方法:根据关联对象迭代查找AssociationsHashMap,即buckets

image.png

  • p i
  • p i->second

image.png

再次通过find方法,在buckets中查找与key配对的bucket

  • find方法执行之前,j的打印,此时的value为nil
  • find方法查询之后,j的打印,此时的value 为KC

image.png

总结

所以,综上所述,所以关联对象的底层调用流程如下图所示

2251862-58bbef519d308506.png

总的来说,关联对象主要就是两层哈希map的处理,即存取时都是两层处理,类似于二维数组

补充

AssociationsHashMap 唯一性验证

  • 验证AssociationsHashMap 的唯一性,而AssociationsManager不唯一

    • 去掉AssociationsManager中的加锁

image.png

_object_set_associative_reference方法中再次定义一遍manager 和 associations

image.png

下面是调试运行的结果,从下图中可以看出两个association的地址是一样的,验证了其唯一性

2251862-08c1c39731f369a8.jpg

2251862-4a4c7ca9fe8540e4.jpg

  • 加锁的目的:保证对象的安全性,防止冲突
AssociationsManager manager;

👇等价于

AssociationsManager();

lock();

...

unlock();//作用域之后unlock