Spring基础(一)

230 阅读7分钟

基于XML的配置(入门案例)

1.首先引入spring-context依赖如下:

<dependencies>
    <dependency>
        <groupId>org.springframework</groupId>
        <artifactId>spring-context</artifactId>
        <version>5.0.2.RELEASE</version>
    </dependency>
</dependencies>

2.创建需要Spring管理的service层类以及dao层类如下:

/**
 * 账户的持久层接口
 */
public interface IAccountDao {

    /**
     * 模拟保存账户
     */
    void saveAccount();
}
/**
 * 账户的持久层实现类
 */
public class AccountDaoImpl implements IAccountDao {

    public  void saveAccount(){

        System.out.println("保存了账户");
    }
}
/**
 * 账户业务层的接口
 */
public interface IAccountService {

    /**
     * 模拟保存账户
     */
    void saveAccount();
}
/**
 * 账户的业务层实现类
 */
public class AccountServiceImpl implements IAccountService {

    private IAccountDao accountDao ;

    public AccountServiceImpl(){
        System.out.println("对象创建了");
    }

    public void  saveAccount(){
        accountDao.saveAccount();
    }
}

3.在类路径下(resource目录下)创建一个任意名称的xml文件(不能是中文),一般文件名为applicationContext.xml,让spring 管理资源,在配置文件中配置 service 和 dao

<?xml version="1.0" encoding="UTF-8"?>
<beans xmlns="http://www.springframework.org/schema/beans"
       xmlns:xsi="http://www.w3.org/2001/XMLSchema-instance"
       xsi:schemaLocation="http://www.springframework.org/schema/beans
        http://www.springframework.org/schema/beans/spring-beans.xsd">

    <!--把对象的创建交给spring来管理-->
    <bean id="accountService" class="com.itheima.service.impl.AccountServiceImpl"></bean>

    <bean id="accountDao" class="com.itheima.dao.impl.AccountDaoImpl"></bean>
</beans>

4.测试类如下:

/**
 * 模拟一个表现层,用于调用业务层
 */
public class Client {

    /**
     * 获取spring的Ioc核心容器,并根据id获取对象
     *
     * ApplicationContext的三个常用实现类:
     *      ClassPathXmlApplicationContext:它可以加载类路径下的配置文件,要求配置文件必须在类路径下。不在的话,加载不了。(更常用)
     *      FileSystemXmlApplicationContext:它可以加载磁盘任意路径下的配置文件(必须有访问权限)
     *
     *      AnnotationConfigApplicationContext:它是用于读取注解创建容器的。
     *
     * 核心容器的两个接口引发出的问题:
     *  ApplicationContext:     单例对象适用              采用此接口
     *      它在构建核心容器时,创建对象采取的策略是采用立即加载的方式。也就是说,只要一读取完配置文件马上就创建配置文件中配置的对象。
     *
     *  BeanFactory:            多例对象使用
     *      它在构建核心容器时,创建对象采取的策略是采用延迟加载的方式。也就是说,什么时候根据id获取对象了,什么时候才真正的创建对象。
     * 
     */
    public static void main(String[] args) {
        //1.获取核心容器对象
        ApplicationContext ac = new ClassPathXmlApplicationContext("bean.xml");
//        ApplicationContext ac = new FileSystemXmlApplicationContext("C:\Users\zhy\Desktop\bean.xml");
        //2.根据id获取Bean对象
        IAccountService as  = (IAccountService)ac.getBean("accountService");
        IAccountDao adao = ac.getBean("accountDao",IAccountDao.class);

        System.out.println(as);
        System.out.println(adao);

        //--------BeanFactory----------
//        Resource resource = new ClassPathResource("bean.xml");
//        BeanFactory factory = new XmlBeanFactory(resource);
//        IAccountService as  = (IAccountService)factory.getBean("accountService");
//        System.out.println(as);
    }
}

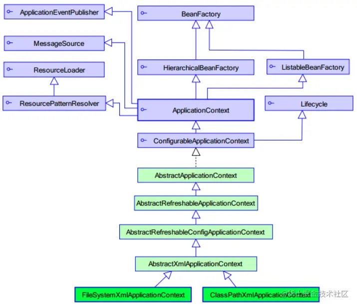
Spring 基于XML的IOC细节[掌握]

spring 中工厂的类结构图如下:

image.png

image.png

BeanFactory 和 ApplicationContext的区别

  • BeanFactory 才是 Spring 容器中的顶层接口,ApplicationContext 是它的子接口。

  • 创建对象的时间点不一样。ApplicationContext:只要一读取配置文件,默认情况下就会创建对象。BeanFactory:什么时候使用什么时候创建对象。

bean标签

作用:用于配置对象让 spring 来创建的。默认情况下它调用的是类中的无参构造函数。如果没有无参构造函数则不能创建成功。

创建Bean的三种方式

1.第一种方式:使用默认构造函数创建。在spring的配置文件中使用bean标签,配以id和class属性之后,且没有其他属性和标签时。采用的就是默认构造函数创建bean对象,此时如果类中没有默认构造函数,则对象无法创建。

<bean id="accountService" class="com.itheima.service.impl.AccountServiceImpl"></bean>

2.第二种方式: 使用普通工厂中的方法创建对象(使用某个类中的方法创建对象,并存入spring容器)

工厂类如下:

/**
 * 模拟一个工厂类(该类可能是存在于jar包中的,我们无法通过修改源码的方式来提供默认构造函数)
 */
public class InstanceFactory {
    
    /**
     * 通过该方法创建对象
     */
    public IAccountService getAccountService(){
        return new AccountServiceImpl();
    }
}
<bean id="instanceFactory" class="com.itheima.factory.InstanceFactory"></bean>
<!-- factory-bean指定普通工厂bean的id,factory-method指定通过普通工厂的哪个方法创建对象-->
<bean id="accountService" factory-bean="instanceFactory" factory-method="getAccountService"></bean>

3.第三种方式: 使用工厂中的静态方法创建对象(使用某个类中的静态方法创建对象,并存入spring容器)

静态工厂类如下:

public class InstanceFactory {
    /**
     * 指定通过该静态方法创建对 对象
     */
    public IAccountService getAccountService(){
        return new AccountServiceImpl();
    }
}
<bean id="accountService" class="com.itheima.factory.StaticFactory" factory-method="getAccountService"></bean>

属性

  • id:给对象在容器中提供一个唯一标识。用于获取对象。

  • class:指定类的全限定类名。用于反射创建对象。默认情况下调用无参构造函数。

  • scope:指定对象的作用范围。

    • singleton :默认值,单例的.

    • prototype :多例的.

    • request:WEB 项目中,Spring 创建一个 Bean 的对象,将对象存入到 request 域中.

    • session:WEB 项目中,Spring 创建一个 Bean 的对象,将对象存入到 session 域中.

    • global session:WEB 项目中,应用在 Portlet 环境.如果没有 Portlet 环境那么globalSession 相当于 session.

  • init-method:指定类中的初始化方法名称。

  • destroy-method:指定类中销毁方法名称。

bean对象的生命周期

  • 单例对象
    • 出生:当容器创建时对象出生
    • 活着:只要容器还在,对象一直活着
    • 死亡:容器销毁,对象消亡
    • 总结:单例对象的生命周期和容器相同
  • 多例对象
    • 出生:当我们使用对象时spring框架为我们创建
    • 活着:对象只要是在使用过程中就一直活着。
    • 死亡:当对象长时间不用,且没有别的对象引用时,由Java的垃圾回收器回收

演示如下:

public class AccountServiceImpl implements IAccountService {

    public AccountServiceImpl(){
        System.out.println("对象创建了");
    }

    public void  saveAccount(){
        System.out.println("service中的saveAccount方法执行了。。。");
    }

    public void  init(){
        System.out.println("对象初始化了。。。");
    }
    public void  destroy(){
        System.out.println("对象销毁了。。。");
    }

}
<!--不指定scope默认就是singleton单例的 -->
<bean id="accountService" class="com.itheima.service.impl.AccountServiceImpl" init-method="init" destroy-method="destroy"></bean>

测试代码打断点如下:可知当scope为singleton单例时,对象在加载配置文件,即spring容器创建时,就已经创建对象,并且执行了初始化方法。

image.png

image.png

当把scope修改为prototype多例时,对象在需要使用时,才创建对象,并且执行了初始化方法。

<bean id="accountService" class="com.itheima.service.impl.AccountServiceImpl" scope="prototype" init-method="init" destroy-method="destroy"></bean>

image.png

image.png

spring的依赖注入

依赖注入的概念

依赖注入:Dependency Injection。它是 spring 框架核心 ioc 的具体实现。我们的程序在编写时,通过控制反转,把对象的创建交给了 spring,但是代码中不可能出现没有依赖的情况。ioc 解耦只是降低他们的依赖关系,但不会消除。例如:我们的业务层仍会调用持久层的方法。那这种业务层和持久层的依赖关系,在使用 spring 之后,就让 spring 来维护了。简单的说,就是坐等框架把持久层对象传入业务层,而不用我们自己去获取。

依赖注入三种方式如下:

  • 构造函数注入

  • set方法注入

  • 基于注解的注入:即@Autowired或者@resource

构造函数注入

顾名思义,就是使用类中的构造函数,给成员变量赋值。注意,赋值的操作不是我们自己做的,而是通过配置。

/**
 * 账户业务层的接口
 */
public interface IAccountService {

    /**
     * 模拟保存账户
     */
    void saveAccount();
}
public class AccountServiceImpl implements IAccountService {

    //如果是经常变化的数据,并不适用于注入的方式
    private String name;
    private Integer age;
    private Date birthday;

    public AccountServiceImpl(String name,Integer age,Date birthday){
        this.name = name;
        this.age = age;
        this.birthday = birthday;
    }

    public void  saveAccount(){
        System.out.println("service中的saveAccount方法执行了。。。"+name+","+age+","+birthday);
    }
}

<bean id="accountService" class="com.itheima.service.impl.AccountServiceImpl">
    <!--
        name:用于指定给构造函数中指定名称的参数赋值
        value:用于设置参数数据
    -->
    <constructor-arg name="name" value="泰斯特"></constructor-arg>
    <constructor-arg name="age" value="18"></constructor-arg>
    <constructor-arg name="birthday" ref="now"></constructor-arg>
</bean>

测试类如下:

public class Client {

    /**
     *
     * @param args
     */
    public static void main(String[] args) {
        //1.获取核心容器对象
        ApplicationContext ac = new ClassPathXmlApplicationContext("bean.xml");
        //2.根据id获取Bean对象
        IAccountService as  = (IAccountService)ac.getBean("accountService");
        as.saveAccount();
    }
}

service中的saveAccount方法执行了。。。泰斯特,18,Mon Sep 13 21:42:12 CST 2021

set方法注入

顾名思义,就是在类中提供需要注入成员的 set 方法。具体代码如下:

public class AccountServiceImpl2 implements IAccountService {

    //如果是经常变化的数据,并不适用于注入的方式
    private String name;
    private Integer age;
    private Date birthday;

    public void setName(String name) {
        this.name = name;
    }

    public void setAge(Integer age) {
        this.age = age;
    }

    public void setBirthday(Date birthday) {
        this.birthday = birthday;
    }

    public void  saveAccount(){
        System.out.println("service中的saveAccount方法执行了。。。"+name+","+age+","+birthday);
    }
}
<bean id="accountService2" class="com.itheima.service.impl.AccountServiceImpl2">
    <property name="name" value="TEST" ></property>
    <property name="age" value="21"></property>
    <property name="birthday" ref="now"></property>
</bean>

测试类如下:

public class Client {

    /**
     *
     * @param args
     */
    public static void main(String[] args) {
        //1.获取核心容器对象
        ApplicationContext ac = new ClassPathXmlApplicationContext("bean.xml");
        //2.根据id获取Bean对象
 
        IAccountService as  = (IAccountService)ac.getBean("accountService");
        as.saveAccount();
    }
}

service中的saveAccount方法执行了。。。TEST,21,Mon Sep 13 21:44:58 CST 2021

注入复杂类型数据

public class AccountServiceImpl3 implements IAccountService {

    private String[] myStrs;
    private List<String> myList;
    private Set<String> mySet;
    private Map<String,String> myMap;
    private Properties myProps;

    public void setMyStrs(String[] myStrs) {
        this.myStrs = myStrs;
    }

    public void setMyList(List<String> myList) {
        this.myList = myList;
    }

    public void setMySet(Set<String> mySet) {
        this.mySet = mySet;
    }

    public void setMyMap(Map<String, String> myMap) {
        this.myMap = myMap;
    }

    public void setMyProps(Properties myProps) {
        this.myProps = myProps;
    }

    public void  saveAccount(){
        System.out.println(Arrays.toString(myStrs));
        System.out.println(myList);
        System.out.println(mySet);
        System.out.println(myMap);
        System.out.println(myProps);
    }
}
<!-- 复杂类型的注入/集合类型的注入
    用于给List结构集合注入的标签:
        list array set
    用于个Map结构集合注入的标签:
        map  props
    结构相同,标签可以互换
-->
<bean id="accountService3" class="com.itheima.service.impl.AccountServiceImpl3">
    <property name="myStrs">
        <set>
            <value>AAA</value>
            <value>BBB</value>
            <value>CCC</value>
        </set>
    </property>

    <property name="myList">
        <array>
            <value>AAA</value>
            <value>BBB</value>
            <value>CCC</value>
        </array>
    </property>

    <property name="mySet">
        <list>
            <value>AAA</value>
            <value>BBB</value>
            <value>CCC</value>
        </list>
    </property>

    <property name="myMap">
        <props>
            <prop key="testC">ccc</prop>
            <prop key="testD">ddd</prop>
        </props>
    </property>

    <property name="myProps">
        <map>
            <entry key="testA" value="aaa"></entry>
            <entry key="testB">
                <value>BBB</value>
            </entry>
        </map>
    </property>
</bean>