React组件生命周期

381 阅读3分钟

组件生命周期:

  • getInitialState
    • 初始化this.state的值,只在组件装载之前调用一次
    • 如果是使用ES6,可以在构造函数中初始化状态
  • getDefaultProps
    • 即预先定义好的对象值
    • 只在组建创建时调用一次并缓存返回的对象(即在React.createClass之后就会被调用)
    • 因为这个方法在实例化之前调用,所以在这个方法里不能依赖this获取组件的实例
    • 如果是ES6,直接定义defaultProps这个类属性来替代
      • Counter.defaultProps = {initialCount: 0}

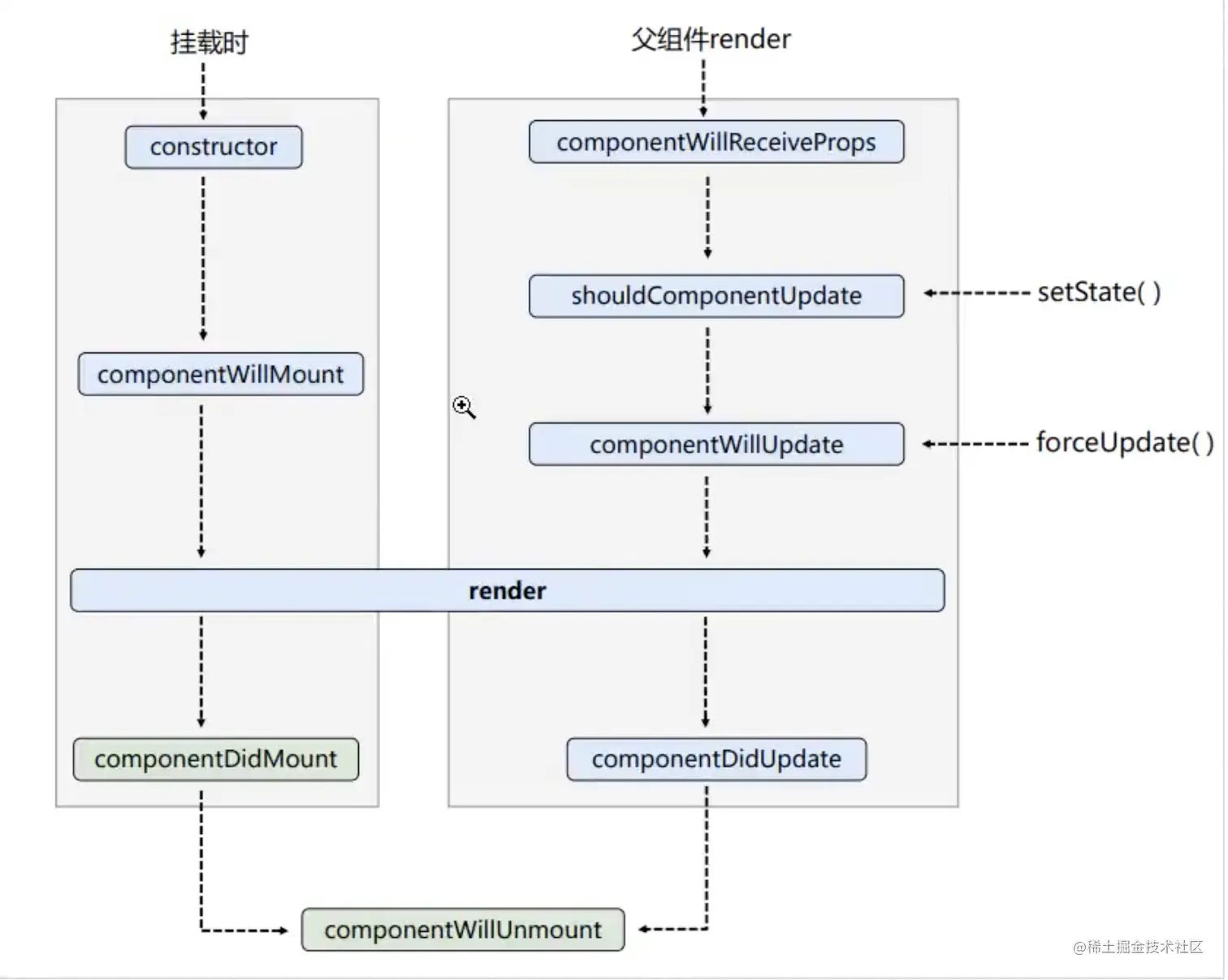
生命周期函数

装载组件触发

  • componentWillMount
    • 新版本UNSAFE_compoentWillMount
    • 组件将要渲染
    • 只会在装载前调用一次,在render之前调用,可以在这个方法里调用setState改变状态,并且不会导致额外调用一次render
    • 一般用于AJAX
  • compoentDidMount
    • 组件渲染完毕
    • 只会在装载完成之后调用一次,在render之后调用,从这里开始可以通过ReactDOM.findDOMNode(this)获取组件的DOM节点

更新组建触发

这些方法不会在首次render组件的时候触发

  • componentWillReceiveProps
    • UNSAFE_
    • 组件将要接受props数据
    • 查看props是什么
  • shouldComponentUpdate
    • 组件接受到新的state或props,判断是否更新,返回布尔值
  • componentWillUpdate
    • UNSAFE_
    • 组件将要更新
  • componentDidUpdate
    • 组件已经更新

卸载组建触发

  • componentWillUnMount
    • 组件将要卸载

React生命周期(旧):

7ECE54B0-0B4A-4BA6-8F59-D98455FD5DE7.png

B6649D9D-F51F-4DD6-B9BE-F91103E9EF53.png

React生命周期(新):

76423AFB-FF2F-4E1E-B8DB-F343F2DB83D7.png

3个不常用的生命周期,了解:

  • shouldComponentUpdate(nextProps, nextState):每当this.props或this.state有变化,在render方法执行之前,就会调用这个方法。该方法返回一个布尔值,表示是否应该继续执行render方法。组件挂载时,render方法第一次执行,不会调用这个方法;
  • static getDerivedStateFromProps(nextProps, prevState):该方法在render方法执行之前调用,包括组件第一次挂载。它应该返回一个新的state对象,通过在组件状态依赖外部输入的参数的情况(为什么不直接通过props计算?);
    • 需要注意的是,如果props传入的内容不需要影响到你的state,那么就需要返回一个null,这个返回值是必须的,所以尽量将其写到函数的末尾。(即对state不做任何操作)
    • 使用场景:
      • 半受控组件,即用户不传入值时使用默认值
      • 无条件地根据props来更新内部state,也就是只要有传入props值,就更新state(但是无条件从props中更新state,我们完全没有必要使用这个生命周期,直接对props值进行操作就行了,无需用state保存)
      • 只有props和state值不同时才更新state值
  • getSnapshotBeforeUpdate():该方法在每次DOM更新之前调用,用来收集DOM信息。它返回的值,将作为参数传入componentDidUpdate()方法作为第三个参数。

附加:

  • componentDidMount
    • 典型场景:ajax获取外部资源(组件只需获取一次的场景下)
  • componentWillUnMount
    • 典型场景:资源释放
  • getSnapshotBeforeUpdate
    • 典型场景:获取render之前的DOM状态(下面解释为什么需要获取)
    • 在页面render之前调用,state已更新
  • componentDidUpdate
    • 典型场景:页面需要根据props变化重新获取数据(如在这个方法里根据传入的id获取新的内容)
    • 每次UI更新时被调用
  • shouldComponentUpdate
    • 典型场景:性能优化

    • 决定Virtual DOM是否需要重绘

    • 一般可以由PureComponent自动实现(浅比较props和state是否变化)

使用getSnapShotBeforeUpdate(返回的参数会作为componentDidUpdate的第三个参数snapshot):

  • 场景:每一秒在页面顶部更新一条消息,如果我们想看下面的内容,新消息更新会使滚动条不断往上滚动。 使用getSnapShotBeforeUpdate记录更新前后的scrollTop,使其固定(也可以直接给div加上key,这里主要展示该方法可以在update前获取dom状态):
ref = {node => this.rootNode = node}
// ref可以获取原生节点的引用,在这里获取后给rootNode进行保存,供后续访问
// 返回上一次的内容的高度 scrollHeight
getSnapShotBeforeUpdate() {
    return this.rootNode.scrollHeight
}

// scrollTop + 内容增加的高度
componentDidUpdate(prevProps, prevState ,snapshot) {
    this.rootNode.scrollTop = this.rootNode.scrollTop + (this.rootNode.scrollHeight - snapshot)
}