vue 生命周期

121 阅读1分钟

1630652337(1).png

1630652844(1).png

1630653550(1).png

1630657490(1).png

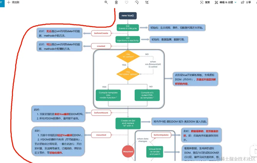
vue对象的生命周期

1.初始化显示 (只执行一次)

  • beforeCreate()
  • created()
  • beforeMount()
  • mounted()

2.更新显示 this.xxx = value (执行n次)

  • beforeUpdate()
  • updated()

3.销毁死亡 this.$destroy() (只执行一次)

  • beforeDestroy()
  • destroyed()

常用的生命周期

  • mounted():发送ajax请求,启动定时等异步任务
  • beforeDestroy():做收尾工作,如:清除定时器

常用的勾子函数:mounted befforeDestroy

  • 遇到回调函数(例如定时器中的function参数),用箭头函数来声明定义,这样会寻找其外部的this
  • 下列代码要实现的效果:
    1. 每隔一段时间,进行显示或隐藏,可以使用mounted勾子
    2. 清除vue实例前,防止 内存泄漏问题(例子:vue势力被清除了,但是实例中的定时器还在运行),使用beforeDestroy勾子
    3. 生命周期完整展示

部分引用于: 这篇文章