一、邂逅Vue.js

152 阅读6分钟

一、邂逅Vue.js

内容概述

认识Vuejs 为什么学习Vuejs 简单认识一下Vuejs Vuejs安装方式 CDN引入 下载和引入 NPM安装管理 Vuejs初体验 Hello Vuejs Vue列表展示 案例:计数器 Vuejs的MVVM Vue中的MVVM

1.遇见Vue.js

为什么学习Vue.js

我相信每个人学习Vue的目的是各部相同的。

  • 可能你的公司正要将原有的项目使用Vue进行重构。
  • 也可能是你的公司新项目决定使用Vue的技术栈。
  • 当然,如果你现在正在换工作,你会发现招聘前端的需求中,10个有8个都对Vue有或多或少的要求。
  • 当然,作为学习者我们知道Vuejs目前非常火,可以说是前端必备的一个技能。

前端开发的复杂性

Vuejs的特点

Vue (读音 /vjuː/,类似于 view),不要读错。 Vue是一个渐进式的框架,什么是渐进式的呢?

  • 渐进式意味着你可以将Vue作为你应用的一部分嵌入其中,带来更丰富的交互体验。
  • 或者如果你希望将更多的业务逻辑使用Vue实现,那么Vue的核心库以及其生态系统。
  • 比如Core+Vue-router+Vuex,也可以满足你各种各样的需求。

Vue有很多特点和Web开发中常见的高级功能

  • 解耦视图和数据
  • 可复用的组件
  • 前端路由技术
  • 状态管理
  • 虚拟DOM

这些特点,你不需要一个个去记住,我们在后面的学习和开发中都会慢慢体会到的,一些技术点我也会在后面进行讲解。

学习Vuejs的前提?

  • 从零学习Vue开发,并不需要你具备其他类似于Angular、React,甚至是jQuery的经验。
  • 但是你需要具备一定的HTML、CSS、JavaScript基础。

2. 安装Vue.js

使用一个框架,我们第一步要做什么呢?安装下载它 安装Vue的方式有很多:

方式一:CDN引入

你可以选择引入开发环境版本还是生产环境版本

 <!-- 开发环境版本,包含了有帮助的命令行警告 --> 
 <script src="https://cdn.jsdelivr.net/npm/vue/dist/vue.js"></script>
 <!-- 生产环境版本,优化了尺寸和速度 -->
 <script src="https://cdn.jsdelivr.net/npm/vue"></script>

方式二:下载引入

开发环境 vuejs.org/js/vue.js

生产环境 vuejs.org/js/vue.min.…

方式三:npm安装

后续通过webpack和CLI的使用,我们使用该方式。

3. 体验Vue.js

  • Hello Vuejs

    • mustache -> 体验vue响应式
  • Vue列表展示

    • v-for
    • 后面给数组追加元素的时候, 新的元素也可以在界面中渲染出来
  • Vue计数器小案例

    • 事件监听: click -> methods

Hello Vuejs

我们来做我们的第一个Vue程序,体验一下Vue的响应式

代码做了什么事情?

我们来阅读JavaScript代码,会发现创建了一个Vue对象。

创建Vue对象的时候,传入了一些options:{}

  • {}中包含了el属性:该属性决定了这个Vue对象挂载到哪一个元素上,很明显,我们这里是挂载到了id为app的元素上

  • {}中包含了data属性:该属性中通常会存储一些数据

    • 这些数据可以是我们直接定义出来的,比如像上面这样。
    • 也可能是来自网络,从服务器加载的。

浏览器执行代码的流程:

  • 执行到10~13行代码显然出对应的HTML
  • 执行第16行代码创建Vue实例,并且对原HTML进行解析和修改。

并且,目前我们的代码是可以做到响应式的。

 <body>
    <div id="app">
      <h2>{{message}}</h2>
      <h1>{{name}}</h1>
    </div>

    <div>{{message}}</div>

    <script src="../js/vue.js"></script>
    <script>
      // 源码里面有类似于这样的东西 有一个Vue的类 可以往里面传一些参数 Vue的参数是对象类型
      function Vue() {}
    </script>
    <script>
      // let(变量)/const(常量)

      // 编程范式: 声明式编程 实例管理div时,只需声明显示什么东西
      const app = new Vue({
        el: "#app", // 用于挂载要管理的元素
        data: {
          // 定义数据
          message: "你好啊,李银河!",
          name: "coderwhy",
        },
      });

      // 原始js的做法(编程范式: 命令式编程) 明确告诉一步步该如何做
      // 1.创建div元素,设置id属性

      // 2.定义一个变量叫message

      // 3.将message变量放在前面的div元素中显示

      // 4.修改message的数据: 今天天气不错!

      // 5.将修改后的数据再次替换到div元素

      // Vue的响应式 --> 可以在打印台修改 app.name='yyy'
    </script>
  </body>

Vue显示列表

  • 现在,我们来展示一个更加复杂的数据:数据列表。

    • 比如我们现在从服务器请求过来一个列表

    • 希望展示到HTML中。

  • HTML代码中,使用v-for指令

    • 该指令我们后面会详细讲解,这里先学会使用。
  • 是不是变得So Easy,我们再也不需要在JavaScript代码中完成DOM的拼接相关操作了

  • 而且,更重要的是,它还是响应式的。

    • 也就是说,当我们数组中的数据发生改变时,界面会自动改变。
    • 依然让我们打开开发者模式的console,来试一下
 <div id="app">
    <ul>
        <li v-for="item in movies">{{item}}</li>
    </ul>
</div>
 
<script src="../js/vue.js"></script>
<script>
    const app = new Vue({
        el: '#app',
        data: {
            message: '你好啊',
            movies: ['星际穿越', '大话西游', '少年派', '盗梦空间']
        }
    })
</script>

实现计数器

4. Vue中的MVVM

什么是MVVM呢?

  • 通常我们学习一个概念,最好的方式是去看维基百科(对,千万别看成了百度百科)
  • zh.wikipedia.org/wiki/MVVM
  • 维基百科的官方解释,我们这里不再赘述。

我们直接来看Vue的MVVM

image-20210714103523753

View层:

视图层

在我们前端开发中,通常就是DOM层。

主要的作用是给用户展示各种信息。

Model层:

数据层

数据可能是我们固定的死数据,更多的是来自我们服务器,从网络上请求下来的数据。

在我们计数器的案例中,就是后面抽取出来的obj,当然,里面的数据可能没有这么简单。

VueModel层:

视图模型层

视图模型层是View和Model沟通的桥梁。

一方面它实现了Data Binding,也就是数据绑定,将Model的改变实时的反应到View中

另一方面它实现了DOM Listener,也就是DOM监听,当DOM发生一些事件(点击、滚动、touch等)时,可以监听到,并在需要的情况下改变对应的Data。

计数器的MVVM

  • 我们的计数器中就有严格的MVVM思想

    • View依然是我们的DOM

    • Model就是我们我们抽离出来的obj

    • ViewModel就是我们创建的Vue对象实例

  • 它们之间如何工作呢?

    • 首先ViewModel通过Data Binding让obj中的数据实时的在DOM中显示。

    • 其次ViewModel通过DOM Listener来监听DOM事件,并且通过methods中的操作,来改变obj中的数据。

有了Vue帮助我们完成VueModel层的任务,在后续的开发,我们就可以专注于数据的处理,以及DOM的编写工作了。

5.创建Vue实例传入的options

你会发现,我们在创建Vue实例的时候,传入了一个对象options。

这个options中可以包含哪些选项呢?

目前掌握这些选项:

  • el:

    • 类型:string | HTMLElement

    • 作用:决定之后Vue实例会管理哪一个DOM。

  • data:

    • 类型:Object | Function (组件当中data必须是一个函数)

    • 作用:Vue实例对应的数据对象。

  • methods:

    • 类型:{ [key: string]: Function }
    • 作用:定义属于Vue的一些方法,可以在其他地方调用,也可以在指令中使用。

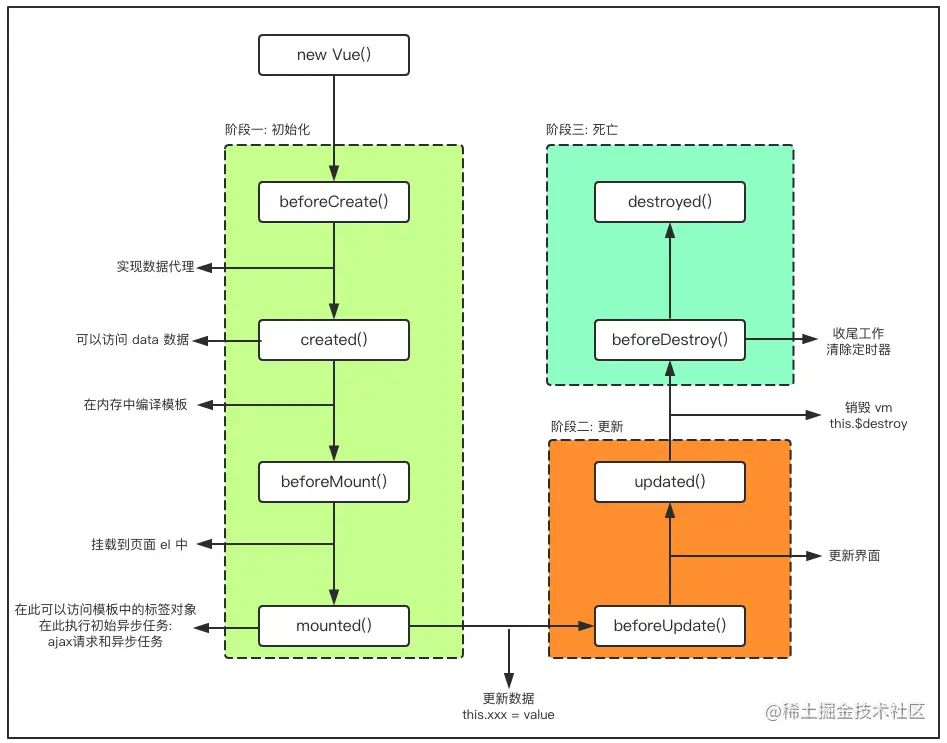
==6.vue的生命周期==

生命周期coderwhy理解:事物从诞生到消亡的整个过程。

Vue生命周期: