CSS的文本样式

173 阅读3分钟

CSS的文本样式

文本样式

属性名含义举例
color设置文本颜色color:#00C
text-align设置元素水平对齐方式text-align:right
text-indent设置首行文本的缩进text-indent:20px
line-height设置文本的行高line-height:25px
text-decoration设置文本的装饰text-decoration:underline

设置文本颜色

​取值方法:
1.颜色名字
2.十六进制记法
3.R G B 三原色
4.RGBA 三原色,A是控制透明度 Alpha 0 -1 , 1完全不透明,0 完全透明

<p style="color: red;">使用颜色名称</p>
<p style="color: #006699;">使用十六进制</p>
<p style="color: rgb(0,0,0);">使用十六进制</p>
<p style="color: rgba(0,0,0,1);">rgba透明度为1</p>
<p style="color: rgba(0,0,0,0);">rgba透明度为0</p>

样例代码:

<!DOCTYPE html>
<html>
	<head>
		<meta charset="utf-8">
		<title></title>
	</head>
	<body>
		<p style="color: red;">使用颜色名称</p>
		<p style="color: #006699;">使用十六进制</p>
		<p style="color: rgb(0,0,0);">使用十六进制</p>
		<p style="color: rgba(0,0,0,1);">rgba透明度为1</p>
		<p style="color: rgba(0,0,0,0);">rgba透明度为0</p>
	</body>
</html>

效果截图:

最后一行是完全透明看不到↓

在这里插入图片描述

这样就可以看到了↓

在这里插入图片描述

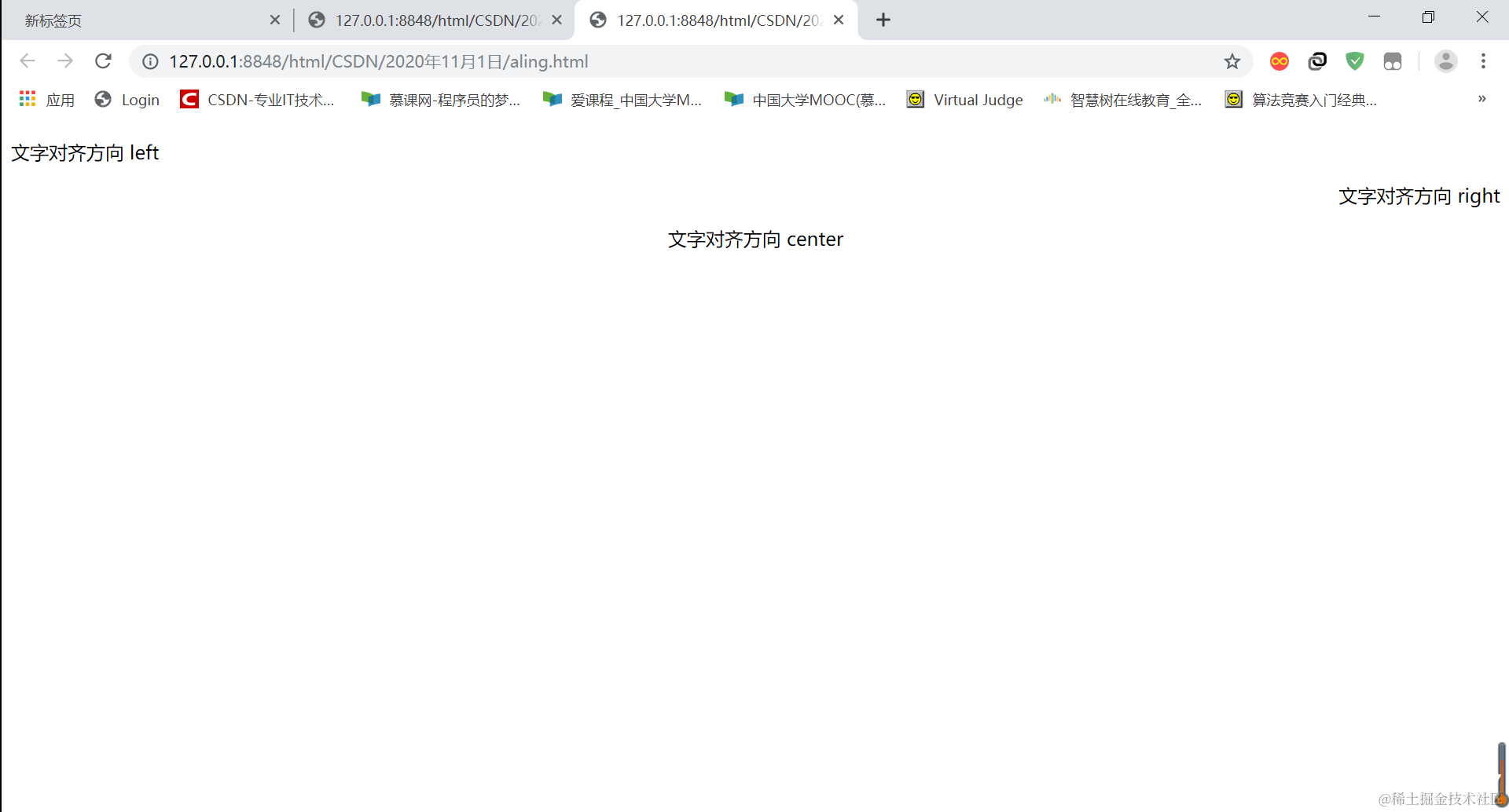
设置元素水平对齐方式

文本的对齐方式 left right center

<p style="text-align: left;">文字对齐方向 left</p>
<p style="text-align: right;">文字对齐方向 right</p>
<p style="text-align: center;">文字对齐方向 center</p>

样例代码:

<!DOCTYPE html>
<html>
	<head>
		<meta charset="utf-8">
		<title></title>
	</head>
	<body>
		<p style="text-align: left;">文字对齐方向 left</p>
		<p style="text-align: right;">文字对齐方向 right</p>
		<p style="text-align: center;">文字对齐方向 center</p>
	</body>
</html>

效果截图:
在这里插入图片描述

设置首行文本的缩进

<p style="text-indent: 50px;">这里写一段话</p>

样例代码:

<!DOCTYPE html>
<html>
	<head>
		<meta charset="utf-8">
		<title></title>
	</head>
	<body>
		<p >中国专业IT社区CSDN (Chinese Software Developer Network) 创立于1999年,致力于为中国软件开发者提供知识传播、在线学习、职业发展等全生命周期服务。
				旗下拥有:专业的中文IT技术社区: CSDN.NET;移动端开发者专属APP: CSDN APP、CSDN学院APP;
		新媒体矩阵微信公众号:CSDN资讯、程序人生、GitChat、CSDN学院、AI科技大本营、区块链大本营、CSDN云计算、GitChat精品课、人工智能头条、CSDN企业招聘;
		IT技术培训学习平台: CSDN学院;技术知识移动社区: GitChat;IT人力资源服务:科锐福克斯;
		高校IT技术学习成长平台:高校俱乐部。</p>
		<p style="text-indent: 50px;">中国专业IT社区CSDN (Chinese Software Developer Network) 创立于1999年,致力于为中国软件开发者提供知识传播、在线学习、职业发展等全生命周期服务。
		旗下拥有:专业的中文IT技术社区: CSDN.NET;移动端开发者专属APP: CSDN APP、CSDN学院APP;
新媒体矩阵微信公众号:CSDN资讯、程序人生、GitChat、CSDN学院、AI科技大本营、区块链大本营、CSDN云计算、GitChat精品课、人工智能头条、CSDN企业招聘;
IT技术培训学习平台: CSDN学院;技术知识移动社区: GitChat;IT人力资源服务:科锐福克斯;
高校IT技术学习成长平台:高校俱乐部。</p>
	</body>
</html>

效果截图:

效果很明显吧,第一段话没有加缩进,第二段话加了缩进

在这里插入图片描述

设置文本的行高

行高,一般用于配合着垂直居中使用, 将文本的 line-height 和容器的高度一致

<div style="border: solid 1px red;height: 100px;line-height: 100px;">
CSDN
</div>

样例代码:

<!DOCTYPE html>
<html>
	<head>
		<meta charset="utf-8">
		<title></title>
	</head>
	<body>
		<div style="border: solid 1px red;height: 100px;line-height: 100px;">
		CSDN
		</div>
	</body>
</html>

效果截图:
在这里插入图片描述

设置文本的装饰

text-decoration-line属性值说明
none默认值定义的标准文本
underline设置文本的下划线
overline设置文本的上划线
line-through设置文本的删除线
text-decoration-style属性值说明
solid默认值线条将显示为单线
double线条将显示为双线
dotted线条将显示为点状线
dashed线条将显示为虚线
wavy线条将显示为波浪线
text-decoration-color属性值说明
选择颜色线条显示相应的颜色

样例代码:

<!DOCTYPE html>
<html>
	<head>
		<meta charset="utf-8">
		<title></title>
	</head>
	<body>
		<div  style="text-decoration-line: none;">CSDN</div><br/>	
		<div  style="text-decoration-line: line-through;">CSDN</div><br/>
		<div  style="text-decoration-line: underline;">CSDN</div><br/>
		<div  style="text-decoration-line: overline;">CSDN</div><br/>
		
		<div  style="text-decoration-line: underline;text-decoration-style: solid;">CSDN</div><br/>	
		<div  style="text-decoration-line: underline;text-decoration-style: dashed;">CSDN</div><br/>
		<div  style="text-decoration-line: underline;text-decoration-style: dotted;">CSDN</div><br/>
		<div  style="text-decoration-line: underline;text-decoration-style: wavy;">CSDN</div><br/>
		<div  style="text-decoration-line: underline;text-decoration-style: unset;">CSDN</div><br/>
		<div  style="text-decoration-line: underline;text-decoration-style: double;">CSDN</div><br/>
		<div  style="text-decoration-line: underline;text-decoration-style: none;">CSDN</div><br/>
		<div  style="text-decoration-line: underline;text-decoration-style: solid;text-decoration-color: red;">CSDN</div><br/>
		
	</body>
</html>

效果截图:
在这里插入图片描述

效果可以叠加使用,如上↑

写作不易,读完如果对你有帮助,感谢点赞支持!
如果你是电脑端,看见右下角的“一键三连”了吗,没错点它[哈哈]

在这里插入图片描述

加油!

共同努力!

Keafmd