Android开发文件配置

230 阅读2分钟

1.文件布局

  • java: 我们写Java代码的地方,业务功能都在这里实现

  • res: 存放我们各种资源文件的地方,有图片,字符串,动画,音频等,还有各种形式的XML文件,R.java文件下生成对应的资源id

  • assets: 不会R.java文件下生成对应的资源id

  • drawable: 存放各种位图文件,(.png,.jpg,.9png,.gif等)除此之外可能是一些其他的drawable类型的XML文件

  • layout:该目录下存放的就是我们的布局文件,另外在一些特定的机型上,我们做屏幕适配,比如480*320这样的手机,我们会另外创建一套布局,就行:layout-480x320这样的文件夹!

  • menu: 在以前有物理菜单按钮,即menu键的手机上,用的较多,现在用的并不多,菜单项相关的资源xml可在这里编写,不知道谷歌会不会出新的东西来替代菜单了~

  • values目录:

    • demens.xml:定义尺寸资源
    • string.xml:定义字符串资源
    • styles.xml:定义样式资源
    • colors.xml:定义颜色资源
    • arrays.xml:定义数组资源
    • attrs.xml:自定义控件时用的较多,自定义控件的属性!
  • raw目录: 用于存放各种原生资源(音频,视频,一些XML文件等),我们可以通过openRawResource(int id)来获得资源的二进制流!其实和Assets差不多,不过这里面的资源会在R文件那里生成一个资源id而已
  • animator:存放属性动画的XML文件
  • anim:存放补间动画的XML文件
  • XML: 通过@xxx即可得到,比如这里获取文本和图片:

三个比较重要的文件

MainActivity.java,布局文件:activity_main和Android配置文件:AndroidManifest.xml

MainActivity.java

MainActivity.java

 package jay.com.example.firstapp;
 ​
 import android.support.v7.app.AppCompatActivity;
 import android.os.Bundle;
 ​
 public class MainActivity extends AppCompatActivity {
     @Override
     protected void onCreate(Bundle savedInstanceState) {
         super.onCreate(savedInstanceState);
         setContentView(R.layout.activity_main);
    }
 }
 <RelativeLayout xmlns:android="http://schemas.android.com/apk/res/android"
     xmlns:tools="http://schemas.android.com/tools"
     android:layout_width="match_parent"
     android:layout_height="match_parent"
     tools:context=".MainActivity">
 ​
     <TextView
         android:layout_width="wrap_content"
         android:layout_height="wrap_content"
         android:text="@string/hello_world" />
 ​
 </RelativeLayout>
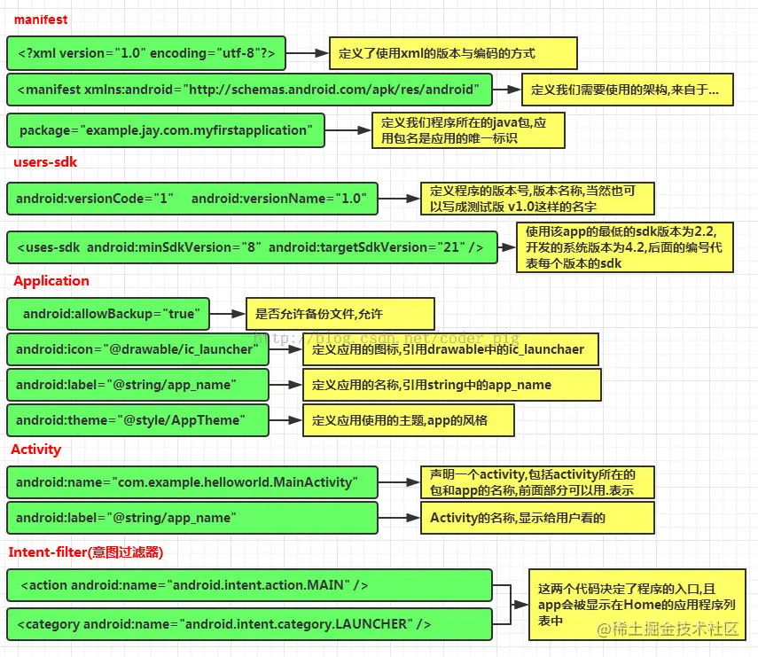
 <?xml version="1.0" encoding="utf-8"?>
 <manifest xmlns:android="http://schemas.android.com/apk/res/android"
     package="jay.com.example.firstapp" >
 ​
     <application
         android:allowBackup="true"
         android:icon="@mipmap/ic_launcher"
         android:label="@string/app_name"
         android:theme="@style/AppTheme" >
         <activity
             android:name=".MainActivity"
             android:label="@string/app_name" >
             <intent-filter>
                 <action android:name="android.intent.action.MAIN" />
 ​
                 <category android:name="android.intent.category.LAUNCHER" />
             </intent-filter>
         </activity>
     </application>
 ​
 </manifest>
  1. LinearLayout(线性布局),
  2. RelativeLayout(相对布局),
  3. TableLayout(表格布局)
  4. FrameLayout(帧布局),
  5. AbsoluteLayout(绝对布局),
  6. GridLayout(网格布局)

Android中有六大布局,分别是:

第二章 Layout

  1. apktool: 获取资源文件,提取图片文件,布局文件,还有一些XML的资源文件
  2. dex2jar: 将APK反编译成Java源码(将classes.dex转化为jar文件)
  3. jd-gui: 查看2中转换后的jar文件,即查看Java文件

反编译

AndroidManifest

配置文件:AndroidManifest.xml

activity_main

布局文件:activity_main.xml