React--15:生命周期新版本

346 阅读2分钟

这是我参与8月更文挑战的第22天,活动详情查看:8月更文挑战

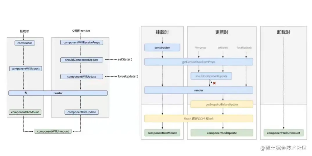
首先我们来看一张图,这是新版本的生命周期图

image.png

查看React的版本

我这个可以看到是17,现在好像已经到18了。 image.png

我们还是用上篇文章的计数器来作为例子

class Count extends React.Component {
    constructor(props) {
        console.log("count-constructor")
        super(props)
        // 初始化状态
        this.state = {
            count: 0
        }
    }
    // 将要挂载
    componentWillMount() {
        console.log("componentWillMount")
    }
    //挂载完毕
    componentDidMount() {
        console.log("componentDidMount")
    }
    // +1 按钮回调 
    add = () => {
        //获取原状态
        const { count } = this.state
        // 更新状态
        this.setState({ count: count + 1 })
    }
    // 卸载组件的回调
    death = () => {
        ReactDOM.unmountComponentAtNode(document.getElementById('root'))
    }
    // 组件将要卸载调用
    componentWillUnmount() {
        console.log("componentWillUnmount")
    }
    // 控制组件更新的“阀门”
    shouldComponentUpdate() {
        console.log("shouldComponentUpdate")
        return true
    }
    // 组件将要更新的钩子
    componentWillUpdate() {
        console.log("componentWillUpdate")
    }
    // 组件更新完毕的钩子
    componentDidUpdate() {
        console.log("componentDidUpdate")
    }
    force = () => {
        this.forceUpdate()
    }
    render() {
        console.log("count-render")
        return (
            <div>
                <h1>当前求和为{this.state.count}</h1>
                <button onClick={this.add}>点我+1</button>
                <button onClick={this.death}>销毁</button>
                <button onClick={this.force}>强制更新</button>
            </div>
        )
    }
}

旧版本生命周期

我们再看一下旧版本的生命周期图

image.png

三个钩子改了名字

旧版本中我们也见过这些钩子函数。那么新版本究竟差在哪里?虽然,没有影响页面

的渲染,但可以看到控制台中已经给出了警告。

警告的意思componentWillMount已经改名为UNSAFE_componentWillMount

componentWillUpdate已经改名为 UNSAFE_componentWillUpdate

image.png

忘了一个componentWillRecieveProps钩子,这个钩子是接收到props时才会触发的,所以我们再写一个子组件。并在 <Count/> 中引用 <B/> 组件

class B extends React.Component {
    componentWillReceiveProps(){
        console.log("componentWillReceiveProps")
    }
    render() {
        return (
            <div>我是B组件,接收到的是{this.props.carName}</div>
        )
    }
}
ReactDOM.render(<Count carName="BM"/>, document.getElementById('root'))

可以看到同样是有警告的(记住componentWillRecieveProps在接收到第二次props时才会打印,也就是更新时才会执行)

image.png

怎么记忆哪个钩子改名了呢?除了componentWillUnmount的其他 名字中带Will 的钩子。都需要加UNSAFE_

新增两个钩子

image.png

我们从挂载时开始对比:

  1. 新的和旧的刚开始都走了构造器constructor
  2. 新的没有 componentWillMount,在这个位置出现了个getDerivedStateFromProps
  3. 新旧接下来都是render
  4. 新的多了一个React更新DOM和ref,其实旧版本也更新了,只是没画出来。这部分是我们没有办法插手的。
  5. 接下来执行的都是componentDidMount

卸载时:

  1. 旧的挂载和更新最终都会到componentWillUnmount。其实新的也是,只是单列出来了。

更新时:

  1. commentWillReceiveProps不见了 换成了getDerivedStateFromProps。getDerivedStateFromProps横跨了挂载和更新。

  2. 新旧 都会经过“阀门” shouldComponentUpdate

  3. 旧版本的render和componentDidUpdate之间是没有其他钩子的。而新版新增了getSnapshotBeforeUpdate

最后

新版和旧版本相比 废弃了三个钩子,新增了两个钩子。这两个钩子的用法我们下一篇文章再去了解。