Android 面试-数据结构 Map / List

1,037 阅读11分钟

Java数据结构 之 HashMap 重温学习

个人能力有限,暂时不整理温习 红黑二叉树 该篇文章主要讲述 HashMap 、ConcurrentHashMap 部分区别(从扩容消耗内存方面 介绍下ArrayMap),在文章末尾会简单的提到 List 部分的面试知识点。 update time 2019年12月09日13:33:53

1. HashMap

参考文章

这里的HashMap 主要针对 JDK 1.8 版本,JDK1.7 没有引入红黑树概念

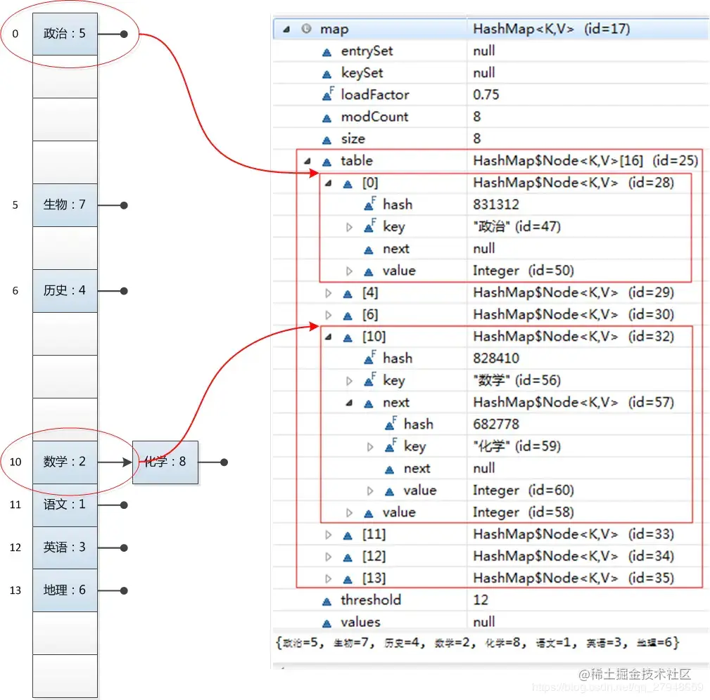
HashMap 实际上是一个“链表散列”的数据结构,即数组和链表的结合体。它是基于哈希表的 Map 接口的非同步实现。

数组:存储区间连续,占用内存严重,寻址容易,插入删除困难; 链表:存储区间离散,占用内存比较宽松,寻址困难,插入删除容易; Hashmap 综合应用了这两种数据结构,实现了寻址容易,插入删除也容易。 效果图

11.webp

主要参数说明

/** 
   * 主要参数 同  JDK 1.7 
   * 即:容量、加载因子、扩容阈值(要求、范围均相同)
   */

  // 1. 容量(capacity): 必须是2的幂 & <最大容量(2的30次方)
  static final int DEFAULT_INITIAL_CAPACITY = 1 << 4; // 默认容量 = 16 = 1<<4 = 00001中的1向左移4位 = 10000 = 十进制的2^4=16
  static final int MAXIMUM_CAPACITY = 1 << 30; // 最大容量 =  2的30次方(若传入的容量过大,将被最大值替换)

  // 2. 加载因子(Load factor):HashMap在其容量自动增加前可达到多满的一种尺度 
  final float loadFactor; // 实际加载因子
  static final float DEFAULT_LOAD_FACTOR = 0.75f; // 默认加载因子 = 0.75

  // 3. 扩容阈值(threshold):当哈希表的大小 ≥ 扩容阈值时,就会扩容哈希表(即扩充HashMap的容量) 
  // a. 扩容 = 对哈希表进行resize操作(即重建内部数据结构),从而哈希表将具有大约两倍的桶数
  // b. 扩容阈值 = 容量 x 加载因子
  int threshold;

  // 4. 其他
  transient Node<K,V>[] table;  // 存储数据的Node类型 数组,长度 = 2的幂;数组的每个元素 = 1个单链表
  transient int size;// HashMap的大小,即 HashMap中存储的键值对的数量
 

  /** 
   * 与红黑树相关的参数
   */
   // 1. 桶的树化阈值:即 链表转成红黑树的阈值,在存储数据时,当链表长度 > 该值时,则将链表转换成红黑树
   static final int TREEIFY_THRESHOLD = 8; 
   // 2. 桶的链表还原阈值:即 红黑树转为链表的阈值,当在扩容(resize())时(此时HashMap的数据存储位置会重新计算),在重新计算存储位置后,当原有的红黑树内数量 < 6时,则将 红黑树转换成链表
   static final int UNTREEIFY_THRESHOLD = 6;
   // 3. 最小树形化容量阈值:即 当哈希表中的容量 > 该值时,才允许树形化链表 (即 将链表 转换成红黑树)
   // 否则,若桶内元素太多时,则直接扩容,而不是树形化
   // 为了避免进行扩容、树形化选择的冲突,这个值不能小于 4 * TREEIFY_THRESHOLD
    static final int MIN_TREEIFY_CAPACITY = 64;

核心参数图解

22.webp

2. hash() 方法

hash方法其实在java8中也做了优化:只向右移动一次使高位移动向低位,和hash值做 异或处理,使高位添加到运算 但是由于计算出来的值太大,hashmap初始大小只有16,所以要和(长度-1)做一次并运算,保留长度内的数据以此来达到降低key冲突的百分比

33.webp

测试的运算过程

44.webp

3. HashMap 的put方法

流程图如下 (唉 那里都有二叉树么)

55.png

  1. 判断键值对数组table[i]是否为空或为null,否则执行resize()进行扩容,设置容量 阙值等初始化工作,(注意 若哈希表的数组tab为空,则 通过resize() 创建,所以,初始化哈希表的时机 = 第1次调用put函数时,即调用resize() 初始化创建)
  2. 根据键值key计算hash值得到插入的数组索引i,如果table[i]==null,直接新建节点添加,转向第六步,如果table[i]不为空,转向第三部;
  3. 判断table[i]的首个元素是否和key一样,如果相同直接覆盖value,否则转向第四步,这里的相同指的是hashCode以及equals;
  4. 判断table[i] 是否为treeNode,即table[i] 是否是红黑树,如果是红黑树,则直接在树中插入键值对,否则转向第五步;
  5. 遍历table[i],判断链表长度是否大于8,大于8的话把链表转换为红黑树,在红黑树中执行插入操作,否则进行链表的插入操作;遍历过程中若发现key已经存在直接覆盖value即可;
  6. 插入成功后,判断实际存在的键值对数量size是否超过了最大容量threshold,如果超过,进行扩容,然后结束整个流程。

4. HashMap扩容

hashmap 添加的时候 如果长度没有大于8,保持链表插入 ,插入后判断是否转换为红黑树(前提Hash表的数量已经超过数组最小),如果依然为链表,判断长度是否大于阙值,如果扩容则直接长度 *2 ,至于扩容后的位置则通过计算方式来计算

部分源码:

   /**
     * resize()
     * 该函数有2种使用情况:1.初始化哈希表 2.当前数组容量过小,需扩容
     */
   final Node<K,V>[] resize() {
    Node<K,V>[] oldTab = table; // 扩容前的数组(当前数组)
    int oldCap = (oldTab == null) ? 0 : oldTab.length; // 扩容前的数组的容量 = 长度
    int oldThr = threshold;// 扩容前的数组的阈值
    int newCap, newThr = 0;

    // 针对情况2:若扩容前的数组容量超过最大值,则不再扩充
    if (oldCap > 0) {
        if (oldCap >= MAXIMUM_CAPACITY) {
            threshold = Integer.MAX_VALUE;
            return oldTab;
        }

        // 针对情况2:若无超过最大值,就扩充为原来的2倍
        else if ((newCap = oldCap << 1) < MAXIMUM_CAPACITY &&
                 oldCap >= DEFAULT_INITIAL_CAPACITY)
            newThr = oldThr << 1; // 通过右移扩充2倍
    }

    // 针对情况1:初始化哈希表(采用指定 or 默认值)
    else if (oldThr > 0) // initial capacity was placed in threshold
        newCap = oldThr;

    else {               // zero initial threshold signifies using defaults
        newCap = DEFAULT_INITIAL_CAPACITY;
        newThr = (int)(DEFAULT_LOAD_FACTOR * DEFAULT_INITIAL_CAPACITY);
    }

    // 计算新的resize上限
    if (newThr == 0) {
        float ft = (float)newCap * loadFactor;
        newThr = (newCap < MAXIMUM_CAPACITY && ft < (float)MAXIMUM_CAPACITY ?
                  (int)ft : Integer.MAX_VALUE);
    }

    threshold = newThr;
    @SuppressWarnings({"rawtypes","unchecked"})
        Node<K,V>[] newTab = (Node<K,V>[])new Node[newCap];
    table = newTab;

    if (oldTab != null) {
        // 把每个bucket都移动到新的buckets中
        for (int j = 0; j < oldCap; ++j) {
            Node<K,V> e;
            if ((e = oldTab[j]) != null) {
                oldTab[j] = null;

                if (e.next == null)
                    newTab[e.hash & (newCap - 1)] = e;
                else if (e instanceof TreeNode)
                    ((TreeNode<K,V>)e).split(this, newTab, j, oldCap);

                else { // 链表优化重hash的代码块
                    Node<K,V> loHead = null, loTail = null;
                    Node<K,V> hiHead = null, hiTail = null;
                    Node<K,V> next;
                    do {
                        next = e.next;
                        // 原索引
                        if ((e.hash & oldCap) == 0) {
                            if (loTail == null)
                                loHead = e;
                            else
                                loTail.next = e;
                            loTail = e;
                        }
                        // 原索引 + oldCap
                        else {
                            if (hiTail == null)
                                hiHead = e;
                            else
                                hiTail.next = e;
                            hiTail = e;
                        }
                    } while ((e = next) != null);
                    // 原索引放到bucket里
                    if (loTail != null) {
                        loTail.next = null;
                        newTab[j] = loHead;
                    }
                    // 原索引+oldCap放到bucket里
                    if (hiTail != null) {
                        hiTail.next = null;
                        newTab[j + oldCap] = hiHead;
                    }
                }
            }
        }
    }
    return newTab;
}


通过图表说明:

6.webp

扩容位置算法示意图

7.webp 相对与 JDK 1.7在计算新元素的存储位置有很大区别:JDK 1.7在扩容后,都需按照原来方法重新计算,即 hashCode()->> 扰动处理 ->>(h & length-1)),JDK 1.8 做了部分的优化,提高了扩容效率。

hash() 方法讲解 及扩容参考文章

读完以上内容 我们知道HashMap中默认的存储大小就是一个容量为16的数组,所以当我们创建出一个HashMap对象时,即使里面没有任何元素,也要分别一块内存空间给它,而且,我们再不断的向HashMap里put数据时,当达到一定的容量限制时(这个容量满足这样的一个关系时候将会扩容:HashMap中的数据量>容量*加载因子,而HashMap中默认的加载因子是0.75),HashMap的空间将会扩大,而且扩大后新的空间一定是原来的2倍,所以我们建议在知道数据大小的时候,初始化HashMap时就设置好数据容量,以免在扩容过程中 不断地Hash计算来消耗内存

上段文字其实也算一个引子,推荐 使用 parseArray 和 ArrayMap 来代替HashMap

简单介绍:ArrayMap是一个<key,value>映射的数据结构,它设计上更多的是考虑内存的优化,内部是使用两个数组进行数据存储,一个数组记录key的hash值,另外一个数组记录Value值,它和SparseArray一样,也会对key使用二分法进行从小到大排序,在添加、删除、查找数据的时候都是先使用二分查找法得到相应的index,然后通过index来进行添加、查找、删除等操作,所以,应用场景和SparseArray的一样,如果在数据量比较大的情况下,那么它的性能将退化至少50%。

更加详细的 源码级介绍: ArrayMap详解

2 HashMap其他 可能面试的问题

大体知识点总览

8.webp

2.1 哈希表解决Hash 冲突

9.webp

2.2 键-值(key-value)都允许为空、线程不安全、不保证有序、存储位置随时间变化

10.webp

HashMap 线程不安全的其中一个重要原因:多线程下容易出现resize()死循环 本质 : 并发 执行 put()操作导致触发 扩容resize(),转移数据操作 = 按旧链表的正序遍历链表、在新链表的头部依次插入,即在转移数据、扩容后,容易出现链表逆序的情况,从而导致 环形链表,使得在获取数据遍历链表时形成死循环.

由于 JDK 1.8 转移数据操作 : 按旧链表的正序遍历链表、在新链表的尾部依次插入,所以不会出现链表 逆序、倒置的情况,故不容易出现环形链表的情况。(但是还是不建议 多线程高并发中使用Hashmap,官方推荐使用 ConcurrentHashMap)

2.3 为什么 key 多推荐使用 String、Integer

101.webp

2.4 HashMap 中的 key若 Object类型, 则需实现哪些方法?

String Integer 中都默认实现了 hashcode() 和 equals() 方法

102.webp

至于其

  1. HashMap 和 ArrayMap 的区别(数组扩容方式 ) ArrayMap :通过 Hash/ (key/value)的存储方式优化数组空间,一种独特的方式,能够重复的利用因为数据扩容而遗留下来的数组空间

    HashMap : 初始值16个长度,每次扩容的时候,直接申请双倍的数组空间,尾插法,添加到数组/链表/红黑树子节点. ArrayMap : 每次扩容的时候,如果size长度大于8时申请size*1.5个长度,大于4小于8时申请8个,小于4时申请4个。

    HashMap 和 ArrayMap 的区别 - 参考文章

  2. HashMap 和 LinkedHashMap的区别 LinkedHashMap - 参考文章

  3. 深入LinkedHashMap 了解 LRU 缓存 (个人吃过很多亏) LinkedHashMap 及 LRU 缓存 - 参考文章

HashMap 和 LinkedHashMap 简单区别:LinkedHashMap 是HashMap的子类,双向链表保存了记录的插入顺序,在遍历LinkedHashMap时,先得到的记录是先插入的.也可以在构造时用带参数,按照应用次数排序。在遍历的时候会比HashMap慢,不过有种情况例外,当HashMap容量很大,实际数据较少时,遍历起来可能会比 LinkedHashMap慢,因为LinkedHashMap的遍历速度只和实际数据有关,和容量无关,而HashMap的遍历速度和他的容量有关。

  1. ConcurrentHashMap 了解吗?(多并发) ConcurrentHashMap 参考文章

个人对ConcurrentHashMap 多线程并发中做的工作:在添加元素时候,采用synchronized来保证线程安全,然后计算size的时候采用CAS操作进行计算。在扩容期间通过给不同的线程设置不同的下表索引进行扩容操作,就是不同的线程,操作的数组分段不一样,同时利用synchronized同步锁锁住操作的节点,保证了线程安全。

ArrayList、LinkedList、Vector 的区别

ArrayList、LinkedList、Vector 数据结构区别

ArrayList和Vector是按照顺序将元素存储(从为0开始),删除元素时,删除操作完成后,需要使部分元素移位,默认的初始容量都是10.

ArrayList和Vector是基于数组实现的,LinkedList是基于双向链表实现的(含有头结点)。所以 ArrayList和Vector 更加适合于随机访问数据,LinkedList 由于基于链表实现,在插入和删除的时候只需要修改指针指向地址就可以了,所以更适合插入和删除操作。(不过由于LinkedList双向链表,支持双向查找。查找前会根据指定位置index判断是在链表的前半段还是后半段,从而决定是从前往后找或是从后往前找,提升查找效率。)

ArrayList、LinkedList、Vector 多线程

ArrayList、LinkedList不具有线程安全性(并且LinkedList在单线程的中,也是线程不安全的),如果在并发环境下使用它们,可以用Collections类中的静态方法synchronizedList()对ArrayList和LinkedList进行调用即可。

List list = Collections.synchronizedList(new LinkedList(...));

Vector实现线程安全的,即它大部分的方法都包含关键字synchronized,但是Vector的效率没有ArraykList和LinkedList高。

ArrayList、LinkedList、Vector 扩容

ArrayList和Vector都是使用Object的数组形式来存储的,当向这两种类型中增加元素的时候,若容量不够,需要进行扩容。ArrayList扩容后的容量是之前的1.5倍,然后把之前的数据拷贝到新建的数组中去。而Vector默认情况下扩容后的容量是之前的2倍(扩容都通过新建数组,将老数组数据copy到新数组中)。

由于LinkedList 为双向链表,不存在容量,所以不需要扩容。

Vector可以设置容量增量,而ArrayList不可以。在Vector中,有capacityIncrement:当大小大于其容量时,容量自动增加的量。如果在创建Vector时,指定了capacityIncrement的大小,则Vector中动态数组容量需要增加时,如果容量的增量大于0,则增加的是大小是capacityIncrement,如果增量小于0,则增大为之前的2倍。