Apache APISIX 在 Airwallex 的应用 | 专访 Airwallex 技术平台负责人李杨

737 阅读9分钟

​本周六(8.21),Apache APISIX Meetup 上海站 正式开始啦!今天,我们为大家带来了本次参会嘉宾 Airwallex 空中云汇技术平台负责人李杨的专访,来听听空中云汇与 Apache APISIX 之间的故事。文章末尾附有本次 Meetup 上海站的参与方式,感兴趣的小伙伴千万不要错过!

Q:请简单介绍一下自己和目前从事的工作

李杨: 李杨(Jan Li),哲学博士,Apache APISIX Committer,Airwallex 空中云汇 Technical Platform Lead,负责公司技术平台的演进。在加入 Airwallex 空中云汇之前,曾在万向区块链领导运链盟。在万向区块链之前,曾在花旗集团领导OTC衍生品风控平台。

Airwallex 空中云汇是一家全球金融科技公司,赋能各类规模的企业跨境运营,以此助力全球经济发展。以技术为核心,Airwallex 空中云汇构建了专有的全球金融基础设施平台,全球支付网络已覆盖 130 多个国家和地区的 50 余种货币,为各类规模的企业提供数字化的金融科技产品,在全球互联的信息化时代,以更高效、安全的方式帮助企业在全世界高速发展。自 2015 年成立以来,Airwallex 空中云汇已获得来自顶级投资机构超 5 亿美元融资,目前在全球共有 12 个办公室及超过 900 名员工。

Q:在做技术选型的时候,是什么原因让您/您的技术团队选择使用 Apache APISIX?

李杨: API 网关是极其重要的基础技术组件,在技术选型时我们主要从 6 个维度比较了主要的网关产品:

  • 稳定性:API 网关的稳定性至关重要,在世界排名前 1000 的网站中,有 62.1% 是 Nginx 系的,这说明 Nginx 系 web server 是经过了生产环境复杂多样场景考验的;APISIX 全动态的设计也使得它能够在修改路由时不必 reload,client 的长链接也得以保持;我们也对 Apache APISIX 进行了压力测试,在 CPU 达到 70% 以上时 Apache APISIX 仍能稳定运转。
  • 性能:每个 API 请求都会经过 API 网关,减小网关性能损耗能大大降低公司 API 整体响应时间。在PoC中我们比较了主要的网关产品,Apache APISIX 的响应延迟比其它网关低 50% 以上;Apache APISIX 数据面的设计也使集群中的每一个实例都相互独立,这也使得它天生支持水平扩展。
  • 可扩展性:API 网关模式是非常重要的微服务架构模式,符合 API 网关模式的 API 网关必须支持企业复杂的鉴权、权限控制、服务发现、限流、降级、负载均衡、白名单、动态路由等功能,所以支持怎样的定制是选择 API 网关时非常关键的考量。
  • 社区活跃度:新的技术与需求层出不穷,一个活跃的社区是 API 网关跟上技术演进步伐的关键。早在 Apache APISIX 还是 Apache 孵化项目时,其社区就已经非常活跃,从 contributor 数量、issue 响应时间、Pull Request 数量三个指标来看都是非常活跃的社区。
  • 私有部署:API 网关作为企业核心技术架构组件,企业应该把它部署在自己的私有网络边缘。Apache APISIX 具有良好的环境适应性,能够被轻易地部署在包括云计算平台在内的各种环境上。
  • 开源协议:Apache 2.0 赋予了定制 APISIX 的企业相当大的技术自由度。

Q:Apache APISIX 用在了哪些场景?解决了哪些问题?

李杨: 我们把 Apache APISIX 用作微服务网关模式的核心组件,它被部署在网络边缘,为所有进入 Airwallex 空中云汇的流量提供通用网关功能,解决的问题包括:

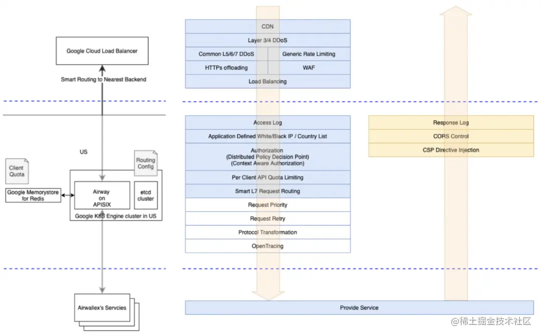
  • 数据主权问题:对于跨国运营的金融基础设施,数据主权是非常关键的监管要求。为此,我们利用 Apache APISIX 动态上游选择的功能开发了符合监管的动态路由插件。动态路由能够根据用户请求的特征智能选择上游来进行请求分发,将复杂的多数据中心协同问题从服务层抽象到网关层。动态路由实质是要回答两个问题:如何对上游进行分组?如何匹配请求与分组。

  • 微服务隔离:Airwallex 空中云汇希望各微服务的工程团队能够自主控制自己的服务,有效降低沟通协调的成本,提高工程效能。这一架构理念要求被各团队共享的基础架构组件,比如 API Gateway 都能支持多租户隔离。在保证整个系统的强壮性和成本可控的同时,允许业务团队根据自身的需要对网关功能进行配置和扩展,保持微服务团队与服务的独立性。

  • 租户级限流:在多租户环境中,每个租户的流量特征是不同的。对不同的租户进行同样的限流无法满足商业上的需求,租户级限流能够根据用户特征做更恰当的限流。

  • 租户级白名单:在多租户环境中,每个租户的访问 IP 是不同的。单一的白名单控制无法满足租户级安全管理的需要,租户级白名单使得每个租户可以控制自己的白名单,也不用担心白名单中的其它用户访问自己的资源。

  • Authentication:API 网关不仅要支持请求 authentication,还需要支持动态更新密钥,经常更新密钥是保证用户资源安全的关键一环。

  • Authorization:企业级应用的权限管理是非常复杂的,不同的应用场景有着截然不同的权限管理模型。API 网关可以根据路由配置验证请求用户是否有足够的权限访问接口,第一时间拦截非法的流量。内容比较多简化一下,可以更清楚:

Q:在 Apache APISIX 升级过程中是否顺利?分享一下升级过程中的感受或者故事。

李杨: 为了能够随时升级到新版本的 Apache APISIX,我们把主要的功能都实现为定制化插件。这意味着我们的代码库不可能与 Apache APISIX 主Repo 核心代码产生冲突,这帮助我们避免了可能遇到的代码冲突。但有时我们也需要修改核心代码,此时我们会尽量在开源社区实现这些功能。在开源社区讨论这些功能的时候,社区的小伙伴们非常热心参与讨论,在大多数情况下都能很快解决我们的问题。

Q:Apache APISIX 在生产环境运行多久了?在线上表现如何?

李杨: 生产环境运行了 15 个月了,在开启动态路由、租户级限流、租户级白名单、Authentication、Authorization 等功能的情况下 99% 响应延迟在 23ms 以内,整体表现非常稳定。得益于 Apache APISIX 优秀的插件机制,可以保障我们在几乎不修改它核心代码情况下,增加符合业务需求的私有插件。完备的测试体系也进一步保障了软件质量,可以放心增加插件个性化要求的同时,保证不破坏原有核心逻辑。

Q:Apache APISIX 有哪些不足,希望社区一起建设完善?

李杨: Apache APISIX 的数据面设计为它带来了无损的水平扩展和极致的性能,但这也使得路由配置很难做到向前兼容,为新版本的发布带来了一些协调上的困难。

Q:后续有什么计划?

李杨: 后续计划主要包括三个方面:

  1. 用多层网络将不同的网关逻辑拆分到不同的分层中,比如根据数据主权分发流量与其它网关逻辑属于不同的网络分层;
  2. 易读易用的路由管理对 API 网关的成败非常关键,虽然网关的功能会不断迭代与增加,但路由管理需要对开发者友好,让开发者能够轻易理解网关能为他做什么、该怎么配置、怎么发布。
  3. 用请求染色帮助实现生产环境测试。用 API 网关请求染色实现生产环境测试能为我们带来灵活性与易用性。

更多企业案例

Meetup 上海站参与方式

线下/线上参与方式

本次活动可通过线下(扫码报名)或线上(在线观看直播)的方式参与,小伙伴们可根据自身情况进行选择。

入群交流

关注公众号,在后台回复关键字“上海”,加入 Apache APISIX Meetup 上海交流群。

mp.weixin.qq.com/mp/profile_…

关于 Apache APISIX

Apache APISIX 是一个动态、实时、高性能的开源 API 网关,提供负载均衡、动态上游、灰度发布、服务熔断、身份认证、可观测性等丰富的流量管理功能。Apache APISIX 可以帮忙企业快速、安全的处理 API 和微服务流量,包括网关、Kubernetes Ingress 和服务网格等。

全球已有数百家企业使用 Apache APISIX 处理关键业务流量,涵盖金融、互联网、制造、零售、运营商等等,比如美国航空航天局(NASA)、欧盟的数字工厂、中国航信、中国移动、腾讯、华为、微博、网易、贝壳找房、360、泰康、奈雪的茶等。

200 余位贡献者,一同缔造了 Apache APISIX 这个世界上最活跃的开源网关项目。聪明的开发者们!快来加入这个活跃而多样化的社区,一起来给这个世界带来更多美好的东西吧!