GVRP、VCMP、VTP、DTP——全网最完整的总结

525 阅读10分钟

本文主要了解和学习华为私有协议GVRP、VCMP与思科私有协议VTP、DTP

欢迎关注微信公众号:新网工李白 “免费获取华为认证学习资料培训机构视频、软考学习资料和求职简历模板。” 在这里插入图片描述


一、GVRP

了解GVRP之前先了解一下GARP

1、GARP(Generic Attribute Registration Protocol)

通用属性注册协议

主要用于一种属性传递扩散的机制

为处于同一个交换网的交换机提供了一种分发,传播,注册的方式

2、GVRP (Generic VLAN Redistration Protocol)

GARP的一种高级应用,用于注册和注销VLAN属性

通过GVRP协议,一台设备上的VLAN信息会迅速传播到整个交换网

GVRP实现动态分发,注册和传播VLAN属性,从而达到网络管理员的手工配置量及保证VLAN配置正确的目的

3、GVRP的注册模式

Normal模式,默认是Normal模式,允许动态和静态VLAN注册,同时会发送静态vlan和动态vlan的申明信息

Fixed模式,比如某一个端口为Fixed模式,不允许动态vlan注册个注销,且只发送静态vlan的申明信息

Forbidden模式,比如某一个端口为Forbbid模式,不允许动态vlan在端口上进行注册,同时删除端口上除了vlan1以外的所有vlan,只发送vlan1的申明信息

4、配置案例

在这里插入图片描述

配置思路: &全局开启GVRP &配置链路模式并允许所有vlan通过 &端口开启GVRP

SW1

<Huawei>system-view 
[Huawei]sysname sw1
[sw1]gvrp                                      \全局开启GVRP
Info: GVRP has been enabled.
[sw1]interface GigabitEthernet 0/0/1
[sw1-GigabitEthernet0/0/1]port link-type trunk \配置链路为trunk
[sw1-GigabitEthernet0/0/1]port trunk allow-pass vlan all\允许所有vlan通过
[sw1-GigabitEthernet0/0/1]gvrp                 \端口开启GVRP
sw1-GigabitEthernet0/0/1]quit

SW2

<Huawei>system-view
[Huawei]sysname sw2
[sw2]gvrp 
Info: GVRP has been enabled.
[sw2]interface GigabitEthernet 0/0/1
[sw2-GigabitEthernet0/0/1]port link-type trunk 
[sw2-GigabitEthernet0/0/1]port trunk allow-pass vlan all
[sw2-GigabitEthernet0/0/1]gvrp
Info: GVRP has been enabled.
[sw2-GigabitEthernet0/0/1]quit
[sw2]interface GigabitEthernet 0/0/2
[sw2-GigabitEthernet0/0/2]port link-type trunk 
[sw2-GigabitEthernet0/0/2]port trunk allow-pass vlan all
[sw2-GigabitEthernet0/0/2]gvrp
Info: GVRP has been enabled.
[sw2-GigabitEthernet0/0/2]quit

SW3

<Huawei>system-view
[Huawei]sysname sw3
[sw3]gvrp
Info: GVRP has been enabled.
[sw3]interface GigabitEthernet 0/0/1
[sw3-GigabitEthernet0/0/1]port link-type trunk 
[sw3-GigabitEthernet0/0/1]port trunk allow-pass vlan all
[sw3-GigabitEthernet0/0/1]gvrp
Info: GVRP has been enabled.
[sw3-GigabitEthernet0/0/1]quit

创建vlan

[sw1]vlan batch 5 10 50           \创建vlan 5 10 50

验证,测试

SW1 在这里插入图片描述

SW2 在这里插入图片描述

SW3 在这里插入图片描述

5、实验总结

在配置过程中,一定要在全局开启GVRP,再在接口开启,否则学习不到。 转载于: 51CTO

二、VCMP

1、VCMP(VLAN Central Management Protocol)

VLAN集中管理协议VCMP

可以实现VLAN的集中维护和管理

VCMP是华为的私有协议,工作于链路层,提供了一种在二层网络中传播VLAN配置信息,从而保证整个二层网络中VLAN配置信息一致

相较于手工配置,VCMP具有维护工作量小、VLAN配置一致的优点

2、管理域

VCMP使用域来管理交换机,这个域就称为VCMP管理域

通过角色定义来确定设备的属性,称为VCMP的角色

VCMP共定义了Server、Client、Transparent和Silent四种角色。

在这里插入图片描述 VCMP管理域

VCMP管理域由一组域名相同的交换机通过Trunk或Hybrid链路类型的接口互连构成。同一域内的每台交换机都必须使用相同的域名,且一台交换机只能加入一个VCMP管理域,不同域的交换机间不能同步VLAN信息。

VCMP管理域确定了VCMP管理设备的范围,凡是加入域的交换机,均会受到域内管理设备的管理。域中只能有一台管理设备,但可以有多台被管理设备。

3、角色

在这里插入图片描述 Transparent和Silent不属于任何VCMP管理域

VCMP管理域的边缘设备如果希望受VCMP的管理,也可设置为Client角色,但为防止本域的VCMP报文传输到其他域中,需要将连接其他域的接口去使能VCMP功能

4、应用场景

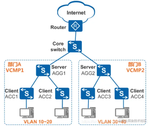
在这里插入图片描述 某企业有部门A和部门B两个部门,分别属于不同二层网络,各部门规模较大,需要配置和维护的VLAN信息很多。为了方便VLAN的配置和维护,可在部门A和部门B内分别部署VCMP,管理域分别为VCMP1和VCMP2,并选择汇聚交换机AGG1作为VCMP1的Sever,接入交换机ACC1~ACC2作为VCMP1的Client,汇聚交换机AGG2作为VCMP2的Server,接入交换机ACC3~ACC4作为VCMP2的Client。这样,网络管理员只需分别在AGG1和AGG2上创建、删除VLAN或修改VLAN的名称、描述,ACC1~ACC2和ACC3~ACC4会分别同步AGG1和AGG2上的VLAN信息,实现了VLAN的统一配置和管理。 同时,为免去手工设置链路类型的麻烦,配置通过LNP自动协商链路类型。

采用如下的思路配置VCMP:

配置LNP,实现链路类型自动协商,简化用户配置。

指定各设备的角色,以确定VCMP管理范围、管理与被管理对象。

在角色为Server和Client的设备上分别配置VCMP相关参数,包括认证密码、设备ID等,以保证Server和Client间能安全通信和身份识别。

使能VCMP,使VCMP功能生效。

5、VCMP协议报文

VCMP通过在各角色设备间交互VCMP报文实现VLAN的集中管理,VCMP报文只能在Trunk或Hybrid类型接口的VLAN 1上传输。为确保在各种场景下Server与Client的VLAN信息保持一致,VCMP协议定义了Summary-Advert、Subset-Advert和Advert-Request三种组播方式的报文。三种报文的作用及触发场景 在这里插入图片描述

其中,由Server发送的Summary-Advert和Subset-Advert报文会携带配置修订号。配置修订号用来确定Server发送的VLAN信息是否比当前的更新,Client使用它来判断是否需要同步Server的VLAN信息。它以8位十六进制数体现,高四位用来标识VCMP管理域或设备ID的变更,低四位用来标识VLAN的变更。只要Server有VLAN变更,配置修订号就会自动递增。而当VCMP管理域名或设备ID变更时,配置修订号的高四位会重新计算,低四位会清零。

6、实现机制

Server上配置变更的VLAN同步机制

当Server上的配置变更(包括创建、删除VLAN,修改VLAN的名称、描述,VCMP管理域名、设备ID修改,以及Server重启等情况)时,Server会发送携带变更信息的Summary-Advert和Subset-Advert报文,以通告VCMP管理域内的Client进行同步。

新增Client的VLAN同步机制

为确保Server与Client上的VLAN信息的同步,Server每5分钟发送一次Summary-Advert报文,向全域通告VCMP管理域名、设备ID和配置修订号,Server还会发送Subset-Advert报文来通告发生变更的VLAN名称和VLAN描述。当新加入一台Client或Client重启时,为了及时获取Server上的VLAN配置信息,新Client和重启的Client会发送Advert-Request组播报文,请求Server的VLAN配置信息。

多Server告警机制

VCMP管理域内只能有一台Server。为防止用户假冒Server攻击网络,Server在收到Summary-Advert报文后,会将报文中的VCMP管理域名、设备ID、源MAC地址与本地的进行匹配。如果VCMP管理域名和设备ID匹配,但报文中的源MAC地址与本地的系统MAC地址不同,则会向网管发送“多Server”事件告警。

为了防止告警太多影响Server性能,VCMP抑制告警的发送次数,每30分钟向网管发送一次告警。

VCMP认证机制

未知交换机加入VCMP管理域,可能会将其设备上的VLAN信息同步到域内,进而影响域内网络的稳定。为防止未知交换机加入,使VCMP管理域更安全,可以为域中的Server和Client配置域认证密码。

如果Server或Client配置了域认证密码,则用该密码字符串(默认使用空字符串)作为Key值,对报文中的VCMP管理域名、设备ID等字段进行SHA-256摘要计算,并把得到的摘要信息随Summary-Advert报文、Subset-Advert报文或Advert-Request报文发送。域内每台Client在收到的Server的Summary-Advert或Subset-Advert报文时,则用本地配置的认证密码对报文中的VCMP管理域名、设备ID和配置修订号等字段进行SHA-256摘要计算,并把得到的摘要信息与报文中携带的摘要信息进行比较。如果匹配,则认证通过,进行后续VCMP处理;否则,丢弃该Summary-Advert或Subset-Advert报文。Server收到Client的Advert-Request报文时进行同样的认证处理。

如果未配置域密码,则直接认证通过。 转载于: 华为

三、VTP

1、VTP(Vlan Trunk Protocol)

VLAN 中继协议 (VTP) 允许网络管理员在配置为 VTP 服务器的交换机上管理 VLAN

VTP 服务器会分配中继链路中的 VLAN 信息,并将其与整个交换网络中启用 VTP 的交换机同步

这可以最大程度地减少因配置错误和配置不一致而导致的问题

2、VTP组件

在这里插入图片描述

3、VTP模式

在这里插入图片描述

4、配置案例

在这里插入图片描述 交换机 S1 为 VTP 服务器,而 S2 和 S3 为客户端

VTP 的配置步骤:

第 1 步:配置 VTP 服务器 在这里插入图片描述

第 2 步:配置 VTP 域名和密码 在这里插入图片描述

第 3 步:配置 VTP 客户端 在这里插入图片描述

第 4 步:在 VTP 服务器上配置 VLAN 在这里插入图片描述

第 5 步:验证 VTP 客户端是否获得了新的 VLAN 信息 在这里插入图片描述

创建 VLAN

在这里插入图片描述

为 VLAN 分配端口

在这里插入图片描述

验证 VLAN 信息

在这里插入图片描述

四、DTP

1、DTP(Dynamic Trunk Protocol)

动态中继协议 ,Cisco 私有协议

以太网 TRUNK 接口支持不同的中继模式

接口可以设置为中继或非中继,或者与相邻接口协商中继

TRUNK 协商由动态中继协议 (DTP) 管理,它仅在网络设备之间点对点地进行操作 在这里插入图片描述 在这里插入图片描述

2、协商接口模式

在这里插入图片描述 switchport mode access - 将接口(接入端口)置于永久非中继模式,并协商将链路转换成非中继链路。不管相邻接口是否为 TRUNK 接口,该接口都会变为非 TRUNK 接口。

switchport mode dynamic auto - 使接口能够将链路转换为中继链路。当相邻接口设置为 trunk 或 desirable 模式时,该接口将变为 TRUNK 接口。所有以太网接口的默认 switchport 模式为 dynamic auto。

switchport mode dynamic desirable - 使接口主动尝试将链路转换为中继链路。当相邻接口设置为中继、期望或动态自动模式时,该接口将变为中继接口。这是老式交换机的默认 switchport 模式,例如 Catalyst 2950 和 3550 系列交换机。

switchport mode trunk - 中继模式会将接口置为永久中继模式,并协商将相邻链路转换为中继链路。即使相邻端口不是 TRUNK 接口,该接口也会变为 TRUNK 接口。

switchport nonegotiate - 可防止接口生成 DTP 帧。只有当接口的 switchport 模式是 access 或 trunk 时,可以使用此命令。您必须手动将相邻接口配置为中继接口,才能建立中继链路。

3、预测DTP行为

在这里插入图片描述

总结

管理VLAN:GVRP、VCMP、VTP 管理链路模式:DTP