3.3 Spring5源码---循环依赖过程中spring读取不完整bean的最终解决方案

477 阅读7分钟

这是我参与8月更文挑战的第17天,活动详情查看:8月更文挑战

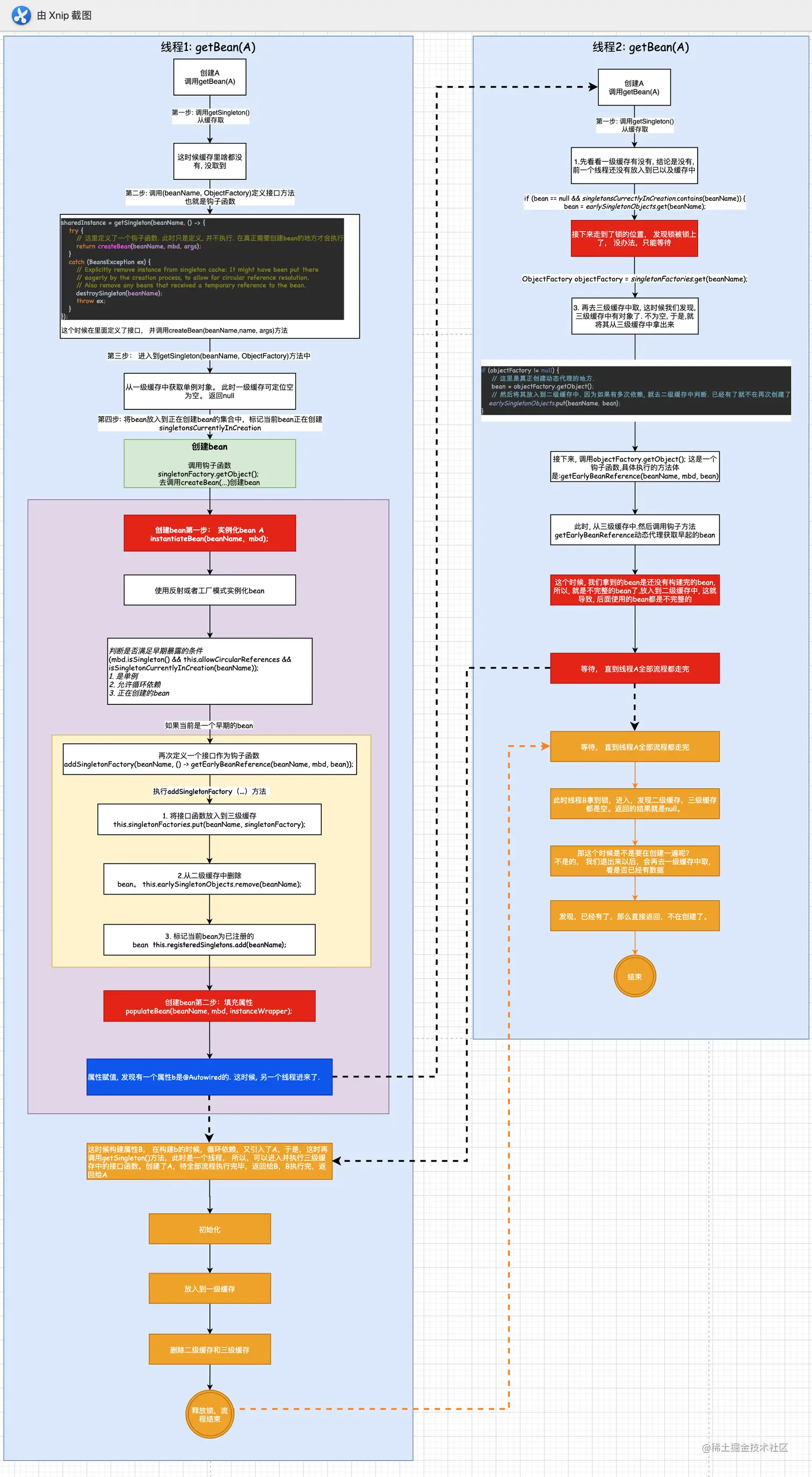
根据之前解析的循环依赖的源码, 分析了一级缓存,二级缓存,三级缓存的作用以及如何解决循环依赖的. 然而在多线程的情况下, Spring在创建bean的过程中, 可能会读取到不完整的bean. 下面, 我们就来研究两点:

1. 为什么会读取到不完整的bean.

2. 如何解决读取到不完整bean的问题.

 

和本文相关的spring循环依赖的前两篇博文如下: 

3.1 spring5源码系列--循环依赖 之 手写代码模拟spring循环依赖

3.2spring源码系列----循环依赖源码分析


一. 为什么会读取到不完整的bean.

我们知道, 如果spring容器已经加载完了, 那么肯定所有bean都是完整的了, 但如果, spring没有加载完, 在加载的过程中, 构建bean就有可能出现不完整bean的情况

如下所示: 

首先, 有一个线程要去创建A类, 调用getBean(A),他会怎么做呢?

第一步: 调用getSingleton()方法, 去缓存中取数据, 我们发现缓存中啥都没有, 肯定返回null. 

第二步: 将其放入到正在创建集合中,标记当前bean A正在创建

第三步: 实例化bean

第四步: 将bean放到三级缓存中. 定义一个函数接口, 方便后面调用

addSingletonFactory(beanName, () -> getEarlyBeanReference(beanName, mbd, bean));

第四步: 属性赋值. 在属性赋值的时候, 返现要加载类B,就在这个时候, 另一个线程也进来了, 要创建Bean A.

第五步: 线程2 创建bean ,也是先去调用getSinglton()从缓存中取, 一二级换粗中都没有,但是三级缓存中却是有的. 于是就调用动态代理, 去创建bean, 很显然这时候创建的bean是不完整的. 然后将其放入到二级缓存中, 二级缓存里的bean也是不完整的. 这就导致了后面是用的bean可能都是不完整的. 详细的分析上图

 

二. 如何解决读取到不完整bean的问题.

其实, 之所以出现这样的问题, 原因就在于, 第一个bean还没有被创建完, 第二个bean就开始了. 这是典型的并发问题. 

针对这个问题, 其实,我们加锁就可以了.  

 用自己手写的代码为例

第一: 将整个创建过程加一把锁

/**
     * 获取bean, 根据beanName获取
     */
    public static Object getBean(String beanName) throws Exception {

        // 增加一个出口. 判断实体类是否已经被加载过了
        Object singleton = getSingleton(beanName);
        if (singleton != null) {
            return singleton;
        }
        Object instanceBean;
        synchronized (singletonObjects) { // 标记bean正在创建
            if (!singletonsCurrectlyInCreation.contains(beanName)) {
                singletonsCurrectlyInCreation.add(beanName);
            }

            /**
             * 第一步: 实例化
             * 我们这里是模拟, 采用反射的方式进行实例化. 调用的也是最简单的无参构造函数
             */
            RootBeanDefinition beanDefinition = (RootBeanDefinition) beanDefinitionMap.get(beanName);
            Class<?> beanClass = beanDefinition.getBeanClass();
            // 调用无参的构造函数进行实例化
            instanceBean = beanClass.newInstance();


            /**
             * 第二步: 放入到三级缓存
             * 每一次createBean都会将其放入到三级缓存中. getObject是一个钩子方法. 在这里不会被调用.
             * 什么时候被调用呢?
             * 在getSingleton()从三级缓存中取数据, 调用创建动态代理的时候
             */
            singletonFactories.put(beanName, new ObjectFactory() {
                @Override
                public Object getObject() throws BeansException {
                    return new JdkProxyBeanPostProcessor().getEarlyBeanReference(earlySingletonObjects.get(beanName), beanName);
                }
            });
            //earlySingletonObjects.put(beanName, instanceBean);

            /**
             *  第三步: 属性赋值
             *  instanceA这类类里面有一个属性, InstanceB. 所以, 先拿到 instanceB, 然后在判断属性头上有没有Autowired注解.
             *  注意: 这里我们只是判断有没有Autowired注解. spring中还会判断有没有@Resource注解. @Resource注解还有两种方式, 一种是name, 一种是type
             */
            Field[] declaredFields = beanClass.getDeclaredFields();
            for (Field declaredField : declaredFields) {
                // 判断每一个属性是否有@Autowired注解
                Autowired annotation = declaredField.getAnnotation(Autowired.class);
                if (annotation != null) {
                    // 设置这个属性是可访问的
                    declaredField.setAccessible(true);
                    // 那么这个时候还要构建这个属性的bean.
                    /*
                     * 获取属性的名字
                     * 真实情况, spring这里会判断, 是根据名字, 还是类型, 还是构造函数来获取类.
                     * 我们这里模拟, 所以简单一些, 直接根据名字获取.
                     */
                    String name = declaredField.getName();

                    /**
                     * 这样, 在这里我们就拿到了 instanceB 的 bean
                     */
                    Object fileObject = getBean(name);

                    // 为属性设置类型
                    declaredField.set(instanceBean, fileObject);
                }
            }


            /**
             * 第四步: 初始化
             * 初始化就是设置类的init-method.这个可以设置也可以不设置. 我们这里就不设置了
             */


            /**
             * 第五步: 放入到一级缓存
             *
             * 在这里二级缓存存的是动态代理, 那么一级缓存肯定也要存动态代理的实例.
             * 从二级缓存中取出实例, 放入到一级缓存中
             */
            if (earlySingletonObjects.containsKey(beanName)) {
                instanceBean = earlySingletonObjects.get(beanName);
            }
            singletonObjects.put(beanName, instanceBean);

            // 删除二级缓存

            // 删除三级缓存
 } return instanceBean;
    }

 

然后在从缓存取数据的getSingleton()上也加一把锁

private static Object getSingleton(String beanName) {
        //先去一级缓存里拿,
        Object bean = singletonObjects.get(beanName);
        // 一级缓存中没有, 但是正在创建的bean标识中有, 说明是循环依赖
        if (bean == null && singletonsCurrectlyInCreation.contains(beanName)) {
            synchronized (singletonObjects) { 
                bean = earlySingletonObjects.get(beanName);
                // 如果二级缓存中没有, 就从三级缓存中拿
                if (bean == null) {
                    // 从三级缓存中取
                    ObjectFactory objectFactory = singletonFactories.get(beanName);
                    if (objectFactory != null) {
                        // 这里是真正创建动态代理的地方.
                        bean = objectFactory.getObject();
                        // 然后将其放入到二级缓存中. 因为如果有多次依赖, 就去二级缓存中判断. 已经有了就不在再次创建了
                        earlySingletonObjects.put(beanName, bean);
                    }
                }
            }
         } return bean;
    }

加了两把锁.

 

这样, 在分析一下

 

如上图,线程B执行到getSingleton()的时候, 从一级缓存中取没有, 到二级缓存的时候就加锁了,他要等待直到线程A完成执行完才能进入. 这样就避免出现不完整bean的情况. 

 

三. 源码解决

在创建实例bean的时候, 加了一把锁, 锁是一级缓存.

 1 public Object getSingleton(String beanName, ObjectFactory<?> singletonFactory) {
 2         Assert.notNull(beanName, "Bean name must not be null");
 3         synchronized (this.singletonObjects) { 4             // 第一步: 从一级缓存中获取单例对象
 5             Object singletonObject = this.singletonObjects.get(beanName);
 6             if (singletonObject == null) {
 7                 if (this.singletonsCurrentlyInDestruction) {
 8                     throw new BeanCreationNotAllowedException(beanName,
 9                             "Singleton bean creation not allowed while singletons of this factory are in destruction " +
10                             "(Do not request a bean from a BeanFactory in a destroy method implementation!)");
11                 }
12                 if (logger.isDebugEnabled()) {
13                     logger.debug("Creating shared instance of singleton bean '" + beanName + "'");
14                 }
15                 // 第二步: 将bean添加到singletonsCurrentlyInCreation中, 表示bean正在创建
16                 beforeSingletonCreation(beanName);
17                 boolean newSingleton = false;
18                 boolean recordSuppressedExceptions = (this.suppressedExceptions == null);
19                 if (recordSuppressedExceptions) {
20                     this.suppressedExceptions = new LinkedHashSet<>();
21                 }
22                 try {
23                     // 第三步: 这里调用getObject()钩子方法, 就会回调匿名函数, 调用singletonFactory的createBean()
24                     singletonObject = singletonFactory.getObject();
25                     newSingleton = true;
26                 }
27                 catch (IllegalStateException ex) {
28                     // Has the singleton object implicitly appeared in the meantime ->
29                     // if yes, proceed with it since the exception indicates that state.
30                     singletonObject = this.singletonObjects.get(beanName);
31                     if (singletonObject == null) {
32                         throw ex;
33                     }
34                 }
35                 catch (BeanCreationException ex) {
36                     if (recordSuppressedExceptions) {
37                         for (Exception suppressedException : this.suppressedExceptions) {
38                             ex.addRelatedCause(suppressedException);
39                         }
40                     }
41                     throw ex;
42                 }
43                 finally {
44                     if (recordSuppressedExceptions) {
45                         this.suppressedExceptions = null;
46                     }
47                     afterSingletonCreation(beanName);
48                 }
49                 if (newSingleton) {
50                     addSingleton(beanName, singletonObject);
51                 }
52             }
53             return singletonObject;
54 } 55     }

 

再从缓存中取数据的时候, 也加了一把锁, 和我们的demo逻辑是一样的. 锁也是一级缓存.

protected Object getSingleton(String beanName, boolean allowEarlyReference) {
        // 从一级缓存中获取bean实例对象
        Object singletonObject = this.singletonObjects.get(beanName);
        /**
         * 如果在第一级的缓存中没有获取到对象, 并且singletonsCurrentlyIncreation为true,也就是这个类正在创建.
         * 标明当前是一个循环依赖.
         *
         * 这里有处理循环依赖的问题.-- 我们使用三级缓存解决循环依赖
         */
        if (singletonObject == null && isSingletonCurrentlyInCreation(beanName)) {
            synchronized ( this.singletonObjects) { /**
                 * 从二级缓存中拿bean, 二级缓存中的对象是一个早期对象
                 * 什么是早期对象?就是bean刚刚调用了构造方法, 还没有给bean的属性进行赋值, 和初始化, 这就是早期对象
                  */

                singletonObject = this.earlySingletonObjects.get(beanName);
                if (singletonObject == null && allowEarlyReference) {
                    /**
                     * 从三级缓存拿bean, singletonFactories是用来解决循环依赖的关键所在.
                     * 在ios后期的过程中, 当bean调用了构造方法的时候, 把早期对象包装成一个ObjectFactory对象,暴露在三级缓存中
                      */
                    ObjectFactory<?> singletonFactory = this.singletonFactories.get(beanName);
                    if (singletonFactory != null) {
                        /**
                         * 在这里通过暴露的ObjectFactory包装对象. 通过调用他的getObject()方法来获取对象
                         * 在这个环节中会调用getEarlyBeanReference()来进行后置处理
                         */
                        singletonObject = singletonFactory.getObject();
                        // 把早期对象放置在二级缓存中
                        this.earlySingletonObjects.put(beanName, singletonObject);
                        // 删除三级缓存
                        this.singletonFactories.remove(beanName);
                    }
                }
            }
         } return singletonObject;
    }