2.JUnit4使用(1)Junit入门

415 阅读3分钟

2.1 使用eclipse编写简单的Junit测试用例

新建一个项目,如图2.1所示:

image.png

图2.1 新建一个项目

image.png

选择Java项目,并确定,如图2.2所示:

image.png

图2.2  选择Java项目并进行下一步

填好信息,并确认,如图2.3所示:

image.png

图2.3  完成Java项目的新建

编写一个简单的Calculate类,如图2.4所示:

image.png

图2.4  一个简单的Calculate类

新建一个目录用来用来存放要编写的测试用例,如图2.5所示:

image.png

图2.5  新建存放测试用例的目录

在新建的目录中新建一个测试用例,如图2.6所示:

image.png

图2.6  新建测试项目

选择Junit测试用例,进行设置,如图2.7所示:

image.png

图2.7  新建Junit测试用例

  进行Junit测试用例设置,如图2.8所示:

(Tips:测试用例名称最好采用测试类名+Test的模式,规范易识别)

image.png

图2.8  新建Junit用例测试设置

新建Junit测试用例后,系统自动生成的测试用例如图2.9所示:

图2.9  自动生成的测试用例模板

image.png

针对编写的Calculate类,修改测试用例分别测试Calculate类的4个方法,如图2.10所示:

(Tips:测试方法名称最好采用test+测试方法名,规范易识别)

image.png

图2.10  新建测试用例的测试方法

将测试用例进行完善,分别修改4个测试方法如图2.11所示:

(Tips:后面会详细介绍测试方法里面的内容,比如assertEquals方法就是用来对比预期值与实际运行值)

image.png

图2.11  完善测试用例方法

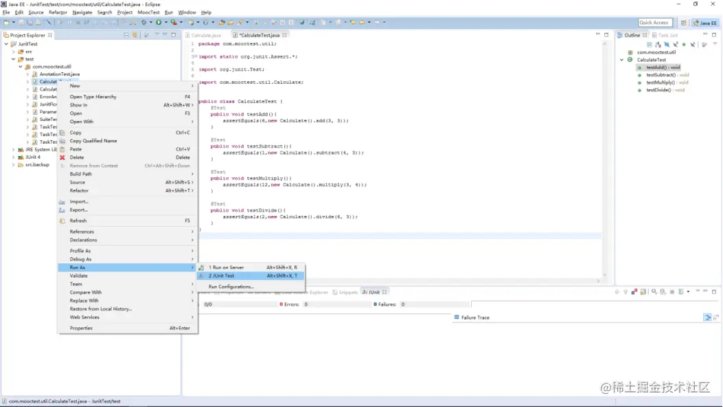
右击测试用例,选择运行,如图2.12所示:   image.png

图2.12  运行测试用例

运行完成后,会出现Junit测试的状态栏,显示4种测试方法运行成功,如果测试方法全部成功,则Junit的状态条显示为绿色,如图2.13所示:

image.png

图2.13  测试用例运行成功

我们对测试方法进行一个简单的修改,将乘法3*4的预期结果修改为11,再次运行测试用例,发现Junit测试用例状态条变红,表示测试没有成功,如图2.14所示:

image.png

图2.14  测试用例运行失败

系统提示信息是乘法的测试方法有错误。乘法的测试方法预期结果是11,但实际运行结果为12,如图2.15所示:

image.png

图2.15  测试用例报错

整个测试用例基本的新建、运行流程如上所示。除上述的手动新建测试用例模板外,eclipse还提供了一种根据被测试类新建测试用例的方法,具体步骤为:

1. 右击已经编写的需要被测试的类,选择新建一个测试用例,如图2.16所示:

image.png

图2.16  对被测试类新建测试用例

2. 新建的测试用例名默认为“被测试类的类名+Test”,与我们在上文提到的测试用例的命名标准是一致的。这种新建方法与之前的新建方法有所不同,它的Next按钮是可触发的,如图2.17所示:

image.png

图2.17  新建测试用例设置

3. 点击Next,可以看到系统解析了被测试类,将被测试类中构建的所有方法罗列出来进行选择,勾选我们打算测试的类,如图2.18所示:

image.png

图2.18  勾选被测试类的方法

4. 点击Finish,系统自动生成所有测试方法的模板,如图2.19所示:

image.png

图2.19  系统自动生成测试方法的模板