2.3 spring5源码系列---内置的后置处理器PostProcess加载源码(二)

368 阅读9分钟

这是我参与8月更文挑战的第13天,活动详情查看:8月更文挑战

四. 读取自定义配置类MainConfig

 注册配置类,入口自然是这里了

复制代码

public AnnotationConfigApplicationContext(Class<?>... componentClasses) {
        // 进入构造函数, 首先调用自身的构造方法this();
        // 调用自身的构造方法之前, 要先调用父类的构造方法
        this();
         // register配置注册类
        register(componentClasses); // ioc容器shua新接口--非常重要
        refresh();
    }

复制代码

 

跟踪进去找到doRegisterBean(...)方法

复制代码

private <T> void doRegisterBean(Class<T> beanClass, @Nullable String name,
            @Nullable Class<? extends Annotation>[] qualifiers, @Nullable Supplier<T> supplier,
            @Nullable BeanDefinitionCustomizer[] customizers) {

        // 将入参的配置类beanClass构建成AnnotatedGenericBeanDefinition对象
        AnnotatedGenericBeanDefinition abd = new AnnotatedGenericBeanDefinition(beanClass);
        if (this.conditionEvaluator.shouldSkip(abd.getMetadata())) {
            return;
        }

        abd.setInstanceSupplier(supplier);
        // 读取配置类的元数据
        ScopeMetadata scopeMetadata = this.scopeMetadataResolver.resolveScopeMetadata(abd);
        abd.setScope(scopeMetadata.getScopeName());
        String beanName = (name != null ? name : this.beanNameGenerator.generateBeanName(abd, this.registry));

        // 处理主类通用定义注解
        AnnotationConfigUtils.processCommonDefinitionAnnotations(abd);
        if (qualifiers != null) {
            for (Class<? extends Annotation> qualifier : qualifiers) {
                if (Primary.class == qualifier) {
                    abd.setPrimary(true);
                }
                else if (Lazy.class == qualifier) {
                    abd.setLazyInit(true);
                }
                else {
                    abd.addQualifier(new AutowireCandidateQualifier(qualifier));
                }
            }
        }
        if (customizers != null) {
            for (BeanDefinitionCustomizer customizer : customizers) {
                customizer.customize(abd);
            }
        }
        // 将MainConfig.java配置类进行解析.放到BeanDefinitionHolder
        BeanDefinitionHolder definitionHolder = new BeanDefinitionHolder(abd, beanName);
        definitionHolder = AnnotationConfigUtils.applyScopedProxyMode(scopeMetadata, definitionHolder, this.registry);
        BeanDefinitionReaderUtils.registerBeanDefinition(definitionHolder, this .registry); 
    }

复制代码

 

重点就是红色这句话, 其他可以略过, 因为我们的配置类很简单, 直接看BeanDefinitionReaderUtils.registerBeanDefinition(definitionHolder, this .registry);

我们找到 registry.registerBeanDefinition(beanName, definitionHolder.getBeanDefinition());方法, 进入到DefaultListableBeanFactory查看方法, 这个方法之前我们已经调用过一次

就是在注册ConfigurationClassPostProcessor的时候, 我们需要将其解析为BeanDefinition然后放到BeanDefinitionMap中, 这里也是一样的, 将我们的配置类MainConfig解析成BeanDefinition放入到BeanDefinitionMap中.

 

这里的代码在整个框架中处于什么位置呢? 将MainConfig解析为BeanDefinition放入到BeanDefinitionMap中

以上两步, 一个是将ConfigurationClassPostProcessor配置类后置处理器, 也就是解析配置的工具类, 解析成BeanDefinition放入到BeanDefinitionMap中

另一个是将我们的目标配置类MainConfig加载到内存, 组装成BeanDefinition放入到BeanDefinitionMap中. 

 

到这里,我们完成了两步.

第一步: 准备工具类ConfigurationClassPostProcessor

第二步: 准备配置类MainConfig. 

 

接下俩, 就是要使用工具类来解析配置类MainConfig了

五. 调用bean工厂的后置处理器invokeBeanFactoryPostProcessors(beanFactory);

复制代码

public AnnotationConfigApplicationContext(Class<?>... componentClasses) {
        // 进入构造函数, 首先调用自身的构造方法this();
        // 调用自身的构造方法之前, 要先调用父类的构造方法
        this();
        // register配置注册类
        register(componentClasses);
         // ioc容器刷新接口--非常重要  refresh(); 

复制代码

在refresh()中有很多步骤, 我们重点来看invokeBeanFactoryPostProcessors(beanFactory);

 

复制代码

/**
     * refresh是spring最核心的方法, 里面包含了整个spring ioc的全过程, 包括spring加载bean到销毁bean的全过程
     * 学习spring, 就是学习里面的13个方法, 如果13个方法都学完了, 基本上就打通了
     * @throws BeansException
     * @throws IllegalStateException
     */
    @Override
    public void refresh() throws BeansException, IllegalStateException {
        synchronized (this.startupShutdownMonitor) {
            // 1. 准备刷新上下文环境
            prepareRefresh();

            // Tell the subclass to refresh the internal bean factory.
            //2. 获取告诉子类初始化bean工厂, 不同工厂不同实现
            ConfigurableListableBeanFactory beanFactory = obtainFreshBeanFactory();


            // Prepare the bean factory for use in this context.
            //3. 对bean工厂进行填充属性
            prepareBeanFactory(beanFactory);

            try {
                // Allows post-processing of the bean factory in context subclasses.
                // 4. 留个子类去实现该接口
                postProcessBeanFactory(beanFactory);

                // Invoke factory processors registered as beans in the context.
                /*
                 *
                 * 调用bean工厂的后置处理器
                 * 我们之前在Reader的时候读取了很多创世纪的PostProcessor后置处理器.
                 * 这里要调用bean工厂的后置处理器. 这么多创世纪的PostProcessor, 只有一个PostProcessor实现了
                 * BeanFactoryPostProcessor. 那个类就是 ConfigurationClassPostProcessor
                 * 前面已经将ConfigurationClassPostProcessor放入到BeanDefinitionMap中了,
                 * 对应的BeanDefinitionName 是 internalConfigurationAnnotationProcessor
                 *
                 *
                 *
                 */ invokeBeanFactoryPostProcessors(beanFactory); // Register bean processors that intercept bean creation.
                // 注册bean后置处理器
                registerBeanPostProcessors(beanFactory);

                // Initialize message source for this context.
                // 初始化国际化资源处理器
                initMessageSource();

                // Initialize event multicaster for this context.
                // 创建事件多播放器
                initApplicationEventMulticaster();

                // Initialize other special beans in specific context subclasses.
                // 这个方法通用也是留个子类实现的, spring boot也是从这个方法进行启动
                onRefresh();

                // Check for listener beans and register them.
                // 将事件监听器注册到多播放器上
                registerListeners();

                // Instantiate all remaining (non-lazy-init) singletons.
                // 实例化剩余的单实例bean
                /**
                 * 这个方法就是循环遍历BeanDefinitionMap, 调用getBean, 去生产bean
                 */ finishBeanFactoryInitialization(beanFactory); // Last step: publish corresponding event.
                //最后容器刷新 发布刷新时间(spring cloud是从这里启动的 )
                finishRefresh();
            }

            ........
    }

复制代码

 

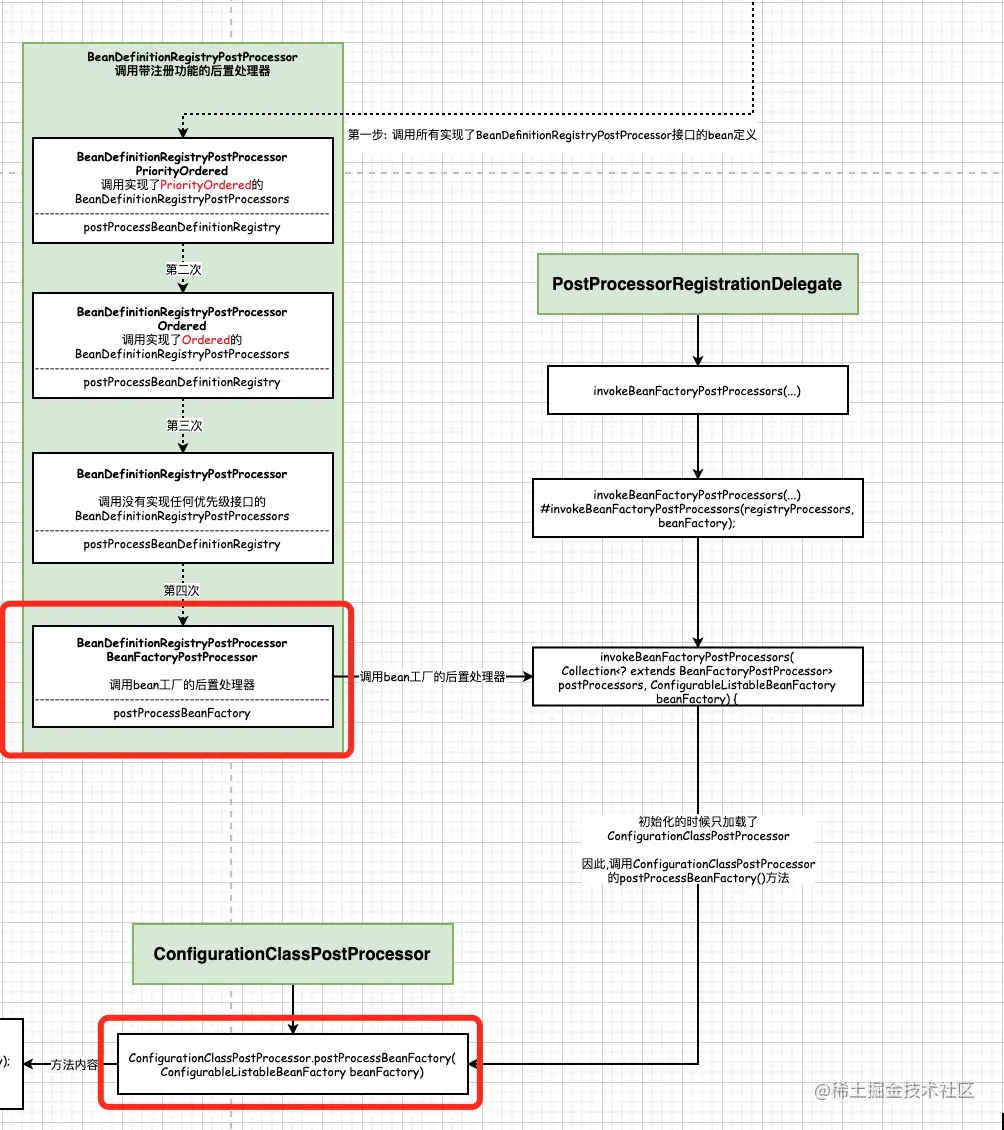
invokeBeanFactoryPostProcessors(beanFactory);看名字, 调用的是Bean工厂的后置处理器, 上面分析了, 初始化的时候初始化了很多spring原生的后置处理器, 这么多后置处理器, 其实, 只有一个后置处理器实现了BeanFactoryPostProcessor, 它就是ConfigurationClassPostProcessor, 还记得上面的结构图么, 拿下来, 再看一遍. 

 

 这里调用的时候, 原生处理器只会调用ConfigurationClassPostProcessor

复制代码

protected void invokeBeanFactoryPostProcessors(ConfigurableListableBeanFactory beanFactory) {
         /**
         * 获取两处存储BeanFactoryPostProcessor的对象, 传入供接下来调用
         * 1. 当前bean工厂
         * 2. 和我们自己调用addBeanFacoryPostProcessor自定义BeanFactoryPostProcessor
         *
         * 参数: getBeanFactoryPostProcessors() 传了一个工厂的后置处理器的List, 这个时候list是空的
         * getBeanFactoryPostProcessors()里面的值是怎么来的呢?
         * 通过在自定义main方法中调用context.addBeanFactoryPostProcessor(...);来添加
         *
         * public static void main(String[] args) {
         *         // 第一步: 通过AnnotationConfigApplicationContext读取一个配置类
         *         AnnotationConfigApplicationContext context = new AnnotationConfigApplicationContext(MainConfig.class);
         *         context.addBeanFactoryPostProcessor(...);
         *         Car car = (Car) context.getBean("car");
         *         System.out.println(car.getName());
         *         context.close();
         * }
         */  PostProcessorRegistrationDelegate.invokeBeanFactoryPostProcessors(beanFactory, getBeanFactoryPostProcessors()); // Detect a LoadTimeWeaver and prepare for weaving, if found in the meantime
        // (e.g. through an @Bean method registered by ConfigurationClassPostProcessor)
        if (beanFactory.getTempClassLoader() == null && beanFactory.containsBean(LOAD_TIME_WEAVER_BEAN_NAME)) {
            beanFactory.addBeanPostProcessor(new LoadTimeWeaverAwareProcessor(beanFactory));
            beanFactory.setTempClassLoader(new ContextTypeMatchClassLoader(beanFactory.getBeanClassLoader()));
        }
    ......
    }

复制代码

 

这里要调用bean工厂的后置处理器了. 看上面的注释, 注释写的很清晰.

在调用PostProcessorRegistrationDelegate.invokeBeanFactoryPostProcessors(beanFactory, getBeanFactoryPostProcessors());的时候调用了 getBeanFactoryPostProcessors()方法.

  public List<BeanFactoryPostProcessor> getBeanFactoryPostProcessors() {
       return this .beanFactoryPostProcessors; 
   }
getBeanFactoryPostProcessors() 返回的是一个工厂的后置处理器的List, 这个时候list是空的 getBeanFactoryPostProcessors()里面的值是怎么来的呢? 通过在自定义main方法中调用context.addBeanFactoryPostProcessor(...);来添加. 也就是通过main方法手动添加的beanFactoryPostProcessor. 如下所示

复制代码

public static void main(String[] args) {
           // 第一步: 通过AnnotationConfigApplicationContext读取一个配置类
           AnnotationConfigApplicationContext context = new AnnotationConfigApplicationContext(MainConfig.class);
           context.addBeanFactoryPostProcessor(...);
           Car car = (Car) context.getBean("car");
           System.out.println(car.getName());
           context.close();
    }

复制代码

 

接下来重点来了. PostProcessorRegistrationDelegate.invokeBeanFactoryPostProcessors(beanFactory, getBeanFactoryPostProcessors()); 方法实现一共分为两大步:

第一步: 调用所有实现了 BeanDefinitionRegistryPostProcessor 接口的bean定义. (BeanDefinitionRegistryPostProcessor带注册功能的后置处理器)

第二步: 调用BeanFactoryPostProcessor Bean工厂的后置处理器

第一步: 调用所有实现了 BeanDefinitionRegistryPostProcessor 接口的bean定义. 

来看看源码是如何定义的. 重点看代码的注释, 每一部分的功能都有明确标出, 注释写的很详细

 

复制代码

public static void invokeBeanFactoryPostProcessors(
            ConfigurableListableBeanFactory beanFactory, List<BeanFactoryPostProcessor> beanFactoryPostProcessors) {

        /**
         * 首先,调用BeanDefinitionRegistryPostProcessors的后置处理器
         * 定义已处理的后置处理器
         */
        // Invoke BeanDefinitionRegistryPostProcessors first, if any.
        Set<String> processedBeans = new HashSet<>();

        /**
         * 这里一共分为两大步:
         * 第一步: 调用所有实现了 BeanDefinitionRegistryPostProcessor 接口的bean定义. (BeanDefinitionRegistryPostProcessor带注册功能的后置处理器)
         * 第二步: 调用BeanFactoryPostProcessor Bean工厂的后置处理器
         */

        /**********************第一步: 调用所有实现了BeanDefinitionRegistryPostProcessor接口的bean定义  begin****************************/
        // 判断beanFactory是否实现了BeanDefinitionRegistry, 实现了该结构就有注册和获取Bean定义的能力
        if (beanFactory instanceof BeanDefinitionRegistry) {
            BeanDefinitionRegistry registry = (BeanDefinitionRegistry) beanFactory;
            List<BeanFactoryPostProcessor> regularPostProcessors = new ArrayList<>();
            List<BeanDefinitionRegistryPostProcessor> registryProcessors = new ArrayList<>();

            for (BeanFactoryPostProcessor postProcessor : beanFactoryPostProcessors) {
                if (postProcessor instanceof BeanDefinitionRegistryPostProcessor) {
                    BeanDefinitionRegistryPostProcessor registryProcessor =
                            (BeanDefinitionRegistryPostProcessor) postProcessor;
                    registryProcessor.postProcessBeanDefinitionRegistry(registry);
                    registryProcessors.add(registryProcessor);
                }
                else {
                    regularPostProcessors.add(postProcessor);
                }
            }

            // Do not initialize FactoryBeans here: We need to leave all regular beans
            // uninitialized to let the bean factory post-processors apply to them!
            // Separate between BeanDefinitionRegistryPostProcessors that implement
            // PriorityOrdered, Ordered, and the rest.
            /**
             * 这是一个集合, 存马上即将要被调用的BeanDefinitionRegistryPostProcessor
             */
            List<BeanDefinitionRegistryPostProcessor> currentRegistryProcessors = new ArrayList<>();
             // 第一步, 调用实现了PriorityOrdered的BeanDefinitionRegistryPostProcessors // 在所有创世纪的后置处理器中, 只有 internalConfigurationAnnotationProcessor 实现了 BeanDefinitionRegistryPostProcessors 和 PriorityOrdered
            // First, invoke the BeanDefinitionRegistryPostProcessors that implement PriorityOrdered.
            String[] postProcessorNames =
                    beanFactory.getBeanNamesForType(BeanDefinitionRegistryPostProcessor.class, true, false);
            for (String ppName : postProcessorNames) {
                // 判断beanFactory是否实现了PriorityOrdered接口. 如果实现了,是最优先调用.
                // 在整个加载过程中,会调用四次BeanDefinitionRegistryPostProcessor, 而实现了PriorityOrdered的接口最先调用
                if (beanFactory.isTypeMatch(ppName, PriorityOrdered.class)) {
                    // 调用beanFactory.getBean实例化创世界的类ppName
                    currentRegistryProcessors.add(beanFactory.getBean(ppName, BeanDefinitionRegistryPostProcessor.class));
                    processedBeans.add(ppName);
                }
            }
            sortPostProcessors(currentRegistryProcessors, beanFactory);
            registryProcessors.addAll(currentRegistryProcessors);
            /**
             * 第一次调用BeanDefinitionRegistryPostProcessors
             * 在这里典型的BeanDefinitionRegistryPostProcessors就是ConfigurationClassPostProcessor
             * 用于进行bean定义的加载 比如我们的包扫描 @import 等
             */ invokeBeanDefinitionRegistryPostProcessors(currentRegistryProcessors, registry); // 处理完了,清空currentRegistryProcessors
            currentRegistryProcessors.clear();


             // 第二步: 调用实现 Ordered 的 BeanDefinitionRegistryPostProcessors。 // Next, invoke the BeanDefinitionRegistryPostProcessors that implement Ordered.
            postProcessorNames = beanFactory.getBeanNamesForType(BeanDefinitionRegistryPostProcessor.class, true, false);
            for (String ppName : postProcessorNames) {
                // 这时实现了PriorityOrdered.class的postProcessor就不会再被加载进来了, 因为processedBeans.contains(ppName) == true
                if (!processedBeans.contains(ppName) && beanFactory.isTypeMatch(ppName, Ordered.class)) {
                    // 将其放入到currentRegistryProcessors, 马上就要被调用
                    currentRegistryProcessors.add(beanFactory.getBean(ppName, BeanDefinitionRegistryPostProcessor.class));
                    processedBeans.add(ppName);
                }
            }

            // 对所有的处理器进行排序. 调用了Ordered的方法, 会返回排序(一个数字), 然后根据数字排序即可
            sortPostProcessors(currentRegistryProcessors, beanFactory);
            registryProcessors.addAll(currentRegistryProcessors);

            /**
             * 第二次调用BeanDefinitionRegistryPostProcessors
             * 在这里典型的BeanDefinitionRegistryPostProcessors就是ConfigurationClassPostProcessor
             * 用于进行bean定义的加载 比如我们的包扫描 @import 等
             */ invokeBeanDefinitionRegistryPostProcessors(currentRegistryProcessors, registry); 
            currentRegistryProcessors.clear();


             // 第三步. 调用没有实现任何优先级接口的 BeanDefinitionRegistryPostProcessor // Finally, invoke all other BeanDefinitionRegistryPostProcessors until no further ones appear.
            boolean reiterate = true;
            while (reiterate) {
                reiterate = false;
                // 获取
                postProcessorNames = beanFactory.getBeanNamesForType(BeanDefinitionRegistryPostProcessor.class, true, false);
                for (String ppName : postProcessorNames) {
                    // 已处理过的postProcessor不再处理
                    if (!processedBeans.contains(ppName)) {
                        currentRegistryProcessors.add(beanFactory.getBean(ppName, BeanDefinitionRegistryPostProcessor.class));
                        processedBeans.add(ppName);
                        reiterate = true;
                    }
                }
                sortPostProcessors(currentRegistryProcessors, beanFactory);
                registryProcessors.addAll(currentRegistryProcessors);
                /**
                 * 第三次调用BeanDefinitionRegistryPostProcessors
                 * 在这里典型的BeanDefinitionRegistryPostProcessors就是ConfigurationClassPostProcessor
                 * 用于进行bean定义的加载 比如我们的包扫描 @import 等
                 */ invokeBeanDefinitionRegistryPostProcessors(currentRegistryProcessors, registry); 
                currentRegistryProcessors.clear();
            }

            // Now, invoke the postProcessBeanFactory callback of all processors handled so far.
            /*
             * 第四步:调用bean工厂的后置处理器
             * registryProcessors: 带有注册功能的bean工厂的后置处理器
             * regularPostProcessors: 不带注册功能的bean工厂的后置处理器
             */ invokeBeanFactoryPostProcessors(registryProcessors, beanFactory);
            invokeBeanFactoryPostProcessors(regularPostProcessors, beanFactory);
        }

        else {
            /*
             * 如果当前的beanFactory没有实现BeanDefinitionRegistry 说明没有注册Bean定义的能力
             * 那么就直接调用 BeanDefinitionRegistryPostProcessor.postProcessBeanFactory方法
             */

            // Invoke factory processors registered with the context instance.
            invokeBeanFactoryPostProcessors(beanFactoryPostProcessors, beanFactory);
        }

        /**********************第一步: 调用所有实现了BeanDefinitionRegistryPostProcessor接口的bean定义  end****************************/

        /**********************第二步: 调用BeanFactoryPostProcessor Bean工厂的后置处理器  begin****************************/

        // Do not initialize FactoryBeans here: We need to leave all regular beans
        // uninitialized to let the bean factory post-processors apply to them!
        String[] postProcessorNames =
                beanFactory.getBeanNamesForType(BeanFactoryPostProcessor.class, true, false);

        // Separate between BeanFactoryPostProcessors that implement PriorityOrdered,
        // Ordered, and the rest.
        // 优先排序的后置处理器
        List<BeanFactoryPostProcessor> priorityOrderedPostProcessors = new ArrayList<>();
        List<String> orderedPostProcessorNames = new ArrayList<>();
        List<String> nonOrderedPostProcessorNames = new ArrayList<>();
        for (String ppName : postProcessorNames) {
            if (processedBeans.contains(ppName)) {
                // skip - already processed in first phase above
            }
            else if (beanFactory.isTypeMatch(ppName, PriorityOrdered.class)) {
                priorityOrderedPostProcessors.add(beanFactory.getBean(ppName, BeanFactoryPostProcessor.class));
            }
            else if (beanFactory.isTypeMatch(ppName, Ordered.class)) {
                orderedPostProcessorNames.add(ppName);
            }
            else {
                nonOrderedPostProcessorNames.add(ppName);
            }
        }

        // 首先, 调用有优先级排序的后置处理器
        // First, invoke the BeanFactoryPostProcessors that implement PriorityOrdered.
        sortPostProcessors(priorityOrderedPostProcessors, beanFactory);
        invokeBeanFactoryPostProcessors(priorityOrderedPostProcessors, beanFactory);

        // 第二, 调用实现了Ordered排序的后置处理器
        // Next, invoke the BeanFactoryPostProcessors that implement Ordered.
        List<BeanFactoryPostProcessor> orderedPostProcessors = new ArrayList<>(orderedPostProcessorNames.size());
        for (String postProcessorName : orderedPostProcessorNames) {
            orderedPostProcessors.add(beanFactory.getBean(postProcessorName, BeanFactoryPostProcessor.class));
        }
        sortPostProcessors(orderedPostProcessors, beanFactory);
        invokeBeanFactoryPostProcessors(orderedPostProcessors, beanFactory);

        // 最后, 调用没有实现任何排序接口的beanFactory后置处理器
        // Finally, invoke all other BeanFactoryPostProcessors.
        List<BeanFactoryPostProcessor> nonOrderedPostProcessors = new ArrayList<>(nonOrderedPostProcessorNames.size());
        for (String postProcessorName : nonOrderedPostProcessorNames) {
            nonOrderedPostProcessors.add(beanFactory.getBean(postProcessorName, BeanFactoryPostProcessor.class));
        }
        invokeBeanFactoryPostProcessors(nonOrderedPostProcessors, beanFactory);

        /**********************第二步: 调用BeanFactoryPostProcessor Bean工厂的后置处理器  end****************************/
        // Clear cached merged bean definitions since the post-processors might have
        // modified the original metadata, e.g. replacing placeholders in values...
        beanFactory.clearMetadataCache();
    }

复制代码

 

 

 

 

 下面我们就来分析上图所示的内容.

1. 对照源码和上图, 我们来看第一次调用

复制代码

        // 第一次, 调用实现了PriorityOrdered的BeanDefinitionRegistryPostProcessors
            // 在所有创世纪的后置处理器中, 只有 internalConfigurationAnnotationProcessor 实现了 BeanDefinitionRegistryPostProcessors 和 PriorityOrdered
            // First, invoke the BeanDefinitionRegistryPostProcessors that implement PriorityOrdered.
            String[] postProcessorNames =
                    beanFactory.getBeanNamesForType(BeanDefinitionRegistryPostProcessor.class, true, false); for (String ppName : postProcessorNames) {
                // 判断beanFactory是否实现了PriorityOrdered接口. 如果实现了,是最优先调用.
                // 在整个加载过程中,会调用四次BeanDefinitionRegistryPostProcessor, 而实现了PriorityOrdered的接口最先调用
                if (beanFactory.isTypeMatch(ppName, PriorityOrdered.class ) ) {
                    // 调用beanFactory.getBean实例化创世界的类ppName
                    currentRegistryProcessors.add(beanFactory.getBean(ppName, BeanDefinitionRegistryPostProcessor.class));
                    processedBeans.add(ppName);
                }
            }
            sortPostProcessors(currentRegistryProcessors, beanFactory);
            registryProcessors.addAll(currentRegistryProcessors);
            /**
             * 第一次调用BeanDefinitionRegistryPostProcessors
             * 在这里典型的BeanDefinitionRegistryPostProcessors就是ConfigurationClassPostProcessor
             * 用于进行bean定义的加载 比如我们的包扫描 @import 等
             */ invokeBeanDefinitionRegistryPostProcessors(currentRegistryProcessors, registry); // 处理完了,清空currentRegistryProcessors
            currentRegistryProcessors.clear();

复制代码

 

首先, 拿到了所有实现了BeanDefinitionRegistryPostProcessor的后置处理器, 上面我们做过铺垫,只有ConfigurationClassPostProcessor实现了BeanDefinitionRegistryPostProcessor后置处理器

所以,这里过滤出来的postProcessorNames只有一个,就是ConfigurationClassPostProcessor, 接下来, 判断这个类是否实现了PriorityOrdered 优先排序的接口, 如果实现了, 那么放入到currentRegistryProcessors中, 后面会进行调用.

接下来, 执行invokeBeanDefinitionRegistryPostProcessors

这是第一次调用BeanDefinitionRegistryPostProcessors

 

2. 第二次调用BeanDefinitionRegistryPostProcessors

复制代码

         //  第二步: 调用实现 Ordered 的 BeanDefinitionRegistryPostProcessors。 // Next, invoke the BeanDefinitionRegistryPostProcessors that implement Ordered.
            postProcessorNames = beanFactory.getBeanNamesForType(BeanDefinitionRegistryPostProcessor.class, true, false);
            for (String ppName : postProcessorNames) {
                // 这时实现了PriorityOrdered.class的postProcessor就不会再被加载进来了, 因为processedBeans.contains(ppName) == true
                if (!processedBeans.contains(ppName) && beanFactory.isTypeMatch(ppName, Ordered.class)) {
                    // 将其放入到currentRegistryProcessors, 马上就要被调用
                    currentRegistryProcessors.add(beanFactory.getBean(ppName, BeanDefinitionRegistryPostProcessor.class));
                    processedBeans.add(ppName);
                }
            }

            // 对所有的处理器进行排序. 调用了Ordered的方法, 会返回排序(一个数字), 然后根据数字排序即可
            sortPostProcessors(currentRegistryProcessors, beanFactory);
            registryProcessors.addAll(currentRegistryProcessors);

            /**
             * 第二次调用BeanDefinitionRegistryPostProcessors
             * 在这里典型的BeanDefinitionRegistryPostProcessors就是ConfigurationClassPostProcessor
             * 用于进行bean定义的加载 比如我们的包扫描 @import 等
             */ invokeBeanDefinitionRegistryPostProcessors(currentRegistryProcessors, registry); 
            currentRegistryProcessors.clear();

复制代码

 

第二次调用的时候 ,依然是获取所有的实现了BeanDefinitionRegistryPostProcessor接口的后置处理器, 且这个处理器没有实现过PriorityOrdered也就是没有被上面调用过. 且实现了Ordered接口

这一类添加到currentRegistryProcessors集合中, 然后调用invokeBeanDefinitionRegistryPostProcessors处理

这是第二次调用BeanDefinitionRegistryPostProcessor

3. 第三次调用BeanDefinitionRegistryPostProcessor

复制代码

          //  第三步. 调用没有实现任何优先级接口的 BeanDefinitionRegistryPostProcessor // Finally, invoke all other BeanDefinitionRegistryPostProcessors until no further ones appear.
            boolean reiterate = true;
            while (reiterate) {
                reiterate = false;
                // 获取
                postProcessorNames = beanFactory.getBeanNamesForType(BeanDefinitionRegistryPostProcessor.class, true, false);
                for (String ppName : postProcessorNames) {
                    // 已处理过的postProcessor不再处理
                    if (!processedBeans.contains(ppName)) {
                        currentRegistryProcessors.add(beanFactory.getBean(ppName, BeanDefinitionRegistryPostProcessor.class));
                        processedBeans.add(ppName);
                        reiterate = true;
                    }
                }
                sortPostProcessors(currentRegistryProcessors, beanFactory);
                registryProcessors.addAll(currentRegistryProcessors);
                /**
                 * 第三次调用BeanDefinitionRegistryPostProcessors
                 * 在这里典型的BeanDefinitionRegistryPostProcessors就是ConfigurationClassPostProcessor
                 * 用于进行bean定义的加载 比如我们的包扫描 @import 等
                 */ invokeBeanDefinitionRegistryPostProcessors(currentRegistryProcessors, registry); 
                currentRegistryProcessors.clear();
            }

复制代码

 

第三次调用的是没有实现过任何排序接口的后置处理器. 并将其放入到currentRegistryProcessors, 然后执行invokeBeanDefinitionRegistryPostProcessors

 

 

4. 第四次调用

复制代码

// Now, invoke the postProcessBeanFactory callback of all processors handled so far.
/*
 * 调用bean工厂的后置处理器
 * registryProcessors: 带有注册功能的bean工厂的后置处理器
 * regularPostProcessors: 不带注册功能的bean工厂的后置处理器
 */
// 调用BeanDefinitionRegistryPostProcessor.postProcessBeanFactory方法----为什么是调用BeanDefinitionRegistryPostProcessor? 因为
// ConfigurationClassPostProcessor 实现了 BeanDefinitionRegistryPostProcessor 和 BeanFactoryPostProcessors
invokeBeanFactoryPostProcessors(registryProcessors, beanFactory); // 调用BeanFactoryPostProcessor 自设的(ConfigurationClassPostProcessor没有)
invokeBeanFactoryPostProcessors(regularPostProcessors, beanFactory); 

复制代码

 

ConfigurationClassPostProcessor同时实现了BeanDefinitionRegistryPostProcessor 和 BeanFactoryPostProcessors, 调用的是invokeBeanFactoryPostProcessors

 

一共进行了4次调用

总结: 优先处理的是实现了PriorityOrdered的后置处理器, 然后调用实现了Order接口的后置处理器, 最后调用了没有实现任何排序方法的后置处理器. 最后调用工厂类方法.

 

下面我们来具体分析invokeBeanFactoryPostProcessors(registryProcessors, beanFactory);

5. 提问: 检验一下是否理解了上面四个步骤 

 

复制代码

1 . ConfigurationClassPostProcessor会调用1234哪几步? 

因为ConfigurationClassPostProcessor实现了BeanDefinitionRegistryPostProcessor和BeanFactoryPostProcessor,PriorityOrdered, 因此会调用1,4

2. 如果自己定义了一个MyBeanFactoryPostProcessor会调用1234那几步? 

package com.lxl.www.iocbeanlifecicle;

import org.springframework.beans.BeansException;
import org.springframework.beans.factory.config.ConfigurableListableBeanFactory;
import org.springframework.beans.factory.support.BeanDefinitionRegistry;
import org.springframework.beans.factory.support.BeanDefinitionRegistryPostProcessor;
import org.springframework.beans.factory.support.RootBeanDefinition;
import org.springframework.stereotype.Component;

@Component
public class MyBeanFactoryPostProcessor implements BeanDefinitionRegistryPostProcessor {
   @Override
   public void postProcessBeanDefinitionRegistry(BeanDefinitionRegistry registry) throws BeansException {
      
   }

   @Override
   public void postProcessBeanFactory(ConfigurableListableBeanFactory beanFactory) throws BeansException {

   }
}


因为MyBeanFactoryPostProcessor是自定义的, 没有实现任何PriorityOrdered 或者 Order, 因此, 会调用3,4

复制代码

二. 详细研究第四步, invokeBeanFactoryPostProcessors(registryProcessors, beanFactory);的逻辑.

我们在这一步打个断点, 然后跟着断点一步一步点击进去

 

 

 这是registryProcessors里面只有一个后置处理器, 就是ConfigurationClassPostProcessor. 

然后进入到ConfigurationClassPostProcessor.postProcessBeanFactory(ConfigurableListableBeanFactory beanFactory)方法
复制代码

@Override
    public void postProcessBeanFactory(ConfigurableListableBeanFactory beanFactory) {
        int factoryId = System.identityHashCode(beanFactory);
        if (this.factoriesPostProcessed.contains(factoryId)) {
            throw new IllegalStateException(
                    "postProcessBeanFactory already called on this post-processor against " + beanFactory);
        }
        this.factoriesPostProcessed.add(factoryId);
        if (!this.registriesPostProcessed.contains(factoryId)) {
            // BeanDefinitionRegistryPostProcessor hook apparently not supported...
            // Simply call processConfigurationClasses lazily at this point then.
            processConfigBeanDefinitions((BeanDefinitionRegistry) beanFactory);
        }

         // 使用 cglib 配置类进行代理, 因为@Bean方法到时候要进行创建Bean的实例.  enhanceConfigurationClasses(beanFactory); 
        beanFactory.addBeanPostProcessor(new ImportAwareBeanPostProcessor(beanFactory));
    }

复制代码

 

这里先看enhanceConfigurationClasses(beanFactory); 个方法 

复制代码

public void enhanceConfigurationClasses(ConfigurableListableBeanFactory beanFactory) {
        Map<String, AbstractBeanDefinition> configBeanDefs = new LinkedHashMap<>();

        for (String beanName : beanFactory.getBeanDefinitionNames()) {
            BeanDefinition beanDef = beanFactory.getBeanDefinition(beanName);
            Object configClassAttr = beanDef.getAttribute(ConfigurationClassUtils.CONFIGURATION_CLASS_ATTRIBUTE);
            MethodMetadata methodMetadata = null;
            if (beanDef instanceof AnnotatedBeanDefinition) {
                methodMetadata = ((AnnotatedBeanDefinition) beanDef).getFactoryMethodMetadata();
            }
            if ((configClassAttr != null || methodMetadata != null) && beanDef instanceof AbstractBeanDefinition) {
                // Configuration class (full or lite) or a configuration-derived @Bean method
                // -> resolve bean class at this point...
                AbstractBeanDefinition abd = (AbstractBeanDefinition) beanDef;
                if (!abd.hasBeanClass()) {
                    try {
                        abd.resolveBeanClass(this.beanClassLoader);
                    }
                    catch (Throwable ex) {
                        throw new IllegalStateException(
                                "Cannot load configuration class: " + beanDef.getBeanClassName(), ex);
                    }
                }
            }

             /**
             * 只有full版配置才会创建cglib代理
             * full是怎么来的呢? 我们使用@Configuration注解了, 在加载的时候, 就会设置为full
             * 当设置为full以后, 我们在调用的时候, 就会创建一个cglib动态代理.
             *
             * 为什么要创建动态代理呢?
             * 动态代理可以保证, 每次创建的bean对象只有一个
             *
             * 那么加@Configuration和不加本质上的区别是什么?
             * 当在配置类中一个@Bean使用方法的方式引入另一个Bean的时候, 如果不加@Configuration注解, 就会重复加载Bean
             * 如果加了@Configuration, 则会在这里创建一个cglib代理, 当调用了@Bean方法是会先检测容器中是否存在这个Bean, 如果不存在则创建, 存在则直接使用.
             */
            if (ConfigurationClassUtils.CONFIGURATION_CLASS_FULL.equals(configClassAttr)) {
                if (!(beanDef instanceof AbstractBeanDefinition)) {
                    throw new BeanDefinitionStoreException("Cannot enhance @Configuration bean definition '" +
                            beanName + "' since it is not stored in an AbstractBeanDefinition subclass");
                }
                else if (logger.isInfoEnabled() && beanFactory.containsSingleton(beanName)) {
                    logger.info("Cannot enhance @Configuration bean definition '" + beanName +
                            "' since its singleton instance has been created too early. The typical cause " +
                            "is a non-static @Bean method with a BeanDefinitionRegistryPostProcessor " +
                            "return type: Consider declaring such methods as 'static'."  );
                }
                configBeanDefs.put(beanName, (AbstractBeanDefinition) beanDef);
            }
        }
        if (configBeanDefs.isEmpty()) {
            // nothing to enhance -> return immediately
            return;
        }

        ConfigurationClassEnhancer enhancer = new ConfigurationClassEnhancer();
        for (Map.Entry<String, AbstractBeanDefinition> entry : configBeanDefs.entrySet()) {
            AbstractBeanDefinition beanDef = entry.getValue();
            // If a @Configuration class gets proxied, always proxy the target class
            beanDef.setAttribute(AutoProxyUtils.PRESERVE_TARGET_CLASS_ATTRIBUTE, Boolean.TRUE);
            // Set enhanced subclass of the user-specified bean class
            Class<?> configClass = beanDef.getBeanClass();
            Class<?> enhancedClass = enhancer.enhance(configClass, this.beanClassLoader);
            if (configClass != enhancedClass) {
                if (logger.isTraceEnabled()) {
                    logger.trace(String.format("Replacing bean definition '%s' existing class '%s' with " +
                            "enhanced class '%s'", entry.getKey(), configClass.getName(), enhancedClass.getName()));
                }
                beanDef.setBeanClass(enhancedClass);
            }
        }
    }

复制代码

 

粗体部分就是判断是否需要进行cglib代理. 进行cglib代理的条件是, beanDefinition中属性configurationClass的值是full. 只有full版配置才会创建cglib代理

那么有下面几个问题: 

问题1: full版本配置是什么呢?

我们使用@Configuration注解了, 在加载的时候, 就会将configurationClass属性设置为full.当设置为full以后, 我们在调用的时候, 就会创建一个cglib动态代理.

问题2: 为什么要创建动态代理呢?

动态代理可以保证, 每次创建的bean对象只有一个

问题3:那么加@Configuration和不加本质上的区别是什么 ?

当在配置类中一个@Bean使用方法的方式引入另一个Bean的时候, 如果不加@Configuration注解, 就会重复加载Bean.如果加了@Configuration, 则会在这里创建一个cglib代理, 当调用了@Bean方法是会先检测容器中是否存在这个Bean, 如果不存在则创建, 存在则直接使用.

问题4:full是怎么来的呢?

这是在上面调用invokeBeanDefinitionRegistryPostProcessors(currentRegistryProcessors, registry);接口的时候, 标记的是full还是Lite

下面来看一下源码

 

 在这里一步,执行的时候,进行了这个类是full的还是lite,继续忘下看

 

 此时满足条件的postProcessor只有一个, 那就是ConfigurationClassPostProcessor. 下面直接看ConfigurationClassPostProcessor.postProcessBeanDefinitionRegistry()方法

 

 前面都是一些条件判断, 重点看processConfigBeanDefinitions(registry);

 

 在这里,这个方法判断了, 这个类是full的还是lite的. 下面直接上代码
复制代码

/**
     * Check whether the given bean definition is a candidate for a configuration class
     * (or a nested component class declared within a configuration/component class,
     * to be auto-registered as well), and mark it accordingly.
     * @param beanDef the bean definition to check
     * @param metadataReaderFactory the current factory in use by the caller
     * @return whether the candidate qualifies as (any kind of) configuration class
     */
    public static boolean checkConfigurationClassCandidate(
            BeanDefinition beanDef, MetadataReaderFactory metadataReaderFactory) {

        String className = beanDef.getBeanClassName();
        if (className == null || beanDef.getFactoryMethodName() != null) {
            return false;
        }

        AnnotationMetadata metadata;
        // 获取元数据
        if (beanDef instanceof AnnotatedBeanDefinition &&
                className.equals(((AnnotatedBeanDefinition) beanDef).getMetadata().getClassName())) {
            // Can reuse the pre-parsed metadata from the given BeanDefinition...
            metadata = ((AnnotatedBeanDefinition) beanDef).getMetadata();
        }
        else if (beanDef instanceof AbstractBeanDefinition && ((AbstractBeanDefinition) beanDef).hasBeanClass()) {
            // Check already loaded Class if present...
            // since we possibly can't even load the class file for this Class.
            Class<?> beanClass = ((AbstractBeanDefinition) beanDef).getBeanClass();
            if (BeanFactoryPostProcessor.class.isAssignableFrom(beanClass) ||
                    BeanPostProcessor.class.isAssignableFrom(beanClass) ||
                    AopInfrastructureBean.class.isAssignableFrom(beanClass) ||
                    EventListenerFactory.class.isAssignableFrom(beanClass)) {
                return false;
            }
            metadata = AnnotationMetadata.introspect(beanClass);
        }
        else {
            try {
                MetadataReader metadataReader = metadataReaderFactory.getMetadataReader(className);
                metadata = metadataReader.getAnnotationMetadata();
            }
            catch (IOException ex) {
                if (logger.isDebugEnabled()) {
                    logger.debug("Could not find class file for introspecting configuration annotations: " +
                            className, ex);
                }
                return false;
            }
        }

        // 判断元数据中是否包含Configuration注解
        Map<String, Object> config = metadata.getAnnotationAttributes(Configuration.class.getName());
         /**
         * 判断, proxyBeanMethods属性是否为true, 如果为true就是一个完全的类,
         * 也就是带有@Configuration注解, 设置Configuration_class属性为full
         *
         * proxyBeanMethods配置类是用来指定@Bean注解标注的方法是否使用代理,
         * 默认是true使用代理,直接从IOC容器之中取得对象;
         * 如果设置为false,也就是不使用注解,每次调用@Bean标注的方法获取到的对象和IOC容器中的都不一样,是一个新的对象,所以我们可以将此属性设置为false来提高性能。
         */ 
        if (config != null && !Boolean.FALSE.equals(config.get("proxyBeanMethods"))) {
            beanDef.setAttribute(CONFIGURATION_CLASS_ATTRIBUTE, CONFIGURATION_CLASS_FULL);
        }
         // 判断是不是带了@Component, @ComponentScan @Import @ImportResource @Bean注解,
        // 如果带有这几种注解, 就将其Configuration_class属性为lite类型的配置类
        else if (config != null || isConfigurationCandidate(metadata)) {
            beanDef.setAttribute(CONFIGURATION_CLASS_ATTRIBUTE, CONFIGURATION_CLASS_LITE);
        }
        else {
            return false;
        }

        // It's a full or lite configuration candidate... Let's determine the order value, if any.
        Integer order = getOrder(metadata);
        if (order != null) {
            beanDef.setAttribute(ORDER_ATTRIBUTE, order);
        }

        return true;
    }

复制代码

 

上面主要是获取元数据, 然后判断元数据中是否有Configuration注解. 如果有,返回其属性. 我们判断其属性中proxyBeanMethods是否true, 如果是true, 那么将其设置为full. 

如果配置中带有@Component, @ComponentScan @Import @ImportResource @Bean这几种属性之一, 那么就将其设置为lite.

 

问题5: cglib动态代理做了什么事情呢?

不看源码的情况下, 简单可以理解为, 去ioc工厂里面通过getBean("car") 查询了看ioc中是否有这个对象, 如果有就取出来, 不再另创建. 

这也是@Configuration 和其他注解类似@Component和@ComponentScan的本质区别:

当在配置类中一个@Bean使用方法的方式引入另一个Bean的时候, 如果不加@Configuration注解, 就会重复创建Bean

如果加了@Configuration, 则会在这里创建一个cglib代理, 当调用了@Bean方法是会先检测容器中是否存在这个Bean, 如果不存在则创建, 存在则直接使用.

 

下面来看个例子

复制代码

基础类:
public class Car  {
    private String name;
    private Tank tank;

    public String getName() {
        return name;
    }

    public void setName(String name) {
        this.name = name;
    }

    public Tank getTank() {
        return tank;
    }

    public void setTank(Tank tank) {
        this.tank = tank;
    }
}

public class Tank {
    private String name;

    public Tank() {
        System.out.println("创建一个tank");
    } public String getName() {
        return name;
    }

    public void setName(String name) {
        this.name = name;
    }

}

复制代码

 

这是定义的car和tank的基础类

复制代码

 @Configuration
@ComponentScan(basePackages = {"com.lxl.www.iocbeanlifecicle"})
public class MainConfig {

    @Bean(  "car") public Car car() {
        Car car = new Car();
        car.setName("zhangsan");
        // 这里调用了Tank类, tank是通过@Bean注解注入的. 
        car.setTank(tank());
        return car;
    }

    @Bean
    public Tank tank() {
        return new Tank();
    }
}

复制代码

 

当配置类使用了@Configuration注解的时候, 运行main方法

复制代码

public class MainStarter {
    public static void main(String[] args) {
        // 第一步: 通过AnnotationConfigApplicationContext读取一个配置类
        AnnotationConfigApplicationContext context = new AnnotationConfigApplicationContext(MainConfig.class);
        context.scan("package");
        //context.addBeanFactoryPostProcessor();
        Car car = (Car) context.getBean("car");
        Car car2 = (Car) context.getBean("car");
        System.out.println(car.getName());
        context.close();
    }
}

复制代码

 

 

当去掉@Configuration注解的时候, 再次运行, 我们看到创建了两次tank
复制代码

 //@Configuration
@ComponentScan(basePackages = {"com.lxl.www.iocbeanlifecicle"})
public class MainConfig {

    @Bean("car")
    public Car car() {
        Car car = new Car();
        car.setName("zhangsan");
        // 这里调用了Tank类, tank是通过@Bean注解注入的. 
 car.setTank(tank()); return car;
    }

    @Bean public Tank tank() {
        return new Tank();
    }
}

复制代码

 

 

在main方法中调用了两次 (Car) context.getBean("car");

在new一个对象的时候, 如果不取ioc容器中取, 那么每一次都会创建一个新的.

在ioc容器中, car对象只有一个, 但是在构建car的时候, 调用了tank, tank在ioc容器中却不一定只有一份. 只有使用了@Configuration, 表示需要使用cglib动态代理查找tank类, 保证ioc容器中只有一份.