IDEA这些既好用又好玩的三十多个宝贝插件你还不知道吗?

332 阅读5分钟

小编整理的一些好用的有趣的插件 如果有什么问题,欢迎大家评论, 群文件也有这些IDEA插件 QQ交流群:99979568

IDEA下载插件教程 如果无法在线下载插件,文末有我下载好的安装包,以及安装包安装的教程

IDEA插件官网(外部链接,可能会有点慢)

强烈推荐的插件

Presentation Assistant 快捷键展示 Codota 代码智能提示 Alibaba Java Code Guidelines— 阿里巴巴 Java 代码规范 Translation - 必备的翻译插件 SequenceDiagram —— 调用链路自动生成时序图 Rainbow Brackets ——让你的括号变成不一样的颜色,防止错乱括号 HighlightBracketPair —— 括号开始结尾 高亮显示。 Grep Console 控制台日志 高亮 google-java-format —— 代码自动格式化 Key promoter X —— 会有这个操作的快捷键在界面的右下角进行告知。 CodeGlance —— 缩略图 Leetcode Editor 可以在IDEA中在线刷题。

装饰插件

Material Theme UI ——IDEA主题插件 Power Mode II —— 打字效果 Background Image Plus + —— 更换IDEA背景

其他较便利的插件

RoboPOJOGenerator—JSON (GsonFormat也可以,但是好久没更新过了) Statistic— 项目信息统计 CamelCase - 多种命名格式之间切换 jclasslib bytecode viewer 查看字节码 Auto filling Java call arguments 自动补全参数 GenerateO2O—— 自动填充参数的值 GenerateAllSetter——自动调用所有 Setter 函数(可填充默认值) Maven Helper ——方便maven项目解决jar冲突 FindBugs ——检查代码中的隐患 Stack trace to UML —— 根据 JVM 异常堆栈画 UML时序图和通信图 Java Stream Debugger —— Stream 将操作步骤可视化 RestfulToolkit—— 快捷跳转Action方法 Jrebel for Intellij Java代码修改后立即生效。 String Manipulation 对字符串的处理 Free Mybatis Plugin ——可以通过mapper接口里的方法跳转到mapper.xml里。 IDEA QAPlug 帮助我们提前找到潜在的问题bug

安装插件教程

在这里插入图片描述 在这里直接搜索就行了 在这里插入图片描述

如果无法在线下载插件,文末有我下载好的安装包,以及安装包安装的教程

强烈推荐的插件

Presentation Assistant 快捷键展示

录屏或者共享的时候,效果极佳 在这里插入图片描述

Codota— 代码智能提示

在这里插入图片描述 还可以搜索相关代码的示例 在这里插入图片描述

Codota还包含一个网站:https://www.codota.com/code

在这里插入图片描述

Alibaba Java Code Guidelines— 阿里巴巴 Java 代码规范

可以切换中英文 在这里插入图片描述 有什么不符合阿里巴巴Java开发手册的都会显示出来

在这里插入图片描述

在这里插入图片描述

Translation - 必备的翻译插件

快捷键 command+ctrl+i(mac)/ctrl + shift + o(win/linux)

在这里插入图片描述 在这里插入图片描述 在这里插入图片描述 在这里插入图片描述 在这里插入图片描述 在这里插入图片描述

SequenceDiagram —— 调用链路自动生成时序图

右键 --> Sequence Diagaram 即可调出。 双击顶部的类名可以跳转到对应类的源码中,双击调用的函数名可以直接调入某个函数的源码。 在这里插入图片描述

Rainbow Brackets ——让你的括号变成不一样的颜色,防止错乱括号

在这里插入图片描述 在这里插入图片描述 在这里插入图片描述 在这里插入图片描述

HighlightBracketPair —— 括号开始结尾 高亮显示。

在这里插入图片描述 在这里插入图片描述 在这里插入图片描述

Grep Console 控制台日志 高亮

在这里插入图片描述 在这里插入图片描述 在这里插入图片描述 在这里插入图片描述

google-java-format —— 代码自动格式化

这个插件的优点在于不需要手动快捷键去格式化代码

Key promoter X —— 会有这个操作的快捷键在界面的右下角进行告知。

在这里插入图片描述 在这里插入图片描述 在这里插入图片描述

CodeGlance —— 缩略图

这个插件可以向查看缩略图一样,帮助我们快速切换到所要的代码区域,而不用疯狂地拖拽一遍去找。 在这里插入图片描述

Leetcode Editor 可以在IDEA中在线刷题。

上班摸鱼属实方便,表面上我在干活,实际上我在刷算法题。

在这里插入图片描述

装饰类

Material Theme UI ——IDEA主题插件

在这里插入图片描述 在这里插入图片描述 在这里插入图片描述 在这里插入图片描述

Power Mode II —— 打字效果

在这里插入图片描述

Background Image Plus + —— 更换IDEA背景

在这里插入图片描述 在这里插入图片描述 在这里插入图片描述 在这里插入图片描述

较便利插件

RoboPOJOGenerator—JSON (GsonFormat也可以,但是好久没更新过了)

在这里插入图片描述 在这里插入图片描述

Statistic— 项目信息统计

可以非常直观地看到你的项目中所有类型的文件的信息 在这里插入图片描述 在这里插入图片描述

CamelCase - 多种命名格式之间切换

在这里插入图片描述

快捷键如果忘记的话可以在 IDEA 的菜单栏的 Edit 找到 在这里插入图片描述 在这里插入图片描述

jclasslib bytecode viewer 查看字节码

在 IDEA 打开想研究的类。

编译该类或者直接编译整个项目( 如果想研究的类在 jar 包中,此步可略过)。

打开“view” 菜单,选择“Show Bytecode With jclasslib” 选项。

选择上述菜单项后 IDEA 中会弹出 jclasslib 工具窗口。

在这里插入图片描述

在这里插入图片描述

Auto filling Java call arguments 自动补全参数

调用一个函数,使用 Alt+Enter 组合键,调出 "Auto fill call parameters" 自动使用该函数定义的参数名填充。

GenerateO2O—— 自动填充参数的值

在这里插入图片描述

在这里插入图片描述

GenerateAllSetter——自动调用所有 Setter 函数(可填充默认值)

在这里插入图片描述 在这里插入图片描述 在这里插入图片描述

Maven Helper ——方便maven项目解决jar冲突

在这里插入图片描述 在这里插入图片描述 在这里插入图片描述 在这里插入图片描述 在这里插入图片描述

FindBugs ——检查代码中的隐患

在这里插入图片描述 在这里插入图片描述

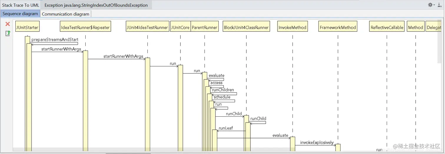
Stack trace to UML —— 根据 JVM 异常堆栈画 UML时序图和通信图

打开方式:Analyze > Open Stack trace to UML plugin + Generate UML diagrams from stacktrace from debug

在这里插入图片描述 在这里插入图片描述

Java Stream Debugger —— Stream 将操作步骤可视化

在这里插入图片描述 在这里插入图片描述 在这里插入图片描述

RestfulToolkit—— 快捷跳转Action方法

在这里插入图片描述 在这里插入图片描述 在这里插入图片描述 在这里插入图片描述 在这里插入图片描述

Jrebel for Intellij Java代码修改后立即生效。

当然还是需要按一下快捷键才能生效的。

String Manipulation 对字符串的处理

在这里插入图片描述 在这里插入图片描述

变量名使用驼峰形式、常量需要全部大写等等,编码解码等等 选中需要处理的内容后,按快捷键Alt + M,即可弹出工具功能列表。后面的具体功能也可以使用相应的数字或字母,而不需要鼠标点击。

Free Mybatis Plugin ——可以通过mapper接口里的方法跳转到mapper.xml里。

在这里插入图片描述

IDEA QAPlug 帮助我们提前找到潜在的问题bug

在这里插入图片描述 在这里插入图片描述 在这里插入图片描述

离线下载安装教程

其他工具下载某盘文件

某盘链接: 链接:pan.baidu.com/s/13_iO9jtd… 提取码:eb2j

蓝奏链接:(分为两个,蓝奏的安装包不能太大)

安装包1

安装包2

安装包安装教程 在这里插入图片描述 在这里插入图片描述 找到你下载安装包的位置,即可

在这里插入图片描述 完结撒花,哈哈哈