2.3 spring5源码系列---内置的后置处理器PostProcess加载源码(一)

322 阅读4分钟

这是我参与8月更文挑战的第12天,活动详情查看:8月更文挑战

本文涉及主题

  1. BeanFactoryPostProcessor调用过程源码剖析

  2. 配置类的解析过程源码

  3. 配置类@Configuration加与不加的区别

  4. 重复beanName的覆盖规则

  5. @ComponentScan的解析原理

 


 

一. 研究目标: 解析spring如何加载配置类

我们经常会在一个类上打上@Configuration, @Component, @Bean等. 带有这些注解的类, 就是我们所说的配置类. 那么, spring启动的时候,是如何加载这些配置类的呢?

下面就以此为目的, 分析spring源码. 本节的内容是对上一节内容的实战分析, 同时更加详细的解读spring源码

 

 

我们知道, spring启动的时候做了3件事, 就是上面的三件事. 

第一件事: 调用this()自身的无参构造函数. 初始化了BeanDefinitionReader和BeanDefinitionScanner, 同时初始化了很多spring的原始后置处理器, 这些处理器是用来加载bean的

第二件事: 调用register(..) 注册配置类

第三件事: refresh(..) 这里包含了整个ioc创建bean的全生命周期, 今天重点看invokeBeanFactoryPostProcessors(beanFactory)加载配置类

 

二. 准备工作: 自定义配置类MainConfig

我们先定义好要分析加载的配置类

复制代码

package com.lxl.www.iocbeanlifecicle;

import org.springframework.context.annotation.ComponentScan;
import org.springframework.context.annotation.Configuration;

/**
 * 这是一个配置类,
 * 在配置类里面定义了扫描的包路径com.lxl.www.iocbeanlifecicle
 * 这是会将这个包下配置了注解的类扫描到ioc容器里面,成为一个成熟的bean
 */
@Configuration
@ComponentScan(basePackages = { "com.lxl.www.iocbeanlifecicle" })
public class MainConfig {
}

复制代码

 

这个配置类很简单, 使用@ComponentScan注解指定了扫描的包. @Configuration指定当前是一个配置类

接下来定义一个main方法, 加载配置类.

复制代码

 package com.lxl.www.iocbeanlifecicle;


import org.springframework.context.annotation.AnnotationConfigApplicationContext;

public class MainStarter {
    public static void main(String[] args) {
        // 第一步: 通过AnnotationConfigApplicationContext读取一个配置类
        AnnotationConfigApplicationContext context = new AnnotationConfigApplicationContext(MainConfig.class); //context.addBeanFactoryPostProcessor();
        Car car = (Car) context.getBean("car");
        System.out.println(car.getName());
        context.close();
    }
}

复制代码

 

在main里, 通过AnnotationConfigurationApplicationContext读取配置类MainConfig.class.

配置类被传进来以后, 到底是怎么被解析的呢? 这就是我们分析的线索

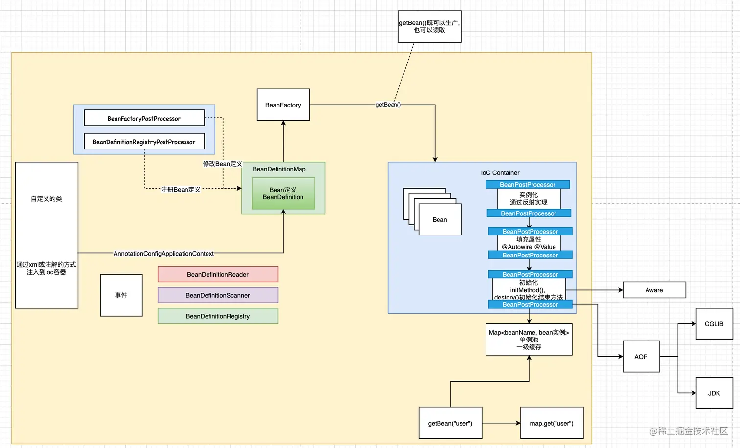
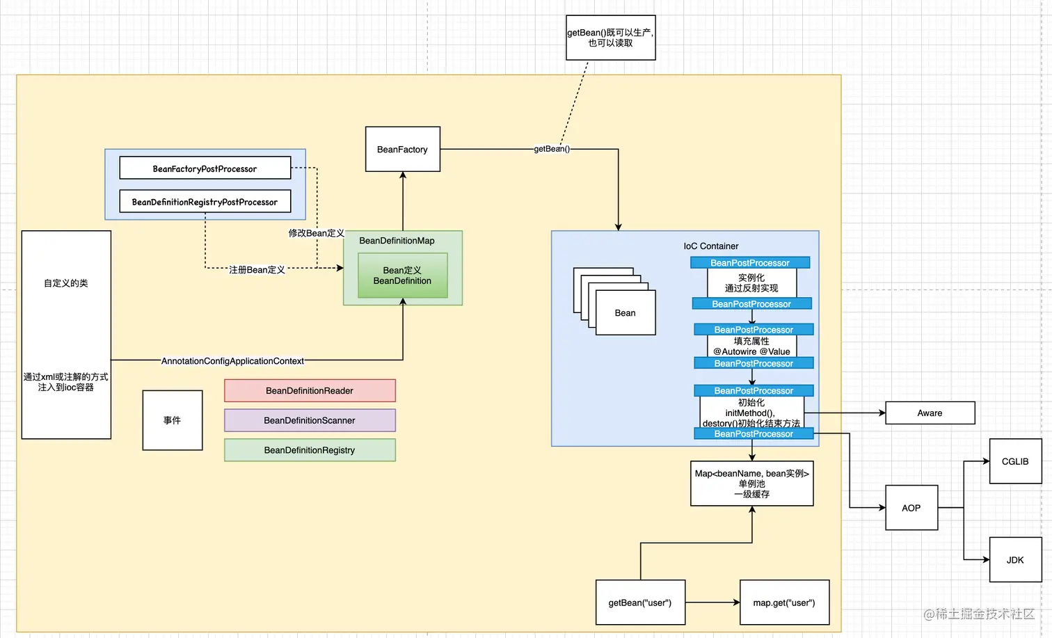
始终不要忘记我们的整体架构图. 对照这个图来分析. 思路更清晰. 整体内容讲解在这里: www.cnblogs.com/ITPower/p/1…

 

 

下面, 从入口进入. 我们的入口就是这里

new AnnotationConfigApplicationContext(MainConfig.class); 

 

下面进入AnnotationConfigApplicationContext的构造方法

复制代码

public AnnotationConfigApplicationContext(Class<?>... componentClasses) {
        // 进入构造函数, 首先调用自身的构造方法this();
        // 调用自身的构造方法之前, 要先调用父类的构造方法
        this();
        // register配置注册类
        register(componentClasses);
        // ioc容器shua新接口--非常重要
        refresh();
    }

复制代码

三、读取配置类后置处理器ConfigurationClassPostProcessor

3.1 调用this()无参构造函数

复制代码

public AnnotationConfigApplicationContext() {
        /**
         * 创建了一个Bean定义的读取器.
         * 完成了spring内部BeanDefinition的注册(主要是后置处理器)
         * 读取了很多spring自定义的配置(主要是后置处理器). 这些类都是spring 的原始类(也就是创世纪的类).
         */
       this.reader = new AnnotatedBeanDefinitionReader(this); /**
         * 创建BeanDefinition扫描器
         * 可以用来扫描包或者类, 进而转换为bd
         *
         * Spring默认的扫描包不是这个scanner对象
         * 而是自己new的一个ClassPathBeanDefinitionScanner
         * Spring在执行工程后置处理器ConfigurationClassPostProcessor时, 去扫描包时会new一个ClassPathBeanDefinitionScanner
         *
         * 这里的scanner仅仅是为了程序员可以手动调用AnnotationConfigApplicationContext对象的scan方法
         * 通过调用context.scan("package name");扫描处理配置类
         * 扫描
         */
        this.scanner = new ClassPathBeanDefinitionScanner(this );
    }

复制代码

 

在初始化AnnotatedBeanDefinitionReader(this); 的时候, 注册了很多后置处理器

复制代码

/**
     * Register all relevant annotation post processors in the given registry.
     * @param registry the registry to operate on
     * @param source the configuration source element (already extracted)
     * that this registration was triggered from. May be {@code null}.
     * @return a Set of BeanDefinitionHolders, containing all bean definitions
     * that have actually been registered by this call
     */
    public static Set<BeanDefinitionHolder> registerAnnotationConfigProcessors(
            BeanDefinitionRegistry registry, @Nullable Object source) {

        // 获取到beanFactory
        DefaultListableBeanFactory beanFactory = unwrapDefaultListableBeanFactory(registry);
        /**
         * 判断beanFactory中是否有AnnotationAwareOrderComparator和ContextAnnotationAutowireCandidateResolver
         * 没有则添加
         */
       if (beanFactory != null) {
            if (!  (beanFactory.getDependencyComparator() instanceof AnnotationAwareOrderComparator)) {
                beanFactory.setDependencyComparator(AnnotationAwareOrderComparator.INSTANCE);
            }
            if (!(beanFactory.getAutowireCandidateResolver() instanceof ContextAnnotationAutowireCandidateResolver)) {
                beanFactory.setAutowireCandidateResolver(new ContextAnnotationAutowireCandidateResolver());
            }
        }

        // BeanDefinitionHolder: 为BeanDefinition设置名字和别名
        Set<BeanDefinitionHolder> beanDefs = new LinkedHashSet<>(8);

         // 如果registry中没有ConfigurationClassPostProcessor配置类后置处理器, 就添加一个
        if (!registry.containsBeanDefinition(CONFIGURATION_ANNOTATION_PROCESSOR_BEAN_NAME)) {
            RootBeanDefinition def = new RootBeanDefinition(ConfigurationClassPostProcessor.class);
            def.setSource(source);
            // 构建BeanDefinitionHolder, 并添加到beanDefs
            beanDefs.add(registerPostProcessor(registry, def, CONFIGURATION_ANNOTATION_PROCESSOR_BEAN_NAME));
        } // 如果rigistry中, 没有AutowiredAnnotationBeanPostProcessor  Autowired注解bean的后置处理器, 则添加一个
       if (!registry.containsBeanDefinition(AUTOWIRED_ANNOTATION_PROCESSOR_BEAN_NAME)) {
            RootBeanDefinition def = new RootBeanDefinition(AutowiredAnnotationBeanPostProcessor.class );
            def.setSource(source);
            // 构建BeanDefinitionHolder, 并添加到beanDefs
            beanDefs.add(registerPostProcessor(registry, def, AUTOWIRED_ANNOTATION_PROCESSOR_BEAN_NAME));
        }

        // Check for JSR-250 support, and if present add the CommonAnnotationBeanPostProcessor.
        // 检查对JSR-250的支持, 如果rigistry中没有 CommonAnnotationBeanPostProcessor 通用注解后置处理器, 则添加一个
       if (jsr250Present && !registry.containsBeanDefinition(COMMON_ANNOTATION_PROCESSOR_BEAN_NAME)) {
            RootBeanDefinition def = new RootBeanDefinition(CommonAnnotationBeanPostProcessor.class );
            def.setSource(source);
            // 构建BeanDefinitionHolder, 并添加到beanDefs
            beanDefs.add(registerPostProcessor(registry, def, COMMON_ANNOTATION_PROCESSOR_BEAN_NAME));
        }

        // Check for JPA support, and if present add the PersistenceAnnotationBeanPostProcessor.
        // 检查对jpa的支持, 如果不包含 internalPersistenceAnnotationProcessor, 持久化注解处理器, 就添加一个
       if (jpaPresent && !registry.containsBeanDefinition(PERSISTENCE_ANNOTATION_PROCESSOR_BEAN_NAME)) {
            RootBeanDefinition def = new RootBeanDefinition();
            try {
                def.setBeanClass(ClassUtils.forName(PERSISTENCE_ANNOTATION_PROCESSOR_CLASS_NAME,
                        AnnotationConfigUtils.class .getClassLoader()));
            }
            catch (ClassNotFoundException ex) {
                throw new IllegalStateException(
                        "Cannot load optional framework class: " + PERSISTENCE_ANNOTATION_PROCESSOR_CLASS_NAME, ex);
            }
            def.setSource(source);
            beanDefs.add(registerPostProcessor(registry, def, PERSISTENCE_ANNOTATION_PROCESSOR_BEAN_NAME));
        }

        // 检查对事件监听的支持, 如果不包含事件监听处理器 internalEventListenerProcessor, 就添加一个
       if (!registry.containsBeanDefinition(EVENT_LISTENER_PROCESSOR_BEAN_NAME)) {
            RootBeanDefinition def = new RootBeanDefinition(EventListenerMethodProcessor.class );
            def.setSource(source);
            beanDefs.add(registerPostProcessor(registry, def, EVENT_LISTENER_PROCESSOR_BEAN_NAME));
        }

        // 如果不包含事件监听工厂处理器 internalEventListenerFactory , 就添加一个
       if (!registry.containsBeanDefinition(EVENT_LISTENER_FACTORY_BEAN_NAME)) {
            RootBeanDefinition def = new RootBeanDefinition(DefaultEventListenerFactory.class );
            def.setSource(source);
            beanDefs.add(registerPostProcessor(registry, def, EVENT_LISTENER_FACTORY_BEAN_NAME));
        }

        return beanDefs;
    }

复制代码

 

我们看到, 注册了6个原始RootBeanDefinition, 这些bean是spring自己提前定义好的, 他们的加载是整个spring的基础. 用于解析spring中其他的类

而这一次我们要研究配置类是如何被读取的, 所以重点关注的是下面这个后置处理器

ConfigurationClassPostProcessor.class

 

这里还有很多其他的原始类被注册了, 但我们的目标是分析配置类是如何被读取的, 所以, 其他的先忽略, 只看ConfigurationClassPostProcessor.

3.2 ConfigurationClassPostProcessor的继承结构

 

 可以看到ConfigurationClassPostProcessor是同时实现了BeanDefinitionRegistryPostProcessor和BeanFactoryPostProcessor. 这一点我们需要记住, 后面会使用到

 

2.3 ConfigurationClassPostProcessor是如何被注册的

复制代码

// 如果registry中没有ConfigurationClassPostProcessor配置类后置处理器, 就添加一个
        if (!registry.containsBeanDefinition(CONFIGURATION_ANNOTATION_PROCESSOR_BEAN_NAME)) {
            RootBeanDefinition def = new RootBeanDefinition(ConfigurationClassPostProcessor.class);
            def.setSource(source);
            // 构建BeanDefinitionHolder, 并添加到beanDefs
            beanDefs.add(registerPostProcessor(registry, def, CONFIGURATION_ANNOTATION_PROCESSOR_BEAN_NAME));
        }

复制代码

 

首先,构建了一个RootBeanDefinition. 然后调用了registerPostProcessor方法, 三个入参分别是

registry: BeanDefinitionRegistry注册器, 用于注册BeanDefinition
def: 刚刚构建的RootBeanDefinition
CONFIGURATION_ANNOTATION_PROCESSOR_BEAN_NAME: 构建BeanDefinition使用的beanName是org.springframework.context.annotation.internalConfigurationAnnotationProcessor

然后调用registerPostProcessor方法

复制代码

@Override
    public void registerBeanDefinition(String beanName, BeanDefinition beanDefinition)
            throws BeanDefinitionStoreException {

        Assert.hasText(beanName, "Bean name must not be empty");
        Assert.notNull(beanDefinition, "BeanDefinition must not be null");

        if (beanDefinition instanceof AbstractBeanDefinition) {
            try {
                ((AbstractBeanDefinition) beanDefinition).validate();
            }
            catch (BeanDefinitionValidationException ex) {
                throw new BeanDefinitionStoreException(beanDefinition.getResourceDescription(), beanName,
                        "Validation of bean definition failed", ex);
            }
        }

        // 从BeanDefinition的一级缓存BeanDefinitionMap中读取BeanDefinition对象, 判断是否已经存在
        BeanDefinition existingDefinition = this.beanDefinitionMap.get (beanName); 

      // 这里,如果已经存在,说明被重复加载了, 那么后面加载的会覆盖前面加载的bean
        if (existingDefinition != null) {
            // 判断是否允许BeanDefinition重写
            if (!isAllowBeanDefinitionOverriding()) {
                throw new BeanDefinitionOverrideException(beanName, beanDefinition, existingDefinition);
            }
            else if (existingDefinition.getRole() < beanDefinition.getRole()) {
                // e.g. was ROLE_APPLICATION, now overriding with ROLE_SUPPORT or ROLE_INFRASTRUCTURE
                if (logger.isInfoEnabled()) {
                    logger.info("Overriding user-defined bean definition for bean '" + beanName +
                            "' with a framework-generated bean definition: replacing [" +
                            existingDefinition + "] with [" + beanDefinition + "]");
                }
            }
            else if (!beanDefinition.equals(existingDefinition)) {
                if (logger.isDebugEnabled()) {
                    logger.debug("Overriding bean definition for bean '" + beanName +
                            "' with a different definition: replacing [" + existingDefinition +
                            "] with [" + beanDefinition + "]");
                }
            }
            else {
                if (logger.isTraceEnabled()) {
                    logger.trace("Overriding bean definition for bean '" + beanName +
                            "' with an equivalent definition: replacing [" + existingDefinition +
                            "] with [" + beanDefinition + "]");
                }
            }
             // 覆盖一级缓存的bean定义
            this .beanDefinitionMap.put(beanName, beanDefinition); 
        }
        else {
            // 处理循环引用的问题
            if (hasBeanCreationStarted()) {
                // Cannot modify startup-time collection elements anymore (for stable iteration)
                synchronized (this.beanDefinitionMap) {
                    this.beanDefinitionMap.put(beanName, beanDefinition);
                    List<String> updatedDefinitions = new ArrayList<>(this.beanDefinitionNames.size() + 1);
                    updatedDefinitions.addAll(this.beanDefinitionNames);
                    updatedDefinitions.add(beanName);
                    this.beanDefinitionNames = updatedDefinitions;
                    removeManualSingletonName(beanName);
                }
            }
            else {
                // Still in startup registration phase
                this.beanDefinitionMap.put(beanName, beanDefinition);
                this.beanDefinitionNames.add(beanName);
                removeManualSingletonName(beanName);
            }
            this.frozenBeanDefinitionNames = null;
        }

        if (existingDefinition != null || containsSingleton(beanName)) {
            resetBeanDefinition(beanName);
        }
        else if (isConfigurationFrozen()) {
            clearByTypeCache();
        }
    }

复制代码

 

这里面的关键代码是标红的部分, 将ConfigurationClassPostProcessor放入到了beanDefinitionMap里面

下面的else是处理循环引用的问题, 暂时先不要看.

3.3 对照整体框架, 我们知道ConfigurationClassPostProcessor被解析成beanDefinition放入到BeanDefinitionMap中了

 

 

3.4 初始化ClassPathBeanDefinitionScanner

在this()构造方法里, 还初始化了ClassPathBeanDefinitionScanner, 这里只说一句. 

this.scanner = new ClassPathBeanDefinitionScanner(this); 

 

我们在扫描配置类的时候, 确实使用的是ClassPathBeanDefinitionScanner, 但是, 不是this.scanner对象. 而是自己new的一个ClassPathBeanDefinitionScanner.

这里的scanner仅仅是为了程序员可以手动调用AnnotationConfigApplicationContext对象的scan方法

通过调用context.scan("package name");扫描处理配置类

使用方式如下:

复制代码

public static void main(String[] args) {
        // 第一步: 通过AnnotationConfigApplicationContext读取一个配置类
        AnnotationConfigApplicationContext context = new AnnotationConfigApplicationContext(MainConfig.class);
        context.scan(  "package"  ); 
        Car car = (Car) context.getBean("car");
        System.out.println(car.getName());
        context.close();
    }

复制代码

 

 

到目前为止完成了后置处理器注册为BeanDefinition

 

备注:

ConfigurationClassPostProcessor是一个工具类, 这个类的作用是解析配置类.

工具类有了, 那么还得有主角呀, 那就是我们上面的配置类. 下面看看配置类的加载