第九章:原子操作类之18罗汉增强

194 阅读10分钟

基本介绍

在这里插入图片描述 在这里插入图片描述

基本类型原子类

基本类型的原子类有三个如下: 在这里插入图片描述 常用API如下: 在这里插入图片描述 简单例子如下:

class MyNumber {
    AtomicInteger atomicInteger = new AtomicInteger();

    public void addPlusPlus() {
        atomicInteger.incrementAndGet();
    }
}

/**
 * @auther zzyy
 * @create 2021-03-17 16:26
 */
public class AtomicIntegerDemo {
    public static final int SIEZ_ = 50;

    public static void main(String[] args) throws InterruptedException {

        MyNumber myNumber = new MyNumber();

        for (int i = 1; i <= SIEZ_; i++) {
            new Thread(() -> {
                for (int j = 1; j <= 1000; j++) {
                    myNumber.addPlusPlus();
                }
            }, String.valueOf(i)).start();
        }
        System.out.println(Thread.currentThread().getName() + "\t" + "---result : " + myNumber.atomicInteger.get());
    }
}

上述代码执行结果为什么不是50*1000?因为50个线程还没有执行完,Main线程就要获取结果,所以结果不正确,但程序是正确的。

使用CountDownLatch解决如下:

package com.atguigu.juc.atomics;

import java.util.concurrent.CountDownLatch;
import java.util.concurrent.atomic.AtomicInteger;

class MyNumber
{
    AtomicInteger atomicInteger = new AtomicInteger();

    public void addPlusPlus()
    {
        atomicInteger.incrementAndGet();
    }
}

/**
 * @auther zzyy
 * @create 2021-03-17 16:26
 */
public class AtomicIntegerDemo
{
    public static final int SIEZ_ = 50;

    public static void main(String[] args) throws InterruptedException
    {

        MyNumber myNumber = new MyNumber();
        CountDownLatch countDownLatch = new CountDownLatch(SIEZ_);

        for (int i = 1; i <=SIEZ_; i++) {
            new Thread(() -> {
                try
                {
                    for (int j = 1 ;j <=1000; j++) {
                        myNumber.addPlusPlus();
                    }
                }catch (Exception e){
                    e.printStackTrace();
                }finally {
                    countDownLatch.countDown();
                }
            },String.valueOf(i)).start();
        }

        //try { TimeUnit.SECONDS.sleep(1); } catch (InterruptedException e) { e.printStackTrace(); }

        countDownLatch.await();//让main线程阻塞,即得等到上面的线程全部执行完成

        System.out.println(Thread.currentThread().getName()+"\t"+"---result : "+myNumber.atomicInteger.get());
    }
}

数组类型原子类

在这里插入图片描述 简单使用代码演示如下:

/**
 * @auther zzyy
 * @create 2021-03-18 16:42
 */
public class AtomicIntegerArrayDemo
{
    public static void main(String[] args)
    {
        AtomicIntegerArray atomicIntegerArray = new AtomicIntegerArray(new int[5]);
        //AtomicIntegerArray atomicIntegerArray = new AtomicIntegerArray(5);
        //AtomicIntegerArray atomicIntegerArray = new AtomicIntegerArray(new int[]{1,2,3,4,5});

        for (int i = 0; i <atomicIntegerArray.length(); i++) {
            System.out.println(atomicIntegerArray.get(i));
        }
        System.out.println();
        System.out.println();
        System.out.println();
        int tmpInt = 0;

        tmpInt = atomicIntegerArray.getAndSet(0,1122);
        System.out.println(tmpInt+"\t"+atomicIntegerArray.get(0));
        atomicIntegerArray.getAndIncrement(1);
        atomicIntegerArray.getAndIncrement(1);
        tmpInt = atomicIntegerArray.getAndIncrement(1);
        System.out.println(tmpInt+"\t"+atomicIntegerArray.get(1));

    }
}

引用类型原子类

AtomicReference AtomicReference简单使用的代码演示如下:

package com.atguigu.Interview.study.thread;

import lombok.AllArgsConstructor;
import lombok.Getter;
import lombok.ToString;

import java.util.concurrent.atomic.AtomicReference;

@Getter
@ToString
@AllArgsConstructor
class User
{
    String userName;
    int    age;
}

/**
 * @auther zzyy
 * @create 2018-12-31 17:22
 */
public class AtomicReferenceDemo
{
    public static void main(String[] args)
    {
        User z3 = new User("z3",24);
        User li4 = new User("li4",26);

        AtomicReference<User> atomicReferenceUser = new AtomicReference<>();

        atomicReferenceUser.set(z3);
        System.out.println(atomicReferenceUser.compareAndSet(z3,li4)+"\t"+atomicReferenceUser.get().toString());
        System.out.println(atomicReferenceUser.compareAndSet(z3,li4)+"\t"+atomicReferenceUser.get().toString());
    }
}

AtomicStampedReference 携带版本号的引用类型原子类,可以解决ABA问题**,解决修改过几次**的问题,ABA问题的代码演示如下:

package com.atguigu.juc.cas;

import java.util.concurrent.TimeUnit;
import java.util.concurrent.atomic.AtomicInteger;
import java.util.concurrent.atomic.AtomicStampedReference;

/**
 * @auther zzyy
 * @create 2021-03-18 15:34
 */
public class ABADemo
{
    static AtomicInteger atomicInteger = new AtomicInteger(100);
    static AtomicStampedReference atomicStampedReference = new AtomicStampedReference(100,1);

    public static void main(String[] args)
    {
        abaProblem();
        abaResolve();
    }

    public static void abaResolve()
    {
        new Thread(() -> {
            int stamp = atomicStampedReference.getStamp();
            System.out.println("t3 ----第1次stamp  "+stamp);
            try { TimeUnit.SECONDS.sleep(1); } catch (InterruptedException e) { e.printStackTrace(); }
            atomicStampedReference.compareAndSet(100,101,stamp,stamp+1);
            System.out.println("t3 ----第2次stamp  "+atomicStampedReference.getStamp());
            atomicStampedReference.compareAndSet(101,100,atomicStampedReference.getStamp(),atomicStampedReference.getStamp()+1);
            System.out.println("t3 ----第3次stamp  "+atomicStampedReference.getStamp());
        },"t3").start();

        new Thread(() -> {
            int stamp = atomicStampedReference.getStamp();
            System.out.println("t4 ----第1次stamp  "+stamp);
            //暂停几秒钟线程
            try { TimeUnit.SECONDS.sleep(3); } catch (InterruptedException e) { e.printStackTrace(); }
            boolean result = atomicStampedReference.compareAndSet(100, 20210308, stamp, stamp + 1);
            System.out.println(Thread.currentThread().getName()+"\t"+result+"\t"+atomicStampedReference.getReference());
        },"t4").start();
    }

    public static void abaProblem()
    {
        new Thread(() -> {
            atomicInteger.compareAndSet(100,101);
            atomicInteger.compareAndSet(101,100);
        },"t1").start();

        try { TimeUnit.MILLISECONDS.sleep(200); } catch (InterruptedException e) { e.printStackTrace(); }

        new Thread(() -> {
            atomicInteger.compareAndSet(100,20210308);
            System.out.println(atomicInteger.get());
        },"t2").start();
    }
}

AtomicMarkableReference 原子更新带有标记位的引用类型对象,解决是否修改过,它的定义就是将状态戳简化为true|false,状态戳(true/false)原子引用代码演示如下:

package com.atguigu.juc.senior.inner.atomic;

import java.util.concurrent.TimeUnit;
import java.util.concurrent.atomic.AtomicInteger;
import java.util.concurrent.atomic.AtomicMarkableReference;
import java.util.concurrent.atomic.AtomicStampedReference;

/**
 * @auther zzyy
 * @create 2020-05-23 10:56
 */
public class ABADemo
{
    static AtomicInteger atomicInteger = new AtomicInteger(100);
    static AtomicStampedReference<Integer> stampedReference = new AtomicStampedReference<>(100,1);
    static AtomicMarkableReference<Integer> markableReference = new AtomicMarkableReference<>(100,false);

    public static void main(String[] args)
    {
        new Thread(() -> {
            atomicInteger.compareAndSet(100,101);
            atomicInteger.compareAndSet(101,100);
            System.out.println(Thread.currentThread().getName()+"\t"+"update ok");
        },"t1").start();

        new Thread(() -> {
            //暂停几秒钟线程
            try { TimeUnit.SECONDS.sleep(1); } catch (InterruptedException e) { e.printStackTrace(); }
            atomicInteger.compareAndSet(100,2020);
        },"t2").start();

        //暂停几秒钟线程
        try { TimeUnit.SECONDS.sleep(2); } catch (InterruptedException e) { e.printStackTrace(); }

        System.out.println(atomicInteger.get());

        System.out.println();
        System.out.println();
        System.out.println();

        System.out.println("============以下是ABA问题的解决,让我们知道引用变量中途被更改了几次=========================");
        new Thread(() -> {
            System.out.println(Thread.currentThread().getName()+"\t 1次版本号"+stampedReference.getStamp());
            //故意暂停200毫秒,让后面的t4线程拿到和t3一样的版本号
            try { TimeUnit.MILLISECONDS.sleep(200); } catch (InterruptedException e) { e.printStackTrace(); }

            stampedReference.compareAndSet(100,101,stampedReference.getStamp(),stampedReference.getStamp()+1);
            System.out.println(Thread.currentThread().getName()+"\t 2次版本号"+stampedReference.getStamp());
            stampedReference.compareAndSet(101,100,stampedReference.getStamp(),stampedReference.getStamp()+1);
            System.out.println(Thread.currentThread().getName()+"\t 3次版本号"+stampedReference.getStamp());
        },"t3").start();

        new Thread(() -> {
            int stamp = stampedReference.getStamp();
            System.out.println(Thread.currentThread().getName()+"\t =======1次版本号"+stamp);
            //暂停2秒钟,让t3先完成ABA操作了,看看自己还能否修改
            try { TimeUnit.SECONDS.sleep(2); } catch (InterruptedException e) { e.printStackTrace(); }
            boolean b = stampedReference.compareAndSet(100, 2020, stamp, stamp + 1);
            System.out.println(Thread.currentThread().getName()+"\t=======2次版本号"+stampedReference.getStamp()+"\t"+stampedReference.getReference());
        },"t4").start();

        System.out.println();
        System.out.println();
        System.out.println();

        System.out.println("============AtomicMarkableReference不关心引用变量更改过几次,只关心是否更改过======================");

        new Thread(() -> {
            boolean marked = markableReference.isMarked();
            System.out.println(Thread.currentThread().getName()+"\t 1次版本号"+marked);
            try { TimeUnit.MILLISECONDS.sleep(100); } catch (InterruptedException e) { e.printStackTrace(); }
            markableReference.compareAndSet(100,101,marked,!marked);
            System.out.println(Thread.currentThread().getName()+"\t 2次版本号"+markableReference.isMarked());
            markableReference.compareAndSet(101,100,markableReference.isMarked(),!markableReference.isMarked());
            System.out.println(Thread.currentThread().getName()+"\t 3次版本号"+markableReference.isMarked());
        },"t5").start();

        new Thread(() -> {
            boolean marked = markableReference.isMarked();
            System.out.println(Thread.currentThread().getName()+"\t 1次版本号"+marked);
            //暂停几秒钟线程
            try { TimeUnit.MILLISECONDS.sleep(100); } catch (InterruptedException e) { e.printStackTrace(); }
            markableReference.compareAndSet(100,2020,marked,!marked);
            System.out.println(Thread.currentThread().getName()+"\t"+markableReference.getReference()+"\t"+markableReference.isMarked());
        },"t6").start();
    }
}

对象的属性修改原子类

使用目的:以一种线程安全的方式操作非线程安全对象内的某些字段 使用要求:

  • 更新的对象属性必须使用 public volatile 修饰符。
  • 因为对象的属性修改类型原子类都是抽象类,所以每次使用都必须使用静态方法newUpdater()创建一个更新器,并且需要设置想要更新的类和属性。

在这里插入图片描述

在这里插入图片描述 AtomicIntegerFieldUpdaterDemo类的简单使用代码演示如下:

package com.atguigu.itdachang;

import java.util.concurrent.TimeUnit;
import java.util.concurrent.atomic.AtomicIntegerFieldUpdater;


class BankAccount
{
    private String bankName = "CCB";//银行
    public volatile int money = 0;//钱数
    AtomicIntegerFieldUpdater<BankAccount> accountAtomicIntegerFieldUpdater = AtomicIntegerFieldUpdater.newUpdater(BankAccount.class,"money");

    //不加锁+性能高,局部微创
    public void transferMoney(BankAccount bankAccount)
    {
        accountAtomicIntegerFieldUpdater.incrementAndGet(bankAccount);
    }
}

/**
 * @auther zzyy
 * @create 2020-07-14 18:06
 * 以一种线程安全的方式操作非线程安全对象的某些字段。
 * 需求:
 * 1000个人同时向一个账号转账一元钱,那么累计应该增加1000元,
 * 除了synchronized和CAS,还可以使用AtomicIntegerFieldUpdater来实现。
 */
public class AtomicIntegerFieldUpdaterDemo
{

    public static void main(String[] args)
    {
        BankAccount bankAccount = new BankAccount();

        for (int i = 1; i <=1000; i++) {
            int finalI = i;
            new Thread(() -> {
                bankAccount.transferMoney(bankAccount);
            },String.valueOf(i)).start();
        }

        //暂停毫秒
        try { TimeUnit.MILLISECONDS.sleep(500); } catch (InterruptedException e) { e.printStackTrace(); }

        System.out.println(bankAccount.money);

    }
}

AtomicReferenceFieldUpdater类的简单使用代码演示如下:

 
package com.atguigu.juc.atomics;

import java.util.concurrent.TimeUnit;
import java.util.concurrent.atomic.AtomicReferenceFieldUpdater;

class MyVar
{
    public volatile Boolean isInit = Boolean.FALSE;
    AtomicReferenceFieldUpdater<MyVar,Boolean> atomicReferenceFieldUpdater = AtomicReferenceFieldUpdater.newUpdater(MyVar.class,Boolean.class,"isInit");


    public void init(MyVar myVar)
    {
        if(atomicReferenceFieldUpdater.compareAndSet(myVar,Boolean.FALSE,Boolean.TRUE))
        {
            System.out.println(Thread.currentThread().getName()+"\t"+"---init.....");
            //暂停几秒钟线程
            try { TimeUnit.SECONDS.sleep(2); } catch (InterruptedException e) { e.printStackTrace(); }
            System.out.println(Thread.currentThread().getName()+"\t"+"---init.....over");
        }else{
            System.out.println(Thread.currentThread().getName()+"\t"+"------其它线程正在初始化");
        }
    }


}


/**
 * @auther zzyy
 * @create 2021-03-18 17:20
 * 多线程并发调用一个类的初始化方法,如果未被初始化过,将执行初始化工作,要求只能初始化一次
 */
public class AtomicIntegerFieldUpdaterDemo
{
    public static void main(String[] args) throws InterruptedException
    {
        MyVar myVar = new MyVar();

        for (int i = 1; i <=5; i++) {
            new Thread(() -> {
                myVar.init(myVar);
            },String.valueOf(i)).start();
        }
    }
}

面试官问你:你在哪里用了volatile? AtomicReferenceFieldUpdater

原子操作增强类原理深度解析

在这里插入图片描述 在这里插入图片描述

  • 1 热点商品点赞计算器,点赞数加加统计,不要求实时精确

  • 2 一个很大的List,里面都是int类型,如何实现加加,说说思路

点赞计数器,看看性能 常用API如下图所示 在这里插入图片描述 LongAdder只能用来计算加法,且从零开始计算,LongAccumulator提供了自定义的函数操作,代码演示如下:

 
long类型的聚合器,需要传入一个long类型的二元操作,可以用来计算各种聚合操作,包括加乘等
 
package com.atguigu.juc.senior.inner.atomic;

import java.util.concurrent.atomic.LongAccumulator;
import java.util.concurrent.atomic.LongAdder;
import java.util.function.LongBinaryOperator;

/**
 * @auther zzyy
 * @create 2020-05-30 13:51
 */
public class LongAccumulatorDemo
{

    LongAdder longAdder = new LongAdder();
    public void add_LongAdder()
    {
        longAdder.increment();
    }

    //LongAccumulator longAccumulator = new LongAccumulator((x, y) -> x + y,0);
    LongAccumulator longAccumulator = new LongAccumulator(new LongBinaryOperator()
    {
        @Override
        public long applyAsLong(long left, long right)
        {
            return left - right;
        }
    },777);

    public void add_LongAccumulator()
    {
        longAccumulator.accumulate(1);
    }

    public static void main(String[] args)
    {
        LongAccumulatorDemo demo = new LongAccumulatorDemo();

        demo.add_LongAccumulator();
        demo.add_LongAccumulator();
        System.out.println(demo.longAccumulator.longValue());
    }
}

LongAdderAPIDemo代码如下:

 
package com.atguigu.juc.atomics;

import java.util.concurrent.atomic.LongAccumulator;
import java.util.concurrent.atomic.LongAdder;

/**
 * @auther zzyy
 * @create 2021-03-19 15:59
 */
public class LongAdderAPIDemo
{
    public static void main(String[] args)
    {
        LongAdder longAdder = new LongAdder();

        longAdder.increment();
        longAdder.increment();
        longAdder.increment();

        System.out.println(longAdder.longValue());

        LongAccumulator longAccumulator = new LongAccumulator((x,y) -> x * y,2);

        longAccumulator.accumulate(1);
        longAccumulator.accumulate(2);
        longAccumulator.accumulate(3);

        System.out.println(longAccumulator.longValue());

    }
}

LongAdder高性能对比Code演示,代码演示如下:

package com.atguigu.juc.atomics;


import java.util.concurrent.CountDownLatch;
import java.util.concurrent.atomic.AtomicInteger;
import java.util.concurrent.atomic.AtomicLong;
import java.util.concurrent.atomic.LongAccumulator;
import java.util.concurrent.atomic.LongAdder;

class ClickNumber
{
    int number = 0;
    public synchronized void add_Synchronized()
    {
        number++;
    }

    AtomicInteger atomicInteger = new AtomicInteger();
    public void add_AtomicInteger()
    {
        atomicInteger.incrementAndGet();
    }

    AtomicLong atomicLong = new AtomicLong();
    public void add_AtomicLong()
    {
        atomicLong.incrementAndGet();
    }

    LongAdder longAdder = new LongAdder();
    public void add_LongAdder()
    {
        longAdder.increment();
        //longAdder.sum();
    }

    LongAccumulator longAccumulator = new LongAccumulator((x,y) -> x+y,0);
    public void add_LongAccumulator()
    {
        longAccumulator.accumulate(1);
    }

}


/**
 * @auther zzyy
 * @create 2021-03-19 16:08
 *
 *  50个线程,每个线程100W次,总点赞数出来
 */
public class LongAdderCalcDemo
{
    public static final int SIZE_THREAD = 50;
    public static final int _1W = 10000;

    public static void main(String[] args) throws InterruptedException
    {
        ClickNumber clickNumber = new ClickNumber();
        long startTime;
        long endTime;

        CountDownLatch countDownLatch1 = new CountDownLatch(SIZE_THREAD);
        CountDownLatch countDownLatch2 = new CountDownLatch(SIZE_THREAD);
        CountDownLatch countDownLatch3 = new CountDownLatch(SIZE_THREAD);
        CountDownLatch countDownLatch4 = new CountDownLatch(SIZE_THREAD);
        CountDownLatch countDownLatch5 = new CountDownLatch(SIZE_THREAD);
        //========================

        startTime = System.currentTimeMillis();
        for (int i = 1; i <=SIZE_THREAD; i++) {
            new Thread(() -> {
                try
                {
                    for (int j = 1; j <=100 * _1W; j++) {
                        clickNumber.add_Synchronized();
                    }
                }catch (Exception e){
                    e.printStackTrace();
                }finally {
                    countDownLatch1.countDown();
                }
            },String.valueOf(i)).start();
        }
        countDownLatch1.await();
        endTime = System.currentTimeMillis();
        System.out.println("----costTime: "+(endTime - startTime) +" 毫秒"+"\t add_Synchronized"+"\t"+clickNumber.number);


        startTime = System.currentTimeMillis();
        for (int i = 1; i <=SIZE_THREAD; i++) {
            new Thread(() -> {
                try
                {
                    for (int j = 1; j <=100 * _1W; j++) {
                        clickNumber.add_AtomicInteger();
                    }
                }catch (Exception e){
                    e.printStackTrace();
                }finally {
                    countDownLatch2.countDown();
                }
            },String.valueOf(i)).start();
        }
        countDownLatch2.await();
        endTime = System.currentTimeMillis();
        System.out.println("----costTime: "+(endTime - startTime) +" 毫秒"+"\t add_AtomicInteger"+"\t"+clickNumber.atomicInteger.get());

        startTime = System.currentTimeMillis();
        for (int i = 1; i <=SIZE_THREAD; i++) {
            new Thread(() -> {
                try
                {
                    for (int j = 1; j <=100 * _1W; j++) {
                        clickNumber.add_AtomicLong();
                    }
                }catch (Exception e){
                    e.printStackTrace();
                }finally {
                    countDownLatch3.countDown();
                }
            },String.valueOf(i)).start();
        }
        countDownLatch3.await();
        endTime = System.currentTimeMillis();
        System.out.println("----costTime: "+(endTime - startTime) +" 毫秒"+"\t add_AtomicLong"+"\t"+clickNumber.atomicLong.get());

        startTime = System.currentTimeMillis();
        for (int i = 1; i <=SIZE_THREAD; i++) {
            new Thread(() -> {
                try
                {
                    for (int j = 1; j <=100 * _1W; j++) {
                        clickNumber.add_LongAdder();
                    }
                }catch (Exception e){
                    e.printStackTrace();
                }finally {
                    countDownLatch4.countDown();
                }
            },String.valueOf(i)).start();
        }
        countDownLatch4.await();
        endTime = System.currentTimeMillis();
        System.out.println("----costTime: "+(endTime - startTime) +" 毫秒"+"\t add_LongAdder"+"\t"+clickNumber.longAdder.longValue());

        startTime = System.currentTimeMillis();
        for (int i = 1; i <=SIZE_THREAD; i++) {
            new Thread(() -> {
                try
                {
                    for (int j = 1; j <=100 * _1W; j++) {
                        clickNumber.add_LongAccumulator();
                    }
                }catch (Exception e){
                    e.printStackTrace();
                }finally {
                    countDownLatch5.countDown();
                }
            },String.valueOf(i)).start();
        }
        countDownLatch5.await();
        endTime = System.currentTimeMillis();
        System.out.println("----costTime: "+(endTime - startTime) +" 毫秒"+"\t add_LongAccumulator"+"\t"+clickNumber.longAccumulator.longValue());
    }
}

上述代码运行结果如下 在这里插入图片描述

源码、原理分析

在这里插入图片描述 LongAdder是Striped64的子类 在这里插入图片描述 原理(LongAdder为什么这么快)? 在这里插入图片描述 Striped64 Striped64有几个比较重要的成员函数,如下: 在这里插入图片描述 最重要2个如下: 在这里插入图片描述 Striped64中一些变量或者方法的定义,如下: 在这里插入图片描述 Cell 是 java.util.concurrent.atomic 下 Striped64 的一个内部类, 在这里插入图片描述 LongAdder的基本思路就是分散热点,将value值分散到一个Cell数组中,不同线程会命中到数组的不同槽中,各个线程只对自己槽中的那个值进行CAS操作,这样热点就被分散了,冲突的概率就小很多。如果要获取真正的long值,只要将各个槽中的变量值累加返回

sum()会将所有Cell数组中的value和base累加作为返回值,核心的思想就是将之前AtomicLong一个value的更新压力分散到多个value中去,从而降级更新热点。

在这里插入图片描述 在这里插入图片描述 即内部有一个base变量,一个Cell[]数组。

  • base变量:非竞态条件下,直接累加到该变量上
  • Cell[]数组:竞态条件下,累加个各个线程自己的槽Cell[i]中

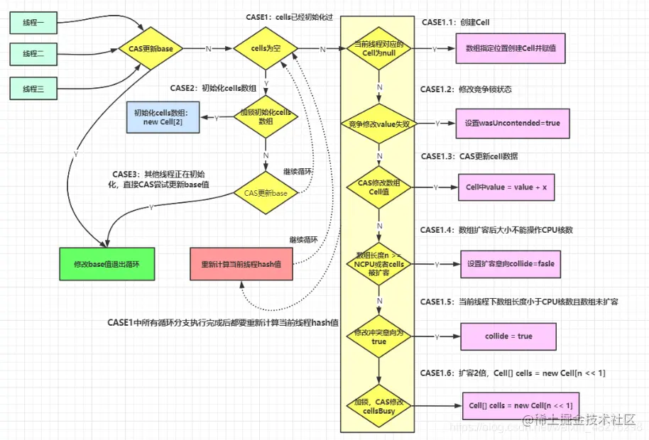
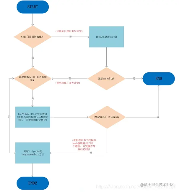
源码解读深度分析 LongAdder在无竞争的情况,跟AtomicLong一样,对同一个base进行操作,当出现竞争关系时则是采用化整为零的做法,从空间换时间,用一个数组cells,将一个value拆分进这个数组cells。多个线程需要同时对value进行操作时候,可以对线程id进行hash得到hash值,再根据hash值映射到这个数组cells的某个下标,再对该下标所对应的值进行自增操作。当所有线程操作完毕,将数组cells的所有值和无竞争值base都加起来作为最终结果。 在这里插入图片描述 longAdder.increment()源码分析如下: 在这里插入图片描述 在这里插入图片描述 条件递增,逐步解析,如下: 1.最初无竞争时只更新base; 2.如果更新base失败后,首次新建一个Cell[]数组 3.当多个线程竞争同一个Cell比较激烈时,可能就要对Cell[]扩容 在这里插入图片描述 在这里插入图片描述 longAccumulate 在这里插入图片描述

longAccumulate入参说明如下: 在这里插入图片描述 Striped64中一些变量或者方法的定义,如下: 在这里插入图片描述 线程hash值:probe,如下: 在这里插入图片描述 在这里插入图片描述 在这里插入图片描述 在这里插入图片描述

总纲如下: 在这里插入图片描述 上述代码首先给当前线程分配一个hash值,然后进入一个for(;;)自旋,这个自旋分为三个分支:

  • CASE1:Cell[]数组已经初始化
  • CASE2:Cell[]数组未初始化(首次新建)
  • CASE3:Cell[]数组正在初始化中

一开始刚刚要初始化Cell[]数组(首次新建),即未初始化过Cell[]数组,尝试占有锁并首次初始化cells数组 在这里插入图片描述 如果上面条件都执行成功就会执行数组的初始化及赋值操作, Cell[] rs = new Cell[2]表示数组的长度为2,rs[h & 1] = new Cell(x) 表示创建一个新的Cell元素,value是x值,默认为1。h & 1类似于我们之前HashMap常用到的计算散列桶index的算法,通常都是hash & (table.len - 1)。同hashmap一个意思

兜底的else模块,即多个线程尝试CAS修改失败的线程会走到这个分支,如下: 在这里插入图片描述 该分支实现直接操作base基数,将值累加到base上,也即其它线程正在初始化,多个线程正在更新base的值。

对于Cell数组不再为空且可能存在Cell数组扩容分析如下: 多个线程同时命中一个cell的竞争,总体代码如下: 在这里插入图片描述 步骤一: 在这里插入图片描述 上面代码判断当前线程hash后指向的数据位置元素是否为空,如果为空则将Cell数据放入数组中,跳出循环。如果不空则继续循环。

步骤二: 在这里插入图片描述 步骤三: 在这里插入图片描述 说明当前线程对应的数组中有了数据,也重置过hash值,这时通过CAS操作尝试对当前数中的value值进行累加x操作,x默认为1,如果CAS成功则直接跳出循环。

步骤四: 在这里插入图片描述 步骤五: 在这里插入图片描述 步骤六: 在这里插入图片描述 上6步骤总结如下: 在这里插入图片描述 sum方法 为啥在并发情况下sum的值不精确? sum执行时,并没有限制对base和cells的更新(一句要命的话)。所以LongAdder不是强一致性的,它是最终一致性的。

首先,最终返回的sum局部变量,初始被复制为base,而最终返回时,很可能base已经被更新了,而此时局部变量sum不会更新,造成不一致。其次,这里对cell的读取也无法保证是最后一次写入的值。所以,sum方法在没有并发的情况下,可以获得正确的结果。 在这里插入图片描述

在这里插入图片描述

小总结

AtomicLong 原理:CAS+自旋

场景:

  • 低并发下的全局计算
  • AtomicLong能保证并发情况下计数的准确性,其内部通过CAS来解决并发安全性的问题。

缺陷: 高并发后性能急剧下降,AtomicLong的自旋会成为瓶颈,N个线程CAS操作修改线程的值,每次只有一个成功过,其它N - 1失败,失败的不停的自旋直到成功,这样大量失败自旋的情况,一下子cpu就打高了。

LongAdder 原理:

  • CAS+Base+Cell数组分散
  • 空间换时间并分散了热点数据

场景:高并发下的全局计算

缺陷:sum求和后还有计算线程修改结果的话,最后结果不够准确