Vue实例的生命周期
什么是生命周期
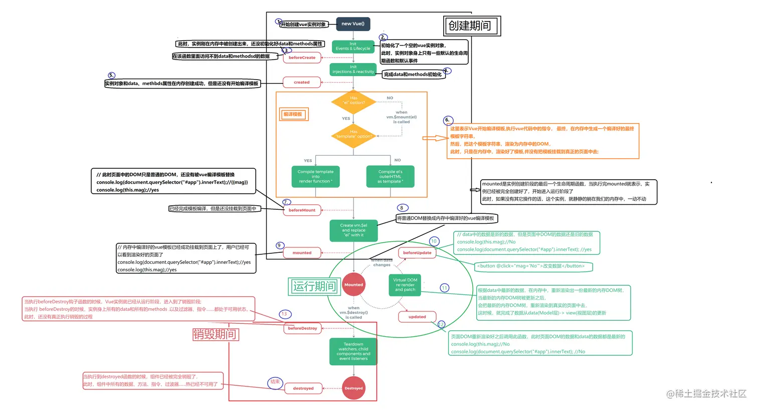
从实例创建、运行、到销毁期间,总是伴随着各种各样的事件,这些事件,统称为生命周期
主要的生命周期函数分类
<div id="app">
{{mag}}
<button @click="mag='No'">改变数据</button>
</div>
const App = new Vue({
el: "#app",
data: {
mag: 'yes'
},
methods: {
fn() {
console.log("哈桑");
}
},
})
- 创建期间的生命周期函数
1. beforeCreate:实例刚在内存中被创建出来,此时,还没初始化好data和methods属性
beforeCreate() {
console.log(this.mag);
this.fu();
}
2. created:实例已经在内存创建ok,此时,data和methods属性已经创建ok,但是还没有开始编译模板
created() {
console.log(this.mag);
this.fn()
}
3. beforeMount:此时已经完成模板编译,但是还没挂载到页面中
beforeMount() {
console.log(document.querySelector("#app").innerText);
console.log(this.mag);
}
4. mounted:此时,已经将编译好的模板,挂载到页面指定的容器中显示
mounted() {
console.log(document.querySelector("#app").innerText);
console.log(this.mag);
}
- 运行期间的生命周期函数
1. beforeUpdate:状态更新之前执行此函数,此时data中的状态值是最新的,但是页面上显示的数据还是旧的,因为此时还没有开始重新渲染Dom节点
beforeUpdate() {
console.log(this.mag);
console.log(document.querySelector("#app").innerText);
}
2. updated:实例更新完毕之后调用此函数,此时data和页面上显示的数据都已经更新完毕,页面被重新渲染
updated() {
console.log(this.mag);
console.log(document.querySelector("#app").innerText);
},
- 销毁期间的生命周期函数
1. beforeDestroy:实例销毁之前调用,在这一步,实例仍然完全可用
2. destroyed:vue实例销毁后调用,调用后,vue实例指示的所有东西都会解绑,所有的事件监听都会被移除,所有的子实例也会被销毁
图
