详解 15道 Vue 面试题(建议收藏)|8月更文挑战

179 阅读8分钟
  • 本文以前端面试官的角度出发,对 Vue 框架中一些重要的特性、框架的原理以问题的形式进行整理汇总,意在帮助作者及读者自测下 Vue 掌握的程度。

1、 v-show 与 v-if 有什么区别?

  • v-if 是真正的条件渲染,因为它会确保在切换过程中条件块内的事件监听器和子组件适当地被销毁和重建;也是惰性的:如果在初始渲染时条件为假,则什么也不做——直到条件第一次变为真时,才会开始渲染条件块。

  • v-show 就简单得多——不管初始条件是什么,元素总是会被渲染,并且只是简单地基于 CSS 的 “display” 属性进行切换。

  • 所以,v-if 适用于在运行时很少改变条件,不需要频繁切换条件的场景;v-show 则适用于需要非常频繁切换条件的场景

2、 Class 与 Style 如何动态绑定?

  • Class 可以通过对象语法和数组语法进行动态绑定:

  • 对象语法

 <div v-bind:class="{ active: isActive, 'textError': hasError }"></div>

        data: {
          isActive: true,
          hasError: false
        }
  • 数组语法

 <div v-bind:class="[isActive ? activeClass : '', errorClass]"></div>

                data: {
                  activeClass: 'active',
                  errorClass: 'text-danger'
                }
  • Style 也可以通过对象语法和数组语法进行动态绑定:

  • 对象语法:

<div v-bind:style="{ color: activeColor, fontSize: fontSize + 'px' }"></div>

data: {
   activeColor: 'blue',
   fontSize: 12
}
  • 数组语法:
    <div v-bind:style="[styleColor, styleSize]"></div>

    data: {
      styleColor: {
         color: 'blue'
       },
      styleSize:{
         fontSize:'12px'
      }
    }

3. computed 和 watch 的区别和运用的场景?

computed: 是计算属性,依赖其它属性值,并且 computed 的值有缓存,只有它依赖的属性值发生改变,下一次获取 computed 的值时才会重新计算 computed 的值;

watch: 更多的是「观察」的作用,类似于某些数据的监听回调 ,每当监听的数据变化时都会执行回调进行后续操作;

运用场景:

  • 当我们需要进行数值计算,并且依赖于其它数据时,应该使用 computed,因为可以利用 computed 的缓存特性,避免每次获取值时,都要重新计算;
  • 当我们需要在数据变化时执行异步或开销较大的操作时,应该使用 watch,使用 watch 选项允许我们执行异步操作 ( 访问一个 API ),限制我们执行该操作的频率,并在我们得到最终结果前,设置中间状态。这些都是计算属性无法做到的。

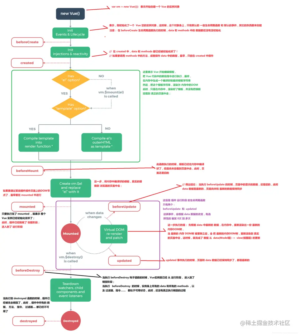
4、谈谈你对 Vue 生命周期的理解?

(1)生命周期是什么?

Vue 实例有一个完整的生命周期,也就是从开始创建、初始化数据、编译模版、挂载 Dom -> 渲染、更新 -> 渲染、卸载等一系列过程,我们称这是 Vue 的生命周期。

(2)各个生命周期的作用

生命周期描述
beforeCreate组件实例被创建之初,组件的属性生效之前
created组件实例已经完全创建,属性也绑定,但真实 dom 还没有生成,$el 还不可用
beforeMount在挂载开始之前被调用:相关的 render 函数首次被调用
mountedel 被新创建的 vm.$el 替换,并挂载到实例上去之后调用该钩子
beforeUpdate组件数据更新之前调用,发生在虚拟 DOM 打补丁之前
update组件数据更新之后
activitedkeep-alive 专属,组件被激活时调用
deactivatedkeep-alive 专属,组件被销毁时调用
beforeDestory组件销毁前调用
destoryed组件销毁后调用

(3)生命周期示意图

图片

1.png

5、 在哪个生命周期内调用异步请求,为什么?

  • 可以在钩子函数 created、beforeMount、mounted 中进行调用,因为在这三个钩子函数中,data 已经创建,可以将服务端端返回的数据进行赋值。但是本人推荐在 created 钩子函数中调用异步请求,因为在 created 钩子函数中调用异步请求有以下优点:

    • 能更快获取到服务端数据,减少页面 loading 时间;
    • ssr 不支持 beforeMount 、mounted 钩子函数,所以放在 created 中有助于一致性;

6、Vue 组件间通信有哪几种方式?

Vue 组件间通信是面试常考的知识点之一,这题有点类似于开放题,你回答出越多方法当然越加分,表明你对 Vue 掌握的越熟练。Vue 组件间通信只要指以下 3 类通信:父子组件通信、隔代组件通信、兄弟组件通信,下面我们分别介绍每种通信方式且会说明此种方法可适用于哪类组件间通信。

(1)props / $emit 适用 父子组件通信

这种方法是 Vue 组件的基础,相信大部分同学耳闻能详,所以此处就不举例展开介绍。

(2)ref 与 $parent / $children 适用 父子组件通信

  • ref:如果在普通的 DOM 元素上使用,引用指向的就是 DOM 元素;如果用在子组件上,引用就指向组件实例
  • $parent / $children:访问父 / 子实例

(3)EventBus ($emit / $on) 适用于 父子、隔代、兄弟组件通信

这种方法通过一个空的 Vue 实例作为中央事件总线(事件中心),用它来触发事件和监听事件,从而实现任何组件间的通信,包括父子、隔代、兄弟组件。

(4)$attrs/$listeners 适用于 隔代组件通信

  • $attrs:包含了父作用域中不被 prop 所识别 (且获取) 的特性绑定 ( class 和 style 除外 )。当一个组件没有声明任何 prop 时,这里会包含所有父作用域的绑定 ( class 和 style 除外 ),并且可以通过 v-bind="$attrs" 传入内部组件。通常配合 inheritAttrs 选项一起使用。
  • $listeners:包含了父作用域中的 (不含 .native 修饰器的) v-on 事件监听器。它可以通过 v-on="$listeners" 传入内部组件

(5)provide / inject 适用于 隔代组件通信

  • 祖先组件中通过 provider 来提供变量,然后在子孙组件中通过 inject 来注入变量。provide / inject API 主要解决了跨级组件间的通信问题,不过它的使用场景,主要是子组件获取上级组件的状态,跨级组件间建立了一种主动提供与依赖注入的关系。

(6)Vuex 适用于 父子、隔代、兄弟组件通信

  • Vuex 是一个专为 Vue.js 应用程序开发的状态管理模式。每一个 Vuex 应用的核心就是 store(仓库)。“store” 基本上就是一个容器,它包含着你的应用中大部分的状态 ( state )。

  • Vuex 的状态存储是响应式的。当 Vue 组件从 store 中读取状态的时候,若 store 中的状态发生变化,那么相应的组件也会相应地得到高效更新。

  • 改变 store 中的状态的唯一途径就是显式地提交 (commit) mutation。这样使得我们可以方便地跟踪每一个状态的变化。

7、v-model 的原理?

我们在 vue 项目中主要使用 v-model 指令在表单 input、textarea、select 等元素上创建双向数据绑定,我们知道 v-model 本质上不过是语法糖,v-model 在内部为不同的输入元素使用不同的属性并抛出不同的事件:

  • text 和 textarea 元素使用 value 属性和 input 事件;
  • checkbox 和 radio 使用 checked 属性和 change 事件;
  • select 字段将 value 作为 prop 并将 change 作为事件。

以 input 表单元素为例:

<input v-model='something'>
    
相当于

<input v-bind:value="something" v-on:input="something = $event.target.value">

如果在自定义组件中,v-model 默认会利用名为 value 的 prop 和名为 input 的事件,如下所示:

父组件:
<ModelChild v-model="message"></ModelChild>

子组件:
<div>{{value}}</div>

props:{
    value: String
},
methods: {
  test1(){
     this.$emit('input', '小红')
  },
}

8、谈谈你对 keep-alive 的了解?

  • keep-alive 是 Vue 内置的一个组件,可以使被包含的组件保留状态,避免重新渲染 ,其有以下特性:

  • 一般结合路由和动态组件一起使用,用于缓存组件;

  • 提供 include 和 exclude 属性,两者都支持字符串或正则表达式, include 表示只有名称匹配的组件会被缓存,exclude 表示任何名称匹配的组件都不会被缓存 ,其中 exclude 的优先级比 include 高;

  • 对应两个钩子函数 activated 和 deactivated ,当组件被激活时,触发钩子函数 activated,当组件被移除时,触发钩子函数 deactivated。

  • 注意: 路由组件一定要有name,且跟path保持一致

9、Vue 是如何实现数据双向绑定的?

Vue 数据双向绑定主要是指:数据变化更新视图,视图变化更新数据,如下图所示:

图片

即:

  • 输入框内容变化时,Data 中的数据同步变化。即 View => Data 的变化。
  • Data 中的数据变化时,文本节点的内容同步变化。即 Data => View 的变化。

其中,View 变化更新 Data ,可以通过事件监听的方式来实现,所以 Vue 的数据双向绑定的工作主要是如何根据 Data 变化更新 View。

Vue 主要通过以下 4 个步骤来实现数据双向绑定的:

  • 实现一个监听器 Observer:对数据对象进行遍历,包括子属性对象的属性,利用 Object.defineProperty() 对属性都加上 setter 和 getter。这样的话,给这个对象的某个值赋值,就会触发 setter,那么就能监听到了数据变化。

  • 实现一个解析器 Compile:解析 Vue 模板指令,将模板中的变量都替换成数据,然后初始化渲染页面视图,并将每个指令对应的节点绑定更新函数,添加监听数据的订阅者,一旦数据有变动,收到通知,调用更新函数进行数据更新。

  • 实现一个订阅者 Watcher:Watcher 订阅者是 Observer 和 Compile 之间通信的桥梁 ,主要的任务是订阅 Observer 中的属性值变化的消息,当收到属性值变化的消息时,触发解析器 Compile 中对应的更新函数。

  • 实现一个订阅器 Dep:订阅器采用 发布-订阅 设计模式,用来收集订阅者 Watcher,对监听器 Observer 和 订阅者 Watcher 进行统一管理。

以上四个步骤的流程图表示如下:

图片

9、Proxy 与 Object.defineProperty 优劣对比

Proxy 的优势如下:

  • Proxy 可以直接监听对象而非属性;
  • Proxy 可以直接监听数组的变化;
  • Proxy 有多达 13 种拦截方法,不限于 apply、ownKeys、deleteProperty、has 等等是 Object.defineProperty 不具备的;
  • Proxy 返回的是一个新对象,我们可以只操作新的对象达到目的,而 Object.defineProperty 只能遍历对象属性直接修改;
  • Proxy 作为新标准将受到浏览器厂商重点持续的性能优化,也就是传说中的新标准的性能红利;

Object.defineProperty 的优势如下:

  • 兼容性好,支持 IE9,而 Proxy 的存在浏览器兼容性问题,而且无法用 polyfill 磨平,因此 Vue 的作者才声明需要等到下个大版本( 3.0 )才能用 Proxy 重写。

10、你有对 Vue 项目进行哪些优化?

(1)代码层面的优化

  • v-if 和 v-show 区分使用场景
  • computed 和 watch 区分使用场景
  • v-for 遍历必须为 item 添加 key,且避免同时使用 v-if
  • 长列表性能优化
  • 事件的销毁
  • 图片资源懒加载
  • 路由懒加载
  • 第三方插件的按需引入
  • 优化无限列表性能
  • 服务端渲染 SSR or 预渲染

(2)Webpack 层面的优化

  • Webpack 对图片进行压缩
  • 减少 ES6 转为 ES5 的冗余代码
  • 提取公共代码
  • 模板预编译
  • 提取组件的 CSS
  • 优化 SourceMap
  • 构建结果输出分析
  • Vue 项目的编译优化

(3)基础的 Web 技术的优化

  • 开启 gzip 压缩
  • 浏览器缓存
  • CDN 的使用
  • 使用 Chrome Performance 查找性能瓶颈