从输入URL到页面加载显示完成都发生了什么?

459 阅读4分钟

加载

  1. 首先浏览器会确定输入的是关键词还是站点,如果是关键词就携带关键词到引擎中去找,站点的话就对站点进行一个解析. image.png

  2. 接下来就会通知Network thread进行DNS查找IP,然后才可以和服务器进行链接,如果是https就要进行TLS的连接,访问时可能会遇到是301,那么网络线程就需要重新发起一个请求,然后去访问真正要访问的地址进行请求,在发起请求之前会给请求设置一些信息,当前浏览器也就是UA(user agent)还有头部的一些信息,然后再去发起get请求去拿资源,服务器拿到请求会去寻找对应的应用,对应的应用会有相关的函数,然后根据里面的逻辑把页面和数据组织起来到response中,这里不是把所有response都读进来,在读取response的前几个字节的时候,要去进行分析数据的类型,虽然在header部分告诉数据的类型是什么,但是浏览器还是会对内容做出解析,因为我们告诉的类型可能不是浏览器真实所需的类型。

  3. 安全检查,判断访问域名是否安全,浏览器中会有白名单和黑名单,如果访问的是这里那么会提示或禁止访问。还有就是对资源做一些检查,看看是否埋了一些跨站访问这些情况,安全检查通过之后就会通知UI线程,所有数据准备就绪了。

image.png

  1. 导航部分就完成了,进入文档渲染的过程了,此时浏览器会将访问的记录保存下来,会发现前进和后退就可以用了。

接下来就是浏览器解析DOM的过程了。

浏览器在呈现页面前做了哪些操作?

image.png

  • Javascript:对DOM做了一些操作。
  • style:根据一些做出的操作进行修改。
  • Layout:重新读取CSS进行渲染,Layout实际上涉及的是几何问题,因为它要获取该DOM的位置、大小等,然后重新布局。
  • paint:在第三步获取到DOM的信息后,开始上色绘制。
  • Composite(合成):如果DOM树的一部分发生改变后,那么会新建一个层(类似与photoshop的图层)把改变的内容绘制上去,最后将这些内容进行合成。
  • 如果一些样式不会影响布局和绘制,这些样式不经历Layout和Paint。

最后就是下面这三步:

  • 构建对象模型
    • HTML-DOM
  • 构建CSSOM对象
    • CSS-CSSOM
  • 浏览器构建渲染树
    • DOM与CSSDOM合并为Rend Tree

1.构建对象模型

把html文档解析为DOM树,通过标签的尖括号然后把字符串放在链式树形结构中,就可以表达出嵌套关系来。也叫DOM文档对象模型(Document Object Model)

image.png

2.构建CSSOM对象

如果解析到外部的css资源,就把这些资源加载过来,看看描述的是哪个的样式,也用树形结构描述出来。 image.png image.png

  1. 主线程在解析DOM时,也有一些优化的点,比如为了加快速度,首先会预扫描,对文档中的一些标签进行解析,如果出现子资源的标签那么就会边解析DOM边进行加载(也就是并行加载)。
  2. JS阻塞解析:因为JS中可能包含对DOM的修改,这就是为什么会对JS阻塞解析的原因。
  3. 解析CSS:也就是一个DOM最终要计算成computed styles,这个属性不是我们定义成什么就是什么,因为一些浏览器对DOM也有一些默认样式添加在里面。
  4. 构造布局树:CSS与DOM的结合。比如计算几何、位置、大小,布局树只包含真正要显示的东西,例如display:none的元素是不会被展示上去的,但在DOM树上是有的。
  5. 创建绘制记录,确定绘制的顺序。

clipboard.png

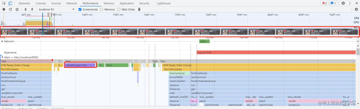
image.png 6. 然后将页面拆分图层,构建图层树。这一步我们在可以在chrome中调试工具的performance中看到Layout Tree。有了图层树就可以通过复合线程将构建的图层合成一帧,就得到画面中一帧要得到的所有东西,此时页面显示的东西也就真正完成了。