Vue生命周期钩子函数以及实例上的属性和方法简单总结

415 阅读1分钟

前端小白简单总结,还望各位大佬多多指教~

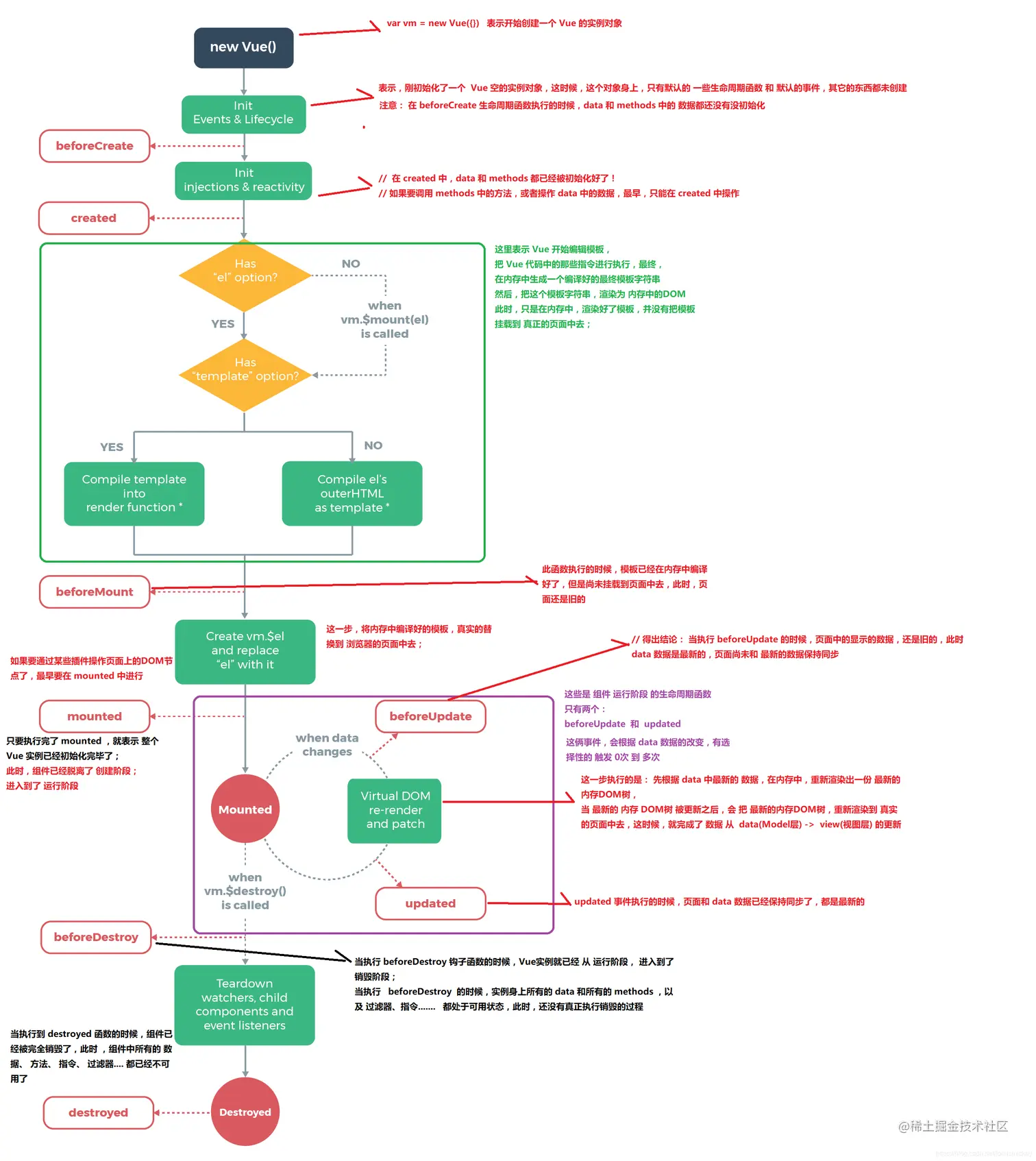
Vue生命周期钩子函数

大致分为三个阶段:

1、初始化阶段:

  • beforeCreate(组件创建前):data和methods中的数据还未被初始化 —— 一般用不到
  • created(组件创建结束):data和methods中的数据已经完成初始化 —— 获取ajax,初始化操作
  • beforeMount(组件挂载前):模板编译完成,但还未渲染挂载到页面
  • mounted(组件挂载结束):真实dom渲染完成,挂载到页面,可以操作dom了

2、运行阶段:

触发条件:当数据发生变化时
  • beforeUpdate(页面更新前):数据已更新,页面中的数据还未更新 —— 一般用watch来替换
  • updated(页面更新结束):页面也完成更新,和数据保持一致

3、销毁阶段:

触发条件:当组件销毁时
  • beforeDestroy(组件销毁前):data、methods、指令、过滤器等都还可以正常使用,未执行销毁
  • destroyed(组件销毁结束):data、methods、指令、过滤器等都已经不可用

图片来自黑马前端教程图片来自黑马前端教程

vm实例上的属性和方法

  • this.$data:vm上的数据
  • this.$watch:监控
  • this.$el:当前el元素
  • this.$set:后加的属性实现响应式变化
  • this.$option:vm上的所有属性
  • this.refs:dom元素通过vfor循环出来的可以获取多个,是数组形式;不是通过vfor循环出来的,只能获取一个,相当于原生js中的idvue中使用refs: dom元素通过v-for循环出来的可以获取多个,是数组形式; 不是通过v-for循环出来的,只能获取一个,相当于原生js中的id,vue中使用refs更为优雅
  • this.nextTick(()=>//异步方法,等待dom渲染完成后再获取vm)nextTick(( )=>{ // 异步方法,等待dom渲染完成后再获取vm }) nextTick括号中的自执行函数是在dom渲染完成后执行的 dom渲染是异步的,如果数据变化后想立即获取真实dom中的最新内容,需要等待页面渲染完成后才能去获取,因此所有的操作dom方法最好放在nextTick中,mounted中常用。 例如:
<div id="app">
	<div ref="wrap">
		<div v-for="a in arr" ref="mydiv"></div>
	</div>
</div>
<script>
let vm = new Vue({
	el: '#app',
	data: {
	arr: [1, 2, 3]
},
mounted(){
	console.log(this.$refs.mydiv) // [div, div, div]
	this.arr = [1, 2, 3, 4];
	console.log(this.$refs.wrap) // [1, 2, 3]
	this.nextTick(() => {
		console.log(this.$refs.wrap); // [1, 2, 3, 4]
	})
}
})
</script>

在这里插入图片描述