Java中日志简介

1,858 阅读16分钟

1 日志文件

日志文件: 是用于记录系统操作事件的文件集合,可分为事件日志和消息日志。具有处理历史数据、诊断问题的追踪以及理解系统的活动等重要作用。

1 调试日志

软件开发中,我们经常需要去调试程序,做一些信息,状态的输出便于我们查询程序的运行状况。

2 系统日志

系统日志是记录系统中硬件、软件和系统问题的信息,同时还可以监视系统中发生的事件。用户可以通过它来检查错误发生的原因,或者寻找受到攻击时攻击者留下的痕迹。系统日志包括系统日志、应用程序日志和安全日志。

2 日志框架

1 日志框架简述

现有日志框架:

JUL(java util logging)、logback、log4j、log4j2

JCL(Jakarta Commons Logging)、slf4j( Simple Logging Facade for Java)

日志门面: JCL SLF4J

日志实现: JUL logback log4j log4j2

日志级别说明:

级别说明
ALL所有信息
TRACE程序运行轨迹
DEBUGdebug调试信息
INFO应用运行过程信息
WARN潜在的危险状况
ERROR错误信息,程序还能运行
FATAL严重的错误,导致程序终止
OFF不输出日志

日志级别排序: 从上到下,依次增加.

TRACE < DEBUG < INFO < WARN < ERROR < FATAL

3 JUL框架

1 JUL架构介绍

graph LR
A[Application] -->B[Logger]
B-->C[Handler]
C-->D[Outside World]
B-->E[Filter]
C-->F[Filter]
C-->G[Filter]

参数说明:

  • Loggers: 记录器,应用程序通过获取Logger对象,调用API来发布日志信息.Logger通常当做应用程序访问日志系统的入口.
  • Appenders: 称为Handers,每个Logger都会关联一组Handers,Loggeer会将日志交给关联Handers处理,由Handers负责将日志做记录. Handers在这里是一个抽象,其具体的实现决定日志的记录位置(控制台or文件等).
  • Layouts: 称为Formatters,负责对日志事件中的数据进行转换和格式化.Layouts决定了数据在一条日志记录中的最终形式.
  • Level: 每条日志消息都有一个关联的日志级别.
  • Filters: 过滤器,根据需要定制规则,记录哪些信息,不记录哪些信息.

总结: 用户使用Logger来进行记录日志,Logger持有若干个Handler,日志的输出操作有Handler完成. 在Handler输出日志前,会经过Filter的过滤,判断哪些日志级别过滤,哪些拦截. Handler将日志输出到指定的位置(控制台or文件等).在输出日志时会使用Layout,将输出内容按照指定格式进行排版.

案列:

    @Test
    public void contextLoads() {

        //创建日志记录器对象
        Logger logger = Logger.getLogger("com.cf.logger.LoggerApplicationTests");

        //日志输出
        logger.info("Hello Jack");

        logger.log(Level.INFO,"Hello Info Msg");

        String name = "Jack";
        String userName ="Mary";
        logger.log(Level.INFO,"日志信息: {0},{1}",new Object[]{name,userName});

    }
//结果
/*
三月 30, 2021 9:39:18 下午 com.cf.logger.LoggerApplicationTests contextLoads
信息: Hello Jack
三月 30, 2021 9:39:18 下午 com.cf.logger.LoggerApplicationTests contextLoads
信息: Hello Info Msg
三月 30, 2021 9:39:18 下午 com.cf.logger.LoggerApplicationTests contextLoads
信息: 日志信息: Jack,Mary
*/

2 日志级别

JUL日志的级别:

java.util.logging.Level源码:

    public static final Level OFF = new Level("OFF",Integer.MAX_VALUE, defaultBundle);

    public static final Level SEVERE = new Level("SEVERE",1000, defaultBundle);

    public static final Level WARNING = new Level("WARNING", 900, defaultBundle);

    public static final Level INFO = new Level("INFO", 800, defaultBundle);

    public static final Level CONFIG = new Level("CONFIG", 700, defaultBundle);

    public static final Level FINE = new Level("FINE", 500, defaultBundle);

    public static final Level FINER = new Level("FINER", 400, defaultBundle);

    public static final Level FINEST = new Level("FINEST", 300, defaultBundle);

    public static final Level ALL = new Level("ALL", Integer.MIN_VALUE, defaultBundle);

从源码中可以得知JUL的日志级别如下:

ALL(特殊->所有日志) < FINEST < FINER < FINE < CONFIG<INFO(默认)<WARNING<SEVERE(最高)<OFF(特殊->关闭日志)

JUL默认INFO级别日志,所以不指定级别使用时,只能输出INFO级别以上的日志信息.

案列:

    @Test
    public void testLogLevel() throws Exception {
        // 1.获取日志对象
        Logger logger = Logger.getLogger("com.cf.logger.LoggerApplicationTests");
        // 2.日志记录输出
        logger.severe("severe");
        logger.warning("warning");
        logger.info("info");
        logger.config("cofnig");
        logger.fine("fine");
        logger.finer("finer");
        logger.finest("finest");
    }
// 结果
/*
三月 30, 2021 9:51:23 下午 com.cf.logger.LoggerApplicationTests testLogLevel
严重: severe
三月 30, 2021 9:51:23 下午 com.cf.logger.LoggerApplicationTests testLogLevel
警告: warning
三月 30, 2021 9:51:23 下午 com.cf.logger.LoggerApplicationTests testLogLevel
信息: info
*/

自定义日志级别配置:

    @Test
    public void testLogConfig() throws Exception {
        // 1.创建日志记录器对象
        Logger logger = Logger.getLogger("com.cf.logger.LoggerApplicationTests");
        // 一、自定义日志级别
        // a.关闭系统默认配置
        logger.setUseParentHandlers(false);
        // b.创建handler对象
        ConsoleHandler consoleHandler = new ConsoleHandler();
        // c.创建formatter对象
        SimpleFormatter simpleFormatter = new SimpleFormatter();
        // d.进行关联
        consoleHandler.setFormatter(simpleFormatter);
        logger.addHandler(consoleHandler);
        // e.设置日志级别
        logger.setLevel(Level.ALL);
        consoleHandler.setLevel(Level.ALL);

        // 二、输出到日志文件
        FileHandler fileHandler = new FileHandler("d:/jul.log");
        fileHandler.setFormatter(simpleFormatter);
        logger.addHandler(fileHandler);

        // 2.日志记录输出
        logger.severe("severe");
        logger.warning("warning");
        logger.info("info");
        logger.config("cofnig");
        logger.fine("fine");
        logger.finer("finer");
        logger.finest("finest");

    }
//结果
/*
三月 30, 2021 9:57:56 下午 com.cf.logger.LoggerApplicationTests testLogConfig
严重: severe
三月 30, 2021 9:57:56 下午 com.cf.logger.LoggerApplicationTests testLogConfig
警告: warning
三月 30, 2021 9:57:56 下午 com.cf.logger.LoggerApplicationTests testLogConfig
信息: info
三月 30, 2021 9:57:56 下午 com.cf.logger.LoggerApplicationTests testLogConfig
配置: cofnig
三月 30, 2021 9:57:56 下午 com.cf.logger.LoggerApplicationTests testLogConfig
详细: fine
三月 30, 2021 9:57:56 下午 com.cf.logger.LoggerApplicationTests testLogConfig
较详细: finer
三月 30, 2021 9:57:56 下午 com.cf.logger.LoggerApplicationTests testLogConfig
非常详细: finest


在D盘下生成jul.log.txt文件
*/

3 Logger间的父子关系

JUL中Logger之间存在父子关系,该父子关系通过树状结构存储,JUL在初始化时会创建一个顶层RootLogger作为所有Logger的父Logger.存储上该父Logger类似 树状结构的根节点.父子关系通过路径来关联.

案列:

    @Test
    public void testLogParent() throws Exception {
        // 日志记录器对象父子关系
        Logger logger1 = Logger.getLogger("com.cf.logger.LoggerApplicationTests");
        Logger logger2 = Logger.getLogger("com.cf.logger");
        System.out.println(logger1.getParent() == logger2);
        // 所有日志记录器对象的顶级父元素 logger2 parent:java.util.logging.LogManager$RootLogger@299a06ac,name:""
        System.out.println("logger2 parent:" + logger2.getParent() + ",name:" + logger2.getParent().getName());
        // 一、自定义日志级别
        // a.关闭系统默认配置
        logger2.setUseParentHandlers(false);
        // b.创建handler对象
        ConsoleHandler consoleHandler = new ConsoleHandler();
        // c.创建formatter对象
        SimpleFormatter simpleFormatter = new SimpleFormatter();
        // d.进行关联
        consoleHandler.setFormatter(simpleFormatter);
        logger2.addHandler(consoleHandler);
        // e.设置日志级别
        logger2.setLevel(Level.ALL);
        consoleHandler.setLevel(Level.ALL);
        // 测试日志记录器对象父子关系
        logger1.severe("severe");
        logger1.warning("warning");
        logger1.info("info");
        logger1.config("config");
        logger1.fine("fine");
        logger1.finer("finer");
        logger1.finest("finest");
    }

4 日志的配置文件

默认的配置文件路径: $JAVAHOME\jre\lib\logging.properties

logging.properties日志配置

## RootLogger使用的处理器(获取时设置)
handlers= java.util.logging.ConsoleHandler
# RootLogger日志等级
.level= INFO
## 自定义Logger
com.cf.handlers= java.util.logging.FileHandler
# 自定义Logger日志等级
com.cf.level= INFO
# 忽略父日志设置
com.cf.useParentHandlers=false
## 控制台处理器
# 输出日志级别
java.util.logging.ConsoleHandler.level = INFO
# 输出日志格式
java.util.logging.ConsoleHandler.formatter = java.util.logging.SimpleFormatter
## 文件处理器
# 输出日志级别
java.util.logging.FileHandler.level=INFO
# 输出日志格式
java.util.logging.FileHandler.formatter = java.util.logging.SimpleFormatter
# 输出日志文件路径
java.util.logging.FileHandler.pattern = /java%u.log
# 输出日志文件限制大小(50000字节)
java.util.logging.FileHandler.limit = 50000
# 输出日志文件限制个数
java.util.logging.FileHandler.count = 10
# 输出日志文件 是否是追加
java.util.logging.FileHandler.append=true

案列:

    @Test
    public void testProperties() throws Exception {
        // 读取自定义配置文件
        InputStream in = LoggerApplicationTests.class.getClassLoader().getResourceAsStream("logging.properties");
        // 获取日志管理器对象
        LogManager logManager = LogManager.getLogManager();
        // 通过日志管理器加载配置文件
        logManager.readConfiguration(in);
        Logger logger = Logger.getLogger("com.cf.logger.LoggerApplicationTests");
        logger.severe("severe");
        logger.warning("warning");
        logger.info("info");
        logger.config("config");
        logger.fine("fine");
        logger.finer("finer");
        logger.finest("finest");
    }
//结果
/*
在D盘中生成 java0.log.0文件名的日志
*/

5 JUL日志运行原理

1 初始化LogManager

  • 1 LogManager加载logging.properties文件
  • 2 添加Logger到LogManager

2 从单例LogManager中获取Logger

3 设置级别Level.并指定日志记录LogRecord

4 Filter提供了日志级别之外更细粒度的控制

5 Handler是用来处理日志输出位置

6 Formatter是用来格式化LogRecord的.

JUL流程示意图

graph LR
A[应用] -->B[Logger]
B-->C[LogRecord]
C-->D[Handler]
D-->E[输出]
F[LogManager]-->B
G[Level]-->C
H[Filter]-->D
I[Formatter]-->E

4 Log4j框架

Log4j是Apache下的一款开源的日志框架.

官网: logging.apache.org/log4j/1.2/

1 Log4j入门

添加pom.xml坐标

<dependencies>
    <dependency>
        <groupId>log4j</groupId>
        <artifactId>log4j</artifactId>
        <version>1.2.17</version>
    </dependency>
    
    <dependency>
        <groupId>junit</groupId>
        <artifactId>junit</artifactId>
        <version>4.12</version>
    </dependency>
</dependencies>

案例:

package com.cf.logger;


import org.apache.log4j.BasicConfigurator;
import org.apache.log4j.Logger;
import org.junit.Test;

public class LoggerApplicationTests {
@Test
    public void testQuick() throws Exception {
        // 初始化系统配置,不需要配置文件
        BasicConfigurator.configure();
        // 创建日志记录器对象
        Logger logger = Logger.getLogger(LoggerApplicationTests.class);
        // 日志记录输出
        logger.info("hello log4j");
        // 日志级别
        logger.fatal("fatal"); // 严重错误,一般会造成系统崩溃和终止运行
        logger.error("error"); // 错误信息,但不会影响系统运行
        logger.warn("warn"); // 警告信息,可能会发生问题
        logger.info("info"); // 程序运行信息,数据库的连接、网络、IO操作等
        logger.debug("debug"); // 调试信息,一般在开发阶段使用,记录程序的变量、参数等
        logger.trace("trace"); // 追踪信息,记录程序的所有流程信息
    }
}    

2 日志的级别

org.apache.log4j.Level源码:

  final static public Level OFF = new Level(OFF_INT, "OFF", 0);

  final static public Level FATAL = new Level(FATAL_INT, "FATAL", 0);

  final static public Level ERROR = new Level(ERROR_INT, "ERROR", 3);

  final static public Level WARN  = new Level(WARN_INT, "WARN",  4);

  final static public Level INFO  = new Level(INFO_INT, "INFO",  6);

  final static public Level DEBUG = new Level(DEBUG_INT, "DEBUG", 7);

  public static final Level TRACE = new Level(TRACE_INT, "TRACE", 7);

  final static public Level ALL = new Level(ALL_INT, "ALL", 7);

从源码中可以得知JUL的日志级别如下:

OFF(特殊->关闭日志) > Fatal(严重错误,导致程序退出) > ERROR(可能错误,但不影响系统运行) > WARN(潜在错误)>INFO(粗粒度)>DUBUG(细粒度)>TRACE(程序追踪)>ALL(特殊->所有日志) 

通常使用级别: ERROR > WARN > INFO > DEBUG

3 Log4j组件

由下列三大组件组成:

  • Loggers(日志记录器): 控制日志的输出级别与日志是否输出.
  • Appenders(输出端): 日志的输出方式(控制台or文件等)
  • Layout(日志格式化器): 规定日志信息的输出格式

1 Loggers

Loggers: 日志记录器,收集处理日志记录,实例的命名就是类的全限定名,Logger名字大小写敏感,且命名有继承机制.

name为com.cf.logger的logger会继承name为con.cf的logger

log4j中有一个特殊的logger叫做root,它是所有logger的根.根logger可以用Logger.getRootLogger()方法获取.

log4j从1.2版本,Logger类取代了Category类

2 Appenders

Appenders: 指定日志输出的地方.

输出地方总结图:

输出地方说明
ConsoleAppender输出到控制台
FileAppender输出到文件
DailyRollingFileAppender每天输出到一个新文件
RollingFileAppender输出到日志文件,指定文件的尺寸,当文件到达指定尺寸,自定把文件改名,同时产生一个新的文件
JDBCAppender保存到数据库中

3 Layouts

Layouts: 控制日志输出内容的格式.

常用格式总结:

格式化器类型作用
HTMLLayout输出为HTML表格形式
SimpleLayout志输出为HTML表格形式
PatternLayout可以自定义格式输出日志,没有定义,就用默认格式

4 总结

1 Layout格式

* log4j 采用类似 C 语言的 printf 函数的打印格式格式化日志信息,具体的占位符及其含义如下:
%m 输出代码中指定的日志信息
%p 输出优先级,及 DEBUG、INFO 等
%n 换行符(Windows平台的换行符为 "\n",Unix 平台为 "\n")
%r 输出自应用启动到输出该 log 信息耗费的毫秒数
%c 输出打印语句所属的类的全名
%t 输出产生该日志的线程全名
%d 输出服务器当前时间,默认为 ISO8601,也可以指定格式,如:%d{yyyy年MM月dd日
HH:mm:ss}
%l 输出日志时间发生的位置,包括类名、线程、及在代码中的行数。如:
Test.main(Test.java:10)
%F 输出日志消息产生时所在的文件名称
%L 输出代码中的行号
%% 输出一个 "%" 字符
* 可以在 % 与字符之间加上修饰符来控制最小宽度、最大宽度和文本的对其方式。如:
%5c 输出category名称,最小宽度是5,category<5,默认的情况下右对齐
%-5c 输出category名称,最小宽度是5,category<5,"-"号指定左对齐,会有空格
%.5c 输出category名称,最大宽度是5,category>5,就会将左边多出的字符截掉,<5不
会有空格
%20.30c category名称<20补空格,并且右对齐,>30字符,就从左边交远销出的字符截掉

2 Appender的输出

#指定日志的输出级别与输出端
log4j.rootLogger=INFO,Console
# 控制台输出配置
log4j.appender.Console=org.apache.log4j.ConsoleAppender
log4j.appender.Console.layout=org.apache.log4j.PatternLayout
log4j.appender.Console.layout.ConversionPattern=%d [%t] %-5p [%c] - %m%n
# 文件输出配置
log4j.appender.A = org.apache.log4j.DailyRollingFileAppender
#指定日志的输出路径
log4j.appender.A.File = D:/log.txt
log4j.appender.A.Append = true
#使用自定义日志格式化器
log4j.appender.A.layout = org.apache.log4j.PatternLayout
#指定日志的输出格式
log4j.appender.A.layout.ConversionPattern = %-d{yyyy-MM-dd HH:mm:ss} [%t:%r] -
[%p] %m%n
#指定日志的文件编码
log4j.appender.A.encoding=UTF-8
#mysql
log4j.appender.logDB=org.apache.log4j.jdbc.JDBCAppender
log4j.appender.logDB.layout=org.apache.log4j.PatternLayout
log4j.appender.logDB.Driver=com.mysql.jdbc.Driver
log4j.appender.logDB.URL=jdbc:mysql://localhost:3306/test
log4j.appender.logDB.User=root
log4j.appender.logDB.Password=root
log4j.appender.logDB.Sql=INSERT INTO
log(project_name,create_date,level,category,file_name,thread_name,line,all_categ
ory,message) values('itcast','%d{yyyy-MM-dd
HH:mm:ss}','%p','%c','%F','%t','%L','%l','%m')

sql脚本:

CREATE TABLE `log` (
`log_id` int(11) NOT NULL AUTO_INCREMENT,
`project_name` varchar(255) DEFAULT NULL COMMENT '目项名',
`create_date` varchar(255) DEFAULT NULL COMMENT '创建时间',
`level` varchar(255) DEFAULT NULL COMMENT '优先级',
`category` varchar(255) DEFAULT NULL COMMENT '所在类的全名',
`file_name` varchar(255) DEFAULT NULL COMMENT '输出日志消息产生时所在的文件名称 ',
`thread_name` varchar(255) DEFAULT NULL COMMENT '日志事件的线程名',
`line` varchar(255) DEFAULT NULL COMMENT '号行',
`all_category` varchar(255) DEFAULT NULL COMMENT '日志事件的发生位置',
`message` varchar(4000) DEFAULT NULL COMMENT '输出代码中指定的消息',
PRIMARY KEY (`log_id`)
);

3 自定义Logger

# RootLogger配置
log4j.rootLogger = trace,console
# 自定义Logger
log4j.logger.com.cf.logger = info,file
log4j.logger.org.apache = error

案例:

@Test
public void testCustomLogger() throws Exception {
        // 自定义 com.cf
        Logger logger1 = Logger.getLogger(LoggerApplicationTests.class);
        logger1.fatal("fatal"); // 严重错误,一般会造成系统崩溃和终止运行
        logger1.error("error"); // 错误信息,但不会影响系统运行
        logger1.warn("warn"); // 警告信息,可能会发生问题
        logger1.info("info"); // 程序运行信息,数据库的连接、网络、IO操作等
        logger1.debug("debug"); // 调试信息,一般在开发阶段使用,记录程序的变量、参数等
        logger1.trace("trace"); // 追踪信息,记录程序的所有流程信息
        // 自定义 org.apache
        Logger logger2 = Logger.getLogger(Logger.class);
        logger2.fatal("fatal logger2"); // 严重错误,一般会造成系统崩溃和终止运行
        logger2.error("error logger2"); // 错误信息,但不会影响系统运行
        logger2.warn("warn logger2"); // 警告信息,可能会发生问题
        logger2.info("info logger2"); // 程序运行信息,数据库的连接、网络、IO操作等
        logger2.debug("debug logger2"); // 调试信息,一般在开发阶段使用,记录程序的变量、参数等
        logger2.trace("trace logger2"); // 追踪信息,记录程序的所有流程信息
}

5 JCL框架

JCL: Jakarta Commons Logging , 是Apache提供的一个通用日志API,它自带一个日志的实现(SimpleLog),功能比较弱.它也为Java日志实现提供一个统一的接口,允许开发人员使用不同的具体日志实现工具: Log4j,JDK自带的日志JUL.

JCL的两个基本抽象类:

  • Log基本记录器
  • LogFactory(负责创建Log实例)
graph TD
A[Java应用]-->B[JCL]
B-->C[log4j]
B-->D[jdk14]
B-->E[simpleLog]

1 JCL的简介

添加pom.xml

<dependency>
    <groupId>commons-logging</groupId>
    <artifactId>commons-logging</artifactId>
    <version>1.2</version>
</dependency>

案例:

    @Test
    public void testQuick() throws Exception {
        // 创建日志对象
        Log log = LogFactory.getLog(LoggerApplicationTests.class);
        // 日志记录输出
        log.fatal("fatal");
        log.error("error");
        log.warn("warn");
        log.info("info");
        log.debug("debug");
    }
//结果
/*
三月 31, 2021 9:03:50 下午 com.cf.logger.LoggerApplicationTests testQuick
严重: fatal

三月 31, 2021 9:03:50 下午 com.cf.logger.LoggerApplicationTests testQuick
严重: error
三月 31, 2021 9:03:50 下午 com.cf.logger.LoggerApplicationTests testQuick
警告: warn
三月 31, 2021 9:03:50 下午 com.cf.logger.LoggerApplicationTests testQuick
信息: info
*/

总结: 使用日志门面的优点.

  • 1 面向接口开发,不在依赖具体的实现类.减少代码的耦合.
  • 2 项目通过导入不同日志实现类,可以灵活的切换日志框架
  • 3 统一API,方便开发者学习和使用
  • 4 统一配置,便于项目日志的管理

2 JCL的原理

1 通过LogFactory动态加载Log实现类.(Log实现类有很多)

image-20210331211245201

2 日志门面支持的日志实现数组org.apache.commons.logging.impl.LogFactoryImpl

private static final String[] classesToDiscover =
new String[]{"org.apache.commons.logging.impl.Log4JLogger",
"org.apache.commons.logging.impl.Jdk14Logger",
"org.apache.commons.logging.impl.Jdk13LumberjackLogger",
"org.apache.commons.logging.impl.SimpleLog"};

3 获取具体的日志实现org.apache.commons.logging.impl.LogFactoryImpl

for(int i = 0; i < classesToDiscover.length && result == null; ++i) {
result = this.createLogFromClass(classesToDiscover[i], logCategory,
true);
}

6 日志门面

1 日志门面简述

常见的日志门面:

JCL slf4j

常见的日志实现:

JUL log4j logback log4j2

image-20210331213002365

日志框架发展顺序:

log4j --> JUL --> JCL --> slf4j --> logback --> log4j2

2 SLF4J框架

官网: www.slf4j.org/

SLF4J: (Simple Logging Facade For Java)简单日志门面. 主要给Java日志访问提供一套标准,规范的API框架.提供接口,具体的实现由其他日志框架. 常用的日志框架,选择slf4j-api作为门面,由log4j,logback等框架去实现,中间使用桥接器完成桥接.

1 SLF4J的简介

添加pom.xml坐标

<!--slf4j core 使用slf4j必須添加-->
<dependency>
    <groupId>org.slf4j</groupId>
    <artifactId>slf4j-api</artifactId>
    <version>1.7.27</version>
</dependency>
<!--slf4j 自带的简单日志实现 -->
<dependency>
    <groupId>org.slf4j</groupId>
    <artifactId>slf4j-simple</artifactId>
    <version>1.7.27</version>
</dependency>

案列:

public class LoggerApplicationTests {
    
    // 声明日志对象
    public final static Logger LOGGER = LoggerFactory.getLogger(LoggerApplicationTests.class);
    @Test
    public void test() throws Exception {
        //打印日志信息
        LOGGER.error("error");
        LOGGER.warn("warn");
        LOGGER.info("info");
        LOGGER.debug("debug");
        LOGGER.trace("trace");
        // 使用占位符输出日志信息
        String name = "jack";
        Integer age = 18;
        LOGGER.info("用户:{},{}", name, age);
        // 将系统异常信息写入日志
        try {
            int i = 1 / 0;
        } catch (Exception e) {
            // e.printStackTrace();
            LOGGER.info("出现异常:", e);
        }
    }
}
//结果
/*
[main] ERROR com.cf.logger.LoggerApplicationTests - error
[main] WARN com.cf.logger.LoggerApplicationTests - warn
[main] INFO com.cf.logger.LoggerApplicationTests - info
[main] INFO com.cf.logger.LoggerApplicationTests - 用户:jack,18
[main] INFO com.cf.logger.LoggerApplicationTests - 出现异常:
java.lang.ArithmeticException: / by zero
*/

总结:

  • 1 使用SLF4J框架,可以在部署时迁移到需要的日志记录框架
  • 2 SLF4J提供了对所有流行的日志框架的绑定,像log4j,JUL,Simple logging和NOP。因此可以在部署时任意切换。
  • 3 无论使用哪种绑定,SLF4J都支持参数化日志记录消息.由于SLF4J将应用程序和日志记录框架分离, 因此可以轻松编写独立于日志记录框架的应用程序.
  • 4 SLF4J提供了一个简单的Java工具,称为迁移器。使用此工具,可以迁移现有项目,这些项目使用日志 框架(如Jakarta Commons Logging(JCL)或log4j或Java.util.logging(JUL))到SLF4J.

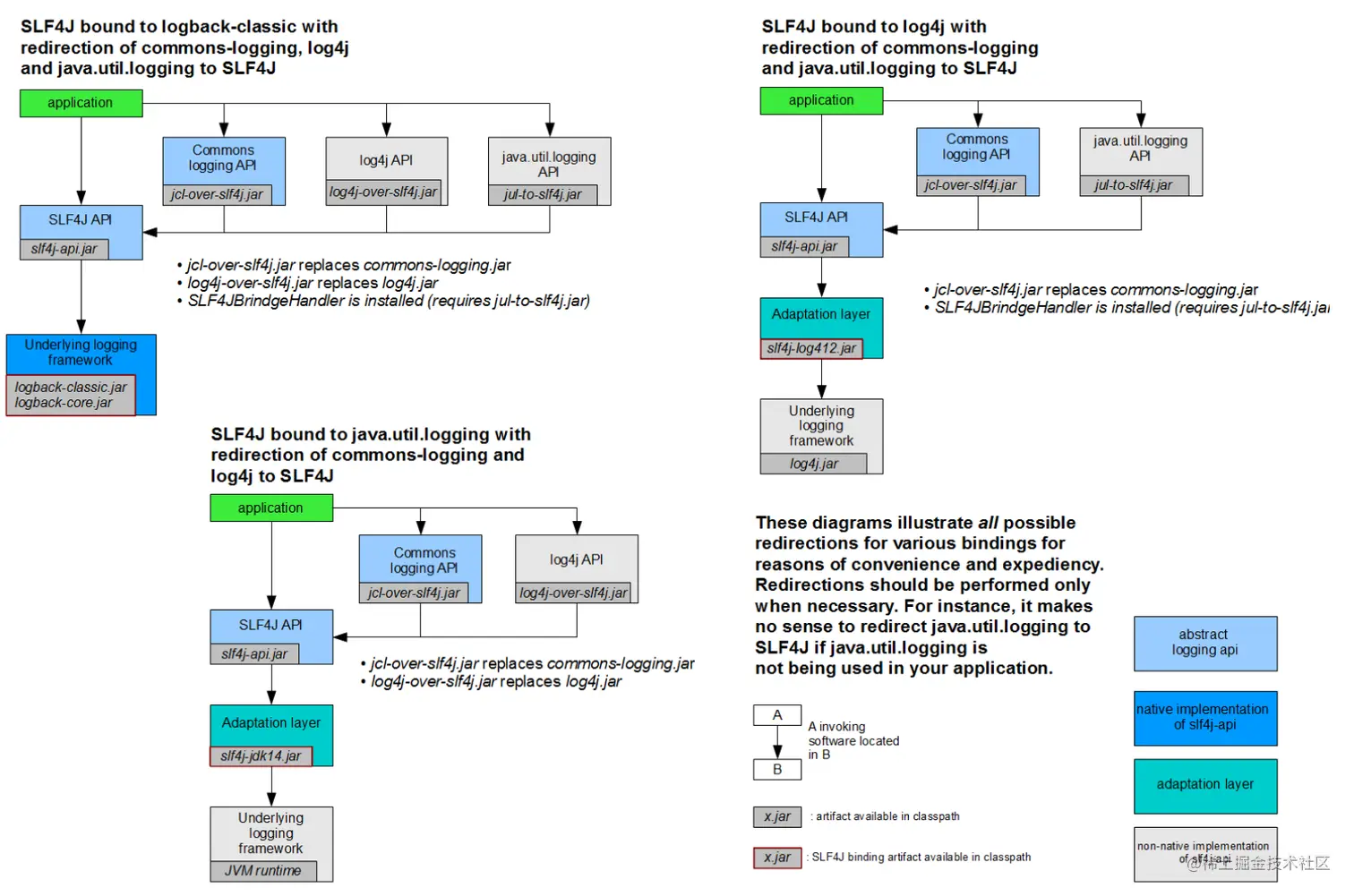
2 绑定日志(Binding)

使用slf4j的日志绑定流程:

  • 1 添加slf4j-api的依赖
  • 2 使用slf4j的API在项目中进行统一的日志记录
  • 3 绑定具体的日志实现框架
    • 1 绑定已经实现了slf4j的日志框架,直接添加对应依赖.
    • 2 绑定没有实现slf4j的日志框架,先添加日志的适配器,再添加实现类的依赖
  • 4 slf4j有且仅有一个日志实现框架的绑定(有多个,默认使用第一个日志实现)

使用时导入依赖:

<!--slf4j core 使用slf4j必須添加-->
<dependency>
    <groupId>org.slf4j</groupId>
    <artifactId>slf4j-api</artifactId>
    <version>1.7.27</version>
</dependency>

<!-- log4j-->
<dependency>
    <groupId>org.slf4j</groupId>
    <artifactId>slf4j-log4j12</artifactId>
    <version>1.7.27</version>
</dependency>
<dependency>
    <groupId>log4j</groupId>
    <artifactId>log4j</artifactId>
    <version>1.2.17</version>
</dependency>

<!-- jul -->
<dependency>
    <groupId>org.slf4j</groupId>
    <artifactId>slf4j-jdk14</artifactId>
    <version>1.7.27</version>
</dependency>

<!--jcl -->
<dependency>
    <groupId>org.slf4j</groupId>
    <artifactId>slf4j-jcl</artifactId>
    <version>1.7.27</version>
</dependency>

<!-- nop -->
<dependency>
    <groupId>org.slf4j</groupId>
    <artifactId>slf4j-nop</artifactId>
    <version>1.7.27</version>
</dependency>

如上所示,要切换日志框架,只需要替换路径上的slf4j绑定.

e.g: 要从java.util.logging切换到log4j,只需要将slf4j-jdk14 替换成slf4j-log4j12

image-20210331221130213

SLF4J不依赖任何特殊的类装载.每个SLF4J绑定在编译时都是硬连接的,使用一个且只有一个特定的日志记录框架.

e.g: slf4j-log4j12-1.7.27.jar绑定在编译时绑定以使用log4j。在代码中,除了slf4j-api-1.7.27.jar之外,只需将选择的一个且只有一个绑定放到相应的类路径位置。不要在类路径上放置多个绑定.

3 桥接旧的日志框架(Briding)

桥接: 解决项目中日志遗留问题.,当系统中存在之前的日志API,可以通过桥接转换到slf4j的实现.

  • 1 先去除老的日志框架依赖
  • 2 添加SLF4J提供的桥接组件
  • 3 添加SLF4J的具体实现

image-20210331221930071

迁移的方式:

要使用SLF4J的桥接器,替换原有的日志框架,首先就是删除掉原项目中的日志框架的依赖。然后替换成SLF4J提供的桥接器。

<!-- log4j-->
<dependency>
    <groupId>org.slf4j</groupId>
    <artifactId>log4j-over-slf4j</artifactId>
    <version>1.7.27</version>
</dependency>

<!-- jul -->
<dependency>
    <groupId>org.slf4j</groupId>
    <artifactId>jul-to-slf4j</artifactId>
    <version>1.7.27</version>
</dependency>

<!--jcl -->
<dependency>
    <groupId>org.slf4j</groupId>
    <artifactId>jcl-over-slf4j</artifactId>
    <version>1.7.27</version>
</dependency>

tips:

  • 1 jcl-over-slf4j.jarslf4j-jcl.jar不能同时部署。前一个jar文件将导致JCL将日志系统的选择委托给 SLF4J,后一个jar文件将导致SLF4J将日志系统的选择委托给JCL,从而导致无限循环。
  • 2 log4j-over-slf4j.jarslf4j-log4j12.jar不能同时出现.
  • 3 jul-to-slf4j.jarslf4j-jdk14.jar不能同时出现.
  • 4 所有的桥接都只对Logger日志记录器对象有效,如果程序中调用了内部的配置类或者是 Appender,Filter等对象,将无法产生效果。

4 SLF4J的原理

1 SLF4J通过LoggerFactory加载日志具体的实现对象。

2 LoggerFactory在初始化的过程中,会通过performInitialization()方法绑定具体的日志实现。

3 在绑定具体实现的时候,通过类加载器,加载org/slf4j/impl/StaticLoggerBinder.class。

4 只要是一个日志实现框架,在org.slf4j.impl包中提供一个自己的StaticLoggerBinder类,在其中提供具体日志实现的LoggerFactory就可以被SLF4J所加载。

3 Logback框架

官网: logback.qos.ch/index.html

Logback: 由log4j创始人设计的开源日志组件,性能比log4j好.

主要分成三个模块:

  • logback-core:其它两个模块的基础模块
  • logback-classic:它是log4j的一个改良版本,同时它完整实现了slf4j API
  • logback-access:访问模块与Servlet容器集成提供通过Http来访问日志的功能

1 logback简介

添加pom.xml坐标

<dependency>
    <groupId>org.slf4j</groupId>
    <artifactId>slf4j-api</artifactId>
    <version>1.7.25</version>
</dependency>
<dependency>
    <groupId>ch.qos.logback</groupId>
    <artifactId>logback-classic</artifactId>
    <version>1.2.3</version>
</dependency>

案例:

public class LoggerApplicationTests {

    // 声明日志对象
    public final static Logger LOGGER = LoggerFactory.getLogger(LoggerApplicationTests.class);

    @Test
    public void testSlf4j(){
        //打印日志信息
        LOGGER.error("error");
        LOGGER.warn("warn");
        LOGGER.info("info");
        LOGGER.debug("debug");
        LOGGER.trace("trace");
    }
}
//结果
/*
22:32:30.844 [main] ERROR com.cf.logger.LoggerApplicationTests - error
22:32:30.853 [main] WARN com.cf.logger.LoggerApplicationTests - warn
22:32:30.853 [main] INFO com.cf.logger.LoggerApplicationTests - info
22:32:30.853 [main] DEBUG com.cf.logger.LoggerApplicationTests - debug
*/

2 logback配置

logback会依次读取以下类型配置文件:(都不存在,采用默认配置)

  • logback.groovy
  • logback-test.xml
  • logback.xml

1 logback组件间的关系

  • Logger: 日志记录器,,把它关联到应用的对应的context上后,主要用于存放日志对象,也 可以定义日志类型、级别。
  • Appender: 用于指定日志输出的目的地,目的地可以是控制台、文件、数据库等等。
  • Layout: 负责把事件转换成字符串,格式化的日志信息的输出。在logback中Layout对象被封 装在encoder中。

2 基本配置信息

<?xml version="1.0" encoding="UTF-8"?>
<configuration>
<!--
日志输出格式:
%-5level
%d{yyyy-MM-dd HH:mm:ss.SSS}日期
%c类的完整名称
%M为method
%L为行号
%thread线程名称
%m或者%msg为信息
%n换行
-->
<!--格式化输出:%d表示日期,%thread表示线程名,%-5level:级别从左显示5个字符宽度
%msg:日志消息,%n是换行符-->
<property name="pattern" value="%d{yyyy-MM-dd HH:mm:ss.SSS} %c [%thread]
%-5level %msg%n"/>
<!--
Appender: 设置日志信息的去向,常用的有以下几个
ch.qos.logback.core.ConsoleAppender (控制台)
ch.qos.logback.core.rolling.RollingFileAppender (文件大小到达指定尺
寸的时候产生一个新文件)
ch.qos.logback.core.FileAppender (文件)
-->

<appender name="console" class="ch.qos.logback.core.ConsoleAppender">
<!--输出流对象 默认 System.out 改为 System.err-->
<target>System.err</target>
<!--日志格式配置-->
<encoder
class="ch.qos.logback.classic.encoder.PatternLayoutEncoder">
<pattern>${pattern}</pattern>
</encoder>
</appender>
<!--
用来设置某一个包或者具体的某一个类的日志打印级别、以及指定<appender>。
<loger>仅有一个name属性,一个可选的level和一个可选的addtivity属性
name:
用来指定受此logger约束的某一个包或者具体的某一个类。
level:
用来设置打印级别,大小写无关:TRACE, DEBUG, INFO, WARN, ERROR, ALL 和
OFF,
如果未设置此属性,那么当前logger将会继承上级的级别。
additivity:
是否向上级loger传递打印信息。默认是true。
<logger>可以包含零个或多个<appender-ref>元素,标识这个appender将会添加到这个
logger
-->
<!--
也是<logger>元素,但是它是根logger。默认debug
level:用来设置打印级别,大小写无关:TRACE, DEBUG, INFO, WARN, ERROR, ALL
和 OFF,
<root>可以包含零个或多个<appender-ref>元素,标识这个appender将会添加到这个
logger。
-->
<root level="ALL">
<appender-ref ref="console"/>
</root>
</configuration>

3 FileAppender配置

<?xml version="1.0" encoding="UTF-8"?>
<configuration>
<!-- 自定义属性 可以通过${name}进行引用-->
<property name="pattern" value="[%-5level] %d{yyyy-MM-dd HH:mm:ss} %c %M
%L [%thread] %m %n"/>
<!--
日志输出格式:
%d{pattern}日期
%m或者%msg为信息
%M为method
%L为行号
%c类的完整名称
%thread线程名称
%n换行
%-5level
-->
<!-- 日志文件存放目录 -->
<property name="log_dir" value="d:/logs"></property>
<!--控制台输出appender对象-->
<appender name="console" class="ch.qos.logback.core.ConsoleAppender">
<!--输出流对象 默认 System.out 改为 System.err-->
<target>System.err</target>
<!--日志格式配置-->
<encoder
class="ch.qos.logback.classic.encoder.PatternLayoutEncoder">
<pattern>${pattern}</pattern>
</encoder>
</appender>
<!--日志文件输出appender对象-->
<appender name="file" class="ch.qos.logback.core.FileAppender">
<!--日志格式配置-->
<encoder
class="ch.qos.logback.classic.encoder.PatternLayoutEncoder">
<pattern>${pattern}</pattern>
</encoder>
<!--日志输出路径-->
<file>${log_dir}/logback.log</file>
</appender>
<!-- 生成html格式appender对象 -->
<appender name="htmlFile" class="ch.qos.logback.core.FileAppender">
<!--日志格式配置-->
<encoder class="ch.qos.logback.core.encoder.LayoutWrappingEncoder">
<layout class="ch.qos.logback.classic.html.HTMLLayout">
<pattern>%level%d{yyyy-MM-dd
HH:mm:ss}%c%M%L%thread%m</pattern>
</layout>
</encoder>
<!--日志输出路径-->
<file>${log_dir}/logback.html</file>
</appender>
<!--RootLogger对象-->
<root level="all">
<appender-ref ref="console"/>
<appender-ref ref="file"/>
<appender-ref ref="htmlFile"/>
</root>
</configuration>

4 RollingFileAppender配置

<?xml version="1.0" encoding="UTF-8"?>
<configuration> 
<!-- 自定义属性 可以通过${name}进行引用-->
<property name="pattern" value="[%-5level] %d{yyyy-MM-dd HH:mm:ss} %c %M
%L [%thread] %m %n"/>
<!--
日志输出格式:
%d{pattern}日期
%m或者%msg为信息
%M为method
%L为行号
%c类的完整名称
%thread线程名称
%n换行
%-5level
-->
<!-- 日志文件存放目录 -->
<property name="log_dir" value="d:/logs"></property>
<!--控制台输出appender对象-->
<appender name="console" class="ch.qos.logback.core.ConsoleAppender">
<!--输出流对象 默认 System.out 改为 System.err-->
<target>System.err</target>
<!--日志格式配置-->
<encoder
class="ch.qos.logback.classic.encoder.PatternLayoutEncoder">
<pattern>${pattern}</pattern>
</encoder>
</appender>
<!-- 日志文件拆分和归档的appender对象-->
<appender name="rollFile"
class="ch.qos.logback.core.rolling.RollingFileAppender">
<!--日志格式配置-->
<encoder
class="ch.qos.logback.classic.encoder.PatternLayoutEncoder">
<pattern>${pattern}</pattern>
</encoder>
<!--日志输出路径-->
<file>${log_dir}/roll_logback.log</file>
<!--指定日志文件拆分和压缩规则-->
<rollingPolicy
class="ch.qos.logback.core.rolling.SizeAndTimeBasedRollingPolicy">
<!--通过指定压缩文件名称,来确定分割文件方式-->
<fileNamePattern>${log_dir}/rolling.%d{yyyy-MMdd}.log%i.gz</fileNamePattern>
<!--文件拆分大小-->
<maxFileSize>1MB</maxFileSize>
</rollingPolicy>
</appender>
<!--RootLogger对象-->
<root level="all">
<appender-ref ref="console"/>
<appender-ref ref="rollFile"/>
</root>
</configuration    

5 Filter和异步日志配置

<?xml version="1.0" encoding="UTF-8"?>
<configuration>
<!-- 自定义属性 可以通过${name}进行引用-->
<property name="pattern" value="[%-5level] %d{yyyy-MM-dd HH:mm:ss} %c %M
%L [%thread] %m %n"/>
<!--
日志输出格式:
%d{pattern}日期
%m或者%msg为信息
%M为method
%L为行号
%c类的完整名称
%thread线程名称
%n换行
%-5level
-->
<!-- 日志文件存放目录 -->
<property name="log_dir" value="d:/logs/"></property>
<!--控制台输出appender对象-->
<appender name="console" class="ch.qos.logback.core.ConsoleAppender">
<!--输出流对象 默认 System.out 改为 System.err-->
<target>System.err</target>
<!--日志格式配置-->
<encoder
class="ch.qos.logback.classic.encoder.PatternLayoutEncoder">
<pattern>${pattern}</pattern>
</encoder>
</appender>
<!-- 日志文件拆分和归档的appender对象-->
<appender name="rollFile"
class="ch.qos.logback.core.rolling.RollingFileAppender">
<!--日志格式配置-->
<encoder
class="ch.qos.logback.classic.encoder.PatternLayoutEncoder">
<pattern>${pattern}</pattern>
</encoder>
<!--日志输出路径-->
<file>${log_dir}roll_logback.log</file>
<!--指定日志文件拆分和压缩规则-->
<rollingPolicy
class="ch.qos.logback.core.rolling.SizeAndTimeBasedRollingPolicy">
<!--通过指定压缩文件名称,来确定分割文件方式-->
<fileNamePattern>${log_dir}rolling.%d{yyyy-MMdd}.log%i.gz</fileNamePattern>
<!--文件拆分大小-->
<maxFileSize>1MB</maxFileSize>
</rollingPolicy>
<!--filter配置-->
<filter class="ch.qos.logback.classic.filter.LevelFilter">
<!--设置拦截日志级别-->
<level>error</level>
<onMatch>ACCEPT</onMatch>
<onMismatch>DENY</onMismatch>
</filter>
</appender>
<!--异步日志-->
<appender name="async" class="ch.qos.logback.classic.AsyncAppender">
<appender-ref ref="rollFile"/>
</appender>
<!--RootLogger对象-->
<root level="all">
<appender-ref ref="console"/>
<appender-ref ref="async"/>
</root>
<!--自定义logger additivity表示是否从 rootLogger继承配置-->
<logger name="com.itheima" level="debug" additivity="false">
<appender-ref ref="console"/>
</logger>
</configuration>                 

6 官方提供的log4j.properties转换成logback.xml

logback.qos.ch/translator/

3 logback-access的使用

logback-access模块与Servlet容器(如Tomcat和Jetty)集成,以提供HTTP访问日志功能。我们可以使 用logback-access模块来替换tomcat的访问日志。

使用方法:

1 将logback-access.jar与logback-core.jar复制到$TOMCAT_HOME/lib/目录下

2 修改$TOMCAT_HOME/conf/server.xml中的Host元素中添加:

<Valve className="ch.qos.logback.access.tomcat.LogbackValve" />

3 logback默认会在$TOMCAT_HOME/conf下查找文件 logback-access.xml

<?xml version="1.0" encoding="UTF-8"?>
<configuration>
<!-- always a good activate OnConsoleStatusListener -->
<statusListener
class="ch.qos.logback.core.status.OnConsoleStatusListener"/>
<property name="LOG_DIR" value="${catalina.base}/logs"/>
<appender name="FILE"
class="ch.qos.logback.core.rolling.RollingFileAppender">
<file>${LOG_DIR}/access.log</file>
<rollingPolicy
class="ch.qos.logback.core.rolling.TimeBasedRollingPolicy">
<fileNamePattern>access.%d{yyyy-MM-dd}.log.zip</fileNamePattern>
</rollingPolicy> 
    <encoder>
<!-- 访问日志的格式 -->
<pattern>combined</pattern>
</encoder>
</appender>
<appender-ref ref="FILE"/>
</configuration>

4 官方配置: logback.qos.ch/access.html…

4 log4j2框架

官网: logging.apache.org/log4j/2.x/

log4j2是log4j的升级版,参考了logback的一些优秀的设计,并且修复了一些问题:

  • 参考了logback的一些优秀的设计,并且修复了一些问题,
  • 性能提升, log4j2相较于log4j 和logback都具有很明显的性能提升.
  • 自动重载配置,参考了logback的设计,当然会提供自动刷新参数配置,最实用的就是我们在生产 上可以动态的修改日志的级别而不需要重启应用。
  • 无垃圾机制,log4j2在大部分情况下,都可以使用其设计的一套无垃圾机制,避免频繁的日志收集 导致的jvm gc。

1 log4j2简介

目前使用最多的日志门面是SLF4J. 虽然Log4j2也是日志门面,因为它的日志实现功能非常强 大,性能优越。所以大家一般还是将Log4j2看作是日志的实现,Slf4j + Log4j2应该是未来的大势所趋。

1 添加依赖:

<!-- Log4j2 门面API-->
<dependency>
    <groupId>org.apache.logging.log4j</groupId>
    <artifactId>log4j-api</artifactId>
    <version>2.11.1</version>
</dependency>
<!-- Log4j2 日志实现 -->
<dependency>
    <groupId>org.apache.logging.log4j</groupId>
    <artifactId>log4j-core</artifactId>
    <version>2.11.1</version>
</dependency>

2 案列:

public class LoggerApplicationTests {

    // 定义日志记录器对象
    public static final Logger LOGGER = LogManager.getLogger(LoggerApplicationTests.class);
    @Test
    public void test() throws Exception {
        LOGGER.fatal("fatal");
        LOGGER.error("error");
        LOGGER.warn("warn");
        LOGGER.info("info");
        LOGGER.debug("debug");
        LOGGER.trace("trace");
    }
}
//结果
/*
23:12:26.384 [main] FATAL com.cf.logger.LoggerApplicationTests - fatal
23:12:26.388 [main] ERROR com.cf.logger.LoggerApplicationTests - error
*/

3 使用slf4j作为日志的门面,使用log4j2作为日志的实现

<!-- Log4j2 门面API-->
<dependency>
<groupId>org.apache.logging.log4j</groupId>
<artifactId>log4j-api</artifactId>
<version>2.11.1</version>
</dependency>
<!-- Log4j2 日志实现 -->
<dependency>
<groupId>org.apache.logging.log4j</groupId>
<artifactId>log4j-core</artifactId>
<version>2.11.1</version>
</dependency>
<!--使用slf4j作为日志的门面,使用log4j2来记录日志 -->
<dependency>
<groupId>org.slf4j</groupId>
<artifactId>slf4j-api</artifactId>
<version>1.7.25</version>
</dependency>
<!--为slf4j绑定日志实现 log4j2的适配器 -->
<dependency>
<groupId>org.apache.logging.log4j</groupId>
<artifactId>log4j-slf4j-impl</artifactId>
<version>2.10.0</version>
</dependency>

2 Log4j2配置

log4j2默认加载classpath下的 log4j2.xml 文件中的配置。

<?xml version="1.0" encoding="UTF-8"?>
<Configuration status="warn" monitorInterval="5">
<properties>
<property name="LOG_HOME">D:/logs</property>
</properties> 
<Appenders>
<Console name="Console" target="SYSTEM_OUT">
<PatternLayout pattern="%d{HH:mm:ss.SSS} [%t] [%-5level] %c{36}:%L -
-- %m%n" />
</Console>
<File name="file" fileName="${LOG_HOME}/myfile.log">
<PatternLayout pattern="[%d{yyyy-MM-dd HH:mm:ss.SSS}] [%-5level] %l
%c{36} - %m%n" />
</File>
<RandomAccessFile name="accessFile" fileName="${LOG_HOME}/myAcclog.log">
<PatternLayout pattern="[%d{yyyy-MM-dd HH:mm:ss.SSS}] [%-5level] %l
%c{36} - %m%n" />
</RandomAccessFile>
<RollingFile name="rollingFile" fileName="${LOG_HOME}/myrollog.log"
filePattern="D:/logs/$${date:yyyy-MM-dd}/myrollog-%d{yyyyMM-dd-HH-mm}-%i.log">
<ThresholdFilter level="debug" onMatch="ACCEPT" onMismatch="DENY" />
<PatternLayout pattern="[%d{yyyy-MM-dd HH:mm:ss.SSS}] [%-5level] %l
%c{36} - %msg%n" />
<Policies>
<OnStartupTriggeringPolicy />
<SizeBasedTriggeringPolicy size="10 MB" />
<TimeBasedTriggeringPolicy />
</Policies>
<DefaultRolloverStrategy max="30" />
</RollingFile>
</Appenders>
<Loggers>
<Root level="trace">
<AppenderRef ref="Console" />
</Root>
</Loggers>
</Configuration>
    

3 Log4j2 异步日志

同步日志:

image-20210331231835943

异步日志:

image-20210331231921090

Log4j2提供了两种实现日志的方式,一个是通过AsyncAppender,一个是通过AsyncLogger,分别对应前面的Appender组件和Logger组件。

tips: 配置异步日志需要下面依赖

<!--异步日志依赖-->
<dependency>
<groupId>com.lmax</groupId>
<artifactId>disruptor</artifactId>
<version>3.3.4</version>
</dependency>

1 AsyncAppender方式

<?xml version="1.0" encoding="UTF-8"?>
<Configuration status="warn">
<properties>
<property name="LOG_HOME">D:/logs</property>
</properties>
<Appenders>
<File name="file" fileName="${LOG_HOME}/myfile.log">
<PatternLayout>
<Pattern>%d %p %c{1.} [%t] %m%n</Pattern>
</PatternLayout>
</File>
<Async name="Async">
<AppenderRef ref="file"/>
</Async>
</Appenders>
<Loggers>
<Root level="error"  
<AppenderRef ref="Async"/>
</Root>
</Loggers>
</Configuration>

2 AsyncLogger方式

AsyncLogger才是log4j2的重点,是官方推荐的异步方式。它可以使得调用Logger.log返回的更快。包括: 全局异步和混合异步。

  • 全局异步: 所有的日志都异步的记录,在配置文件上不用做任何改动,只需要添加一个 log4j2.component.properties 配置;

    Log4jContextSelector=org.apache.logging.log4j.core.async.AsyncLoggerCon
    textSelector
    
  • 混合异步: 在应用中同时使用同步日志和异步日志,这使得日志的配置方式更加灵活。

    <?xml version="1.0" encoding="UTF-8"?>
    <Configuration status="WARN">
    <properties>
    <property name="LOG_HOME">D:/logs</property>
    </properties>
    <Appenders>
    <File name="file" fileName="${LOG_HOME}/myfile.log">
    <PatternLayout>
    <Pattern>%d %p %c{1.} [%t] %m%n</Pattern>
    </PatternLayout>
    </File>
    <Async name="Async">
    <AppenderRef ref="file"/>
    </Async>
    </Appenders>
    <Loggers>
    <AsyncLogger name="com.cf.logging" level="trace"
    includeLocation="false" additivity="false">
    <AppenderRef ref="file"/>
    </AsyncLogger>
    <Root level="info" includeLocation="true">
    <AppenderRef ref="file"/>
    </Root>
    </Loggers>
    </Configuration>
    

如上配置: com.cf.logging日志是异步的,root日志是同步的。

tips:

  • 1 使用异步日志,AsyncAppender、AsyncLogger和全局日志,不要同时出现。性能会和 AsyncAppender一致,降至最低。
  • 2 设置includeLocation=false ,打印位置信息会急剧降低异步日志的性能,比同步日志还要慢。

7 SpringBoot中日志使用

springboot 默认就是使用SLF4J作为日志门面,logback作为日志实现来记录日志。

1 SpringBoot中日志简介

springboot中的日志jar包:

<dependency>
<artifactId>spring-boot-starter-logging</artifactId>
<groupId>org.springframework.boot</groupId>
</dependency>

image-20210329215159972

总结:

1 springboot 底层默认使用logback作为日志实现

2 使用了SLF4J作为日志门面

3 将JUL也转换成slf4j

4 也可以使用log4j2作为日志门面,但是最终也是通过slf4j调用logback

2 SpringBoot中日志使用

1 案列

@SpringBootTest
public class LoggerApplicationTests {

    //记录器
    public static final Logger LOGGER = LoggerFactory.getLogger(LoggerApplicationTests.class);
    @Test
    public void contextLoads() {
        // 打印日志信息
        LOGGER.error("error");
        LOGGER.warn("warn");
        LOGGER.info("info"); // 默认日志级别
        LOGGER.debug("debug");
        LOGGER.trace("trace");
    }
}
//结果
/*
23:41:25.191 [main] ERROR com.cf.logger.LoggerApplicationTests - error
23:41:25.196 [main] WARN com.cf.logger.LoggerApplicationTests - warn
23:41:25.196 [main] INFO com.cf.logger.LoggerApplicationTests - info
23:41:25.196 [main] DEBUG com.cf.logger.LoggerApplicationTests - debug
*/

2 修改默认日志配置


logging.level.com.cf.logger=trace
# 在控制台输出的日志的格式 同logback
logging.pattern.console=%d{yyyy-MM-dd} [%thread] [%-5level] %logger{50} -%msg%n
        
# 指定文件中日志输出的格式
logging.file.path=D:\\springboot.log
logging.pattern.file=%d{yyyy-MM-dd} [%thread] %-5level %logger{50} - %msg%n

3 指定配置

给类路径下放上每个日志框架自己的配置文件,SpringBoot就不使用默认配置.

框架配置文件
logbacklogback-spring.xml , logback.xml
Log4j2log4j2-spring.xml , log4j2.xml
JULlogging.properties

4 使用SpringBoot解析日志配置

logback-spring.xml,由SpringBoot解析日志配置.

<encoder class="ch.qos.logback.classic.encoder.PatternLayoutEncoder">
<springProfile name="dev">
<pattern>${pattern}</pattern>
</springProfile>
<springProfile name="pro">
<pattern>%d{yyyyMMdd:HH:mm:ss.SSS} [%thread] %-5level
%msg%n</pattern>
</springProfile>
</encoder>

application.properties文件

spring.profiles.active=dev

5 将日志切换为log4j2

<dependency>
    <groupId>org.springframework.boot</groupId>  
    <artifactId>spring-boot-starter-web</artifactId>
    <exclusions>
        <!--排除logback-->
        <exclusion>
        <artifactId>spring-boot-starter-logging</artifactId>
        <groupId>org.springframework.boot</groupId>
        </exclusion>
    </exclusions>
</dependency>
<!-- 添加log4j2 -->
<dependency>
    <groupId>org.springframework.boot</groupId>
    <artifactId>spring-boot-starter-log4j2</artifactId>
</dependency>    

3 使用lombok的@Slf4j注解

导入pom.xml

        <dependency>
            <groupId>org.projectlombok</groupId>
            <artifactId>lombok</artifactId>
            <version>1.18.16</version>
        </dependency>
package com.cf.logger;


import lombok.extern.slf4j.Slf4j;
import org.junit.Test;
import org.junit.runner.RunWith;
import org.springframework.boot.test.context.SpringBootTest;
import org.springframework.test.context.junit4.SpringRunner;

@SpringBootTest
@RunWith(SpringRunner.class)
@Slf4j
public class LoggerApplicationTests {
    @Test
   public void contextLoads() {
        log.info("[{}]","小明");
        log.error("[{}]","小红");
        log.debug("[{}]","小白");
        log.warn("[{}]","小蓝");
        log.trace("[{}]","小黄");

    }

}
//结果
/*
2021-03-29 21:59:52.805  INFO 9260 --- [           main] com.cf.logger.LoggerApplicationTests     : [小明]
2021-03-29 21:59:52.805 ERROR 9260 --- [           main] com.cf.logger.LoggerApplicationTests     : [小红]
2021-03-29 21:59:52.805  WARN 9260 --- [           main] com.cf.logger.LoggerApplicationTests     : [小蓝]
*/

说明:

@Slf4j注解,被编译后的源文件会自动加上private static final Logger log = LoggerFactory.getLogger方法.

官方地址: projectlombok.org/api/lombok/…