并发编程17-同步容器与并发容器和阻塞队列

415 阅读19分钟

0.总述

0.1 同步容器

  • Vector 线程安全
  • ArrayList 线程不安全
    • Collections.synchronizedList(ArrayList) 线程安全
  • Hashtable 线程安全
  • HashMap 线程不安全
    • Collections.synchronizedMap(HashMap) 线程安全

0.2 并发容器

  • CopyOnWriteArrayList 使用起来和ArrayList一样. 每步操作都需要copy,所以耗内存.如果读写操作多,可以用CopyOnWriteArrayList,如果读操作多用同步容器就可以了.
  • ConcurrentLinkedQueue
    • offer 入队列
    • poll 出队列
  • ArrayBlockingQueue put(),take(),add(),remove(),size(),offer();poll();
  • ConcurrentHashMap

0.3 阻塞队列

  • BlockingQueue
    • put
    • take
    • add
    • remove
    • offer
    • poll
  • ArrayBlockingQueue
  • LinkedBlockingQueue

1.同步容器

1.1 概述

  • Vector 线程安全 用的add方法synchronized,如果是并发编程时也是单线程的.但是当多线程的时候由于有锁,性能降低,所以在并发情况下不会用Vector..
  • ArrayList 线程不安全 底层用数组存数据,当添加的数据数目到一定程度,则将当前数据复制到一个更大的新的数组中.
    • Collections.synchronizedList(ArrayList) 这样安全,最终用的synchronized代码块,并发编程时也是单线程的.
  • Hashtable 线程安全,用的put方法synchronized,如果是并发编程时也是单线程的.
  • HashMap 线程不安全
    • Collections.synchronizedMap(HashMap) 这样线程安全,最终也是synchronized代码块,并发编程时也是单线程的.

1.2 示例

1.2.1 Collections.synchronize

public class CollectionThread {
	public static void main(String[] args) {
		ArrayList<String> s = new ArrayList<>();
		//转成线程安全的
		List<String> s1 = Collections.synchronizedList(s);

		HashMap<String, Object> res = new HashMap<>();
		//转成线程安全的
		Collections.synchronizedMap(res);
	}
}

1.3 同步容器常用API

  • Vector 线程安全
  • ArrayList 线程不安全
    • Collections.synchronizedList(ArrayList) 线程安全
  • Hashtable 线程安全
  • HashMap 线程不安全
    • Collections.synchronizedMap(HashMap) 线程安全

1.4.源码

1.4.1 Vector

  • Vector 方法前有synchronized
package java.util;
public class Vector<E>
    extends AbstractList<E>
    implements List<E>, RandomAccess, Cloneable, java.io.Serializable
 
    public synchronized boolean add(E e) {
        modCount++;
        ensureCapacityHelper(elementCount + 1);
        elementData[elementCount++] = e;
        return true;
    }
    
}

1.4.2 Hashtable

  • Hashtable的put方法前也有synchronized
public class Hashtable<K,V>
    extends Dictionary<K,V>
    implements Map<K,V>, Cloneable, java.io.Serializable {
    
    public synchronized V put(K key, V value) {
        // Make sure the value is not null
        if (value == null) {
            throw new NullPointerException();
        }

        // Makes sure the key is not already in the hashtable.
        Entry<?,?> tab[] = table;
        int hash = key.hashCode();
        int index = (hash & 0x7FFFFFFF) % tab.length;
        @SuppressWarnings("unchecked")
        Entry<K,V> entry = (Entry<K,V>)tab[index];
        for(; entry != null ; entry = entry.next) {
            if ((entry.hash == hash) && entry.key.equals(key)) {
                V old = entry.value;
                entry.value = value;
                return old;
            }
        }

        addEntry(hash, key, value, index);
        return null;
    }
}    

2.并发容器

2.1 CopyOnWriteArrayList

在写的时候copy一份写.

2.1.1 CopyOnWriteArrayList概述

  • 添加的数据的时候原数组A复制一份A',添加数据在A'中添加,此过程中读数据从A中读取, 添加完毕后引用指向A',读写都从A'.
  • Copy-On-Write简称COW,是一种用于程序设计中的优化策略。其基本思路是,从一开始大家都在共享同一个内容,当某个人想要修改这个内容的时候,才会真正把内容Copy出去形成一个新的内容然后再改,这是一种延时懒惰策略。从JDK1.5开始Java并发包里提供了两个使用CopyOnWrite机制实现的并发容器,它们是CopyOnWriteArrayList和CopyOnWriteArraySet。可以在非常多的并发场景中使用到。
  • CopyOnWrite容器即写时复制的容器。通俗的理解是当我们往一个容器添加元素的时候,不直接往当前容器添加,而是先将当前容器进行Copy,复制出一个新的容器,然后新的容器里添加元素,添加完元素之后,再将原容器的引用指向新的容器。这样做的好处是我们可以对CopyOnWrite容器进行并发的读,而不需要加锁,因为当前容器不会添加任何元素。所以CopyOnWrite容器也是一种读写分离的思想,读和写不同的容器。

2.1.2 CopyOnWriteArrayList使用场景

  CopyOnWrite并发容器用于读多写少的并发场景。比如白名单,黑名单,商品类目的访问和更新场景,假如我们有一个搜索网站,用户在这个网站的搜索框中,输入关键字搜索内容,但是某些关键字不允许被搜索。这些不能被搜索的关键字会被放在一个黑名单当中,黑名单每天晚上更新一次。当用户搜索时,会检查当前关键字在不在黑名单当中,如果在,则提示不能搜索。实现代码如下:

package com.ifeve.book;
 
import java.util.Map;
 
import com.ifeve.book.forkjoin.CopyOnWriteMap;
 
/**
 * 黑名单服务 
 *
 */
public class BlackListServiceImpl {
 
    private static CopyOnWriteMap<String, Boolean> blackListMap = new CopyOnWriteMap<String, Boolean>(
            1000);
 
    public static boolean isBlackList(String id) {
        return blackListMap.get(id) == null ? false : true;
    }
 
    public static void addBlackList(String id) {
        blackListMap.put(id, Boolean.TRUE);
    }
 
    /**
     * 批量添加黑名单
     *
     * @param ids
     */
    public static void addBlackList(Map<String,Boolean> ids) {
        blackListMap.putAll(ids);
    }
 
}

代码很简单,但是使用CopyOnWriteMap需要注意两件事情:

  1. 减少扩容开销。根据实际需要,初始化CopyOnWriteMap的大小,避免写时CopyOnWriteMap扩容的开销。

  2. 使用批量添加。因为每次添加,容器每次都会进行复制,所以减少添加次数,可以减少容器的复制次数。如使用上面代码里的addBlackList方法。

2.1.3 CopyOnWriteCopyOnWriteArrayList

 CopyOnWrite容器有很多优点,但是同时也存在两个问题,即内存占用问题和数据一致性问题。所以在开发的时候需要注意一下。

  • 内存占用问题。因为CopyOnWrite的写时复制机制,所以在进行写操作的时候,内存里会同时驻扎两个对象的内存,旧的对象和新写入的对象(注意:在复制的时候只是复制容器里的引用,只是在写的时候会创建新对象添加到新容器里,而旧容器的对象还在使用,所以有两份对象内存)。如果这些对象占用的内存比较大,比如说200M左右,那么再写入100M数据进去,内存就会占用300M,那么这个时候很有可能造成频繁的Yong GC和Full GC。之前我们系统中使用了一个服务由于每晚使用CopyOnWrite机制更新大对象,造成了每晚15秒的Full GC,应用响应时间也随之变长。

针对内存占用问题,可以通过压缩容器中的元素的方法来减少大对象的内存消耗,比如,如果元素全是10进制的数字,可以考虑把它压缩成36进制或64进制。或者不使用CopyOnWrite容器,而使用其他的并发容器,如ConcurrentHashMap。

  • 数据一致性问题。CopyOnWrite容器只能保证数据的最终一致性,不能保证数据的实时一致性。所以如果你希望写入的的数据,马上能读到,请不要使用CopyOnWrite容器。

2.1.4 CopyOnWriteArrayList源码

  • CopyOnWriteArrayList复制新的存储数组空间.
  • 以下代码是向CopyOnWriteArrayList中add方法的实现(向CopyOnWriteArrayList里添加元素),可以发现在添加的时候是需要加锁的,否则多线程写的时候会Copy出N个副本出来。
  • 读的时候不需要加锁,如果读的时候有多个线程正在向CopyOnWriteArrayList添加数据,读还是会读到旧的数据,因为写的时候不会锁住旧的CopyOnWriteArrayList。
package java.util.concurrent;
public class CopyOnWriteArrayList<E>
    implements List<E>, RandomAccess, Cloneable, java.io.Serializable {
    
    private transient volatile Object[] array;

    //添加,复制一个大一个空间的数组,然后存储并返回
    public boolean add(E e) {
        //排他锁(独占锁)
        final ReentrantLock lock = this.lock;
        lock.lock();
        try {
            Object[] elements = getArray();
            int len = elements.length;
            Object[] newElements = Arrays.copyOf(elements, len + 1);//将原数组复制并+1
            newElements[len] = e;
            setArray(newElements);
            return true;
        } finally {
            lock.unlock();
        }
    }
    
    //get的时候不加锁,可以取数据. 
    public E get(int index) {
        return get(getArray(), index);
    }
    
    
     final Object[] getArray() {
        return array;
    }
    
    final void setArray(Object[] a) {
        array = a;
    }
    
    private E get(Object[] a, int index) {
        return (E) a[index];
    }


    
    //删除
    public E remove(int index) {
        final ReentrantLock lock = this.lock;
        lock.lock();
        try {
            Object[] elements = getArray();
            int len = elements.length;
            E oldValue = get(elements, index);//取指定索引位置的值
            int numMoved = len - index - 1;
            if (numMoved == 0)//删的是最后一条数据(len 3,index 2)
                setArray(Arrays.copyOf(elements, len - 1));
            else {
            //如果不是最后一条数据,将该节点前后的数据组成新的数组中的数据
            //例:(len 10[0~9],index 3[第4条],numMoved=10-3-1=6[后面还有6条])
                Object[] newElements = new Object[len - 1];//9
                //取原数组的从0开始复制3个到newElements的0位置开始[即原数组的0~2]
                System.arraycopy(elements, 0, newElements, 0, index);
                //取原数组的从index4开始复制6个数组到newElements中[即index 3~8]
                System.arraycopy(elements, index + 1, newElements, index,numMoved);
                setArray(newElements);
            }
            return oldValue;
        } finally {
            lock.unlock();
        }
    }
    
    
    //设置指定位置值
      public E set(int index, E element) {
        final ReentrantLock lock = this.lock;
        lock.lock();
        try {
            Object[] elements = getArray();
            E oldValue = get(elements, index);

            if (oldValue != element) {
                int len = elements.length;
                //复制一个新数组
                Object[] newElements = Arrays.copyOf(elements, len);
                //将指定位置的值设置为新数组的并设置为新值
                newElements[index] = element;
                setArray(newElements);
            } else {
                // Not quite a no-op; ensures volatile write semantics
                setArray(elements);
            }
            return oldValue;
        } finally {
            lock.unlock();
        }
    }
    
}

package java.util;
public class Arrays {

 public static <T> T[] copyOf(T[] original, int newLength) {
        return (T[]) copyOf(original, newLength, original.getClass());
 }
 
}
  • CopyOnWriteMap
import java.util.Collection;
import java.util.Map;
import java.util.Set;
 
public class CopyOnWriteMap<K, V> implements Map<K, V>, Cloneable {
    private volatile Map<K, V> internalMap;
 
    public CopyOnWriteMap() {
        internalMap = new HashMap<K, V>();
    }
 
    public V put(K key, V value) {
 
        synchronized (this) {
            Map<K, V> newMap = new HashMap<K, V>(internalMap);
            V val = newMap.put(key, value);
            internalMap = newMap;
            return val;
        }
    }
 
    public V get(Object key) {
        return internalMap.get(key);
    }
 
    public void putAll(Map<? extends K, ? extends V> newData) {
        synchronized (this) {
            Map<K, V> newMap = new HashMap<K, V>(internalMap);
            newMap.putAll(newData);
            internalMap = newMap;
        }
    }
}

  

2.2 ConcurrentLinkedQueue 无界非阻塞队列,并发链表结构

2.2.1 ConcurrentLinkedQueue概述

常用的并发队列有阻塞队列和非阻塞队列,前者使用锁实现,后者则使用CAS非阻塞算法实现,使用非阻塞队列一般性能比较好,ConcurrentLinkedQueue使用CAS非阻塞算法实现使用CAS解决了当前节点与next节点之间的安全链接和对当前节点值的赋值。由于使用CAS没有使用锁,所以获取size的时候有可能进行offer,poll或者remove操作,导致获取的元素个数不精确,所以在并发情况下size函数不是很有用。另外第一次peek或者first时候会把head指向第一个真正的队列元素。

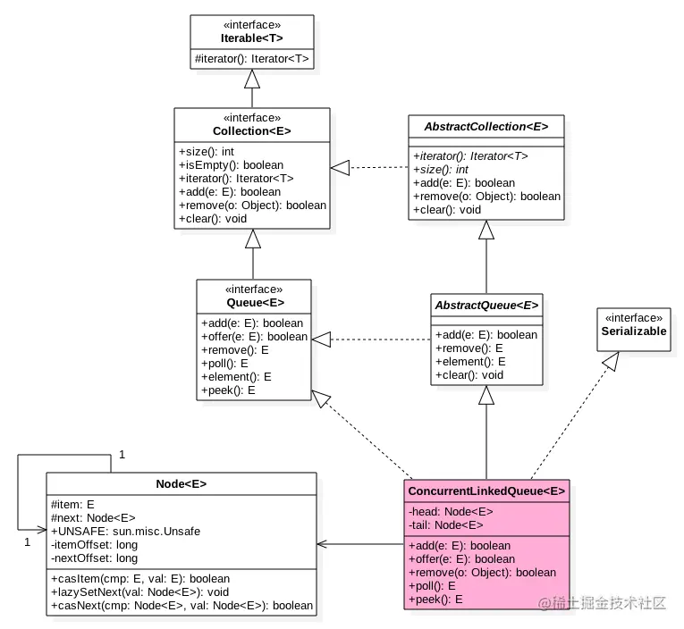
2.2.2 ConcurrentLinkedQueue类图结构

ConcurrentLinkedQueue类图结构.png

  • 如图ConcurrentLinkedQueue中有两个volatile类型的Node节点分别用来存在列表的首尾节点,其中head节点存放链表第一个item为null的节点,tail则并不是总指向最后一个节点。Node节点内部则维护一个变量item用来存放节点的值,next用来存放下一个节点,从而链接为一个单向无界列表。
public ConcurrentLinkedQueue() {
    head = tail = new Node<E>(null);
}

如上代码初始化时候会构建一个item为NULL的空节点作为链表的首尾节点。

2.2.3 offer操作-链表末尾添加一个元素

 public boolean offer(E e) {
    //e为null则抛出空指针异常
    checkNotNull(e);
 
   //构造Node节点构造函数内部调用unsafe.putObject,后面统一讲
    final Node<E> newNode = new Node<E>(e);
 
 
    //从尾节点插入
    for (Node<E> t = tail, p = t;;) {
 
        Node<E> q = p.next;
 
        //如果q=null说明p是尾节点则插入
        if (q == null) {
 
            //cas插入(1)
            if (p.casNext(null, newNode)) {
                //cas成功说明新增节点已经被放入链表,然后设置当前尾节点(包含head,1,3,5.。。个节点为尾节点)
                if (p != t) // hop two nodes at a time
                    casTail(t, newNode);  // Failure is OK.
                return true;
            }
            // Lost CAS race to another thread; re-read next
        }
        else if (p == q)//(2)
            //多线程操作时候,由于poll时候会把老的head变为自引用,然后head的next变为新head,所以这里需要
            //重新找新的head,因为新的head后面的节点才是激活的节点
            p = (t != (t = tail)) ? t : head;
        else
            // 寻找尾节点(3)
            p = (p != t && t != (t = tail)) ? t : q;
    }
}

2.2.4 add操作-链表末尾添加一个元素

其实内部调用的还是offer

 public boolean add(E e) {
        return offer(e);
    }

2.2.5 poll操作-在链表头部获取并且移除一个元素

public E poll() {
    restartFromHead:

    //死循环
    for (;;) {

        //死循环
        for (Node<E> h = head, p = h, q;;) {

            //保存当前节点值
            E item = p.item;

            //当前节点有值则cas变为null(1)
            if (item != null && p.casItem(item, null)) {
                //cas成功标志当前节点以及从链表中移除
                if (p != h) // 类似tail间隔2设置一次头节点(2)
                    updateHead(h, ((q = p.next) != null) ? q : p);
                return item;
            }
            //当前队列为空则返回null(3)
            else if ((q = p.next) == null) {
                updateHead(h, p);
                return null;
            }
            //自引用了,则重新找新的队列头节点(4)
            else if (p == q)
                continue restartFromHead;
            else//(5)
                p = q;
        }
    }
}
    final void updateHead(Node<E> h, Node<E> p) {
        if (h != p && casHead(h, p))
            h.lazySetNext(h);
    }

2.2.6 peek操作-获取链表头部一个元素(只读取不移除)

代码与poll类似,只是少了castItem.并且peek操作会改变head指向,offer后head指向哨兵节点,第一次peek后head会指向第一个真的节点元素。

public E peek() {
    restartFromHead:
    for (;;) {
        for (Node<E> h = head, p = h, q;;) {
            E item = p.item;
            if (item != null || (q = p.next) == null) {
                updateHead(h, p);
                return item;
            }
            else if (p == q)
                continue restartFromHead;
            else
                p = q;
        }
    }
}

2.2.7 size操作-获取当前队列元素个数

获取当前队列元素个数,在并发环境下不是很有用,因为使用CAS没有加锁所以从调用size函数到返回结果期间有可能增删元素,导致统计的元素个数不精确。

public int size() {
    int count = 0;
    for (Node<E> p = first(); p != null; p = succ(p))
        if (p.item != null)
            // 最大返回Integer.MAX_VALUE
            if (++count == Integer.MAX_VALUE)
                break;
    return count;
}

//获取第一个队列元素(哨兵元素不算),没有则为null
Node<E> first() {
    restartFromHead:
    for (;;) {
        for (Node<E> h = head, p = h, q;;) {
            boolean hasItem = (p.item != null);
            if (hasItem || (q = p.next) == null) {
                updateHead(h, p);
                return hasItem ? p : null;
            }
            else if (p == q)
                continue restartFromHead;
            else
                p = q;
        }
    }
}

//获取当前节点的next元素,如果是自引入节点则返回真正头节点
final Node<E> succ(Node<E> p) {
    Node<E> next = p.next;
    return (p == next) ? head : next;
}

2.2.8 remove操作-如果队列里面存在该元素则删除给元素,如果存在多个则删除第一个,并返回true,否者返回false

public boolean remove(Object o) {

    //查找元素为空,直接返回false
    if (o == null) return false;
    Node<E> pred = null;
    for (Node<E> p = first(); p != null; p = succ(p)) {
        E item = p.item;

        //相等则使用cas值null,同时一个线程成功,失败的线程循环查找队列中其他元素是否有匹配的。
        if (item != null &&
            o.equals(item) &&
            p.casItem(item, null)) {

            //获取next元素
            Node<E> next = succ(p);

            //如果有前驱节点,并且next不为空则链接前驱节点到next,
            if (pred != null && next != null)
                pred.casNext(p, next);
            return true;
        }
        pred = p;
    }
    return false;
}

2.2.9 contains操作-判断队列里面是否含有指定对象

判断队列里面是否含有指定对象,由于是遍历整个队列,所以类似size 不是那么精确,有可能调用该方法时候元素还在队列里面,但是遍历过程中才把该元素删除了,那么就会返回false.

public boolean contains(Object o) {
    if (o == null) return false;
    for (Node<E> p = first(); p != null; p = succ(p)) {
        E item = p.item;
        if (item != null && o.equals(item))
            return true;
    }
    return false;
}

2.2.10 实现原理总结

//这个原理还是挺难的.需要的时候再细看吧.

package java.util.concurrent;
public class ConcurrentLinkedQueue<E> extends AbstractQueue<E>
        implements Queue<E>, java.io.Serializable {
        
        //tail节点
        private transient volatile Node<E> tail;
        
        //构造方法
        public ConcurrentLinkedQueue() {
            head = tail = new Node<E>(null);
        }
         
        //入队操作 [offer vt.提供]
        /**
         * Inserts the specified element at the tail of this queue.
         * As the queue is unbounded, this method will never return {@code false}.
         */
    public boolean offer(E e) {
        checkNotNull(e);
        final Node<E> newNode = new Node<E>(e);//待新增节点

        //t指向tail节点,p又等于t,第一次及每次来的时候t和p都为空
        //tail还是构造方法ConcurrentLinkedQueue的时候的null空节点
        for (Node<E> t = tail, p = t;;) {
            //q是p的next,第一次来next也为空
            //q是p的next,第二次来next指向第一次添加的值.
            Node<E> q = p.next;
            //第一次的时候为空
            if (q == null) {
                // p is last node,将待新增节点加入到最后p的next中(检查next为空的时候)
                if (p.casNext(null, newNode)) {//添加成功后
                    // Successful CAS is the linearization point
                    // for e to become an element of this queue,
                    // and for newNode to become "live".
                    // 第三次的是时候,将tail挪到新增节点
                    if (p != t) // hop two nodes at a time, 第一次进来的时候p和t相等
                        casTail(t, newNode);  // Failure is OK.
                    return true;
                }
                // Lost CAS race to another thread; re-read next
            }
            //不是第一次的时候
            //
            else if (p == q)
                // We have fallen off list.  If tail is unchanged, it
                // will also be off-list, in which case we need to
                // jump to head, from which all live nodes are always
                // reachable.  Else the new tail is a better bet.
                p = (t != (t = tail)) ? t : head;
            //第二次的时候q不为空,也不是p==q,那么p != t为false,则走p=q
            else
                // Check for tail updates after two hops.
                p = (p != t && t != (t = tail)) ? t : q;
        }
    }
    
    //出队列
     public E poll() {
     }
    
    
    //内部类Node
    private static class Node<E> {
        volatile E item;//存储数据,
        volatile Node<E> next;//下一个指针.
        
        Node(E item) {
            //将当前对象放到Node的item中
            UNSAFE.putObject(this, itemOffset, item);
        }
        
        
        private static final sun.misc.Unsafe UNSAFE;
        private static final long itemOffset;
        private static final long nextOffset;

        static {
            try {
                UNSAFE = sun.misc.Unsafe.getUnsafe();
                Class<?> k = Node.class;
                itemOffset = UNSAFE.objectFieldOffset
                    (k.getDeclaredField("item"));
                nextOffset = UNSAFE.objectFieldOffset
                    (k.getDeclaredField("next"));
            } catch (Exception e) {
                throw new Error(e);
            }
        }
        
        
    }

}        

2.2.11 参考文章

√并发队列-无界非阻塞队列ConcurrentLinkedQueue原理探究
无界非阻塞队列 ConcurrentLinkedQueue 原理探究
聊聊并发(六)ConcurrentLinkedQueue的实现原理分析

2.3 ConcurrentHashMap

2.3.1 概述

  • 将map中的数据,分区分块(根据hash),然后如果写的时候只对相应的区块来进行操作.
    ConcurrentHashMap 和 HashMap 思路是差不多的,但是因为它支持并发操作,所以要复杂一些。

  • 整个 ConcurrentHashMap 由一个个 Segment 组成,Segment 代表”部分“或”一段“的意思,所以很多地方都会将其描述为分段锁。注意,行文中,我很多地方用了“槽”来代表一个 segment。

  • 简单理解就是,ConcurrentHashMap 是一个 Segment 数组,Segment 通过继承 ReentrantLock 来进行加锁,所以每次需要加锁的操作锁住的是一个 segment,这样只要保证每个 Segment 是线程安全的,也就实现了全局的线程安全。

2.3.2 jdk8的实现原理

JDK8的实现已经抛弃了Segment分段锁机制,利用CAS+Synchronized来保证并发更新的安全,底层依然采用数组+链表+红黑树的存储结构。

2.3.3 变量解释

  1. table:默认为null,初始化发生在第一次插入操作,默认大小为16的数组,用来存储Node节点数据,扩容时大小总是2的幂次方。

  2. nextTable:默认为null,扩容时新生成的数组,其大小为原数组的两倍。

  3. sizeCtl :默认为0,用来控制table的初始化和扩容操作,具体应用在后续会体现出来。

    • -1 代表table正在初始化
    • -N 表示有N-1个线程正在进行扩容操作
    • 其余情况:
      • 1、如果table未初始化,表示table需要初始化的大小。
      • 2、如果table初始化完成,表示table的容量,默认是table大小的0.75倍,居然用这个公式算0.75(n - (n >>> 2))。
  4. Node:保存key,value及key的hash值的数据结构。

  5. ForwardingNode:一个特殊的Node节点,hash值为-1,其中存储nextTable的引用。只有table发生扩容的时候,ForwardingNode才会发挥作用,作为一个占位符放在table中表示当前节点为null或则已经被移动。

2.3.4 初始化

实例化ConcurrentHashMap时带参数时,会根据参数调整table的大小,假设参数为100,最终会调整成256,确保table的大小总是2的幂次方。

private static final int tableSizeFor(int c) {  
    int n = c - 1;  
    n |= n >>> 1;  
    n |= n >>> 2;  
    n |= n >>> 4;  
    n |= n >>> 8;  
    n |= n >>> 16;  
    return (n < 0) ? 1 : (n >= MAXIMUM_CAPACITY) ? MAXIMUM_CAPACITY : n + 1;  
}  

2.3.5 初始化table

    private final Node<K,V>[] initTable() {  
        Node<K,V>[] tab; int sc;  
        while ((tab = table) == null || tab.length == 0) {  
        //如果一个线程发现sizeCtl<0,意味着另外的线程执行CAS操作成功,当前线程只需要让出cpu时间片  
            if ((sc = sizeCtl) < 0)   
                Thread.yield(); // lost initialization race; just spin  
            else if (U.compareAndSwapInt(this, SIZECTL, sc, -1)) {  
                try {  
                    if ((tab = table) == null || tab.length == 0) {  
                        int n = (sc > 0) ? sc : DEFAULT_CAPACITY;  
                        @SuppressWarnings("unchecked")  
                        Node<K,V>[] nt = (Node<K,V>[])new Node<?,?>[n];  
                        table = tab = nt;  
                        sc = n - (n >>> 2);  
                    }  
                } finally {  
                    sizeCtl = sc;  
                }  
                break;  
            }  
        }  
        return tab;  
    }  

2.3.6 put操作

    final V putVal(K key, V value, boolean onlyIfAbsent) {  
        if (key == null || value == null) throw new NullPointerException();  
        int hash = spread(key.hashCode());  
        int binCount = 0;  
        for (Node<K,V>[] tab = table;;) {  
            Node<K,V> f; int n, i, fh;  
            if (tab == null || (n = tab.length) == 0)  
                tab = initTable();  
            // table中定位索引位置,n是table的大小
            // 如果f为null,说明table中这个位置第一次插入元素,利用Unsafe.compareAndSwapObject方法插入Node节点。
            else if ((f = tabAt(tab, i = (n - 1) & hash)) == null) {  
                
                // 如果CAS成功,说明Node节点已经插入,随后addCount(1L,binCout)方法会检查当前容量是否需要进行扩容。如果CAS失败,说明有其它线程提前插入了节点,自旋重新尝试在这个位置插入节点。
                if (casTabAt(tab, i, null, new Node<K,V>(hash, key, value, null)))  
                    break; // no lock when adding to empty bin  
            }  
            // 如果f的hash值为-1,说明当前f是ForwardingNode节点,意味有其它线程正在扩容,则一起进行扩容操作。
            else if ((fh = f.hash) == MOVED)  
                tab = helpTransfer(tab, f);  
            //省略部分代码  
        }  
        addCount(1L, binCount);  
        return null;  
    }  

2.3.7 hash算法

static final int spread(int h) {return (h ^ (h >>> 16)) & HASH_BITS;}

2.3.8 获取table中对应的元素f

static final <K,V> Node<K,V> tabAt(Node<K,V>[] tab, int i) {
    return (Node<K,V>)U.getObjectVolatile(tab, ((long)i << ASHIFT) + ABASE);
}

Doug Lea采用Unsafe.getObjectVolatile来获取,也许有人质疑,直接table[index]不可以么,为什么要这么复杂? 在java内存模型中,我们已经知道每个线程都有一个工作内存,里面存储着table的副本,虽然table是volatile修饰的,但不能保证线程每次都拿到table中的最新元素,Unsafe.getObjectVolatile可以直接获取指定内存的数据,保证了每次拿到数据都是最新的。

2.3.9 链表或红黑树操作

其余情况把新的Node节点按链表或红黑树的方式插入到合适的位置,这个过程采用同步内置锁实现并发。

synchronized (f) {
    // 在节点f上进行同步,节点插入之前,再次利用tabAt(tab, i) == f判断,防止被其它线程修改。 
    if (tabAt(tab, i) == f) {
        // 如果f.hash >= 0,说明f是链表结构的头结点,遍历链表,如果找到对应的node节点,则修改value,否则在链表尾部加入节点。
        if (fh >= 0) {
            binCount = 1;
            for (Node<K,V> e = f;; ++binCount) {
                K ek;
                if (e.hash == hash &&
                    ((ek = e.key) == key ||
                     (ek != null && key.equals(ek)))) {
                    oldVal = e.val;
                    if (!onlyIfAbsent)
                        e.val = value;
                    break;
                }
                Node<K,V> pred = e;
                if ((e = e.next) == null) {
                    pred.next = new Node<K,V>(hash, key,
                                              value, null);
                    break;
                }
            }
        }
        // 如果f是TreeBin类型节点,说明f是红黑树根节点,则在树结构上遍历元素,更新或增加节点。
        else if (f instanceof TreeBin) {
            Node<K,V> p;
            binCount = 2;
            if ((p = ((TreeBin<K,V>)f).putTreeVal(hash, key,
                                           value)) != null) {
                oldVal = p.val;
                if (!onlyIfAbsent)
                    p.val = value;
            }
        }
    }
}
// 如果链表中节点数binCount >= TREEIFY_THRESHOLD(默认是8),则把链表转化为红黑树结构。
if (binCount != 0) {
    if (binCount >= TREEIFY_THRESHOLD)
        treeifyBin(tab, i);
    if (oldVal != null)
        return oldVal;
    break;
}

2.3.10 table 扩容

当table容量不足的时候,即table的元素数量达到容量阈值sizeCtl,需要对table进行扩容。

整个扩容分为两部分:

  1. 构建一个nextTable,大小为table的两倍。
  2. 把table的数据复制到nextTable中。

这两个过程在单线程下实现很简单,但是ConcurrentHashMap是支持并发插入的,扩容操作自然也会有并发的出现,这种情况下,第二步可以支持节点的并发复制,这样性能自然提升不少,但实现的复杂度也上升了一个台阶。

先看第一步,构建nextTable,毫无疑问,这个过程只能只有单个线程进行nextTable的初始化,具体实现如下:

    private final void addCount(long x, int check) {  
        // 省略部分代码  
        if (check >= 0) {  
            Node<K,V>[] tab, nt; int n, sc;  
            while (s >= (long)(sc = sizeCtl) && (tab = table) != null &&  
                   (n = tab.length) < MAXIMUM_CAPACITY) {  
                int rs = resizeStamp(n);  
                if (sc < 0) {  
                    if ((sc >>> RESIZE_STAMP_SHIFT) != rs || sc == rs + 1 ||  
                        sc == rs + MAX_RESIZERS || (nt = nextTable) == null ||  
                        transferIndex <= 0)  
                        break;  
                    if (U.compareAndSwapInt(this, SIZECTL, sc, sc + 1))  
                        transfer(tab, nt);  
                }  
                else if (U.compareAndSwapInt(this, SIZECTL, sc,  
                                             (rs << RESIZE_STAMP_SHIFT) + 2))  
                    transfer(tab, null);  
                s = sumCount();  
            }  
        }  
    }  

2.3.11 get操作

public V get(Object key) {
    Node<K,V>[] tab; Node<K,V> e, p; int n, eh; K ek;
    int h = spread(key.hashCode());
    if ((tab = table) != null && (n = tab.length) > 0 &&
        (e = tabAt(tab, (n - 1) & h)) != null) {
        if ((eh = e.hash) == h) {
            if ((ek = e.key) == key || (ek != null && key.equals(ek)))
                return e.val;
        }
        else if (eh < 0) // 树
            return (p = e.find(h, key)) != null ? p.val : null;
        while ((e = e.next) != null) { // 链表
            if (e.hash == h &&
                ((ek = e.key) == key || (ek != null && key.equals(ek))))
                return e.val;
        }
    }
    return null;
}

2.3.12 参考文章

Java7/8 中的 HashMap 和 ConcurrentHashMap 全解析 HashMap、Hashtable、ConcurrentHashMap的原理与区别 高并发编程系列:ConcurrentHashMap的实现原理(JDK1.7和JDK1.8)

3.阻塞队列

3.1 BlockingQueue

3.1.1 BlockingQueue概述

BlockingQueue是一个接口, 继承Queue接口,Queue接口继承 Collection,先进先出(FIFO)

3.1.2 BlockingQueue

  • put
  • take
  • add
  • remove
  • offer
  • poll

3.1.3 BlockingQueue源码

public interface BlockingQueue<E> extends Queue<E> {
}


public class ArrayBlockingQueue<E> extends AbstractQueue<E>
        implements BlockingQueue<E>, java.io.Serializable {
     public ArrayBlockingQueue(int capacity) {
        this(capacity, false);
    }
}

3.2 ArrayBlockingQueue

3.2.1 ArrayBlockingQueue概述

  • 生产者把数据插入的队列的末尾,消费者总是从队列的头部拿数据,当队列满了之后,再往队列中插入数据会造成队列的阻塞,同样,从空的队列中取数据,也是阻塞的。

有一个公平策略,我们如果希望,队列中的数据总是按照生产者生产数据的顺序,取队列中的数据,那么我们可以在构造函数中把fair参数设置为true就可以了,但是这种操作会降低吞吐量。

java.lang.Object
---java.util.AbstractCollection<E>
----java.util.AbstractQueue<E>
------java.util.concurrent.ArrayBlockingQueue<E>

3.2.2 ArrayBlockingQueue源码

package java.util.concurrent;

public class ArrayBlockingQueue<E> extends AbstractQueue<E>
        implements BlockingQueue<E>, java.io.Serializable {
        
    ** Condition for waiting takes */
    private final Condition notEmpty;

    /** Condition for waiting puts */
    private final Condition notFull;
    
        
    public void put(E e) throws InterruptedException {
        checkNotNull(e);
        final ReentrantLock lock = this.lock;
        lock.lockInterruptibly();
        try {
            while (count == items.length)
                notFull.await();
            enqueue(e);
        } finally {
            lock.unlock();
        }
    }
    
    public E take() throws InterruptedException {
        final ReentrantLock lock = this.lock;
        lock.lockInterruptibly();
        try {
            while (count == 0)
                notEmpty.await();
            return dequeue();
        } finally {
            lock.unlock();
        }
    }
}        

3.3 LinkedBlockingQueue

3.3.1 LinkedBlockingQueue概述

  • java.util.concurrent包下的新类。LinkedBlockingQueue就是其中之一,是一个阻塞的线程安全的队列,底层采用链表实现。LinkedBlockingQueue构造的时候若没有指定大小,则默认大小为Integer.MAX_VALUE,当然也可以在构造函数的参数中指定大小。LinkedBlockingQueue不接受nul

  • 链表组成的阻塞队列

参考文章

Java集合---ArrayList的实现原理 www.cnblogs.com/ITtangtang/… HashMap的实现原理 www.importnew.com/16301.html