Redisson 分布式锁源码 05:公平锁加锁

815 阅读5分钟

前言

默认的加锁逻辑是非公平的。

在加锁失败时,线程会进入 while 循环,一直尝试获得锁,这时候是多线程进行竞争。就是说谁抢到就是谁的。

Redisson 提供了 公平锁 机制,使用方式如下:

RLock fairLock = redisson.getFairLock("anyLock");
// 最常见的使用方法
fairLock.lock();

下面一起看下公平锁是如何实现的?

公平锁

相信小伙伴们看过前面的文章,已经轻车熟路了,直接定位到源码方法:RedissonFairLock#tryLockInnerAsync

好家伙,这一大块代码,我截图也截不完,咱们直接分析 lua 脚本。

PS:虽然咱不懂 lua,但是这一堆堆的 if else 咱们大概还是能看懂的。

因为 debug 发现 command == RedisCommands.EVAL_LONG,所以直接看下面一部分。

这么长,连呼好几声好家伙!

先来看看参数都有啥?

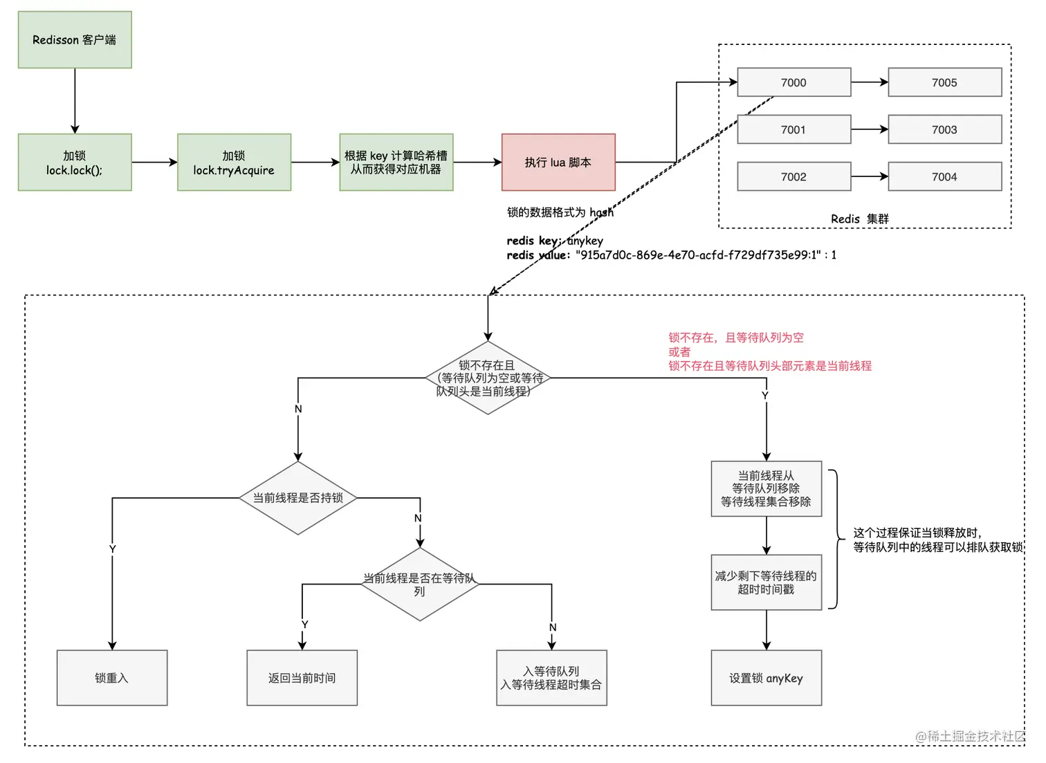
  1. KEYS[1]:加锁的名字,anyLock
  2. KEYS[2]:加锁等待队列,redisson_lock_queue:{anyLock}
  3. KEYS[3]:等待队列中线程锁时间的 set 集合,redisson_lock_timeout:{anyLock},是按照锁的时间戳存放到集合中的;
  4. ARGV[1]:锁超时时间 30000;
  5. ARGV[2]:UUID:ThreadId 组合 a3da2c83-b084-425c-a70f-5d9a08b37f31:1
  6. ARGV[3]:threadWaitTime 默认 300000;
  7. ARGV[4]:currentTime 当前时间戳。

加锁队列和集合是含有大括号的字符串。{XXXX} 是指这个 key 仅使用 XXXX 用来计算 slot 的位置。

Lua 脚本分析

上面的 lua 脚本是分为几块的,咱们分别从不同的角度看下上面代码的执行。

首次加锁(Thread1)

第一部分,因为是首次加锁,所以等待队列为空,直接 跳出循环。这一部分执行结束。

第二部分:

  1. 当锁不存在,等待队列为空或队首是当前线程,两个条件都满足时,进入内部逻辑;
  2. 从等待队列和超时集合中删除当前线程,这时候等待队列和超时集合都是空的,不需要任何操作;
  3. 减少队列中所有等待线程的超时时间,也不需要任何操作;
  4. 加锁并设置超时时间。

执行完这里就 return 了。所以后面几部分就暂时不看了。

相当于下面两个命令(整个 lua 脚本都是原子的!):

> hset anyLock a3da2c83-b084-425c-a70f-5d9a08b37f31:1 1
> pexpire anyLock 30000

Thread2 加锁

当 Thread1 加锁完成之后,此时 Thread2 来加锁。

Thread2 可以是本实例其他线程,也可以是其他实例的线程。

第一部分,虽然锁被 Thread1 占用了,但是等待队列是空的,直接跳出循环。

第二部分,锁存在,直接跳过。

第三部分,线程是否持锁,没有持锁,直接跳过。

第四部分,线程是否在等待队列中,Thread2 才来加锁,不在里面,直接跳过。

Thread2 最后会来到这里:

  1. 从线程等待队列 redisson_lock_queue:{anyLock} 中获取最后一个线程;
  2. 因为等待队列是空的,所以直接获取当前锁的剩余时间 ttl anyLock
  3. 组装超时时间 timeout = ttl + 300000 + 当前时间戳,这个 300000 是默认 60000*5
  4. 使用 zadd 将 Thread2 放到等待线程有序集合,然后使用 rpush 将 Thread2 再放到等待队列中。

zadd KEYS[3] timeout ARGV[2]

这里使用 zadd 命令分别放置的是,redisson_lock_timeout:{anyLock},超时时间戳(1624612689520),线程(UUID2:Thread2)。

其中超时时间戳当分数,用来在有序集合中排序,表示加锁的顺序。

Thread3 加锁

Thread1 占有了锁,Thread2 在等待,此时线程 3 来了。

获取 firstThreadId2 此时队列是有线程的是 UUID2:Thread2。

判断 firstThreadId2 的分数(超时时间戳)是不是小于当前时间戳:

  1. 小于等于则说明超时了,移除 firstThreadId2;
  2. 大于,则会进入后续判断。

第二、三、四部分都不满足条件。

Thread3 最后也会来到这里:

  1. 从线程等待队列 redisson_lock_queue:{anyLock} 中获取最后一个线程;
  2. 最后一个线程存在,且不是自己,则 ttl = lastThreadId 超时时间戳 - 当前时间戳,就是看最后一个线程还有多久超时;
  3. 组装超时时间 timeout = ttl + 300000 + 当前时间戳,这个 300000 是默认 60000*5,在最后一个线程的超时时间上加上 300000 以及当前时间戳,就是 Thread3 的超时时间戳。
  4. 使用 zadd 将 Thread3 放到等待线程有序集合,然后使用 rpush 将 Thread3 再放到等待队列中。

总结

本文主要总结了公平锁的加锁逻辑,这涉及到比较多的 Redis 操作,做一下简要总结:

  1. Redis Hash 数据结构:存放当前锁,Redis Key 就是锁,Hash 的 field 是加锁线程,Hash 的 value 是 重入次数;
  2. Redis List 数据结构:充当线程等待队列,新的等待线程会使用 rpush 命令放在队列右边;
  3. Redis sorted set 有序集合数据结构:存放等待线程的顺序,分数 score 用来是等待线程的超时时间戳。

需要理解的就是这里会额外添加一个等待队列,以及有序集合。

对照着 Java 公平锁源码阅读,理解起来效果更好。

相关推荐