Redisson 分布式锁源码 02:看门狗

2,387 阅读2分钟

前言

说起 Redisson,比较耳熟能详的就是这个看门狗(Watchdog)机制。

本文就一起看看加锁成功之后的看门狗(Watchdog)是如何实现的?

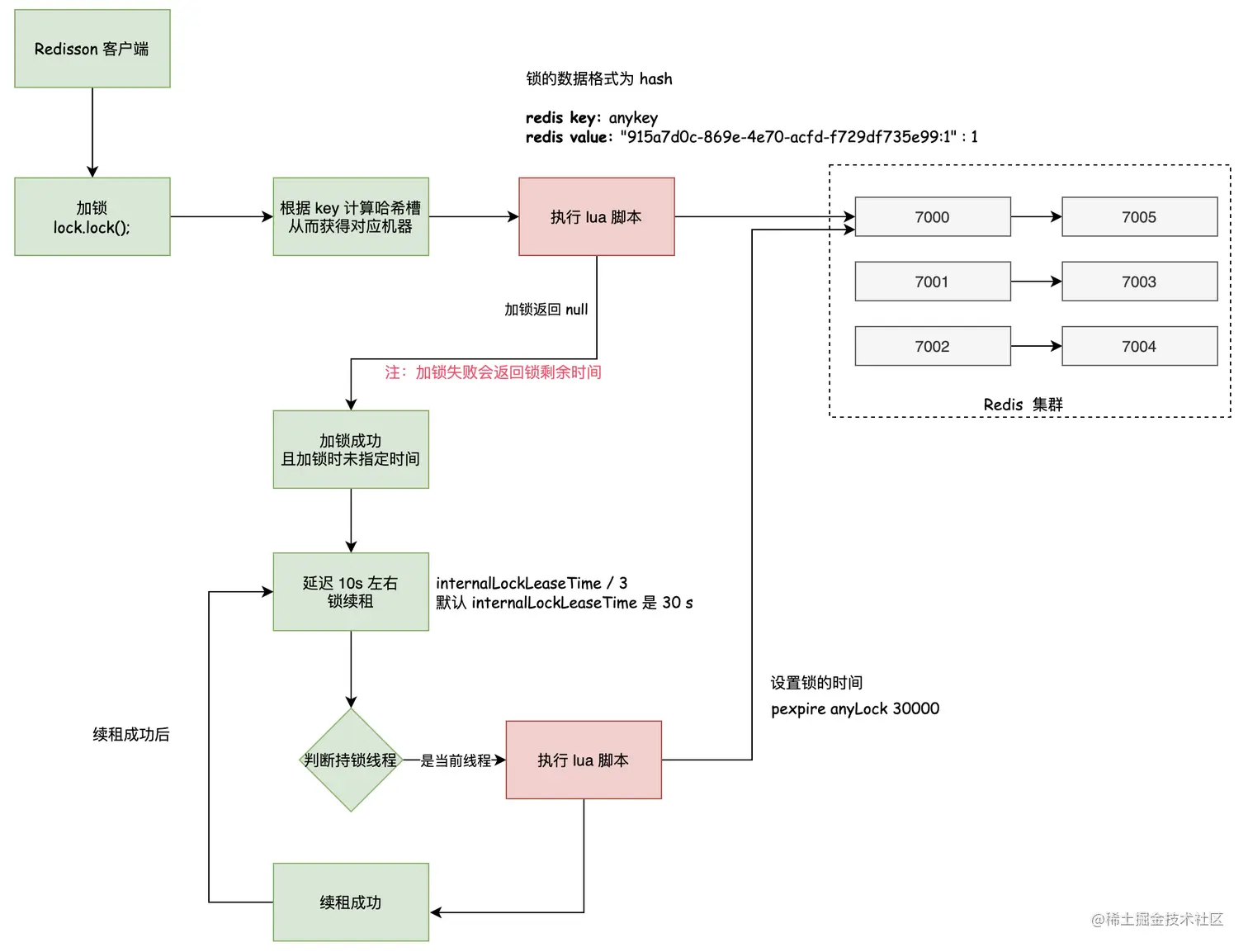
加锁成功

在前一篇文章中介绍了可重入锁加锁的逻辑,其中 RedissonLock#tryAcquireAsync 方法是进行异步加锁的逻辑。

回顾一下这个方法的入参:

  1. waitTime:-1;
  2. leaseTime:-1,加锁时未指定锁时间,则为 -1,如果指定,则是指定的时间;
  3. unit:null;
  4. threadId:当前线程 id。

其中的 tryLockInnerAsync 在之前已经介绍过了。

当加锁成功时,会返回 null,加锁失败,会返回当前锁的剩余时间。

所以这块会进入到红框标记的部分。

leaseTime 为加锁时间,默认不指定,所以会进入到 scheduleExpirationRenewal 方法,也就是今天的主题:看门狗。

至此可以得出一个结论:

Redisson 看门狗(Watchdog)在指定加锁时间时,是不会对锁时间自动续租的。

看门狗

看门狗的一部分重点逻辑就在 renewExpiration 方法这里:

  1. 延迟调度,延迟时间为:internalLockLeaseTime / 3,就是 10s 左右后会调度这个 TimerTask;
  2. 异步续租:逻辑都在 renewExpirationAsync 里面;
  3. 递归调用:当续租成功之后,重新调用 renewExpiration 自己,从而达到持续续租的目的;
  4. 当然也不能一直无限续租,所以中间有一些判断逻辑,就是用来中断续租的。

续租逻辑

这块也是一个 lua 脚本,就是将之前的 redis key 直接重新设置时间。

这样一通续租下来,就是在过了 10s 左右将锁的时间重新设置为 30s

总结

至此,看门狗介绍完毕,简要总结一下内容。

  1. 只有在未指定锁超时时间时才会使用看门狗;
  2. 看门狗默认续租时间是 10s 左右,internalLockLeaseTime / 3
  3. 可以通过 Config 统一设置看门狗的时间,设置 lockWatchdogTimeout 参数即可。

最后,同样使用一张图,进行下总结:

相关推荐