2021全网最全Activiti7教程05(Activiti7整合篇-欢迎收藏)

1,431 阅读5分钟

全网最详细Activiti系列文章,强烈建议收藏加关注哦!

Activiti整合篇

1. 和Spring整合

1.1 添加相关的依赖

<?xml version="1.0" encoding="UTF-8"?>
<project xmlns="http://maven.apache.org/POM/4.0.0"
         xmlns:xsi="http://www.w3.org/2001/XMLSchema-instance"
         xsi:schemaLocation="http://maven.apache.org/POM/4.0.0 http://maven.apache.org/xsd/maven-4.0.0.xsd">
    <modelVersion>4.0.0</modelVersion>

    <groupId>com.bobo</groupId>
    <artifactId>ActivitiDemo02Spring</artifactId>
    <version>1.0-SNAPSHOT</version>


    <properties>
        <slf4j.version>1.6.6</slf4j.version>
        <log4j.version>1.2.12</log4j.version>
    </properties>
    <dependencies>
        <dependency>
            <groupId>org.activiti</groupId>
            <artifactId>activiti-engine</artifactId>
            <version>7.0.0.Beta1</version>
        </dependency>
        <dependency>
            <groupId>org.activiti</groupId>
            <artifactId>activiti-spring</artifactId>
            <version>7.0.0.Beta1</version>
        </dependency>
        <dependency>
            <groupId>org.activiti</groupId>
            <artifactId>activiti-bpmn-model</artifactId>
            <version>7.0.0.Beta1</version>
        </dependency>
        <dependency>
            <groupId>org.activiti</groupId>
            <artifactId>activiti-bpmn-converter</artifactId>
            <version>7.0.0.Beta1</version>
        </dependency>
        <dependency>
            <groupId>org.activiti</groupId>
            <artifactId>activiti-json-converter</artifactId>
            <version>7.0.0.Beta1</version>
        </dependency>
        <dependency>
            <groupId>org.activiti</groupId>
            <artifactId>activiti-bpmn-layout</artifactId>
            <version>7.0.0.Beta1</version>
            <exclusions>
                <exclusion>
                    <groupId>com.github.jgraph</groupId>
                    <artifactId>jgraphx</artifactId>
                </exclusion>
            </exclusions>
        </dependency>
        <dependency>
            <groupId>org.activiti.cloud</groupId>
            <artifactId>activiti-cloud-services-api</artifactId>
            <version>7.0.0.Beta1</version>
        </dependency>
        <dependency>
            <groupId>aspectj</groupId>
            <artifactId>aspectjweaver</artifactId>
            <version>1.5.4</version>
        </dependency>
        <dependency>
            <groupId>mysql</groupId>
            <artifactId>mysql-connector-java</artifactId>
            <version>8.0.11</version>
        </dependency>
        <dependency>
            <groupId>junit</groupId>
            <artifactId>junit</artifactId>
            <version>4.12</version>
        </dependency>
        <dependency>
            <groupId>org.springframework</groupId>
            <artifactId>spring-test</artifactId>
            <version>5.0.7.RELEASE</version>
        </dependency>
        <!-- log start -->
        <dependency>
            <groupId>log4j</groupId>
            <artifactId>log4j</artifactId>
            <version>${log4j.version}</version>
        </dependency>
        <dependency>
            <groupId>org.slf4j</groupId>
            <artifactId>slf4j-api</artifactId>
            <version>${slf4j.version}</version>
        </dependency>
        <dependency>
            <groupId>org.slf4j</groupId>
            <artifactId>slf4j-log4j12</artifactId>
            <version>${slf4j.version}</version>
        </dependency>
        <dependency>
            <groupId>org.slf4j</groupId>
            <artifactId>slf4j-nop</artifactId>
            <version>${slf4j.version}</version>
        </dependency>
        <!-- log end -->
        <dependency>
            <groupId>org.mybatis</groupId>
            <artifactId>mybatis</artifactId>
            <version>3.4.5</version>
        </dependency>
        <dependency>
            <groupId>commons-dbcp</groupId>
            <artifactId>commons-dbcp</artifactId>
            <version>1.4</version>
        </dependency>
        <dependency>
            <groupId>org.projectlombok</groupId>
            <artifactId>lombok</artifactId>
            <version>1.18.12</version>
        </dependency>
    </dependencies>
    <repositories>
        <repository>
            <id>alfresco</id>
            <name>Activiti Releases</name>
            <url>https://artifacts.alfresco.com/nexus/content/repositories/activiti-releases/</url>
            <releases>
                <enabled>true</enabled>
            </releases>
        </repository>
    </repositories>
    <build>
        <plugins>
            <plugin>
                <groupId>org.apache.maven.plugins</groupId>
                <artifactId>maven-surefire-plugin</artifactId>
                <version>2.18.1</version>
                <configuration>
                    <skipTests>true</skipTests>
                </configuration>
            </plugin>
        </plugins>
    </build>

</project>

1.2 添加整合的配置文件

  添加一个Spring的配置文件,并在其中完成Activiti的整合操作

<beans xmlns="http://www.springframework.org/schema/beans"
       xmlns:xsi="http://www.w3.org/2001/XMLSchema-instance"
       xmlns:tx="http://www.springframework.org/schema/tx"
       xmlns:aop="http://www.springframework.org/schema/aop"
       xsi:schemaLocation="http://www.springframework.org/schema/beans
        http://www.springframework.org/schema/beans/spring-beans.xsd
        http://www.springframework.org/schema/tx
        http://www.springframework.org/schema/tx/spring-tx.xsd
        http://www.springframework.org/schema/aop
        http://www.springframework.org/schema/aop/spring-aop.xsd">
    <!-- 数据源 -->
    <bean id="dataSource" class="org.apache.commons.dbcp.BasicDataSource">
        <property name="driverClassName" value="com.mysql.cj.jdbc.Driver"/>
        <property name="url" value="jdbc:mysql://localhost:3306/activiti?characterEncoding=utf-8&amp;nullCatalogMeansCurrent=true&amp;serverTimezone=UTC"/>
        <property name="username" value="root"/>
        <property name="password" value="123456"/>
        <property name="maxActive" value="3"/>
        <property name="maxIdle" value="1"/>
    </bean>
    <!-- 工作流引擎配置bean -->
    <bean id="processEngineConfiguration" class="org.activiti.spring.SpringProcessEngineConfiguration">
        <!-- 数据源 -->
        <property name="dataSource" ref="dataSource"/>
        <!-- 使用spring事务管理器 -->
        <property name="transactionManager" ref="transactionManager"/>
        <!--
         数据库策略
            flase:       默认值。activiti在启动时,会对比数据库表中保存的版本,如果没有表或者版本不匹配,将抛出异常。(生产环境常用)
            true:        activiti会对数据库中所有表进行更新操作。如果表不存在,则自动创建。(开发时常用)
            create_drop: 在activiti启动时创建表,在关闭时删除表(必须手动关闭引擎,才能删除表)。(单元测试常用)
            drop-create: 在activiti启动时删除原来的旧表,然后在创建新表(不需要手动关闭引擎)。
         -->
        <property name="databaseSchemaUpdate" value="drop-create"/>
    </bean>
    <!-- 流程引擎 -->
    <bean id="processEngine" class="org.activiti.spring.ProcessEngineFactoryBean">
        <property name="processEngineConfiguration" ref="processEngineConfiguration"/>
    </bean>
    <!-- 资源服务service -->
    <bean id="repositoryService" factory-bean="processEngine" factory-method="getRepositoryService"/>
    <!-- 流程运行service -->
    <bean id="runtimeService" factory-bean="processEngine"  factory-method="getRuntimeService"/>
    <!-- 任务管理service -->
    <bean id="taskService" factory-bean="processEngine" factory-method="getTaskService"/>
    <!-- 历史管理service -->
    <bean id="historyService" factory-bean="processEngine" factory-method="getHistoryService"/>
    <!-- 事务管理器 -->
    <bean id="transactionManager" class="org.springframework.jdbc.datasource.DataSourceTransactionManager">
        <property name="dataSource" ref="dataSource"/>
    </bean>
    <!-- 通知 -->
    <tx:advice id="txAdvice" transaction-manager="transactionManager">
        <tx:attributes>
            <!-- 传播行为 -->
            <tx:method name="save*" propagation="REQUIRED"/>
            <tx:method name="insert*" propagation="REQUIRED"/>
            <tx:method name="delete*" propagation="REQUIRED"/>
            <tx:method name="update*" propagation="REQUIRED"/>
            <tx:method name="find*" propagation="SUPPORTS" read-only="true"/>
            <tx:method name="get*" propagation="SUPPORTS" read-only="true"/>
        </tx:attributes>
    </tx:advice>
    <!-- 切面,根据具体项目修改切点配置
    <aop:config proxy-target-class="true">
        <aop:advisor advice-ref="txAdvice"
                     pointcut="execution(*com.bobo.service.impl..(..))"/>
    </aop:config>-->
</beans>

databaseSchemaUpdate的取值注意:

flase: 默认值。activiti在启动时,会对比数据库表中保存的版本,如果没有表或者版本不匹配,将抛出异常。(生产环境常用) true: activiti会对数据库中所有表进行更新操作。如果表不存在,则自动创建。(开发时常用) create_drop: 在activiti启动时创建表,在关闭时删除表(必须手动关闭引擎,才能删除表)。(单元测试常用) drop-create: 在activiti启动时删除原来的旧表,然后在创建新表(不需要手动关闭引擎)。

1.3 创建测试类测试

package com.bobo.test;

import org.activiti.engine.RepositoryService;
import org.junit.Test;
import org.junit.runner.RunWith;
import org.springframework.beans.factory.annotation.Autowired;
import org.springframework.test.context.ContextConfiguration;
import org.springframework.test.context.junit4.SpringJUnit4ClassRunner;

@RunWith(SpringJUnit4ClassRunner.class)
@ContextConfiguration(locations = {"classpath:activiti-spring.xml"})
public class ActivitiTest {

    @Autowired
    private RepositoryService repositoryService;

    @Test
    public void test01(){
        System.out.println(repositoryService);
    }

}

  通过方法的执行我们能够发现相关的表结构在数据库中完成了创建,说明Activiti和Spring的整合成功。

2. 和SpringBoot的整合

  Activiti7发布正式版本之后,它和SpringBoot2.x已经完全整合开发了

2.1 添加相关的依赖

        <dependency>
            <groupId>org.springframework.boot</groupId>
            <artifactId>spring-boot-starter-web</artifactId>
        </dependency>

        <dependency>
            <groupId>org.springframework.boot</groupId>
            <artifactId>spring-boot-starter-test</artifactId>
            <scope>test</scope>
            <exclusions>
                <exclusion>
                    <groupId>org.junit.vintage</groupId>
                    <artifactId>junit-vintage-engine</artifactId>
                </exclusion>
            </exclusions>
        </dependency>
        <dependency>
            <groupId>org.activiti</groupId>
            <artifactId>activiti-spring-boot-starter</artifactId>
            <version>7.0.0.Beta2</version>
        </dependency>
        <dependency>
            <groupId>mysql</groupId>
            <artifactId>mysql-connector-java</artifactId>
        </dependency>
        <dependency>
            <groupId>org.projectlombok</groupId>
            <artifactId>lombok</artifactId>
        </dependency>

2.2 修改配置文件

# 配置Spring的数据源
spring.datasource.driver-class-name=com.mysql.cj.jdbc.Driver
spring.datasource.url=jdbc:mysql:///activiti?characterEncoding=utf-8&amp;nullCatalogMeansCurrent=true&amp;serverTimezone=UTC
spring.datasource.name=root
spring.datasource.password=123456

# activiti的配置
#1.flase:默认值。activiti在启动时,对比数据库表中保存的版本,如果没有表或者版本不匹配,将抛出异常
#2.true: activiti会对数据库中所有表进行更新操作。如果表不存在,则自动创建
#3.create_drop: 在activiti启动时创建表,在关闭时删除表(必须手动关闭引擎,才能删除表)
#4.drop-create: 在activiti启动时删除原来的旧表,然后在创建新表(不需要手动关闭引擎)
spring.activiti.database-schema-update=true
# 检测历史表是否存在, Activiti7中默认是没有开启数据库历史记录的,启动数据库历史记录
spring.activiti.db-history-used=true
#记录历史等级 可配置的历史级别有none, activity, audit, full
#none:不保存任何的历史数据,因此,在流程执行过程中,这是最高效的。
#activity:级别高于none,保存流程实例与流程行为,其他数据不保存。
#audit:除activity级别会保存的数据外,还会保存全部的流程任务及其属性。audit为history的默认值。
#full:保存历史数据的最高级别,除了会保存audit级别的数据外,还会保存其他全部流程相关的细节数据,包括一些流程参数等。
spring.activiti.history-level=full
# 校验流程文件,默认校验resouces下的 process 文件夹里的流程文件
spring.activiti.check-process-definitions=false

2.3 整合SpringSecurity

  因为Activiti7和SpringBoot整合后,默认情况下,集成了SpringSecurity安全框架,这样我们就要准备SpringSecurity的相关配置信息

  添加一个SpringSecurity的工具类

package com.bobo.utils;

import org.slf4j.Logger;
import org.slf4j.LoggerFactory;
import org.springframework.beans.factory.annotation.Autowired;
import org.springframework.beans.factory.annotation.Qualifier;
import org.springframework.context.annotation.ComponentScan;
import org.springframework.security.core.Authentication;
import org.springframework.security.core.GrantedAuthority;
import org.springframework.security.core.context.SecurityContextHolder;
import org.springframework.security.core.context.SecurityContextImpl;
import org.springframework.security.core.userdetails.UserDetails;
import org.springframework.security.core.userdetails.UserDetailsService;
import org.springframework.stereotype.Component;

import java.util.Collection;

@Component
public class SecurityUtil {
    private Logger logger = LoggerFactory.getLogger(SecurityUtil.class);

    @Autowired
    @Qualifier("myUserDetailsService")
    private UserDetailsService userDetailsService;

    public void logInAs(String username) {
        UserDetails user = userDetailsService.loadUserByUsername(username);

        if (user == null) {
            throw new IllegalStateException("User " + username + " doesn't exist, please provide a valid user");
        }
        logger.info("> Logged in as: " + username);

        SecurityContextHolder.setContext(
                new SecurityContextImpl(
                        new Authentication() {
                            @Override
                            public Collection<? extends GrantedAuthority> getAuthorities() {
                                return user.getAuthorities();
                            }

                            @Override
                            public Object getCredentials() {
                                return user.getPassword();
                            }

                            @Override
                            public Object getDetails() {
                                return user;
                            }

                            @Override
                            public Object getPrincipal() {
                                return user;
                            }

                            @Override
                            public boolean isAuthenticated() {
                                return true;
                            }

                            @Override
                            public void setAuthenticated(boolean isAuthenticated) throws IllegalArgumentException {
                            }

                            @Override
                            public String getName() {
                                return user.getUsername();
                            }
                        }));
        org.activiti.engine.impl.identity.Authentication.setAuthenticatedUserId(username);
    }
}

  这个类可以从Activiti7官方提供的Example中找到。

  添加一个SpringSecurity的配置文件

package com.bobo.config;

import org.slf4j.Logger;
import org.slf4j.LoggerFactory;
import org.springframework.context.annotation.Bean;
import org.springframework.context.annotation.Configuration;
import org.springframework.security.core.authority.SimpleGrantedAuthority;
import org.springframework.security.core.userdetails.User;
import org.springframework.security.core.userdetails.UserDetailsService;
import org.springframework.security.crypto.bcrypt.BCryptPasswordEncoder;
import org.springframework.security.crypto.password.PasswordEncoder;
import org.springframework.security.provisioning.InMemoryUserDetailsManager;

import java.util.Arrays;
import java.util.List;
import java.util.stream.Collectors;
@Configuration
public class SpringSecurityConfiguration {
    private Logger logger = LoggerFactory.getLogger(SpringSecurityConfiguration.class);
    @Bean
    public UserDetailsService myUserDetailsService() {
        InMemoryUserDetailsManager inMemoryUserDetailsManager = new InMemoryUserDetailsManager();
        //这里添加用户,后面处理流程时用到的任务负责人,需要添加在这里
        String[][] usersGroupsAndRoles = {
                {"jack", "password", "ROLE_ACTIVITI_USER", "GROUP_activitiTeam"},
                {"rose", "password", "ROLE_ACTIVITI_USER", "GROUP_activitiTeam"},
                {"tom", "password", "ROLE_ACTIVITI_USER", "GROUP_activitiTeam"},
                {"other", "password", "ROLE_ACTIVITI_USER", "GROUP_otherTeam"},
                {"system", "password", "ROLE_ACTIVITI_USER"},
                {"admin", "password", "ROLE_ACTIVITI_ADMIN"},
        };

        for (String[] user : usersGroupsAndRoles) {
            List<String> authoritiesStrings = Arrays.asList(Arrays.copyOfRange(user, 2, user.length));
            logger.info("> Registering new user: " + user[0] + " with the following Authorities[" + authoritiesStrings + "]");
            inMemoryUserDetailsManager.createUser(new User(user[0], passwordEncoder().encode(user[1]),
                    authoritiesStrings.stream().map(s -> new SimpleGrantedAuthority(s)).collect(Collectors.toList())));
        }

        return inMemoryUserDetailsManager;
    }
    @Bean
    public PasswordEncoder passwordEncoder() {
        return new BCryptPasswordEncoder();
    }
}

2.4 创建bpmn文件

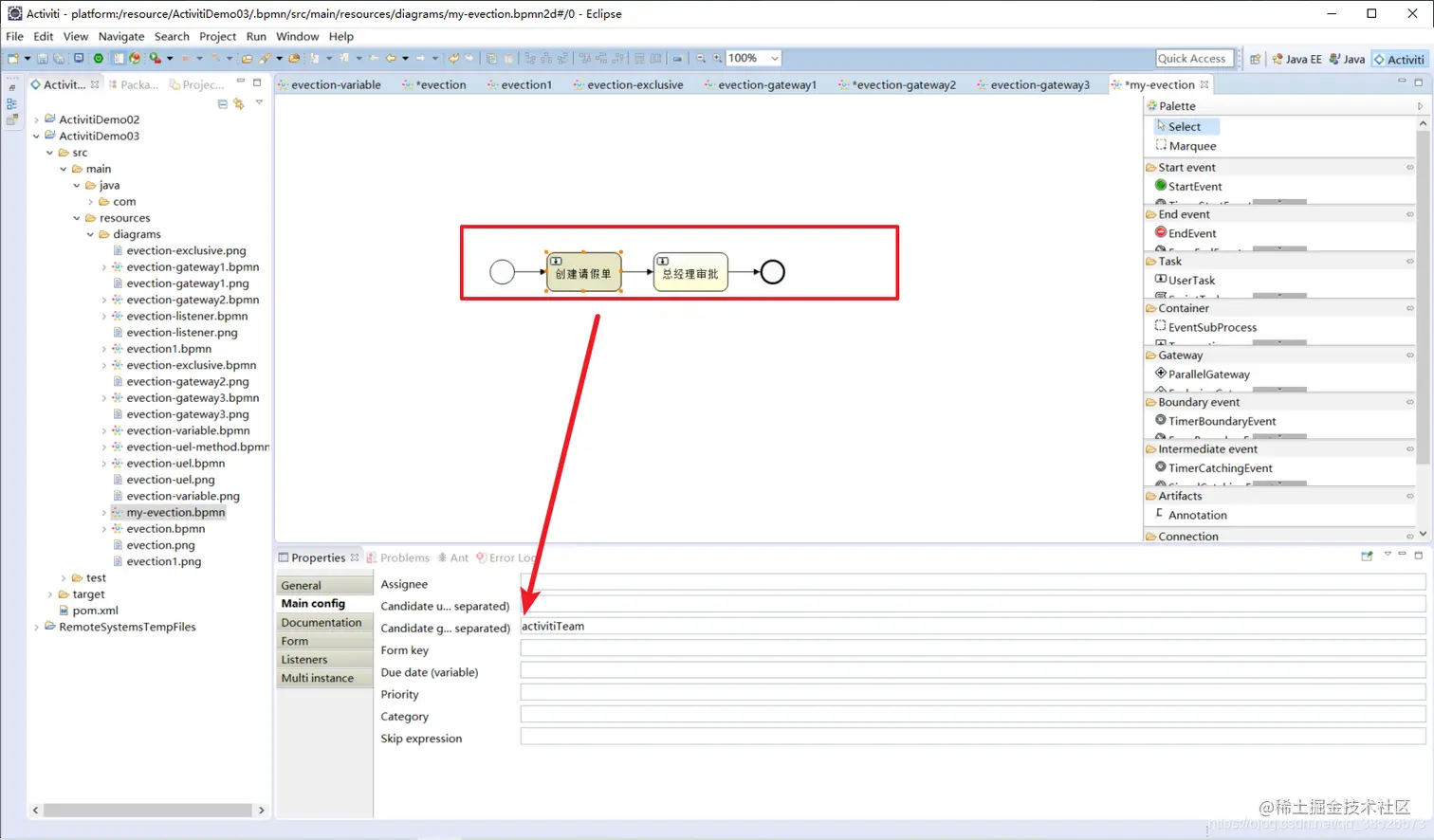
  创建一个简单的bpmn文件,并设置任务的用户组,CandidateGroups,CandidateGroups中的内容要与在SpringSecurity的配置文件中配置的用户组的名称要保持一致,可以填写activitTeam或者otherTeam。这样填写的好处是,当不确定到底由谁来负责当前的任务的时候,只要是Groups内的用户都可以拾取这个任务 在这里插入图片描述   Activiti7中可以自动部署流程,前提是在resources目录下,创建一个新的目录processes,用来放置bpmn文件

在这里插入图片描述

2.5 单元测试

package com.bobo;

import com.bobo.utils.SecurityUtil;
import org.activiti.api.process.model.ProcessDefinition;
import org.activiti.api.process.model.ProcessInstance;
import org.activiti.api.process.model.builders.ProcessPayloadBuilder;
import org.activiti.api.process.runtime.ProcessRuntime;
import org.activiti.api.runtime.shared.query.Page;
import org.activiti.api.runtime.shared.query.Pageable;
import org.activiti.api.task.model.Task;
import org.activiti.api.task.model.builders.ClaimTaskPayloadBuilder;
import org.activiti.api.task.model.builders.TaskPayloadBuilder;
import org.activiti.api.task.model.payloads.ClaimTaskPayload;
import org.activiti.api.task.runtime.TaskRuntime;
import org.activiti.engine.RepositoryService;
import org.junit.jupiter.api.Test;
import org.springframework.beans.factory.annotation.Autowired;
import org.springframework.boot.test.context.SpringBootTest;

@SpringBootTest
class ActSpringbootApplicationTests {

    @Autowired
    private ProcessRuntime processRuntime;

    @Autowired
    private TaskRuntime taskRuntime;

    @Autowired
    private SecurityUtil securityUtil;

    @Autowired
    private RepositoryService repositoryService;

    @Test
    void contextLoads() {
        System.out.println(taskRuntime);
    }

    /**
     * 查询流程的定义
     */
    @Test
    public void test02(){
        securityUtil.logInAs("system");
        Page<ProcessDefinition> processDefinitionPage =
                processRuntime.processDefinitions(Pageable.of(0, 10));
        System.out.println("可用的流程定义数量:" + processDefinitionPage.getTotalItems());
        for (ProcessDefinition processDefinition : processDefinitionPage.getContent()) {
            System.out.println("流程定义:" + processDefinition);
        }
    }

    /**
     * 部署流程
     */
    @Test
    public void test03(){
        repositoryService.createDeployment()
                .addClasspathResource("processes/my-evection.bpmn")
                .addClasspathResource("processes/my-evection.png")
                .name("出差申请单")
                .deploy();
    }

    /**
     * 启动流程实例
     */
    @Test
    public void test04(){
        securityUtil.logInAs("system");
        ProcessInstance processInstance = processRuntime.start(ProcessPayloadBuilder
                .start()
                .withProcessDefinitionKey("my-evection")
                .build()
        );
        System.out.println("流程实例id:" + processInstance.getId());
    }

    /**
     * 任务查询、拾取及完成操作
     */
    @Test
    public void test05(){
        securityUtil.logInAs("jack");
        Page<Task> tasks = taskRuntime.tasks(Pageable.of(0, 10));
        if(tasks != null && tasks.getTotalItems() > 0){
            for (Task task : tasks.getContent()) {
                // 拾取任务
                taskRuntime.claim(TaskPayloadBuilder
                        .claim()
                        .withTaskId(task.getId())
                        .build()
                );
                System.out.println("任务:" + task);
                taskRuntime.complete(TaskPayloadBuilder
                        .complete()
                        .withTaskId(task.getId())
                        .build()
                );
            }
        }
        Page<Task> taskPage2 = taskRuntime.tasks(Pageable.of(0,10));
        if(taskPage2 .getTotalItems() > 0){
            System.out.println("任务:" + taskPage2.getContent());
        }
    }

}

~好了整个Activiti7的相关内容就给大家介绍到这里,欢迎大家点赞关注加收藏哦! V_V