2021全网最全Activiti7教程02(Activiti7入门使用-欢迎收藏)

2,128 阅读8分钟

全网最详细Activiti系列文章,强烈建议收藏加关注哦!

Activiti的入门应用

1Activiti的基本使用

1.1 创建Maven项目

  创建一个普通的Maven项目,并添加相关的依赖

    <properties>
        <slf4j.version>1.6.6</slf4j.version>
        <log4j.version>1.2.12</log4j.version>
        <activiti.version>7.0.0.Beta1</activiti.version>
    </properties>
    <dependencies>
        <dependency>
            <groupId>org.activiti</groupId>
            <artifactId>activiti-engine</artifactId>
            <version>${activiti.version}</version>
        </dependency>
        <dependency>
            <groupId>org.activiti</groupId>
            <artifactId>activiti-spring</artifactId>
            <version>${activiti.version}</version>
        </dependency>
        <!-- bpmn 模型处理 -->
        <dependency>
            <groupId>org.activiti</groupId>
            <artifactId>activiti-bpmn-model</artifactId>
            <version>${activiti.version}</version>
        </dependency>
        <!-- bpmn 转换 -->
        <dependency>
            <groupId>org.activiti</groupId>
            <artifactId>activiti-bpmn-converter</artifactId>
            <version>${activiti.version}</version>
        </dependency>
        <!-- bpmn json数据转换 -->
        <dependency>
            <groupId>org.activiti</groupId>
            <artifactId>activiti-json-converter</artifactId>
            <version>${activiti.version}</version>
        </dependency>
        <!-- bpmn 布局 -->
        <dependency>
            <groupId>org.activiti</groupId>
            <artifactId>activiti-bpmn-layout</artifactId>
            <version>${activiti.version}</version>
            <exclusions>
                <exclusion>
                    <groupId>com.github.jgraph</groupId>
                    <artifactId>jgraphx</artifactId>
                </exclusion>
            </exclusions>
        </dependency>
        <!-- activiti 云支持 -->
        <dependency>
            <groupId>org.activiti.cloud</groupId>
            <artifactId>activiti-cloud-services-api</artifactId>
            <version>${activiti.version}</version>
        </dependency>
        <!-- mysql驱动 -->
        <dependency>
            <groupId>mysql</groupId>
            <artifactId>mysql-connector-java</artifactId>
            <version>5.1.40</version>
        </dependency>
        <!-- mybatis -->
        <dependency>
            <groupId>org.mybatis</groupId>
            <artifactId>mybatis</artifactId>
            <version>3.4.5</version>
        </dependency>
        <!-- 链接池 -->
        <dependency>
            <groupId>commons-dbcp</groupId>
            <artifactId>commons-dbcp</artifactId>
            <version>1.4</version>
        </dependency>
        <dependency>
            <groupId>junit</groupId>
            <artifactId>junit</artifactId>
            <version>4.12</version>
        </dependency>
        <!-- log start -->
        <dependency>
            <groupId>log4j</groupId>
            <artifactId>log4j</artifactId>
            <version>${log4j.version}</version>
        </dependency>
        <dependency>
            <groupId>org.slf4j</groupId>
            <artifactId>slf4j-api</artifactId>
            <version>${slf4j.version}</version>
        </dependency>
        <dependency>
            <groupId>org.slf4j</groupId>
            <artifactId>slf4j-log4j12</artifactId>
            <version>${slf4j.version}</version>
        </dependency>
    </dependencies>

1.2 log4j

  添加一个日志文件log4j.properties

# Set root category priority to INFO and its only appender to CONSOLE.
#log4j.rootCategory=INFO, CONSOLE debug info warn error fatal
log4j.rootCategory=debug, CONSOLE, LOGFILE
# Set the enterprise logger category to FATAL and its only appender to CONSOLE.
log4j.logger.org.apache.axis.enterprise=FATAL, CONSOLE
# CONSOLE is set to be a ConsoleAppender using a PatternLayout.
log4j.appender.CONSOLE=org.apache.log4j.ConsoleAppender
log4j.appender.CONSOLE.layout=org.apache.log4j.PatternLayout
log4j.appender.CONSOLE.layout.ConversionPattern=%d{ISO8601} %-6r[%15.15t] %-5p %30.30c %x - %m\n
# LOGFILE is set to be a File appender using a PatternLayout.
log4j.appender.LOGFILE=org.apache.log4j.FileAppender
log4j.appender.LOGFILE.File=d:\log\act\activiti.log
log4j.appender.LOGFILE.Append=true
log4j.appender.LOGFILE.layout=org.apache.log4j.PatternLayout
log4j.appender.LOGFILE.layout.ConversionPattern=%d{ISO8601} %-6r[%15.15t] %-5p %30.30c %x - %m\n

1.3 添加Activiti配置文件

  我们在本案例中使用的数据库是mysql8.0.

  Activiti的默认的使用方式是要求我们在resources下创建activiti.cfg.xml文件,默认的方式的名称是不能修改的。

  在配置文件中我们有两种配置方式:一种是单独配置数据源,另一种是不单独配置数据源

<?xml version="1.0" encoding="UTF-8"?>
<beans xmlns="http://www.springframework.org/schema/beans"
       xmlns:xsi="http://www.w3.org/2001/XMLSchema-instance"
       xsi:schemaLocation="http://www.springframework.org/schema/beans http://www.springframework.org/schema/beans/spring-beans.xsd">

    <bean class="org.activiti.engine.impl.cfg.StandaloneProcessEngineConfiguration" id="processEngineConfiguration">
        <property name="jdbcDriver" value="com.mysql.cj.jdbc.Driver"/>
                <property name="jdbcUrl" value="jdbc:mysql:///activiti2?characterEncoding=utf-8&amp;nullCatalogMeansCurrent=true&amp;serverTimezone=UTC" />

        <property name="jdbcUsername" value="root" />
        <property name="jdbcPassword" value="123456" />
        <property name="databaseSchemaUpdate" value="true" />
        <!--<property name="dataSource" ref="dataSource" />-->
    </bean>
    <bean class="org.apache.commons.dbcp.BasicDataSource" id="dataSource">
        <property name="driverClassName" value="com.mysql.cj.jdbc.Driver" />
                <property name="url" value="jdbc:mysql:///activiti2?characterEncoding=utf-8&amp;nullCatalogMeansCurrent=true&amp;serverTimezone=UTC" />

        <property name="username" value="root"/>
        <property name="password" value="123456"/>
        <property name="maxActive" value="3" />
        <property name="maxIdle" value="2" />
    </bean>
</beans>

1.4 Java程序生成表结构

  创建一个工具类,调用Activiti的工具类来生成activiti需要的表结构

public class Test01 {

    /**
     * 生成Activiti的相关的表结构
     */
    @Test
    public void test01(){
        // 使用classpath下的activiti.cfg.xml中的配置来创建 ProcessEngine对象
        ProcessEngine engine = ProcessEngines.getDefaultProcessEngine();
        System.out.println(engine);
    }
}

执行的效果 在这里插入图片描述   执行完成后我们查看数据库,在其中创建了25张表,结果如下: 在这里插入图片描述

2 表结构介绍

2.1 表的命名规则和作用

  看到刚才创建的表,我们发现Activiti 的表都以 ACT_ 开头。

第二部分是表示表的用途的两个字母标识。 用途也和服务的 API 对应。 ACT_RE :'RE'表示 repository。 这个前缀的表包含了流程定义和流程静态资源 (图片,规则,等等)。 ACT_RU:'RU'表示 runtime。 这些运行时的表,包含流程实例,任务,变量,异步任务,等运行中的数据。 Activiti 只在流程实例执行过程中保存这些数据, 在流程结束时就会删除这些记录。 这样运行时表可以一直很小速度很快。 ACT_HI:'HI'表示 history。 这些表包含历史数据,比如历史流程实例, 变量,任务等等。 ACT_GE : GE 表示 general。 通用数据, 用于不同场景下

2.2 Activiti数据表介绍

表分类表名解释
一般数据
[ACT_GE_BYTEARRAY]通用的流程定义和流程资源
[ACT_GE_PROPERTY]系统相关属性
流程历史记录
[ACT_HI_ACTINST]历史的流程实例
[ACT_HI_ATTACHMENT]历史的流程附件
[ACT_HI_COMMENT]历史的说明性信息
[ACT_HI_DETAIL]历史的流程运行中的细节信息
[ACT_HI_IDENTITYLINK]历史的流程运行过程中用户关系
[ACT_HI_PROCINST]历史的流程实例
[ACT_HI_TASKINST]历史的任务实例
[ACT_HI_VARINST]历史的流程运行中的变量信息
流程定义表
[ACT_RE_DEPLOYMENT]部署单元信息
[ACT_RE_MODEL]模型信息
[ACT_RE_PROCDEF]已部署的流程定义
运行实例表
[ACT_RU_EVENT_SUBSCR]运行时事件
[ACT_RU_EXECUTION]运行时流程执行实例
[ACT_RU_IDENTITYLINK]运行时用户关系信息,存储任务节点与参与者的相关信息
[ACT_RU_JOB]运行时作业
[ACT_RU_TASK]运行时任务
[ACT_RU_VARIABLE]运行时变量表

3 ProcessEngine创建方式

  前面使用的是getDefaultProcessEngine()方法来加载classpath下的 activiti.cfg.xml文件,有些情况下我们可能没有按照默认的方式来处理,那这时我们应该怎么办呢?

    /**
     * 自定义的方式来加载配置文件
     */
    @Test
    public void test02(){
        // 首先创建ProcessEngineConfiguration对象
        ProcessEngineConfiguration configuration =
                ProcessEngineConfiguration.createProcessEngineConfigurationFromResource("activiti.cfg.xml");
        // 通过ProcessEngineConfiguration对象来创建 ProcessEngine对象
        ProcessEngine processEngine = configuration.buildProcessEngine();
    }

4 Servcie服务接口

  Service是工作流引擎提供用于进行工作流部署、执行、管理的服务接口,我们使用这些接口可以就是操作服务对应的数据表

4.1 Service创建方式

  通过ProcessEngine创建Service

方式如下:

RuntimeService runtimeService = processEngine.getRuntimeService();
RepositoryService repositoryService = processEngine.getRepositoryService();
TaskService taskService = processEngine.getTaskService();

4.2 Service总览

service名称service作用
RepositoryServiceactiviti的资源管理类
RuntimeServiceactiviti的流程运行管理类
TaskServiceactiviti的任务管理类
HistoryServiceactiviti的历史管理类
ManagerServiceactiviti的引擎管理类

简单介绍:

RepositoryService

  是activiti的资源管理类,提供了管理和控制流程发布包和流程定义的操作。使用工作流建模工具设计的业务流程图需要使用此service将流程定义文件的内容部署到计算机。

  除了部署流程定义以外还可以:查询引擎中的发布包和流程定义。

  暂停或激活发布包,对应全部和特定流程定义。 暂停意味着它们不能再执行任何操作了,激活是对应的反向操作。获得多种资源,像是包含在发布包里的文件, 或引擎自动生成的流程图。

  获得流程定义的pojo版本, 可以用来通过java解析流程,而不必通过xml。

RuntimeService

  Activiti的流程运行管理类。可以从这个服务类中获取很多关于流程执行相关的信息

TaskService

  Activiti的任务管理类。可以从这个类中获取任务的信息。

HistoryService

  Activiti的历史管理类,可以查询历史信息,执行流程时,引擎会保存很多数据(根据配置),比如流程实例启动时间,任务的参与者, 完成任务的时间,每个流程实例的执行路径,等等。 这个服务主要通过查询功能来获得这些数据。

ManagementService

  Activiti的引擎管理类,提供了对 Activiti 流程引擎的管理和维护功能,这些功能不在工作流驱动的应用程序中使用,主要用于 Activiti 系统的日常维护。

5 流程绘制

5.1 绘制插件

  由于Idea 在2019年之后就没有再更新维护Activiti的设计工具了,那么在高版本的IDEA中我们就没法使用actiBPM插件来绘制了,这时可以选择降低版本来使用,或者使用我们给大家提供的Eclipse来实现流程的设计。 在这里插入图片描述   我们提供给大家的Eclipse是已经集成好了Activiti插件的。

在这里插入图片描述   创建一个Activiti项目 在这里插入图片描述

5.2 绘制流程

  使用滑板来绘制流程,通过从右侧把图标拖拽到左侧的面板,最终的效果 在这里插入图片描述

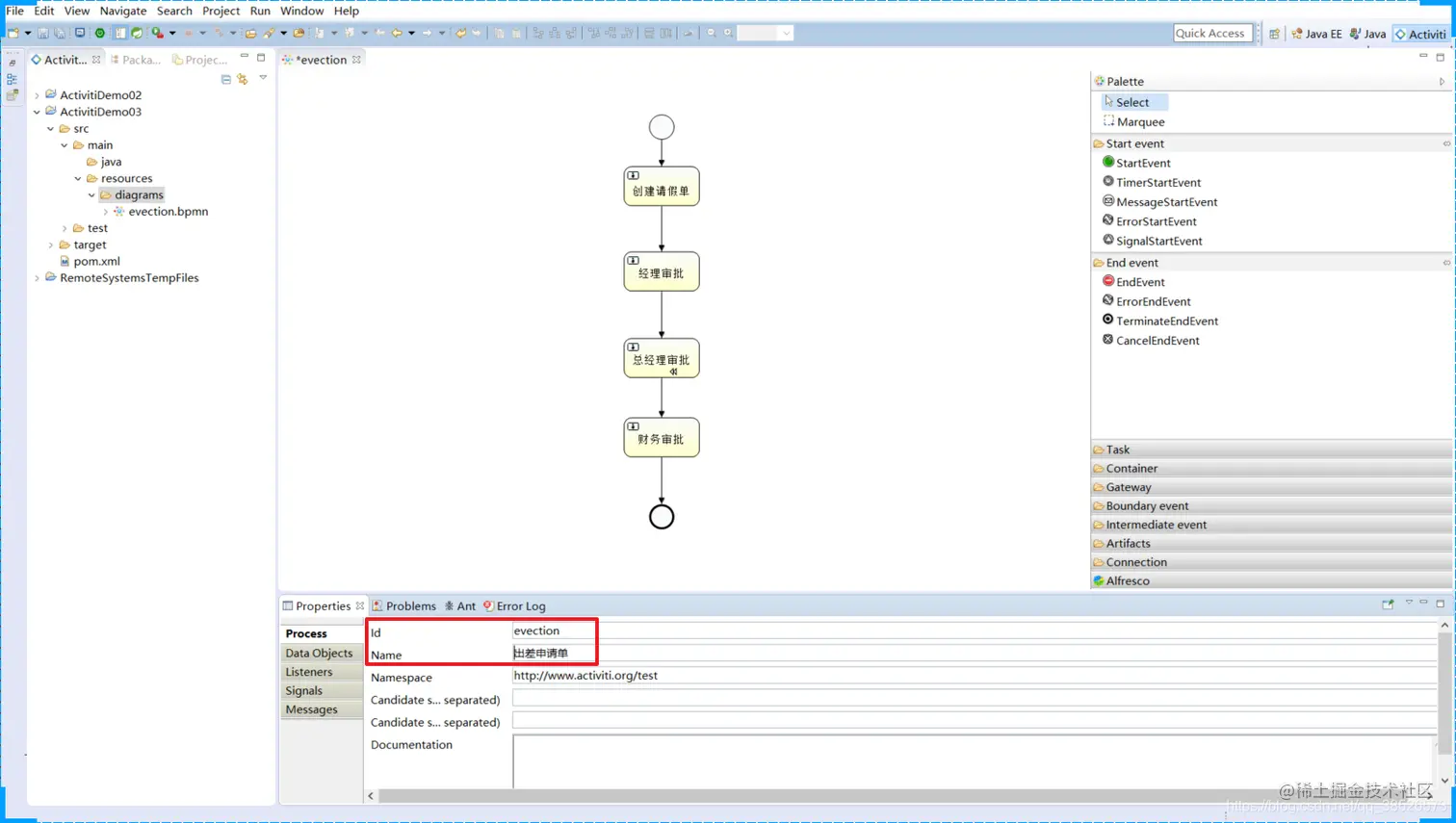
  指定流程的主键 在这里插入图片描述   指定任务的负责人

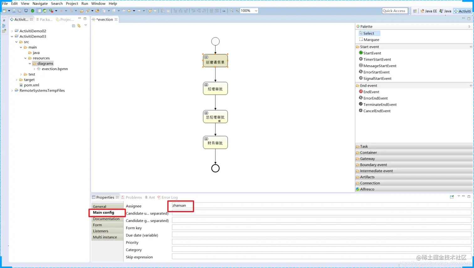
  在Properties视图中指定每个任务节点的负责人: 在这里插入图片描述 经理审批:lisi

总经理审批:wangwu

财务审批:xiaoming

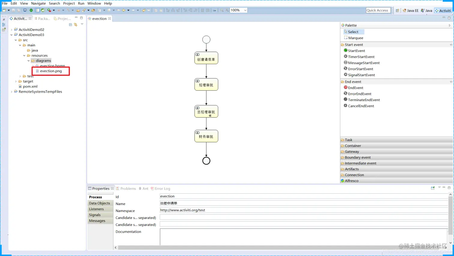
当我们设置完成后保存文件,会同时生成png图片 在这里插入图片描述

  然后将这两个文件拷贝到IDEA项目中即可 在这里插入图片描述

5.3 图标介绍

流程符号

  BPMN 2.0是业务流程建模符号2.0的缩写。

  它由Business Process Management Initiative这个非营利协会创建并不断发展。作为一种标识,BPMN 2.0是使用一些符号来明确业务流程设计流程图的一整套符号规范,它能增进业务建模时的沟通效率。

  目前BPMN2.0是最新的版本,它用于在BPM上下文中进行布局和可视化的沟通。

  接下来我们先来了解在流程设计中常见的 符号。

  BPMN2.0的基本符合主要包含:

事件 Event

在这里插入图片描述

活动 Activity

  活动是工作或任务的一个通用术语。一个活动可以是一个任务,还可以是一个当前流程的子处理流程; 其次,你还可以为活动指定不同的类型。常见活动如下:在这里插入图片描述

网关 GateWay

  网关用来处理决策,有几种常用网关需要了解:在这里插入图片描述

排他网关 (x)**

  ——只有一条路径会被选择。流程执行到该网关时,按照输出流的顺序逐个计算,当条件的计算结果为true时,继续执行当前网关的输出流;

  如果多条线路计算结果都是 true,则会执行第一个值为 true 的线路。如果所有网关计算结果没有true,则引擎会抛出异常。

  排他网关需要和条件顺序流结合使用,default 属性指定默认顺序流,当所有的条件不满足时会执行默认顺序流。

并行网关 (+)

——所有路径会被同时选择

​ 拆分 —— 并行执行所有输出顺序流,为每一条顺序流创建一个并行执行线路。

​ 合并 —— 所有从并行网关拆分并执行完成的线路均在此等候,直到所有的线路都执行完成才继续向下执行。

包容网关 (+)

—— 可以同时执行多条线路,也可以在网关上设置条件

​ 拆分 —— 计算每条线路上的表达式,当表达式计算结果为true时,创建一个并行线路并继续执行

​ 合并 —— 所有从并行网关拆分并执行完成的线路均在此等候,直到所有的线路都执行完成才继续向下执行。

事件网关 (+)

  专门为中间捕获事件设置的,允许设置多个输出流指向多个不同的中间捕获事件。当流程执行到事件网关后,流程处于等待状态,需要等待抛出事件才能将等待状态转换为活动状态。

流向 Flow

  流是连接两个流程节点的连线。常见的流向包含以下几种:

在这里插入图片描述

流程设计器使用

Palette(画板)

Connection—连接

Event---事件

Task---任务

Gateway---网关

Container—容器

Boundary event—边界事件

Intermediate event- -中间事件

~ Activiti的基本应用就介绍到这儿,下篇开始给大家讲解如何具体的来使用。欢迎关注点赞加收藏哦 V_V