这是我参与更文挑战的第 25 天,活动详情查看: 更文挑战
数据库基本概念
什么是数据库
数据库,又称为数据管理系统,简而言之可视为电子化的文件柜——存储电子文件的处所,用户可以对文件中的资料运行新增、截取、更新、删除等操作。
所谓“数据库”是以 一定方式 储存在一起、能予多个用户共享、具有尽可能小的冗余度、与应用程序彼此独立的数据集合。一个数据库由多个表空间(Tablespace)构成。
数据库是结构化信息或数据(一般以电子形式存储在计算机系统中)的有组织的集合,通常由数据库管理系统 (DBMS) 来控制。在现实中,数据、DBMS 及关联应用一起被称为数据库系统,通常简称为数据库。
数据库的特点
- 能够对数据持久化存储,相当于一个文件系统;
- 方便存储和管理数据;
- 使用统一的方式来操作(SQL);
常见数据库软件

上图是截至 2021 年 4 月数据库使用率排行榜前 10 榜单,可以看到主要有 Oracle、MySQL、SQL Server、Redis、MongoDB、PostgreSQL、Elasticsearch,Db2 等数据库。而我们之所以选择 MySQL,主要有如下两个原因:
- 使用量大,相比于其他数据库,其使用量仅次于 Oracle;
- 开源免费,虽然 Oracle 很好,但是授权的价格却让人望而却步,许多小公司根本无力承担这笔费用,而选用开源免费的 MySQL 就成了大家的选择;
MySQL
对于 MySQL 的安装,我这里以压缩包版本的安装为例。
安装
- 下载安装包
首先去下载对应安装包,下载地址如下:
- 加载安装包到安装目录
将下载后的压缩包接要到我们需要安装 MySQL 的路径,以下以我的安装路径 D:\Softs\mysql-8.0.24-winx64 为例。
- 配置文件
一般来讲,解压后的文件目录中是不存在配置文件 my.ini 的,需要我们自己新建一个,新建后的目录结构如下图所示:
接着我们在配置文件中加入以下配置:
[mysqld]
# 设置3306端口
port=3306
# 设置mysql的安装目录
basedir=D:\Softs\mysql-8.0.24-winx64
# 设置mysql数据库的数据的存放目录
datadir=D:\Softs\mysql-8.0.24-winx64\data
max_allowed_packet = 20M
# 允许最大连接数
max_connections=200
# 允许连接失败的次数
max_connect_errors=10
# 服务端使用的字符集默认为utf8
character-set-server=utf8
#使用–skip-external-locking MySQL选项以避免外部锁定。该选项默认开启
; external-locking = FALSE
# 创建新表时将使用的默认存储引擎
; default-storage-engine=INNODB
; # 默认使用“mysql_native_password”插件认证
; default_authentication_plugin=mysql_native_password
; [mysqld_safe]
; log-error=D:\Softs\mysql-8.0.24-winx64\mysql_oldboy.err
; pid-file=D:\Softs\mysql-8.0.24-winx64\mysqld.pid
; # 定义mysql应该支持的sql语法,数据校验
; sql_mode=NO_ENGINE_SUBSTITUTION,STRICT_TRANS_TABLES
[mysql]
# 设置mysql客户端默认字符集
default-character-set=utf8
[client]
# 设置mysql客户端连接服务端时默认使用的端口
port=3306
# 设置mysql客户端默认字符集
default-character-set=utf8
- 配置环境变量
-
打开控制面板->系统与安全->系统,进入高级系统设置,如下图所示;
-
然后进行环境变量的设置,如下图;
- 初始化
控制台进入 MySQL 解压后的路径,然后以管理员身份执行如下命令;
mysqld --initialize --console
注意:执行成功后会打印出初始的 root 用户密码,一定要记住!!!方便后边修改密码;
- 安装数据库服务
接上一步初始化数据库后,继续执行如下命令;
mysqld --install
因为博主已经安装过了,所以会提示服务已存在,若是第一次安装,则不会提示已安装;
卸载
卸载相对于安装就简单多了,只需要将我们的文件夹 D:\Softs\mysql-8.0.24-winx64 删除,然后将配置的环境变量删除即可。
配置
启动 MySQL 服务
- Windows 服务方式启动
使用快捷键 Win + X + G,进入计算机管理界面,然后打开 服务和应用程序 -> 服务,找到 MySQL 服务,然后根据需要点击 暂停、停止、重启动 此服务即可;

- 终端命令打开
Windows 下,使用快捷键 Win + X + A,以管理员权限打开命令控制符,然后使用如下命令打开、关闭、重启 MySQL 服务即可;
# 打开服务
net start mysql
# 关闭服务
net stop mysql
登陆
安装并打开 MySQL 服务之后,我们就可以连接数据库进行使用了。MySQL 安装时默认提供了一个 root 用户,使用安装时设置的密码即可登陆。
- mysql -u 用户名 -p
mysql -u root -p
- mysql -h ip地址 -u 用户名 -p
mysql -h localhost -u root -p
退出
exit;
quit;
SQL
什么是 SQL
Structured Query Language:结构化查询语言是一种特定目的编程语言,用于管理关系数据库管理系统(RDBMS),或在关系流数据管理系统(RDSMS)中进行流处理。
SQL 基于关系代数和元组关系演算,包括一个数据定义语言和数据操纵语言。SQL 的范围包括数据插入、查询、更新和删除,数据库模式创建和修改,以及数据访问控制。尽管 SQL 经常被描述为,而且很大程度上是一种声明式编程(4GL),但是其也含有过程式编程的元素。
SQL 通用语法
-
SQL 语句能以单行或多行书写,以分号
;表示一条语句的结束; -
MySQL 中的 SQL 语句不区分大小写,但是为了将关键字和自定义变量分开,建议关键字使用大写;
-
MySQL 的 3 种注释方式;
- 单行注释
SQL语句 -- 注释内容 SQL语句 # 注释内容
- 多行注释
SQL语句 /* 注释内容 */
常用 SQL 语句
对于 SQL 语句,我们可以分为如下几类:
- DDL
- DML
- DQL
- DCL
以下就分别来看看各类语句的具体相关信息。
DDL(Data Definition Language)
- 定义
用于 定义数据库对象:数据库、表、列等,相关关键字:CREATE、DROP、ALTER……
- 数据库操作
-
创建
- 创建数据库
CREATE DATABASE 数据库名;- 创建数据库前先判断是否存在,不存在再创建
CREATE DATABASE IF NOT EXISTS 数据库名;- 创建数据库的同时指定字符集
CREATE DATABASE 数据库名 CHARACTER SET 字符集名;
-
查询
- 查询所有数据库名称;
SHOW DATABASES;- 查询某一数据库的字符集和它的创建语句;
SHOW CREATE DATABASE 数据库名;
-
更新
- 修改表名
RENAME TABEL 表名 TO 新表名;- 修改数据库字符集
ALTER DATABASE 数据库名 CHARACTER SET 字符集名;
-
删除
- 删除数据库
DROP DATABASE 数据库名;- 判断数据库是否存在,存在再删除
DROP DATABASE IF EXISTS 数据库名; -
使用
- 使用某一个数据库
USE 数据库名;- 查询当前正在使用的数据库
SELECT DATABASE();
- 表操作
-
创建
- 语法
CREATE TABLE 表名( 列名1 数据类型, 列名2 数据类型, …… 列名n 数据类型 );- 常用数据类型
类型 说明 int整数类型 double小数类型 varchar字符串 date日期,只含年月日 datetime日期,不仅包含年月日,还包括时分秒 timestamp时间戳,包含年月日时分秒 - 表复制
CREATE TABLE 新表名 LIKE 被复制的表名;
-
查询
- 查询某个数据库中所有的表
SHOW TABLES;- 查询表结构
DESC 表名;
-
更新
- 修改表名
ALTER TABLE 旧表名 RENAME TO 新表名;- 修改表的字符集
ALTER TABLE 表名 CHARACTER SET 字符集名;- 在表中添加一列
ALTER TABLE 表名 ADD 列名 数据类型;- 修改列名称以及对应的数据类型
ALTER TABLE 表名 MODIFY 列名 新数据类型; ALTER TABLE 表名 CHANGE 列名 新列名 新数据类型;- 删除列
ALTER TABLE 表名 DROP 列名;
-
删除
- 直接删除表
DROP TABLE 表名;- 判断表是否存在,存在则删除
DROP TABLE IF EXISTS 表名;
DML(Data Manipulation Language)
- 定义
用于 对数据库中表的数据进行增删改,相关关键字:INSERT、UPDATE、DELETE……
- 添加数据
INSERT INTO 表名(列名1, 列名2, ……, 列名n) VALUES (值1, 值2, ……, 值n);
-
删除数据
- 删除所有记录,有多少条记录就执行多少次删除操作
DELETE FROM 表名 [WHERE 条件];- 删除所有数据,先删除表,然后创建一张结构一样的表,比
DELETE效率更高
TRUNCATE TABLE 表名; -
修改数据
UPDATE 表名 SET 列名1=值1, 类名2=值2, ……, 类名n=值n [WHERE 条件];
DQL(Data Query Language)
- 定义
用于 查询数据库中的数据,相关关键字:SELECT、HAVING、WHERE……
- 语法
SELECT
字段列表
FROM
表名列表
WHERE
条件列表
GROUP BY
分组字段
HAVING
分组后的条件
ORDER BY
排序
LIMIT
分页限定
OFFSET
开始分页的起始位置
-
基础查询
- 多字段查询
SELECT 字段1,字段2,…… FROM 表名;- 去重查询
SELECT DISTINCT 去重字段,字段1,字段2,…… FROM 表名;- 起别名
# 两者其一 SELECT 字段名 AS 别名 FROM 表名; SELECT 字段名 别名 FROM 表名; -
条件查询
WHERE后加条件
| 关键字 | 意思 | 例子 | ||
|---|---|---|---|---|
>、<、>=、<=、=、!= | 大于、小于、不小于、不大于、等于、不等于 | col_name != 4 | ||
BETWEEN…AND… | 介于两数之间,包含左右边界 | col_name BETWEEN 10 AND 100 | ||
NOT BETWEEN…AND… | 不在两数之间 | col_name NOT BETWEEN 10 AND 100 | ||
IN(…) | 在一个列表中 | col_name IN (1, 4, 5) | ||
NOT IN(…) | 不在一个列表 | col_name NOT IN (1, 4, 5) | ||
LIKE | 模糊查询,_ 表示单个的任意字符,% 表示多个字符串 | col_name like "ABC_" | ||
IS NULL | 判断某一字段是否为 NULL | col_name IS NULL | ||
AND 或 && | 表示并行关系 | col_name1 == 5 AND col_name2 == 10 | ||
OR 或 ` | ` | 表示满足其中任一条件即可 | col_name1 == 5 OR col_name2 == 10 | |
NOT 或 ! | 表示否定 | col_name IS NOT NULL |
DCL(Data Control Language)
- 定义
用于 定义数据库的访问权限和安全级别,以及用户创建,相关关键字:GRANT、REVOKE……
- 授权
GRANT 权限 ON 数据库名.表名 用户@'主机IP' IDENTIFIED BY 用户密码;
- 撤回授权权限
REVOKE 权限 数据库名.表名 ON FROM 用户名;
图形化工具
在本地安装好数据库之后,我们可以通过命令行来进行操作,但是为了更加直观的看到我们的数据库属性和数据,我们一般都会选择图形化的工具来辅助我们进行开发。而这里我们推荐 DBeaver(dbeaver.io)。
这是一款通用的免费跨平台数据库工具,供开发人员、数据库管理员、分析人员和所有需要使用数据库的人使用。而且支持当前所有流行的数据库:MySQL,、PostgreSQL,、SQLite,、Oracle,、DB2,、SQL Server,、Sybase,、MS Access,、Teradata,、Firebird,、Apache Hive,、Phoenix,、Presto 等。
安装过程
- 双击打开下载好的
.exe安装包,然后选择语言;
-
进入安装程序,点击 下一步 继续;
-
接受相关许可证协议;
-
为所有使用该电脑的用户安装还是只为你当前的用户安装,一般选择所有用户;
- 选择组件,一般默认即可,继续下一步;
- 选择安装路径,一般建议存在你日常安装软件的地方,不要直接装在 C 盘;
- 是否创建快捷方式,要的话就勾选,不要就不用管,直接安装;
- 安装过程开始,等待结束就安装好了,然后根据自己喜好选择是否创建桌面快捷方式,最后点击完成即可;
连接数据库
- 打开主界面后,依次打开
文件 -> 新建 -> DBeaver -> 数据库连接,然后下一步;
- 选择对应数据库软件,我们这里以 MySQL 为例,然后选择下一步;
- 输入数据库的地址、用户名、密码、端口号(默认是 3306)等信息,然后点击完成即可;
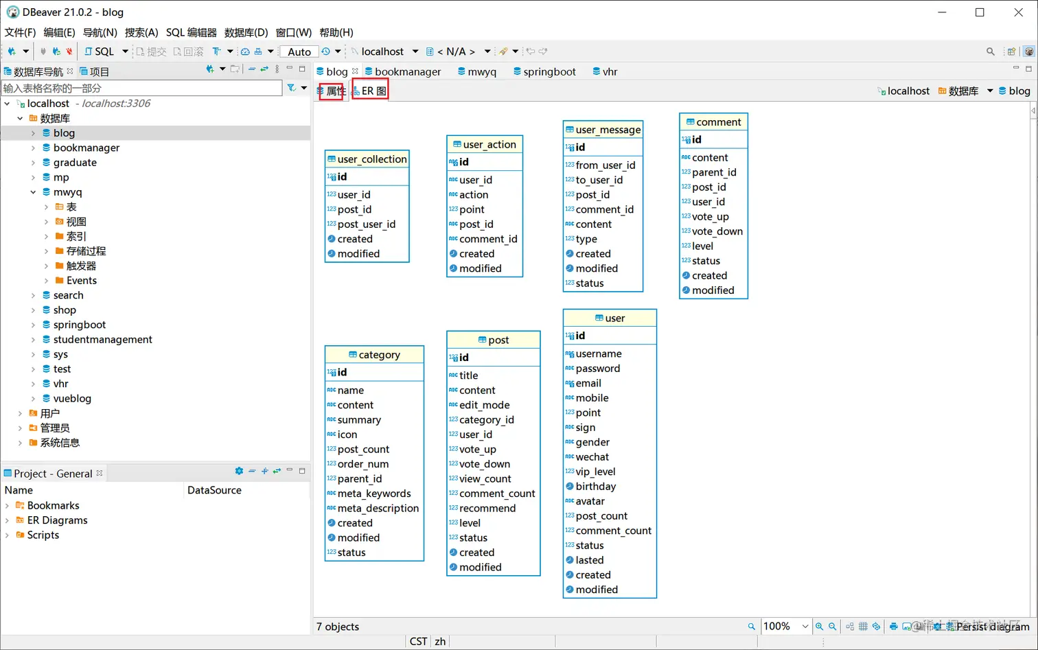
- 连接成功,会在主界面中显示出当前连接数据库中的数据库信息;
可以看到 DBeaver 不仅仅支持查看数据库的相关属性,还能看到数据库的 ER 图,可以说是十分方便了;
以上就是关于如何安装以及简单使用 DBeaver 的相关知识了,更多关于 DBeaver 的高级使用技巧,等着你去探索!
总结
好了,以上就是今天的所有内容了。主要介绍了数据库的相关概念,并对 MySQL 的安装、卸载及配置进行了讲解。紧接着又对 SQL 进行了讲解,并对日常使用最多的一些 SQL 基础语句进行了介绍。最后,则是介绍了针对数据库图形化操作的工具 - DBeaver。如果你想要熟练地掌握常见的 SQL 语句,进一步提高自己的开发效率,那就赶紧去练习吧!
文章首发于公众号:「村雨遥」,欢迎关注 ~