java工厂模式

188 阅读7分钟

1. 简单工厂模式

定义一个工厂类,它可以根据参数的不同返回不同类的 实例,被创建的实例通常都具有共同的父类。因为在简单工厂模式中用于创建实例的方法是静态(static)方法,因此简单工厂模式又被称为静态工厂方法模式,它属于类创建型模式。

20190604103945325.png

Factory(工厂角色):工厂角色即工厂类,它是简单工厂模式的核心,负责实现创建所有产品实例的内部逻辑;工厂类可以被外界直接调用,创建所需的产品对象;在工厂类中提供了静态的工厂方法factoryMethod(),它的返回类型为抽象产品类型Product。
Product(抽象产品角色):它是工厂类所创建的所有对象的父类,封装了各种产品对象的公有方法,它的引入将提高系统的灵活性,使得在工厂类中只需定义一个通用的工厂方法,因为所有创建的具体产品对象都是其子类对象。
ConcreteProduct(具体产品角色):它是简单工厂模式的创建目标,所有被创建的对象都充当这个角色的某个具体类的实例。每一个具体产品角色都继承了抽象产品角色,需要实现在抽象产品中声明的抽象方法。

20190604104109868.png

//抽象图表接口:抽象产品类
interface Chart {
    public void display();
}
//柱状图类:具体产品类
class HistogramChart implements Chart {
    public HistogramChart() {
        System.out.println("创建柱状图!");
    }
    public void display() {
        System.out.println("显示柱状图!");
    }
}
//饼状图类:具体产品类
class PieChart implements Chart {
    public PieChart() {
        System.out.println("创建饼状图!");
    }
    public void display() {
        System.out.println("显示饼状图!");
    }
}
//折线图类:具体产品类
class LineChart implements Chart {
    public LineChart() {
        System.out.println("创建折线图!");
    }
    public void display() {
        System.out.println("显示折线图!");
    }
}
//图表工厂类:工厂类
class ChartFactory {
    //静态工厂方法
    public static Chart getChart(String type) {
        Chart chart = null;
        if (type.equalsIgnoreCase("histogram")) {
            chart = new HistogramChart();
            System.out.println("初始化设置柱状图!");
        } else if (type.equalsIgnoreCase("pie")) {
            chart = new PieChart();
            System.out.println("初始化设置饼状图!");
        } else if (type.equalsIgnoreCase("line")) {
            chart = new LineChart();
            System.out.println("初始化设置折线图!");
        }
        return chart;
    }
}
//编写如下客户端测试代码:
class Client {
    public static void main(String args[]) {
        Chart chart;
        chart = ChartFactory.getChart("histogram"); //通过静态工厂方法创建产品
        chart.display();
    }
}

2. 工厂方法模式

工厂方法模式中,针对不同的产品提供不同的工厂,系统提供一个与产品等级结构对应的工厂等级结构。
工厂方法模式:定义一个用于创建对象的接口,让子类决定将哪一个类实例化。工厂方法模式让一个类的实例化延迟到其子类。工厂方法模式又简称为工厂模式,又可称作虚拟构造器模式或多态工厂模式。工厂方法模式是一种类创建型模式。
工厂方法模式提供一个抽象工厂接口来声明抽象工厂方法,而由其子类来具体实现工厂方法,创建具体的产品对象。

20190604104237510.png

Product(抽象产品):它是定义产品的接口,是工厂方法模式所创建对象的超类型,也就是产品对象的公共父类。
ConcreteProduct(具体产品):它实现了抽象产品接口,某种类型的具体产品由专门的具体工厂创建,具体工厂和具体产品之间一一对应。
Factory(抽象工厂):在抽象工厂类中,声明了工厂方法(Factory Method),用于返回一个产品。抽象工厂是工厂方法模式的核心,所有创建对象的工厂类都必须实现该接口。
ConcreteFactory(具体工厂):它是抽象工厂类的子类,实现了抽象工厂中定义的工厂方法,并可由客户端调用,返回一个具体产品类的实例。

20190604104518571.png

//日志记录器接口:抽象产品
interface Logger {
    public void writeLog();
}
//数据库日志记录器:具体产品
class DatabaseLogger implements Logger {
    public void writeLog() {
        System.out.println("数据库日志记录。");
    }
}
//文件日志记录器:具体产品
class FileLogger implements Logger {
    public void writeLog() {
        System.out.println("文件日志记录。");
    }
}
//日志记录器工厂接口:抽象工厂
interface LoggerFactory {
    public Logger createLogger();
}
//数据库日志记录器工厂类:具体工厂
class DatabaseLoggerFactory implements LoggerFactory {
    public Logger createLogger() {
        //连接数据库,代码省略														
        // 创建数据库日志记录器对象
        Logger logger = new DatabaseLogger();
        //初始化数据库日志记录器,代码省略		
        return logger;
    }
}
//文件日志记录器工厂类:具体工厂		
class FileLoggerFactory implements LoggerFactory {
    public Logger createLogger() {
        //创建文件日志记录器对象										
        Logger logger = new FileLogger();
        // 创建文件,代码省略												
        return logger;
    }
}
//编写如下客户端测试代码:
class Client {
    public static void main(String args[]) {
        LoggerFactory factory;
        Logger logger;
        factory = new FileLoggerFactory();  //可引入配置文件实现		
        logger = factory.createLogger();
        logger.writeLog();
    }
}

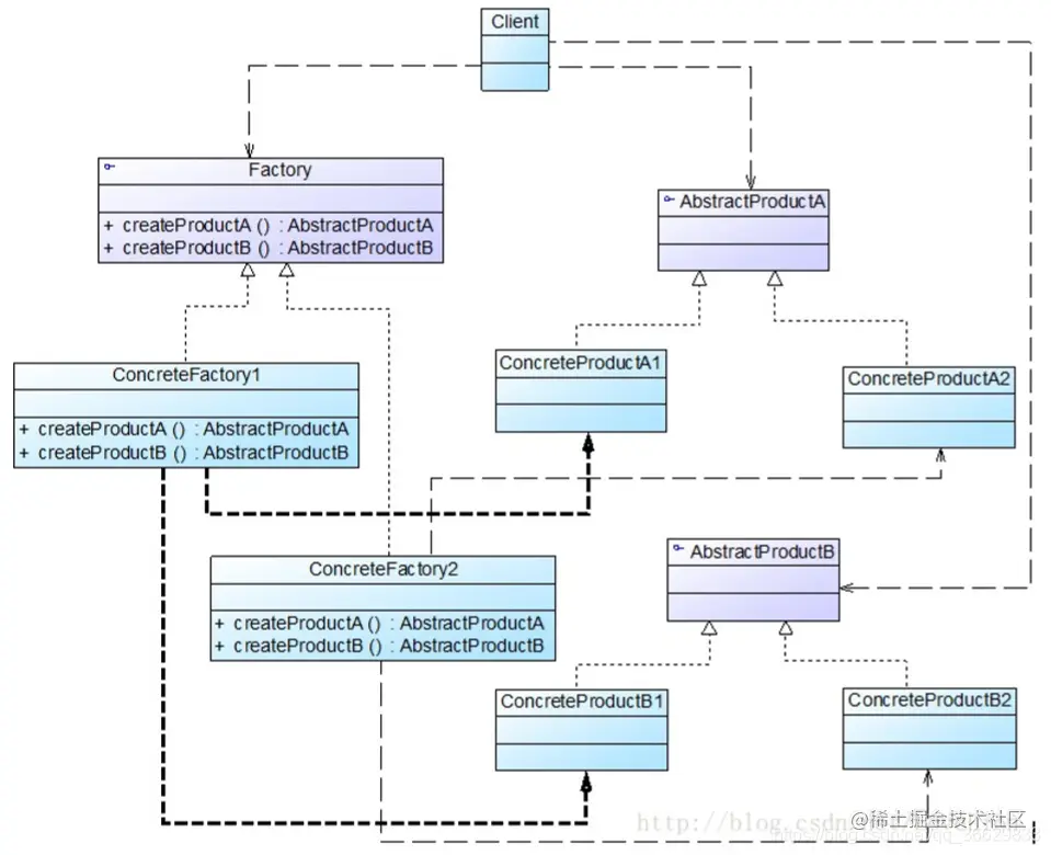
3. 抽象工厂模式

抽象工厂模式为创建一组对象提供了一种解决方案。与工厂方法模式相比,抽象工厂模式中的具体工厂不只是创建一种产品,它负责创建一族产品。
抽象工厂模式提供一个创建一系列相关或相互依赖对象的接口,而无须指定它们具体的类。抽象工厂模式又称为Kit模式,它是一种对象创建型模式。
在抽象工厂模式中,每一个具体工厂都提供了多个工厂方法用于产生多种不同类型的产品,这些产品构成了一个产品族。

20190604104600937.png

AbstractFactory(抽象工厂):它声明了一组用于创建一族产品的方法,每一个方法对应一种产品。
ConcreteFactory(具体工厂):它实现了在抽象工厂中声明的创建产品的方法,生成一组具体产品,这些产品构成了一个产品族,每一个产品都位于某个产品等级结构中。
AbstractProduct(抽象产品):它为每种产品声明接口,在抽象产品中声明了产品所具有的业务方法。
ConcreteProduct(具体产品):它定义具体工厂生产的具体产品对象,实现抽象产品接口中声明的业务方法。

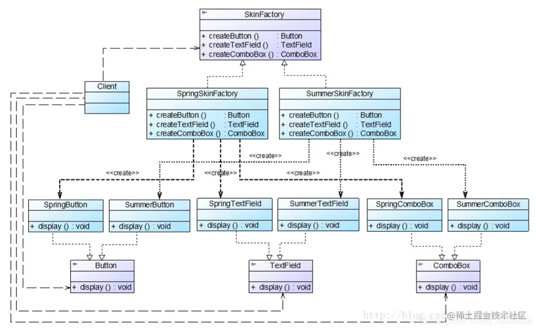
20190604104803149.png

//在本实例中我们对代码进行了大量简化,实际使用时,界面组件的初始化代码较为复杂,还需要使用JD 
//按钮接口:抽象产品
interface Button {
    public void display();
}
//Spring按钮类:具体产品
class SpringButton implements Button {
    public void display() {
        System.out.println("显示浅绿色按钮。");
    }
}
//Summer按钮类:具体产品
class SummerButton implements Button {
    public void display() {
        System.out.println("显示浅蓝色按钮。");
    }
}
//文本框接口:抽象产品
interface TextField {
    public void display();
}
//Spring文本框类:具体产品
class SpringTextField implements TextField {
    public void display() {
        System.out.println("显示绿色边框文本框。");
    }
}
//Summer文本框类:具体产品
class SummerTextField implements TextField {
    public void display() {
        System.out.println("显示蓝色边框文本框。");
    }
}
//组合框接口:抽象产品
interface ComboBox {
    public void display();
}
//Spring组合框类:具体产品
class SpringComboBox implements ComboBox {
    public void display() {
        System.out.println("显示绿色边框组合框。");
    }
}
//Summer组合框类:具体产品
class SummerComboBox implements ComboBox {
    public void display() {
        System.out.println("显示蓝色边框组合框。");
    }
}
//界面皮肤工厂接口:抽象工厂
interface SkinFactory {
    public Button createButton();
    public TextField createTextField();
    public ComboBox createComboBox();
}
//Spring皮肤工厂:具体工厂
class SpringSkinFactory implements SkinFactory {
    public Button createButton() {
        return new SpringButton();
    }
    public TextField createTextField() {
        return new SpringTextField();
    }
    public ComboBox createComboBox() {
        return new SpringComboBox();
    }
}
//Summer皮肤工厂:具体工厂
class SummerSkinFactory implements SkinFactory {
    public Button createButton() {
        return new SummerButton();
    }
    public TextField createTextField() {
        return new SummerTextField();
    }
    public ComboBox createComboBox() {
        return new SummerComboBox();
    }
}
//为了让系统具备良好的灵活性和可扩展性,我们引入了工具类XMLUtil和配置文件,其中, XMLUtil类的代码如下所示:
public class XMLUtil {
    //该方法用于从XML配置文件中提取具体类类名,并返回一个实例对象
    public static Object getBean() {
        try {
            //创建文档对象
            DocumentBuilderFactory dFactory = DocumentBuilderFactory.newInstan
            DocumentBuilder builder = dFactory.newDocumentBuilder();
            Document doc;
            doc = builder.parse(new File("config.xml"));
            //获取包含类名的文本节点
            NodeList nl = doc.getElementsByTagName("className");
            Node classNode = nl.item(0).getFirstChild();
            String cName = classNode.getNodeValue();
            //通过类名生成实例对象并将其返回
            Class c = Class.forName(cName);
            Object obj = c.newInstance();
            return obj;
        } catch (Exception e) {
            e.printStackTrace();
            return null;
        }
    }
}
// 配置文件config.xml中存储了具体工厂类的类名,代码如下所示:
<?xml version="1.0"?><config><className>SpringSkinFactory</className></config>
//编写如下客户端测试代码
class Client {
    public static void main(String args[]) {
        //使用抽象层定义
        SkinFactory factory;
        Button bt;
        TextField tf;
        ComboBox cb;
        factory = (SkinFactory) XMLUtil.getBean();
        bt = factory.createButton();
        tf = factory.createTextField();
        cb = factory.createComboBox();
        bt.display();
        tf.display();
        cb.display();
    }
}

4. 参考

blog.csdn.net/qq_36629833…