JMM、并发、Lock

281 阅读3分钟

JMM

Java Memory Model

Java内存模型

image.png

image.png

image.png

并发编程

image.png

Volatile

被Volatile修饰的变量,所生成的汇编代码,会出现一个Lock前缀指令,相当于一个内存屏障,

  • 确保了指令重排序的有序性
  • 强制对缓存修改的操作立刻修改到主存,相当于直接对主存进行操作

volatile主要用在多个线程感知实例变量被更改了场合,从而使得各个线程获得最新的值。

image.png

为什么需要Volatile

image.png

image.png

image.png

image.png

原子类

image.png

image.png

image.png

image.png

image.png

image.png

image.png

image.png

CAS

image.png

image.png

image.png

不变性

image.png

Java锁

image.png

互斥与同步

所谓互斥,-- 不能同时运行,一个线程获取到锁,其它线程会被阻塞

是指散布在不同进程之间的若干程序片断,当某个进程运行其中一个程序片段时,其它进程就不能运行它们之中的任一程序片段,只能等到该进程运行完这个程序片段后才可以运行。

所谓同步,-- 不能同时运行的基础上,按照某种先后次序来运行

是指散步在不同进程之间的若干程序片断,它们的运行必须严格按照规定的 某种先后次序来运行,这种先后次序依赖于要完成的特定的任务。

同步是一种更为复杂的互斥,而互斥是一种特殊的同步。

非互斥同步 -- 线程不会阻塞,可以循环尝试

image.png

锁的分类

乐观锁 -- 悲观锁

  • 悲观锁: -- Synchronized Lock接口

    假设一定会发生冲突,获取到锁之后会阻塞其它等待线程 好处是简单安全,但缺点是由于挂起线程和恢复线程都需要转入内核态进行 在真实情况中,发生冲突的概率很小,悲观锁会造成浪费

  • 乐观锁:-- 一般通过CAS实现,比如原子类,并发容器等

    假设不会发生冲突,尝试操作,失败了再进行其他处理,一般是不断循环重试 如果数据和一开始拿到的不一样,说明数据在这段时间内被修改过,那就不能继续更新,会选择放弃,报错或重试。 比如在数据库中添加版本号

image.png

公平锁 -- 非公平锁

image.png

读写锁

image.png

可重入锁 -- 非可重入锁

image.png

自旋锁 -- 自适应锁

image.png

可中断锁

image.png

偏向锁、轻量级锁、重量级锁

这三种锁是指锁的状态,并且是针对Synchronized,在java通过引入锁升级的机制来实现高效的synchronized

Synchronized

  • 对象锁

image.png

  • 类锁

image.png

image.png

原理

image.png

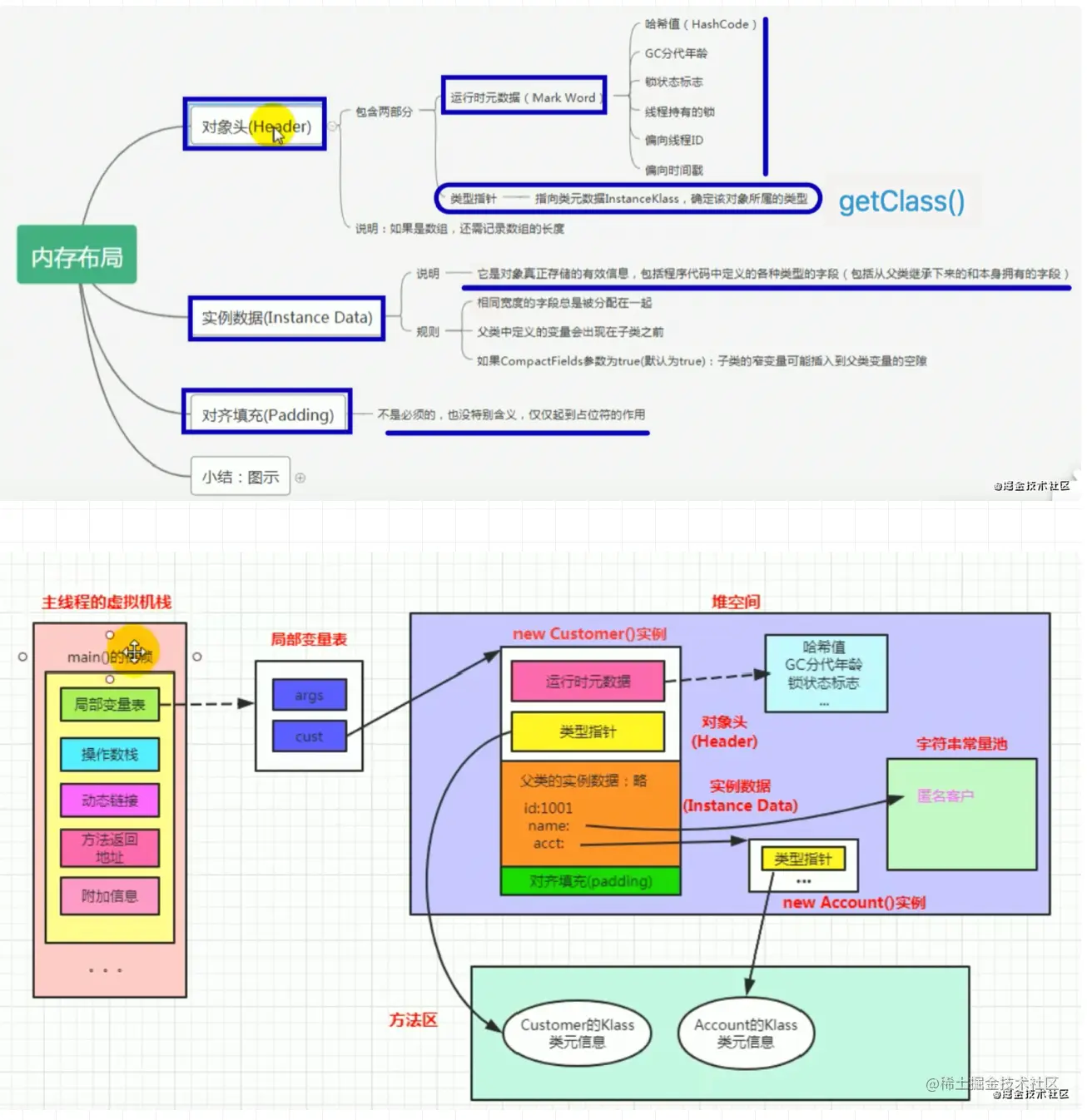
Java对象头

image.png

image.png

image.png

image.png

Synchronized优化

  • 无锁状态
  • 偏向锁
  • 轻量级锁
  • 重量级锁

偏向锁

image.png

轻量级锁

image.png

重量级锁

image.png

锁粗化

image.png

锁消除

image.png

image.png

可重入锁

线程调用Synchronized方法的同时在其方法体内部调用另一个synchronized方法, 也就是说一个线程得到一个对象锁后再次请求该对象锁,是允许的。

不可中断

  • 中断线程

image.png

image.png

image.png

image.png

image.png

等待唤醒机制与Synchronized

image.png

image.png

image.png

生产者消费者模式

image.png

image.png

image.png

ReentrantLock

image.png

image.png

image.png

image.png

image.png

image.png

image.png

并发容器 工具类

image.png

image.png

image.png

image.png

image.png

image.png

image.png

并发容器

ConcurrnetHashMap

  • Java7

image.png

  • Java8

image.png

  • others

image.png

CopyOnWriteArrayList/Set

image.png

image.png

image.png

  • 迭代 image.png

并发流程控制

image.png

CountDownLatch

image.png

image.png

image.png

image.png

Semaphore

信号量 许可证

image.png

image.png

image.png

image.png

image.png

CycicBarrier

可重用

image.png

image.png

AQS

Abstract Queued Synchronized

image.png

image.png

image.png

image.png

image.png

image.png

image.png

image.png

image.png

多线程调试

image.png

高性能缓存实例