.NET CORE敏捷开发框架,企业信息化自主化解决方案

725 阅读7分钟

什么是力软.NET CORE敏捷开发框架

力软.NET CORE敏捷开发框架是一个高效率、高颜值、易上手的跨平台全开源快速开发平台。

高效率

框架内置企业信息化系统中常用的基础功能组件和高效的可视化开发工具,包括:向导式智能开发组件、即时通讯组件、APP开发组件、微信组件、工作流引擎、通用权限、专业表单、BI大屏等一系列组件,能实现绝大数功能的低代码开发。

高颜值

具有独立研发的UI界面,前端采用当前主流的VUE框架,内置多套风格UI模板,如:简约、炫酷、经典等,可根据需要进行选择,为您的产品提供颜值保障。

全开源

产品拥有稳定的架构、规范的编码,购买后提供全部源代码,一次授权终身使用。同时,基于框架所开发出的产品,无需再次授权即可直接销售。

力软开发框架能做什么

框架是一个拓展性很强的搭建平台,平台集合了多种常用功能模块,可快速实现复杂的业务场景。

使用框架进行开发,其中80%敲代码的事情已经全部做好了,企业只需要专注于个性化业务逻辑,用力软所提供的组件像拼积木一样就能搭建起任何自己所需的功能。像是一个采购入库单,只需要做好表单,再利用工作流将各种表单集成统合、数据互通,就可以完成了。

利用这种简单的开发方式,可以便捷的开发出ERP、OA、CRM、HRM、BI、MIS、SAAS、移动app、微信公众号、微信小程序、电商系统后台等各类企业信息系统。

全新的开发模式,省心到家!

力软开发框架有哪些优势

*提高开发效率

已集成大量业务模板和公共组件,开发人员只需根据开发向导进行设置就可快速完成开发工作,比起传统开发至少要节约80%工作量,能大大提升开发效率。

如果需要二次开发,可以直接修改生成的源代码。

*保证软件质量

拥有规范的编码、专业的架构、稳定高效的底层。基于力软框架做开发,可以大幅度地提升软件质量,提升软件稳定性。

*降低开发成本

相较于定制开发和从基础自主搭建,采用力软开发方案仅需一套框架的成本,并且对框架使用人员的技术没有硬性要求,新手也可快速上手。

*提升用户满意

UI作为一款产品的“脸面”,势必影响产品的第一直观印象。框架已经为开发人员提供了多套美观简洁的UI,使开发人员有更多的精力在功能开发上。配合框架良好的编码规范,开发出的产品用户体验友好度必定大大提升,用户满意度也会大大提高。

更多优势

*采用 SOA 架构,系统核心功能均可以通过服务的方式提供给外部调用,方便系统与 ERP 系统及周边系统、硬件设备接口交互能力,解决企业信息化孤岛问题。

*系统前后台通 Ajax 交互,这样使得前台不必依赖于后台的开发语言,日后要重构成php、JSP 后台的话,UI 层完全不用动。

*开发框架完美支持 Oracle、SQL Server、MYSQL 数据库,并且还支持在框架中同时操作多数据库。

*提供自定义报表功能,可通过编写SQL等作为数据来源进行构建不同类型的图形报表。

*提供工作流引擎组件,开发者可以直接在开发框架中使用自定义表单来承载业务数据进行流程审批;也可以编写代码完成复杂表单然后调用流程引擎服务进行流程审批。

*强大的权限管理组件,基于框架开发出功能后就可以直接给被授权角色授予该功能的权限。

*提供 SSO(单点登陆)服务,方便多系统统一登陆管理。

*框架支持 Websocket,消息实时达。

*提供微信企业号开发组件功能。

*提供 APP 开发功能。

*框架支持 redis 缓存集群。

*原班开发人员售后支持。

适用人群

中小型软件开发公司

非软件公司的软件部门

需信息化建设的企业

...

框架不限制使用人数,适用性强,开放度高,可根据需要无限拓展。

开发人员只需掌握一定的编程基础,思路清晰,经过短时间培训,就能够快速地上手,完全不会有使用上的困扰。

力软.NET CORE敏捷开发框架主要功能运用

*代码生成器

框架内置的代码生成器,在原有代码生成器的基础上进行了升级,可根据需要分别生成前后端代码。

使用代码生成器,只需点击下一步,代码便可以自动生成,能有效减轻代码编写工作量。同时,生成的代码更规范,可以减少bug,在新手较多的团队里,规范的代码编写及结构,能够引导新手遵守规范,现有的代码也能供新手仿照编写,减少错误。

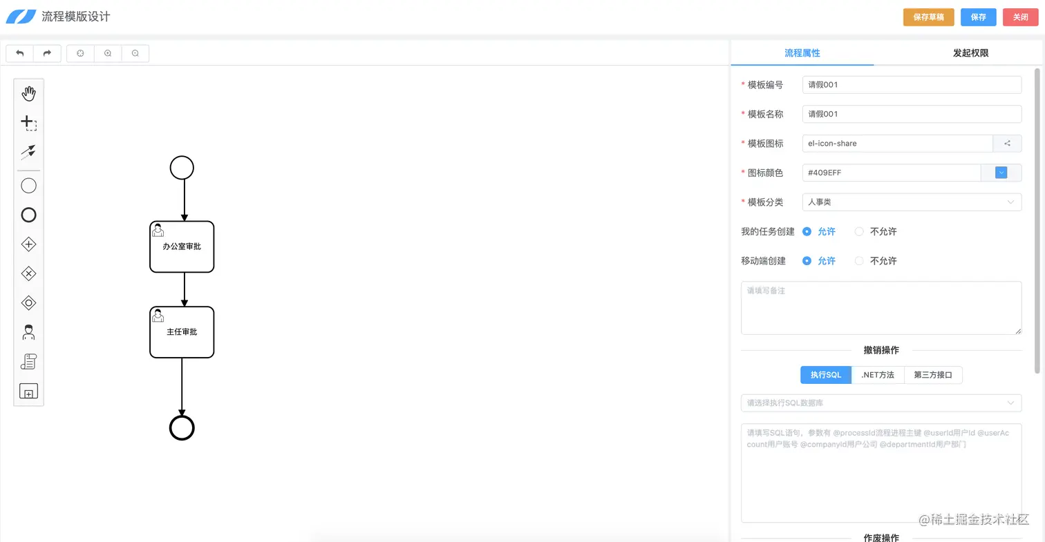
*工作流引擎

工作流引擎是工作流管理系统的核心部分,主要提供了对工作流定义的解析以及流程流转的支持。

力软.NET CORE工作流引擎同样在原产品流程的基础上进行了升级,功能更强,操作更便捷。全程可视化开发,节点设置、逻辑搭建一气呵成,不仅提供日常为公和关键业务流程智能化管理,而且还能根据公司的特殊实际要求轻松方便地随时定制各种流程。

*BI数据大屏

商业智能(Business Intelligence,简称:BI),是用现代数据仓库技术、线上分析处理技术、数据挖掘和数据展现技术进行数据分析以实现商业价值。

力软BI大屏全程可视化设计,内置了大量的模板组件,可以较为快速的开发出符合企业自身的BI系统。

*拖拽式表单

框架的表单设计功能,只需拖拽就能轻松构建多种类型的实用表单。

*自定义报表

提供有基础报表和专业报表,如:柱形图、折线图、饼状图等,并且数据描述清晰易懂,专业报表内容丰富。

*权限管理

框架核心功能之一,独立的权限管理体系,多套系统可以统一管理权限,注重权限安全, 拒绝一切非法访问。

*多数据库连接

支持多个种类多个版本的数据库(Oracle、SQLserver、MySQL的多个版本),轻松切换、无缝衔接您的数据库。

*移动端开发

移动端同步可视化开发,操作简单,IOS和安卓均可使用。

还能帮您更多...

主流技术的更新迭代

软件行业日新月异,新的技术层出不穷,让人难以跟上脚步,力软开发框架为您提供长久的更新服务,让您的产品、系统永不落后。

人员流失问题

用力软开发框架不需要担心核心技术人员的流失,高品质的技术服务,能够为您的开发保驾护航。

信息化建设中的被动问题

信息化建设中很多不同行业的不同特点让开发人员难以应对,而力软敏捷开发框架出色通用性和扩展性,能让您轻松掌握信息化建设中主动权。

需求多变问题

多变的需求,能够使得整体设计没有考虑周全的项目的开发效率大幅降低,使得项目延期,而力软开发框架全面架构设计能自如应对多变需求。

注:JAVA产品功能与.NET CORE产品功能基本一致,如需了解更多详情,请至learun.cn进行体验。

白码王子.