跨行转Java,如何干掉计算机科班生?这些重点,很多人都不知道

440 阅读6分钟

前言

实际上,从2019年开始,就有数据显示学习Java的人越来越多,预计2020年能达到一个峰值。无奈于2020年受疫情影响严重,所以导致今年的各行各业都不太景气,不过互联网行业相对来说所波及的影响最小。

不过,目前疫情好转,各行各业的人也开始规划自己的职业生涯,实际上想要转行到程序员的人越来越多,其中首选的就是Java,毕竟Java的平均薪资是最高的,加上Java的前途是能够看得到的,所以转行学Java,自然能够得到极大的支持。

中途转行学Java,能不能成功?

很多刚开始学习Java或者有想法转行学Java的人,心中都会怀有困惑,不确定自己到底能不能成功。坦白来讲,零基础学习Java能不能成功,并不能给一个完全准确的答案,因为也要分实际情况来看。大部分中途学习Java的人都不是计算机专业出身的,对于这些零基础的人来说,如果选择的是自学,我想说成功比例微乎其微,100个人里能够有5个人学到有成就的程度就已经非常不错的。但是,若是有人带着一起学习,那么就会少走很多弯路,那成功就来得更容易一些,不至于像无头苍蝇一般四处乱撞。

所以你要问我,中途转行学Java能不能成功?没有一个绝对的定论,但是就我个人而言来说,成功是必然的,因为有计划,有方法,有人带。

中途转行学Java,如何赛过科班生?这些秘籍,很多人不知道

 

学好Java的必要因素

有了想要学习Java的想法,那么如何实现呢?怎么才能够把Java给学好呢?学好Java的必要因素,我认为以下几点缺一不可:

1.自主学习能力

首先你得具备自主学习的能力,俗话说得好“扶不起的是阿斗,扶不上墙的是烂泥”,如果你自己不动,没有人能帮得了你,一件事情想要做成功,主动性是非常重要的。

2.师傅领进门

在入门前期,找一个师傅带你是非常重要的,在学习Java的前期阶段,一些有经验有技术的人带你会让自己少走很多弯路。

3.规划好学习路线,学习最新的

如何学好Java,一定要有自己的学习计划,怎么开始,怎么深入,一步一步的最好按照一个路线图进行,这样容易少走弯路,减少失误。另外也要实时关注Java的技术方面的资讯,要学就要学最新的。

4.坚定目标感,保持持之以恒的态度

做什么事情,态度是最重要的,一旦决定转行学习Java,就要坚定自己的目标感,保持持之以恒的态度,比如我就会给自己确立一个小目标,进入阿里!哈哈,开个小玩笑,不过有时间确实会逼自己一把,努力努力争取这个机会。

怎么学,才能赛过科班生?

1.确定好自己的学习路线

无论做什么事,或者学什么技能,在一开始就要有所规划,所以我们要事先确定好自己的学习路线,这是非常重要的,能够在我们学习的时候使得我们的思路更为清晰。

中途转行学Java,如何赛过科班生?这些秘籍,很多人不知道

 

2.打好基础,学好框架

不可否认的是,科班生确实在一定程度上比零基础的人更具有优势,但是大学生在校期间,虽然有学相关的知识和技术,但是所学的东西都比较浅,相对来说程度还不够深,另外大学生缺乏实战经验,所以作为零基础的我们,首先的关键就是要打好基础,等基础打好了,再学好框架相关的内容,之后找一份满意的工作基本上是轻而易举了。

中途转行学Java,如何赛过科班生?这些秘籍,很多人不知道

 

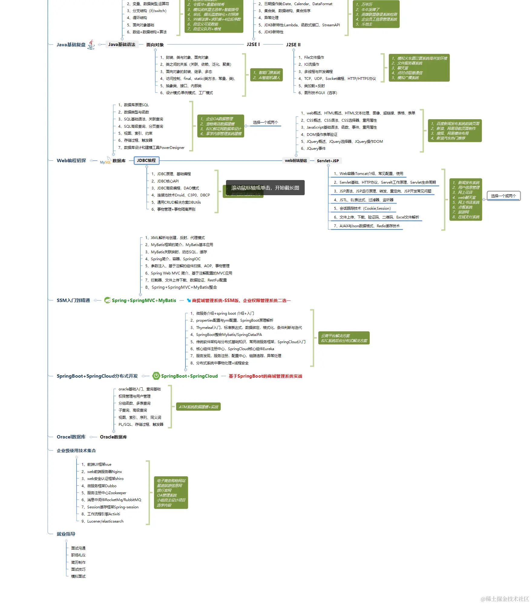
关于基础知识学习:

学习基础知识,就是让你对Java语言有一个初步的了解,其实,任何语言的基础知识都是大同小异,包含基本的数据类型以及基本的面向对象知识,面向对象是重中之重,只有有了面向对象的知识,在后续的开发中才会有更好的成长。

基础知识包括(主要参考《Java核心技术卷》即可):

  1. 基本程序结构:基本变量类型、运算符、字符串、流程控制、数组
  2. 类与对象:类的定义和使用、静态属性和方法、继承、包管理、枚举、反射
  3. 接口和抽象类:接口的定义及实现、抽象类的定义及实现
  4. 泛型:泛型类、泛型方法
  5. 集合:集合接口、列表、Map、树、排序和查找
  6. 异常与调试:内置异常、声明异常、自定义异常、捕获异常、日志
  7. 多线程:多线程概念、使用线程、同步

中途转行学Java,如何赛过科班生?这些秘籍,很多人不知道

 

关于Spring等学习:

有了一定的基础知识,接下来就直奔主题,在这领域里,Spring就是需要学习的利器,下面是编写Spring相关,需要掌握的知识,可能不止,也可能有遗漏,后续可以再补充

  1. Maven:Maven与包管理、POM文件、生命周期等
  2. Spring Core:依赖注入与控制反转、Spring概述、Spring容器与生命周期、自动装配、注解装配、切面编程(AOP)
  3. HTTP协议
  4. JSON知识
  5. Servlet概念
  6. Spring MVC概念:配置Spring MVC、参数传递、实现REST、权限控制等
  7. RPC框架
  8. RESTFul

中途转行学Java,如何赛过科班生?这些秘籍,很多人不知道

 

3.找师傅,跟视频,进行系统的学习

一谈到自学,可能很多人害怕的是自己没办法坚持下来。实际上,自学的难处并不在于难以坚持,害怕的是自己所学到的东西是零散的,是不成体系的,不进行系统的学习是很难完全去掌握一门技术的,最大的弊端是影响自己的工作,面试一问就垮。最好的解决办法是:找一个靠谱的师傅,跟着视频,从零开始进行系统的学习才是最有效最正确的方法。

中途转行学Java,如何赛过科班生?这些秘籍,很多人不知道

 

总结

以上内容就是我对Java零基础初学者的全部建议,希望所有人在学习这件事情上都能够正确对待,也希望所有小伙伴都能够学有所成。最后,欢迎你成为一名程序员,祝你工作顺利,实现自己的梦想!

注意:文章中所截图展示出来的Java零基础学习资料,均可以免费分享给大家,包括思维导图、学习视频、文档资料等,有需要的朋友,只需你多多支持我的文章:

——转发+评论即可,之后关注下方公众号获取即可