给大家推荐8款强大且免费的MySQL数据库建模工具,赶快收藏

1,325 阅读7分钟

数据库建模和设计是软件开发过程中必不可少的步骤,一个良好的建模工具可以帮助我们简单快速地完成数据库设计,提高工作的效率。因此,今天给大家推荐几款免费的 MySQL 数据库建模工具,首先给出它们的功能比较:

给大家推荐8款强大且免费的MySQL数据库建模工具,赶快收藏

 

ERD 是指实体关系图(Entity Relationship Diagram);正向工程(Forward Enginnering)是指从 ERD 生成创建数据库结构的 DDL 脚本(SQL 文件)或者直接连接到数据库创建物理表和其他对象;逆向工程(Reverse Enginnering)和正向工程正好相反,是指从 SQL 脚本或者物理数据库中生成数据模型;模式同步是指比较 ERD 和 SQL 脚本或者物理数据库中模式结构的差异,并且支持数据库结构的同步。

MySQL Workbench

MySQL Workbench 是 MySQL 官方为数据库架构师、开发人员和 DBA 提供的一个可视化工具。MySQL Workbench 支持数据建模,SQL 开发以及服务器配置、用户管理、性能优化、数据库备份以及迁移等功能,支持 Windows、Linux 和 Mac OS X 平台。

给大家推荐8款强大且免费的MySQL数据库建模工具,赶快收藏

 

Home

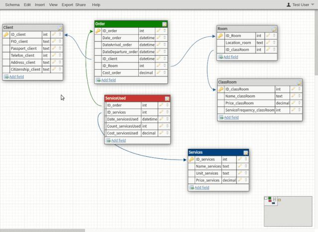
MySQL Workbench 为 DBA、开发人员以及数据架构师提供了一个可视化设计、建模、脚本生成以及数据库管理的界面。它提供了数据建模人员创建复杂的 ER 模型、正向工程、逆向工程以及模式同步所需的一切功能,同时还支持复杂的变更管理和文档生成功能。下图是它的一个可视化设计界面:

给大家推荐8款强大且免费的MySQL数据库建模工具,赶快收藏

 


MySQL Workbench 社区版可以免费下载使用,同时也提供了收费的企业版本。MySQL Workbench 作为官方的专用管理开发工具,对 MySQL 提供了完善的支持,推荐大家使用。

SQL Power Architect

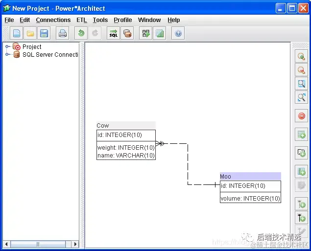
SQL Power Architect 是一款由数据仓库设计师创建的数据建模工具,具有许多专门为数据仓库架构师设计的独特功能。SQL Power Architect 社区版支持 Windows、Linux 和 Mac OS X 平台,它允许用户对现有数据库进行逆向工程,执行数据分析以及自动生成 ETL 元数据。

给大家推荐8款强大且免费的MySQL数据库建模工具,赶快收藏

 

Architect

SQL Power Architect 主要的功能特性包括:

  • 通过 JDBC 访问数多种数据库,包括 Oracle、MySQL、SQL Server、PostgreSQL 等;
  • 同时连接多个不同的数据库产品,比较数据模型和数据库结构并且识别差异;
  • 支持拖拽的工作方式;
  • 可以记住每个字段的来源,生成可视化的源-目标数据映射报告;
  • 正向工程/逆向工程;
  • 针对现有数据库的数据分析,获取每个字段的数据大小、最大最小值以及频率分布等信息;
  • 支持保存源数据结构的快照,允许远程离线设计;
  • 自动生成 ETL 元数据(Kettle/Pentaho Data Integration);
  • 所有的项目数据使用易于解析的 XML 格式存储;
  • OLAP 建模:Cubes、Measures、Dimensions、Hierarchies 以及 Levels;
  • 数据沿袭跟踪的可视化映射报告。

给大家推荐8款强大且免费的MySQL数据库建模工具,赶快收藏

 

olap

SQL Power Architect 是一个功能强大的数据库建模工具,尤其适合数据仓库设计,免费社区版可以在官方网站点击下载。

搜索公众号Java知音,回复“后端面试”,送你一份面试宝典.pdf

PDMan

PDMan 是一款开源免费的国产数据库建模工具,定位为 PowerDesigner 的免费替代方案。PDMan 支持 Windows、Linux 和 Mac OS X 平台,具有极简易用、自带案例等特点。

给大家推荐8款强大且免费的MySQL数据库建模工具,赶快收藏

 


PDMan 主要的功能特点如下:

  • 代码开源,免费使用;
  • 功能简洁,自带参考案例,非常容易上手;
  • Windows、Linux 和 Mac OS X 平均可使用;
  • 默认内置 MySQL、Oracle、SQL Server、PostgreSQL 代码模板, 用户可根据模型自定义其他数据库代码模板;
  • 根据数据库方言模板生成不同的数据库 DDL 语句;
  • 根据模型以及版本生成变更 DDL 语句,直接运行同步至数据库;
  • 数据库逆向解析,连接数据库生成模型;
  • 自动生成 HTML、Markdown、Word、PDF 格式的数据结构文档;
  • 内置代码模板生成 JavaBean,并且自带中文注释。

给大家推荐8款强大且免费的MySQL数据库建模工具,赶快收藏

 

逆向解析

PDMan 基于 Node.js 开发,源码托管在 Gitee 上,最新版本可以点击下载。PDMan 是一款非常优秀的国产数据库建模工具,只是目前更新频率不高,最新版还是 2019 年 5 月发布的 v2.1.6。

RISE

RISE 是一个用于模型驱动信息系统开发的免费软件套件,它包含构建信息模型并将其转变为完整解决方案所需的各种功能,包括数据库、Web 服务和文档。RISE 基于 Microsoft .NET Framework 4 开发,支持 Windows 平台,包含以下多个工具:

  • RISE Editor,图形化建模工具;
  • Code generators,各种代码生成工具,包括 SQL Server、MySQL 以及 PostgreSQL 数据库脚本生成工具,C#、PHP、AJAX 应用程序源码生成工具等;
  • RISE Visual Modeling,Visual Studio 扩展插件,可以在 Visual Studio IDE 中集成数据库建模和代码生成工具。

给大家推荐8款强大且免费的MySQL数据库建模工具,赶快收藏

 


RISE 主要的功能包括:

  • 完整的实体关系图,支持视图和索引,支持模型导出为图片;
  • 自动命名规范,级联变更和命名,模型重构,模型一致性,自动接口生成,模型文档,内置 web service 测试;
  • 自动数据库部署和 web 部署,集成云解决方案,集中式服务器开发,支持团队协作;
  • 支持浏览数据库表和视图,分析字段信息、通用 SQL 提示,支持 SQL Server、MySQL、PostgreSQL、Oracle、DB2 的逆向工程;
  • 数据库脚本生成工具支持 SQL Server、MySQL、PostgreSQL,增量数据库更新,模型支持默认数据生成;
  • 应用程序代码生成工具支持 C#、PHP、SOAP web service 以及持久层代码,无需编程基础。

给大家推荐8款强大且免费的MySQL数据库建模工具,赶快收藏

 


RISE 是一个完整的信息系统工程套件,用于模型驱动的系统开发,可以在官方网站免费下载。

GenMyModel

GenMyModel 是一个基于浏览器的在线建模平台,支持 Archimate、BPMN、Flowchart、RDS(关系型数据库建模)、UML 等模型,个人可以免费使用。GenMyModel 提供了模型验证、在线模型存储库、模型版本记录、SQL 代码生成以及模型导出图片等功能。

给大家推荐8款强大且免费的MySQL数据库建模工具,赶快收藏

 

erd

DB Designer

DB Designer 是一款在线的数据库模式设计和建模工具,操作简单但功能强大,支持 MySQL、SQL Server、PostgreSQL、Oracle、SQLite 数据库的正向工程和逆向工程。DB Designer 同时还支持团队协作、工作分享和导出图片或 PDF 功能。

给大家推荐8款强大且免费的MySQL数据库建模工具,赶快收藏

 

erd

dbdiagram.io

dbdiagram.io 是一款简单免费的在线 ER 图绘制工具,通过编写代码创建模型,专为开发人员和数据分析师而设计。它通过一个简单的自定义语言来生成数据模型,支持 MySQL、PostgreSQL、SQL Server 数据库 DDL 文件的正向工程和逆向工程、版本历史、在线共享、导出图片或者 PDF 等功能。dbdiagram.io 提供了免费版。

给大家推荐8款强大且免费的MySQL数据库建模工具,赶快收藏

 

erd

Freedgo

Freedgo 是一款国产的在线绘图和建模工具,支持思维导图、ER 模型、云架构设计、UML、网络拓扑图、建筑平面图、业务设计、流程图等。其中 ER 模型支持 MySQL、SQLServer、Oracle、PostgreSQL 等数据库 DDL 文件的正向工程和逆向工程以及图片导出功能。Freedgo 提供了个人用户免费版。

给大家推荐8款强大且免费的MySQL数据库建模工具,赶快收藏

 

总结

本文介绍了 8 款免费的 MySQL 数据库常用建模工具,包括客户端软件和在线工具。客户端软件提供了强大完善的建模功能;在线建模工具无需安装即可使用,功能相对简单一些。除了以上介绍的建模工具之外,你还了解或者使用过哪些好用不贵的软件,欢迎推荐!