详解项目中的几种常见应用设计模式Singleton、Factory、Strategy

255 阅读3分钟

一、前言

前几天阅读一框架文档,里面有一段这样的描述 “从对象工厂中………” ,促使写下本文。尽管一些模式简单和简单,但是常用、有用。

结合最近一个项目场景回顾一下里面应用到的一些模式<Singleton、Factory、Strategy>。

  • Singleton:创建型模式,负责创建维护一个全局唯一实例
  • Factory:创建型模式,对象工厂负责根据标识创建或获取具体的实例对象
  • Strategy:行为型/运行时模式,策略负责根据标识控制应用运行时的行为

二、场景上下文

项目需求/场景:通过增加辅助工具使用脚本程序对特定应用程序进行“自动化测试”,内容包括:点击按钮、选择菜单、读取控件内容等。

原始实现:脚本程序<AutoIt>通过计算坐标的方式对特定应用程序进行“自动化测试”。缺点:脚本程序工作量大、依赖按钮屏幕坐标、坐标计算繁杂、依赖屏幕分辨率等。

目标程序简化图:

使用辅助工具前 :

使用辅助工具后:

三、分析、设计

这里只对 辅助工具 进行分析设计,其它略过。

  1. 图1 目标程序有以下主要特点:

    • 目标程序分为 A-E五个功能区
    • 每个功能区有按钮、菜单等相似功能
    • 每个功能区有特有功能
  2. 辅助工具对外提供统一调用

  3. 辅助工具可以被重复调用,但不支持并发操作

基于以上分析:

  1. 将 Operator <操控代码或具体操控行为>分为五个具体的 Operator 分别为: AOperator 、BOperator 、COperator 、DOperator 、EOperator ,分别对应操作不同的应用程序区域。
  2. 使用创建型模式管理 Operator
  3. 使用锁机制,限制并发
  4. 外层封装一个单例

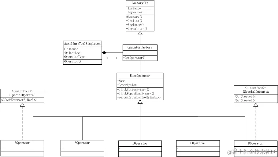
四、UML

五、Code Show

1. AuxiliaryToolSingleton 对外提供调用,并用锁机制控制并发

 

using System;
using System.Threading;
using DesignPatternDemo.Operator;

namespace DesignPatternDemo
{
    public class AuxiliaryToolSingleton
    {
        public static Semaphore OperatorSemaphore = new Semaphore(1, 1);
        private static readonly object OperatorLock = new object();

        public static AuxiliaryToolSingleton Instance = new AuxiliaryToolSingleton();
        private AuxiliaryToolSingleton()
        {
            RegistorOperator(OperatorFactory.Instance);
        }

        public void CallOperator(string operatorName, params string[] operatorParams)
        {
            //OperatorSemaphore.WaitOne();
            lock (OperatorLock)
            {
                Console.WriteLine($"Call method CallOperator :{operatorName} .Current Thread:{Thread.CurrentThread.ManagedThreadId}");

                BaseOperator concreteOperator = OperatorFactory.Instance.GetOperator(operatorName);
                concreteOperator.InitializationParameters(operatorParams);
                concreteOperator.Execute();
            }

            //OperatorSemaphore.Release();
        }

        public static void RegistorOperator(OperatorFactory factory)
        {
            factory.Register(nameof(AOperator), new AOperator());
            factory.Register(nameof(BOperator), new BOperator());
            factory.Register(nameof(COperator), new COperator());
            factory.Register(nameof(DOperator), new DOperator());
            factory.Register(nameof(EOperator), new EOperator());
        }
    }
}
 AuxiliaryToolSingleton

2. BaseOperator 操控基类,包含一些公共方法、虚方法、参数信息

 

using System;
using System.Threading;

namespace DesignPatternDemo.Operator
{
    public class BaseOperator
    {
        public string Name { get; set; }
        public string Description { get; set; }

        public void Execute()
        {
            //ToDo
            Thread.Sleep(new Random().Next(0, 5) * 1000);
            Console.WriteLine($"Execute concrete operator:{GetType().Name} .Current Thread:{Thread.CurrentThread.ManagedThreadId}");
            ConcreteOperate($"{GetType().Name}");
        }
        public void InitializationParameters(params string[] operatorParams)
        {
            //ToDo

            Console.WriteLine($"Initialization Parameters :{GetType().Name}");
        }
        private void ConcreteOperate(string mark)
        {
            // ToDo
            Console.WriteLine($"The concrete operation :{mark} was performed successfully .\r\n");
        }
        public virtual void ClickButtonByMark(string mark)
        {
            // ToDo
            ConcreteOperate(mark);
        }

        public virtual void ClickPopupMenuByMark(string mark)
        {
            // ToDo
            ConcreteOperate(mark);
        }

        public virtual void SelectDropdownBoxByIndex(int dropBoxIndex)
        {
            // ToDo
            ConcreteOperate($"{dropBoxIndex}");
        }
    }
}
 BaseOperator

3. AOperator 具体操控类<比如点击按钮>,实现ISpecialOperateA, 继承BaseOperator

 

using System;

namespace DesignPatternDemo.Operator
{
    public class AOperator : BaseOperator, ISpecialOperateA
    {
        public void SetContent(string content)
        {
            //ToDo
            Console.WriteLine($"Filled the content:{content} successfully");
        }
        public string GetContent()
        {
            //ToDo
            return $"{new Random().Next()}{Guid.NewGuid()}";
        }
    }
}

namespace DesignPatternDemo.Operator
{
    public interface ISpecialOperateA
    {
        void SetContent(string content);
        string GetContent();
    }
}
 AOperator

4. BOperator 、COperator 、DOperator 具体操控类

 

namespace DesignPatternDemo.Operator
{
    public class BOperator : BaseOperator
    {
    }
}

namespace DesignPatternDemo.Operator
{
    public class COperator : BaseOperator
    {
    }
}

namespace DesignPatternDemo.Operator
{
    public class DOperator : BaseOperator
    {
    }
}
 Concrete Operator

5. EOperator 具体操控类<比如操控树形控件>,实现ISpecialOperateE, 继承BaseOperator

 

using System;

namespace DesignPatternDemo.Operator
{
    public class EOperator : BaseOperator, ISpecialOperateE
    {
        public void ClickTreeviewByMark(string mark)
        {
            //ToDo
            Console.WriteLine($"{mark}: execution succeed");
        }
    }
}

namespace DesignPatternDemo.Operator
{
    public interface ISpecialOperateE
    {
        void ClickTreeviewByMark(string mark);
    }
}
 EOperator

6. Factory 工厂类基类,可根据key注册、删除、获取具体类。创建型模式的一种

 

using System.Collections.Generic;

namespace DesignPatternDemo
{
    public class Factory<TF, TV> where TF : new()
    {
        protected Factory()
        {
            KeyValues = new Dictionary<string, TV>();
        }

        public static TF Instance { get; set; } = new TF();

        private Dictionary<string, TV> KeyValues { get; }

        public TV GetItem(string key)
        {
            KeyValues.TryGetValue(key, out TV find);

            return find;
        }
        public void Register(string key, TV t)
        {
            UnRegister(key);
            KeyValues.Add(key, t);
        }

        public void UnRegister(string key)
        {
            if (KeyValues.ContainsKey(key)) KeyValues.Remove(key);
        }
    }
}
 Factory

7. OperatorFactory 具体工厂,继承Factory

 

using DesignPatternDemo.Operator;

namespace DesignPatternDemo
{
    public class OperatorFactory : Factory<OperatorFactory, BaseOperator>
    {
        public BaseOperator GetOperator(string operatorName)
        {
            return GetItem(operatorName);
        }
    }
}
 OperatorFactory

8. Program 控制台程序,分别使用并行库和Task 多线程调用模拟

 

using System;
using System.Collections.Generic;
using System.Threading.Tasks;
using DesignPatternDemo.Operator;

namespace DesignPatternDemo
{
    internal class Program
    {
        private static void Main(string[] args)
        {
            Console.WriteLine("Hello World!");

            List<string> concreteOperators = GetConcreteOperators();

            Parallel.ForEach(concreteOperators, current => { CallOperator(current); });

            foreach (string operatorName in concreteOperators)
            {
                Task concreteTask = new Task(() => { CallOperator(operatorName); });
                concreteTask.Start();
            }

            Console.ReadKey();
        }
        private static List<string> GetConcreteOperators()
        {
            List<string> concreteOperators = new List<string>
            {
                nameof(AOperator),
                nameof(BOperator),
                nameof(COperator),
                nameof(DOperator),
                nameof(EOperator)
            };
            return concreteOperators;
        }

        private static void CallOperator(string operatorName, params string[] operatorParams)
        {
            AuxiliaryToolSingleton auxiliaryTool = AuxiliaryToolSingleton.Instance;
            auxiliaryTool.CallOperator(operatorName, operatorParams);
        }
    }
}
 Program

六、说明、小结

  1. 本文只是为了说明回顾一些模式的使用、原始项目的业务、代码结构、实现语言均作了更换或简化。
  2. UML 所描述,可以使用任何OO语言实现。
  3. 如果条件判断很多可以使用:“表驱动法”、Strategy pattern 规避。
  4. 模式套路与之相应的场景。
  5. Demo 代码环境: vs2017 .Net Core2.2