🏹【Hystrix技术指南】(4)故障切换的运作流程

337 阅读6分钟

这是我参与更文挑战的第14天,活动详情查看: 更文挑战

[每日一句]

也许你度过了很糟糕的一天,但这并不代表你会因此度过糟糕的一生。

[温馨提示]

承接上一篇文章🏹【Hystrix技术指南】(3)超时机制的原理和实现

[背景介绍]

  • 分布式系统的规模和复杂度不断增加,随着而来的是对分布式系统可用性的要求越来越高。在各种高可用设计模式中,【熔断、隔离、降级、限流】是经常被使用的。而相关的技术,Hystrix本身早已算不上什么新技术,但它却是最经典的技术体系!。

  • Hystrix以实现熔断降级的设计,从而提高了系统的可用性。

  • Hystrix是一个在调用端上,实现断路器模式,以及隔舱模式,通过避免级联故障,提高系统容错能力,从而实现高可用设计的一个Java服务组件库。

  • Hystrix实现了资源隔离机制

背景介绍

目前对于一些非核心操作,如增减库存后保存操作日志发送异步消息时(具体业务流程),一旦出现MQ服务异常时,会导致接口响应超时,因此可以考虑对非核心操作引入服务降级、服务隔离。

Hystrix说明

官方文档

Hystrix是Netflix开源的一个容灾框架,解决当外部依赖故障时拖垮业务系统、甚至引起雪崩的问题。

为什么需要Hystrix?

  • 在大中型分布式系统中,通常系统很多依赖(HTTP,hession,Netty,Dubbo等),在高并发访问下,这些依赖的稳定性与否对系统的影响非常大,但是依赖有很多不可控问题:如网络连接缓慢,资源繁忙,暂时不可用,服务脱机等。

  • 当依赖阻塞时,大多数服务器的线程池就出现阻塞(BLOCK),影响整个线上服务的稳定性,在复杂的分布式架构的应用程序有很多的依赖,都会不可避免地在某些时候失败。高并发的依赖失败时如果没有隔离措施,当前应用服务就有被拖垮的风险。

例如:一个依赖30个SOA服务的系统,每个服务99.99%可用。

99.99%的30次方 ≈ 99.7%

0.3% 意味着一亿次请求 会有 3,000,00次失败

换算成时间大约每月有2个小时服务不稳定.

随着服务依赖数量的变多,服务不稳定的概率会成指数性提高.

解决问题方案:对依赖做隔离。

Hystrix设计理念

想要知道如何使用,必须先明白其核心设计理念,Hystrix基于命令模式,通过UML图先直观的认识一下这一设计模式

  • 可见,Command是在ReceiverInvoker之间添加的中间层,Command实现了对Receiver的封装

  • API既可以是Invoker又可以是reciever,通过继承Hystrix核心类HystrixCommand来封装这些API(例如,远程接口调用,数据库查询之类可能会产生延时的操作)

  • 就可以为API提供弹性保护了。

Hystrix如何解决依赖隔离

  1. Hystrix使用命令模式HystrixCommand(Command)包装依赖调用逻辑,每个命令在单独线程中/信号授权下执行。

  2. 可配置依赖调用超时时间,超时时间一般设为比99.5%平均时间略高即可。当调用超时时,直接返回或执行fallback逻辑。

  3. 为每个依赖提供一个小的线程池(或信号),如果线程池已满调用将被立即拒绝,默认不采用排队,加速失败判定时间。

  4. 依赖调用结果分,成功,失败(抛出异常),超时,线程拒绝,短路。 请求失败(异常,拒绝,超时,短路)时执行fallback(降级)逻辑。

  5. 提供熔断器组件,可以自动运行或手动调用,停止当前依赖一段时间(10秒),熔断器默认错误率阈值为50%,超过将自动运行

  6. 提供近实时依赖的统计和监控

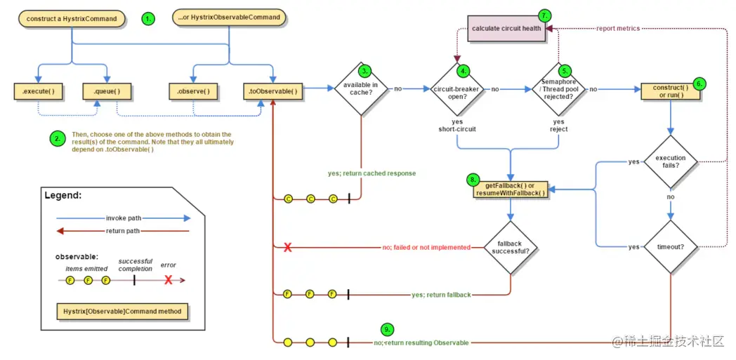
Hystrix流程结构解析

流程说明:

  1. 每次调用构建HystrixCommand或者HystrixObservableCommand对象,把依赖调用封装在run()方法中.

  2. 结果是否有缓存如果没有执行execute()/queue做sync或async调用,对应真正的run()/construct()

  3. 判断熔断器(circuit-breaker)是否打开,如果打开跳到步骤8,进行降级策略,如果关闭进入步骤.

  4. 判断线程池/队列/信号量是否跑满,如果跑满进入降级步骤8,否则继续后续步骤.

  5. 使用HystrixObservableCommand.construct()还是HystrixCommand.run(),运行依赖逻辑

  6. 依赖逻辑调用超时,进入步骤8

  7. 判断逻辑是否调用成功

    • 6a 返回成功调用结果

    • 6b 调用出错,进入步骤8.

  8. 计算熔断器状态,所有的运行状态(成功, 失败, 拒绝,超时)上报给熔断器,用于统计从而判断熔断器状态.

  9. getFallback()降级逻辑. a. 没有实现getFallback的Command将直接抛出异常

    b. fallback降级逻辑调用成功直接返回

    c. 降级逻辑调用失败抛出异常

  10. 返回执行成功结果

以下四种情况将触发getFallback调用:

  1. run()方法抛出非HystrixBadRequestException异常

  2. run()方法调用超时

  3. 熔断器开启短路调用

  4. 线程池/队列/信号量是否跑满

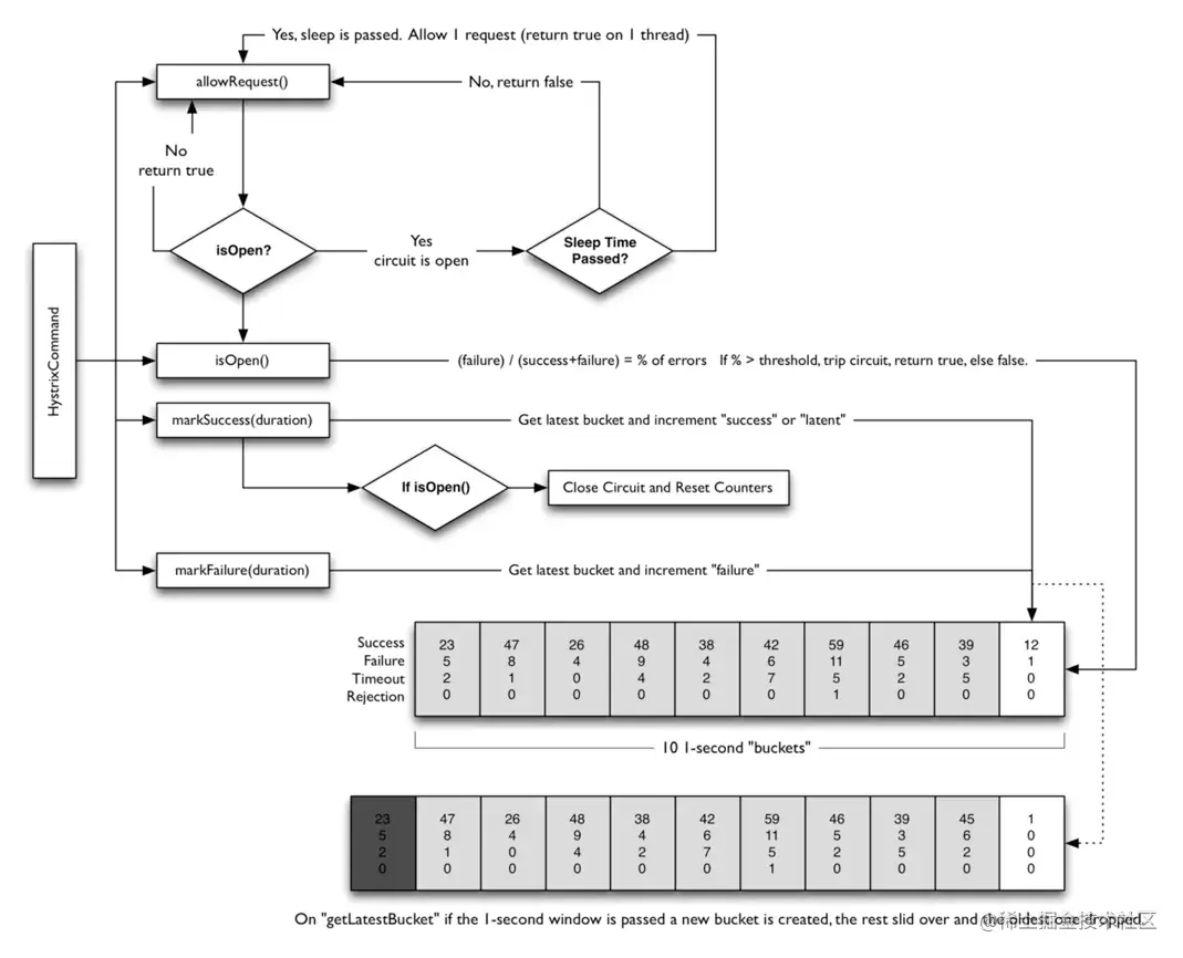
熔断器:Circuit Breaker

每个熔断器默认维护10个bucket,每秒一个bucket,每个bucket记录成功,失败,超时,拒绝的状态,默认错误超过50%且10秒内超过20个请求进行中断短路。

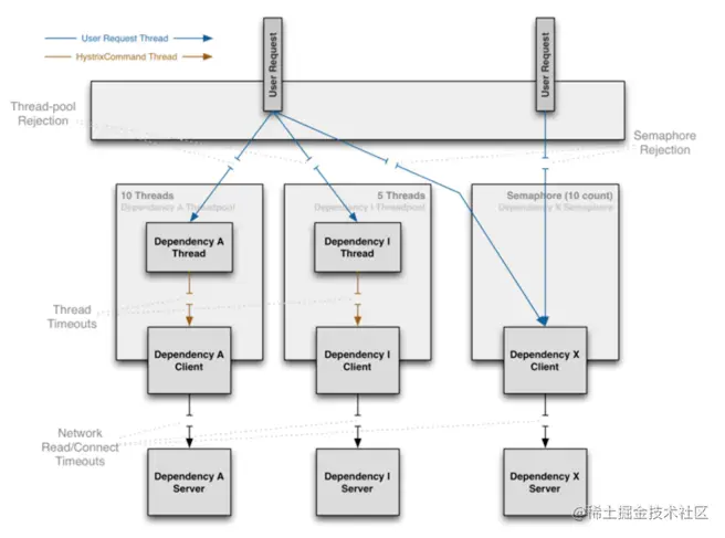
Hystrix隔离分析

Hystrix隔离方式采用线程/信号的方式,通过隔离限制依赖的并发量和阻塞扩散.

线程隔离

  • 执行依赖代码的线程与请求线程(如:jetty线程)分离,请求线程可以自由控制离开的时间(异步过程)。

  • 通过线程池大小可以控制并发量,当线程池饱和时可以提前拒绝服务,防止依赖问题扩散。

  • 线上建议线程池不要设置过大,否则大量堵塞线程有可能会拖慢服务器。

实际案例:

Netflix公司内部认为线程隔离开销足够小,不会造成重大的成本或性能的影响。Netflix 内部API 每天100亿的HystrixCommand依赖请求使用线程隔,每个应用大约40多个线程池,每个线程池大约5-20个线程。

信号隔离

信号隔离也可以用于限制并发访问,防止阻塞扩散, 与线程隔离最大不同在于执行依赖代码的线程依然是请求线程(该线程需要通过信号申请),如果客户端是可信的且可以快速返回,可以使用信号隔离替换线程隔离,降低开销。

信号量的大小可以动态调整, 线程池大小不可以。

线程隔离与信号隔离区别如下图: