Android基础进阶 - 消息机制

905 阅读8分钟

目录

  1. Android消息机制流程
  2. Handler
  3. Message
  4. MessageQueue
  5. Looper
  6. HandleThread
  7. 资料
  8. 收获

篇外话

在“音视频开发之旅系列”之外,想把自己比较薄弱的Java&Android基础也抽时间进行学习加强些,这也更符合自己的内心追求和自我期待。并行的开始另外一段学习旅程,从Handler消息机制开启,结合消息机制的流程以及源码进行学习分析。

一、Android消息机制流程

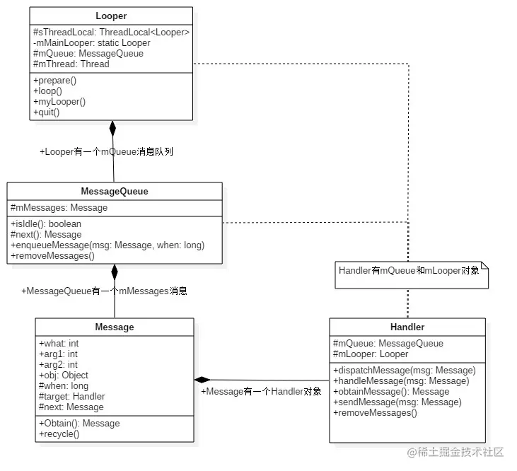
我们先通过下面两张图来对Android消息机制流程以及关键类之间的关系有个了解,后面我们再结合源码一一进行分析。

消息机制的流程

Handler、Message、MessageQueue、Looper之间的关系

图片来源-Android消息机制1-Handler(Java层)

二、Handler

Handler有两个主要的用途:

  1. 调度消息在某个时间点执行;
  2. 不同线程之间通信

2.1 全局变量

 final Looper mLooper;     //有Looper的引用
 final MessageQueue mQueue;//有MessageQueue的引用
 final Callback mCallback;
 final boolean mAsynchronous;
 IMessenger mMessenger;

2.2 构造方法

    public Handler() {
        this(null, false);
    }
    public Handler(@NonNull Looper looper) {
        this(looper, null, false);
    }

 public Handler(@NonNull Looper looper, @Nullable Callback callback, boolean async) {
        mLooper = looper;
        mQueue = looper.mQueue;
        mCallback = callback;
        mAsynchronous = async;
    }

2.3 获取Message

//从Message复用池中获取一个Message   
 public final Message obtainMessage()
    {
        return Message.obtain(this);
    }

//和上面的方法基本一致,差异在于从复用池中获取到Message后给what赋值
    public final Message obtainMessage(int what)
    {
        return Message.obtain(this, what);
    }
//...其他obtainMessage类似

2.4 发送消息

图片来源-Android消息机制1-Handler(Java层)

下面我们挑几个发送方法来看下

** sendMessage: 发送一个Message,when为当前的时间**
MessageQueue根据when进行匹配插入位置

    public final boolean sendMessage(Message msg)
    {
        return sendMessageDelayed(msg, 0);
    }

   public final boolean sendMessageDelayed(Message msg, long delayMillis)
    {
        if (delayMillis < 0) {
            delayMillis = 0;
        }
        return sendMessageAtTime(msg, SystemClock.uptimeMillis() + delayMillis);
    }

    public boolean sendMessageAtTime(Message msg, long uptimeMillis) {
        MessageQueue queue = mQueue;
        ......
        return enqueueMessage(queue, msg, uptimeMillis);
    }

** post:从消息复用池中获取Message,设置Message的Callback**

public final boolean post(Runnable r)
    {
       return  sendMessageDelayed(getPostMessage(r), 0);
    }
    
    private static Message getPostMessage(Runnable r) {
        Message m = Message.obtain();
        m.callback = r;
        return m;
    }

** postAtFrontOfQueue(): 将消息插入到队列头部**
通过调用sendMessageAtFrontOfQueue 加入一个when为0的message到队列,即插入到队列的头部,需要注意的是 MessageQueue#enqueueMessage的插入到链表中时是根据when比较的(when < p.when),如果之前已经有多个when等于0的消息在队列中,这个新的会加入到前面when也为0的后面。

    public final boolean postAtFrontOfQueue(Runnable r)
    {
        return sendMessageAtFrontOfQueue(getPostMessage(r));
    }

    public final boolean sendMessageAtFrontOfQueue(Message msg) {
        MessageQueue queue = mQueue;
        ......
        //第三个参数为0,即Message的when为0,插入到队列的头部,注意到MessageQueue#enqueueMessage的插入到链表中时是根据when比较的(when < p.when),如果之前已经有多个when等于0的消息在队列中,这个新的会加入到前面when也为0的后面。
        return enqueueMessage(queue, msg, 0);
    }

2.5 派发消息 dispatchMessage

优先级如下:
Message的回调方法callback.run() >
Handler的回调方法mCallback.handleMessage(msg) > Handler的默认方法handleMessage(msg)

public void dispatchMessage(@NonNull Message msg) {
      //Message的回调方法,优先级最高  
    if (msg.callback != null) {
            handleCallback(msg);
        } else {
            //Handler的mCallBack优先级次之
            if (mCallback != null) {
                if (mCallback.handleMessage(msg)) {
                    return;
                }
            }
            //Handler的handleMessage方法优先级最低(大部分都是在该方法中实现Message的处理)
            handleMessage(msg);
        }
    }

三、Message

全局变量

//一些重要的变量

    public int arg1;
    public int arg2;
    public Object obj;
    public long when;
    Bundle data;
    Handler target;  //Message中有个Handler的引用
    Runnable callback;
    
    //Message有next指针,可以组成单向链表
    Message next;


    public static final Object sPoolSync = new Object();
    
    //复用池中的第一个Message
    private static Message sPool;
    
    //复用池的大小,默认最大50个(如果短时间内有超过复用池最大数量的Message会怎样,重新new)
    private static int sPoolSize = 0;
    private static final int MAX_POOL_SIZE = 50;

构造方法
查看下是否有可以复用的message,如果有,复用池的中可复用的Message个数减一,返回该Message;如果没有重新new一个。注意复用池默认最大数量为50。

   public static Message obtain() {
       synchronized (sPoolSync) {
           //查看下是否有可以复用的message
           if (sPool != null) {
               //取出第一个Message
               Message m = sPool;
               sPool = m.next;
               m.next = null;
               m.flags = 0; // clear in-use flag
               //复用池的中可复用的Message个数减一
               sPoolSize--;
               return m;
           }
       }
       //如果复用池中没有Message了重新new
       return new Message();
   }

** recycleUnchecked**
//标记一个Message时异步消息,正常的情况都是同步的Message,当遇到同步屏障的时候,优先执行第一个异步消息。关于同步屏障,我们在MessageQueue中在结合next等方法再介绍。

public void setAsynchronous(boolean async) {
        if (async) {
            flags |= FLAG_ASYNCHRONOUS;
        } else {
            flags &= ~FLAG_ASYNCHRONOUS;
        }
    }


void recycleUnchecked() {
        // Mark the message as in use while it remains in the recycled object pool.
        // Clear out all other details.
        flags = FLAG_IN_USE;
        what = 0;
        arg1 = 0;
        arg2 = 0;
        obj = null;
        replyTo = null;
        sendingUid = UID_NONE;
        workSourceUid = UID_NONE;
        when = 0;
        target = null;
        callback = null;
        data = null;

        synchronized (sPoolSync) {
            //可以复用的message为50个,如果超过了就不会再复用
            if (sPoolSize < MAX_POOL_SIZE) {
                next = sPool;
                sPool = this;
                sPoolSize++;
            }
        }
    }

//toString和dumpDebug可以Dump出message信息,遇到一些问题时可以帮助分析
android.os.Message#toString(long)

android.os.Message#dumpDebug

四、MessageQueue

MessageQueue是一个单链表优先队列
Message不能直接添加到MessageQueue中,要通过Handler以及相对应的Looper进行添加。

变量

//MessageQueue链表中的第一个Message
Message mMessages;

** next:从消息队列中取出下一条要执行的消息**
如果是同步屏障消息,找到第一个队列中中第一个异步消息
如果第一个Message的执行时间比当前时间见还要晚,记录还要多久开始执行;否则就找到下一条要执行的Message。
后面的Looper的loop方法会从过queue.next调用该方法,获取需要执行的下一个Message,其中会调用到阻塞的native方法nativePollOnce,该方法用于“等待”, 直到下一条消息可用为止. 如果在此调用期间花费的时间很长, 表明对应线程没有实际工作要做,不会因此会出现ANR,ANR和这个没有半毛钱关系。

关键代码如下:

Message next() {

        //native层MessageQueue的指针
        final long ptr = mPtr;
        if (ptr == 0) {
            return null;
        }

     ......
        for (;;) {
           
            //阻塞操作,当等待nextPollTimeoutMillis时长,或者消息队列被唤醒
            //nativePollOnce用于“等待”, 直到下一条消息可用为止. 如果在此调用期间花费的时间很长, 表明对应线程没有实际工作要做,不会因此会出现ANR,ANR和这个没有半毛钱关系。
            nativePollOnce(ptr, nextPollTimeoutMillis);

            synchronized (this) {
                
                final long now = SystemClock.uptimeMillis();
                Message prevMsg = null;
                
                //创建一个新的Message指向 当前消息队列的头
                Message msg = mMessages;
                
                //如果是同步屏障消息,找到第一个队列中中第一个异步消息
                if (msg != null && msg.target == null) {
                    do {
                        prevMsg = msg;
                        msg = msg.next;
                    } while (msg != null && !msg.isAsynchronous());
                }
                
                if (msg != null) {
                    //如果第一个Message的执行时间比当前时间见还要晚,记录还要多久开始执行
                    if (now < msg.when) {                    
                        nextPollTimeoutMillis = (int) Math.min(msg.when - now, Integer.MAX_VALUE);
                    } else {
                        //否则从链表中取出当前的Message ,并且把链表中next指向指向下一个Message
                        
                        mBlocked = false;
                        if (prevMsg != null) {
                            prevMsg.next = msg.next;
                        } else {
                            mMessages = msg.next;
                        }
                        //取出当前的Message的值,next置为空
                        msg.next = null;
                        msg.markInUse();
                        return msg;
                    }
                } 
                .....

                //android.os.MessageQueue#quit时mQuitting为true
                //如果需要退出,立即执行并返回一个null的Message,android.os.Looper.loop收到一个null的message后退出Looper循环
                if (mQuitting) {
                    dispose();
                    return null;
                }
        ......
            if (pendingIdleHandlerCount <= 0) {
                                // 注意这里,如果没有消息需要执行,mBlocked标记为true,在enqueueMessage会根据该标记判断是否调用nativeWake唤醒
                                mBlocked = true;
                                continue;
                            }
        ......
    }
    ......
}

enqueueMessage:向消息队列中插入一条Message

如果消息链表为空,或者插入的Message比消息链表第一个消息要执行的更早,直接插入到头部
否则在链表中找到合适位置插入,通常情况下不需要唤醒事件队列,以下两个情况除外:

  1. 消息链表中只有刚插入的这一个Message,并且mBlocked为true即,正在阻塞状态,收到一个消息后也进入唤醒
  2. 链表的头是一个同步屏障,并且该条消息是第一条异步消息

唤醒谁?MessageQueue.next中被阻塞的nativePollOnce

具体实现如下,

关于如何找到合适的位置?这涉及到链表的插入算法:引入一个prev变量,该变量指向p也message(如果是for循环的内部第一次执行),然后把p进行向next移动,和需要插入的Message进行比较when

关键代码如下:

 boolean enqueueMessage(Message msg, long when) {
        ......

        synchronized (this) {
          
            msg.markInUse();
            msg.when = when;
            Message p = mMessages;
            boolean needWake;
            
            //如果消息链表为空,或者插入的Message比消息链表第一个消息要执行的更早,直接插入到头部
            if (p == null || when == 0 || when < p.when) {
                
                msg.next = p;
                mMessages = msg;
                needWake = mBlocked;
            } else {
               
                //否则在链表中找到合适位置插入
                //通常情况下不需要唤醒事件队列,除非链表的头是一个同步屏障,并且该条消息是第一条异步消息
                needWake = mBlocked && p.target == null && msg.isAsynchronous();
                //具体实现如下,这个画张图来说明
                //链表引入一个prev变量,该变量指向p也message(如果是for循环的内部第一次执行),然后把p进行向next移动,和需要插入的Message进行比较when
                Message prev;
                
                for (;;) {
                    prev = p;
                    p = p.next;
                    if (p == null || when < p.when) {
                        break;
                    }
                    if (needWake && p.isAsynchronous()) {
                        needWake = false;
                    }
                }
                msg.next = p; 
                prev.next = msg;
            }

            //如果插入的是异步消息,并且消息链表第一条消息是同步屏障消息。
    //或者消息链表中只有刚插入的这一个Message,并且mBlocked为true即,正在阻塞状态,收到一个消息后也进入唤醒
唤醒谁?MessageQueue.next中被阻塞的nativePollOnce
            if (needWake) {
                nativeWake(mPtr);
            }
        }
        return true;
    }

简单着看下native的epoll (这块还没有深入分析,后面篇章补上吧)

nativePollOnce 和 nativeWake 利用 epoll 系统调用, 该系统调用可以监视文件描述符中的 IO 事件. nativePollOnce 在某个文件描述符上调用 epoll_wait, 而 nativeWake 写入一个 IO 操作到描述符
epoll属于IO复用模式调用,调用epoll_wait等待. 然后 内核从等待状态中取出 epoll 等待线程, 并且该线程继续处理新消息

** removeMessages: 移除消息链表中对应的消息**
需要注意的是,在该函数的实现中分为了头部meg的移除,和非头部的msg的移除。
移除消息链表中头部的和需要移除相同的msg
eg:msg1.what=0;msg2.what=0;msg3.what=0; msg4.what=1; 需要移除what为0的msg,即移除前三个

移除消息链表中非头部的对应的消息,eg:msg1.what=1;msg2.what=0;msg3.what=0; 需要移除what为0的消息,即移除后续的消息,处处体现链表的查询和移除算法

关键代码如下:

void removeMessages(Handler h, int what, Object object) {
  ......
        synchronized (this) {
            Message p = mMessages;

           
            //移除消息链表中头部的和需要移除相同的msg eg:msg1.what=0;msg2.what=0;msg3.what=0; msg4.what=1; 需要移除what为0的msg,即移除前三个
            while (p != null && p.target == h && p.what == what
                   && (object == null || p.obj == object)) {
                Message n = p.next;
                mMessages = n;
                p.recycleUnchecked();
                p = n;
            }

         
            //移除消息链表中非头部的对应的消息,eg:msg1.what=1;msg2.what=0;msg3.what=0; 需要移除what为0的消息,即移除后续的消息,处处体现链表的查询和移除算法
            while (p != null) {
                Message n = p.next;
                if (n != null) {
                    if (n.target == h && n.what == what
                        && (object == null || n.obj == object)) {
                        Message nn = n.next;
                        n.recycleUnchecked();
                        p.next = nn;
                        continue;
                    }
                }
                p = n;
            }
        }
    }

** postSyncBarrier:发送同步屏障消息 **

同步屏障也是一个message,只不过这个Message的target为null,. 通过ViewRootImpl#scheduleTraversals()发送同步屏障消息
同步屏障消息的插入位置并不是都是消息链表的头部,而是根据when等信息而定:如果when不为0,消息链表也不空,在消息链表中找到同步屏障要插入入的位置;如果prev为空,该条同步消息插入到队列的头部。

关键代码如下:

 /**
     * android.view.ViewRootImpl#scheduleTraversals()发送同步屏障消息
     * @param when
     * @return
     */
    private int postSyncBarrier(long when) {
        // Enqueue a new sync barrier token.
        // We don't need to wake the queue because the purpose of a barrier is to stall it.
        synchronized (this) {
            final int token = mNextBarrierToken++;

            //同步屏障也是一个message,只不过这个Message的target为null

            final Message msg = Message.obtain();
            msg.markInUse();
            msg.when = when;
            msg.arg1 = token;

            Message prev = null;
            Message p = mMessages;
            if (when != 0) {
                //如果when不为0,消息链表也不空,在消息链表中找到同步屏障要插入入的位置
                while (p != null && p.when <= when) {
                    prev = p;
                    p = p.next;
                }
            }
            if (prev != null) { // invariant: p == prev.next
                msg.next = p;
                prev.next = msg;
            } else {
                //如果prev为空,该条同步消息插入到队列的头部
                msg.next = p;
                mMessages = msg;
            }
            return token;
        }
    }

dump: MessageQueue信息
有时候我们需要dump出当前looper的Message信息来分析一些问题,比不,是否Queue中有很多消息,如果太多就影响队列中后面的Message的执行,可能造成逻辑处理比较慢,甚至可能导致ANR等情况,MessageQueue的默认复用池是50个,如果太多排队的Message也会影响性能。通过dump Message信息可以帮助分析。mHandler.getLooper().dump(new PrintWriterPrinter(writer), prefix);

 void dump(Printer pw, String prefix, Handler h) {
        synchronized (this) {
            long now = SystemClock.uptimeMillis();
            int n = 0;
            for (Message msg = mMessages; msg != null; msg = msg.next) {
                if (h == null || h == msg.target) {
                    pw.println(prefix + "Message " + n + ": " + msg.toString(now));
                }
                n++;
            }
            pw.println(prefix + "(Total messages: " + n + ", polling=" + isPollingLocked()
                    + ", quitting=" + mQuitting + ")");
        }
    }

五、Looper

Looper主要涉及到构造、prepare和loop几个重要的方法,在保证一个线程有且只有一个Looper的设计上,采用了ThreadLocal以及代码逻辑的控制。

变量

//一些重要的变量  
    static final ThreadLocal<Looper> sThreadLocal = new ThreadLocal<Looper>();

    final MessageQueue mQueue;

    final Thread mThread;

构造方法
在构造Looper的时候 创建和Looper一一对应的MessageQueue

    private Looper(boolean quitAllowed) {
        //在构造Looper的时候 new一一对应的MessageQueue
        mQueue = new MessageQueue(quitAllowed);
        mThread = Thread.currentThread();
    }

prepare
我们这里可以看到消息机制是 如何保证一个线程只有一个Looper。

//quitAllowed参数是否允许quit,UI线程的Looper不允许退出,其他的允许退出
private static void prepare(boolean quitAllowed) {
    //保证一个线程只能有一个Looper,这里的sThreadLocal
    if (sThreadLocal.get() != null) {
            throw new RuntimeException("Only one Looper may be created per thread");
        }
        sThreadLocal.set(new Looper(quitAllowed));
    }

loop
我们在MessageQueue的next方法已经分析过nativePollOnce这个方法可能会阻塞,直到拿到message。
如果next返回一个null的Message退出Looper循环,否则进行msg的派发。
取出的msg执行完之后,会加入到回收池中等待复用。recycleUnchecked我们在Message中也已经分析过了。不清楚的可以再回看。

public static void loop() {
        final Looper me = myLooper();
        if (me == null) {
            throw new RuntimeException("No Looper; Looper.prepare() wasn't called on this thread.");
        }
    ……
    for (;;) {
            //next方法是一个会阻塞的方法,MessageQueue的next方法前面我们已经分析过nativePollOnce这个方法会可能阻塞,直到拿到message。
            Message msg = queue.next(); 
            //收到为空的msg,Loop循环退出。那么何时会收到为空的msg呐? quit
            if (msg == null) {
                // No message indicates that the message queue is quitting.
                return;
            }
            //msg的派发,msg.target就是Handler,即调用Handler的dispatchMessage派发消息
            msg.target.dispatchMessage(msg);

            ……
            //msg回收
            msg.recycleUnchecked();
        }

六、HandleThread

HandlerThread是一个带有Looper的Thread。

全局变量

public class HandlerThread extends Thread {
    int mPriority;//线程优先级
    int mTid = -1;//线程id
    Looper mLooper;
    private Handler mHandler;
    ......
}

构造方法

    public HandlerThread(String name) {
        super(name);
        //用于run时设置线程的优先级Process.setThreadPriority(mPriority);

        mPriority = Process.THREAD_PRIORITY_DEFAULT;
    }

    public HandlerThread(String name, int priority) {
        super(name);
        mPriority = priority;
    }

run方法
进行Looper的prepare和loop的调用,配置好Looper环境

    @Override
    public void run() {
        //线程id
        mTid = Process.myTid();
        //调用Looper的prepare方法,把当前该线程关联的唯一的Looper加入到sThreadLocal中
        Looper.prepare();
        
        synchronized (this) {
            //从sThreadLocal中获取Looper
            mLooper = Looper.myLooper();
            
            notifyAll();
        }
        //设置线程的优先级,默认THREAD_PRIORITY_DEFAULT,如果是后台业务可以配置为THREAD_PRIORITY_BACKGROUND,根据具体场景进行设置
        Process.setThreadPriority(mPriority);
        //可以做一些预设置的操作
        onLooperPrepared();
        //开始looper循环
        Looper.loop();
        mTid = -1;
    }

使用HandlerThread的一般流程如下

// Step 1: 创建并启动HandlerThread线程,内部包含Looper
HandlerThread handlerThread = new HandlerThread("xxx");
handlerThread.start();

// Step 2: 创建Handler
Handler handler = new Handler(handlerThread.getLooper());

handler.sendMessage(msg);

这样有一个弊端,就是每次使用Handler都要new HandlerThread,而Thread又是比较占用内存,
能不能减少Thread的创建,或者说是Thread的复用.
并且实现Message能够得到及时执行,不被队列中前面的Message阻塞;
这的确是一个有很有意思很有挑战的事情。

七、资料

  1. Android源码
  2. ThreadLocal原理分析与使用场景
  3. Android消息机制1-Handler(Java层)
  4. Android全面解析之Handler机制(终篇):常见问题汇总
  5. Handler真的懂了吗?
  6. Android 同步屏障?阻塞唤醒? Handler 中隐藏的秘密
  7. IO多路复用之epoll总结
  8. 关于Handler 的这 15 个问题,你都清楚吗?
  9. 「细品源码」 Android 系统的血液:Handler
  10. 自信,这是最好的ThreadLocal分析
  11. Android Handler:手把手带你深入分析 Handler机制源码
  12. Android Handler.removeMessage移除所有postDelayed的问题
  13. Android 中 MessageQueue 的 nativePollOnce

八、收获

通过对Android消息机制的源码分析梳理,搞清楚了

  1. Android消息机制的流程;
  2. 如何保证一个线程对应一个Looper
  3. Message的单链表的数据结构设计以及Message的复用池机制
  4. MessageQueue再加入Message和取出Message的实现,以及涉及到阻塞唤醒以及同步屏障。

关于ThreadLocal以及native层的分析还没有理解透彻,后面两篇我们再来分析学习下

感谢你的阅读
下一篇我们ThreadLocal及其Android消息机制中的运用,欢迎关注公众号“音视频开发之旅”,一起学习成长。
欢迎交流