Mybatis常用用法之 Mybatis架构原理

347 阅读3分钟

这是我参与更文挑战的第4天,活动详情查看: 更文挑战

一:架构设计

image.png 我们把Mybatis的功能架构分为三层:
(1) API接口层:提供给外部使用的接口 API,开发人员通过这些本地API来操纵数据库。接口层一接收到 调用请求就会调用数据处理层来完成具体的数据处理。 MyBatis和数据库的交互有两种方式:
a. 使用传统的MyBati s提供的API ;
b. 使用Mapper代理的方式
(2) 数据处理层:负责具体的SQL查找、SQL解析、SQL执行和执行结果映射处理等。它主要的目的是根 据调用的请求完成一次数据库操作。
(3) 基础支撑层:负责最基础的功能支撑,包括连接管理、事务管理、配置加载和缓存处理,这些都是 共 用的东西,将他们抽取出来作为最基础的组件。为上层的数据处理层提供最基础的支撑

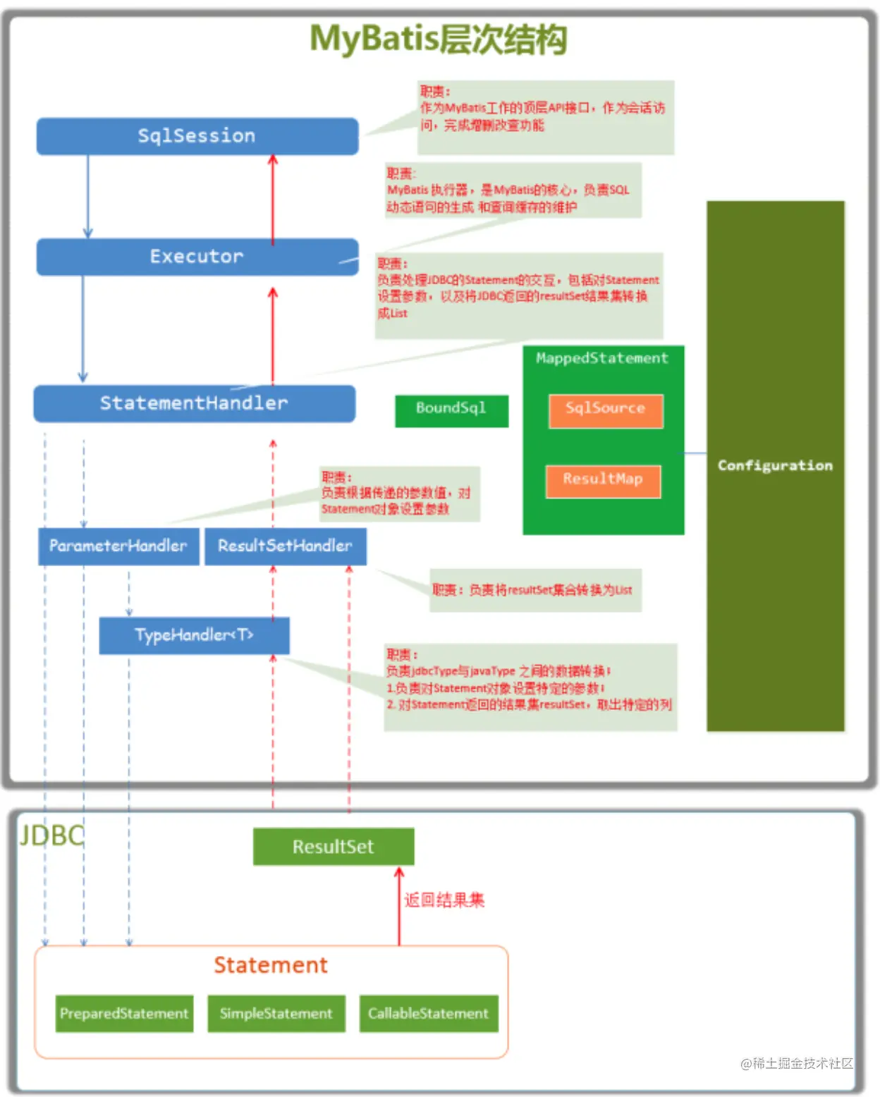
二:主要构件及其相互关系

构建描述
SqlSession作为MyBatis工作的主要顶层API,表示和数据库交互的会话,完成必要数 据库增删改查功能
ExecutorMyBatis执行器,是MyBatis调度的核心,负责SQL语句的生成和查询缓存的维护
StatementHandler封装了JDBC Statement操作,负责对JDBC statement的操作,如设置参 数、将Statement结果集转换成List集合。
ParameterHandler负责对用户传递的参数转换成JDBC Statement所需要的参数,
ResultSetHandler负责将JDBC返回的ResultSet结果集对象转换成List类型的集合;
TypeHandler负责java数据类型和jdbc数据类型之间的映射和转换
MappedStatementMappedStatement维护了一条<select /update / delete / insert>节点 的封 装
SqlSource负责根据用户传递的parameterObject,动态地生成SQL语句,将信息封 装到BoundSql对象中,并返回
BoundSql表示动态生成的SQL语句以及相应的参数信息

image.png

三:总体流程

(1) 加载配置并初始化 触发条件:加载配置文件

      配置来源于两个地方,一个是配置文件(主配置文件conf.xml,mapper文件*.xml),—个是java代码中的 注解,将主配置文件内容解析封装到Configuration,将sql的配置信息加载成为一个mappedstatement对象,存储在内存之中

(2) 接收调用请求

      触发条件:调用Mybatis提供的API 传入参数:为SQL的ID和传入参数对象 处理过程:将请求传递给下层的请求处理层进行处理。

(3) 处理操作请求

      触发条件:API接口层传递请求过来
      传入参数:为SQL的ID和传入参数对象
      处理过程:
            (A) 根据SQL的ID查找对应的MappedStatement对象。
            (B) 根据传入参数对象解析MappedStatement对象,得到最终要执行的SQL和执行传入参数。
            (C) 获取数据库连接,根据得到的最终SQL语句和执行传入参数到数据库执行,并得到执行结果。
            (D) 根据MappedStatement对象中的结果映射配置对得到的执行结果进行转换处理,并得到最终的处理 结果。
            (E) 释放连接资源。

(4) 返回处理结果

      将最终的处理结果返回。