大家好,我是痞子衡,是正经搞技术的痞子。今天痞子衡给大家分享的是深入i.MXRT1050系列ROM中串行NOR Flash启动初始化流程。
从外部串行NOR Flash启动问题是i.MXRT系列开发最高频的话题,无论是开发调试XIP应用程序阶段还是最终产品量产阶段都绕不开NOR Flash选型以及为它设计一个匹配的FDCB配置块。如果不了解FDCB是什么,先去看痞子衡之前的文章 《Bootable image格式与加载》。
实际开发过程中,影响串行NOR Flash正常下载/启动的因素有很多,痞子衡已经写过三篇:《16MB以上使用不当因素》、《SFDP因素》、《QE bit因素》,列举了三个不同因素,当然这都是出了问题,具体调试分析才定位出来的,显然还有很多未知因素等待陆续被发掘。
如果总是被动去解决问题,那问题是解不完的。不如我们主动出击,摸清i.MXRT启动串行NOR Flash设备到底是怎样的初始化流程,搞清这个流程,将来定位启动问题才能游刃有余,话不多说,开始今天的主题。
- 备注:本文主角是i.MXRT1050,但内容也同样适用i.MXRT1020/1015,对于i.MXRT1010也算适用但有两处微小差别(冗余App启动支持,Flash上电等待时间处理)。
一、整体初始化流程
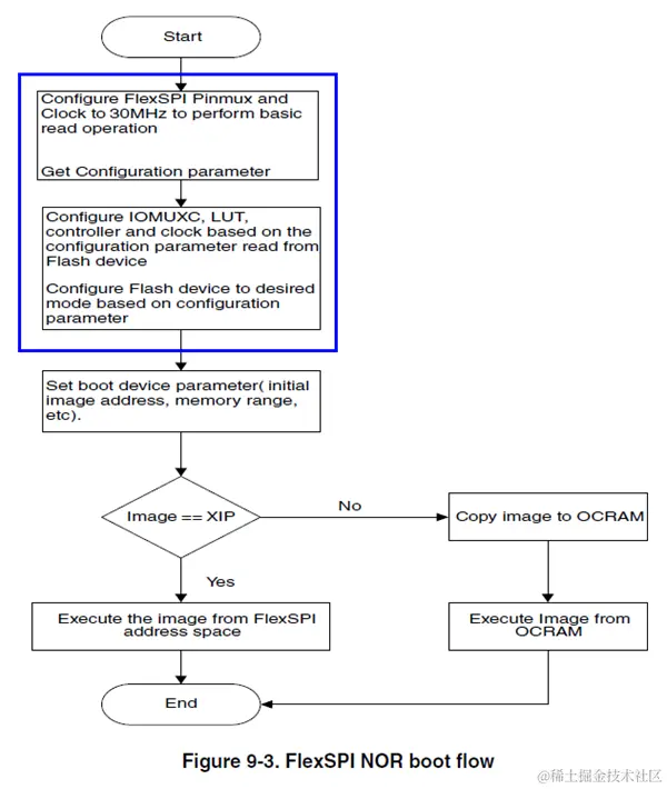
我们知道外部串行NOR Flash是接到i.MXRT的FlexSPI外设引脚上,有时串行NOR Flash启动也叫FlexSPI NOR启动。关于FlexSPI NOR启动流程,i.MXRT1050参考手册System Boot章节有如下流图,蓝框之外的流程属于常规i.MXRT启动XIP App流程,是个通用流程。蓝框之内才是具体FlexSPI初始化步骤,这个步骤概括得比较精炼。
为了让大家对FlexSPI NOR设备启动初始化流程有个更具体的概念,痞子衡重新画了一张更详细的流程图,图中灰底框里描述得是FlexSPI初始化流程,痞子衡将其分解成了六步,我们有必要深入这六步初始化流程。
二、分解初始化流程
2.1 复位Flash芯片(可选)
第一步是尝试复位Flash芯片,这步是可选的,在fuse_0x6e0[7]里配置,默认是不使能的。复位Flash目的是为了让Flash处于一个确定的初始状态,方便i.MXRT BootROM去配置访问。为什么要强调Flash的初始状态,因为很多时候i.MXRT未必是冷启动(上电启动),也有可能是软复位启动(比如调用NVIC_SystemReset),这时候外部Flash已经被软复位前执行过的BootROM甚至用户App配置过,因此Flash的状态可能不是上电初始状态(一般来说板级设计里Flash的RESET#引脚要么悬空,要么连接i.MXRT的POR#引脚),这可能会影响软复位后BootROM去再次配置启动这块不定态的Flash。
fuse 0x6e0[7] - FLEXSPI_RESET_PIN_EN
正常的Flash都提供了RESET#引脚来实现跟上电复位一样的功能,对于普通8-pin的QSPI Flash,这个RESET#引脚往往是跟信号线IO3复用的(仅在QE bit没使能情况下有效),而对于16-pin的QSPI Flash或者HyperFlash,其RESET#引脚都是独立的。
BootROM就是借助了Flash的RESET#引脚来实现的复位操作,实现代码比较简单,i.MXRT1050 BootROM直接指定了GPIO1[9]当做复位信号线,板级设计里需要你将GPIO1[9]连到Flash的RESET#引脚,然后BootROM就是简单地拉低GPIO1[9]即可。RESET#信号都是低电平有效,BootROM直接拉低这个信号持续250us,这个低电平持续时间对于复位来说是够够的,很多Flash数据手册里其实仅要求几us即可。
- 备注:对于BootROM的Flash复位功能来说,主要适用有独立RESET#引脚的Flash。
#define RESET_PAD_IDX kIOMUXC_SW_MUX_CTL_PAD_GPIO_AD_B0_09
#define RESET_PIN_MUX IOMUXC_SW_MUX_CTL_PAD_MUX_MODE(5)
#define RESET_PIN_GPIO GPIO1
#define RESET_PIN_INDEX 9
if ((OCOTP->MISC_CONF1 & 0x80) >> 7)
{
// Set pinmux as GPIO
IOMUXC->SW_MUX_CTL_PAD[RESET_PAD_IDX] = RESET_PIN_MUX;
// Set GPIO to output mode
RESET_PIN_GPIO->GDIR |= (1U<<RESET_PIN_INDEX);
// High
RESET_PIN_GPIO->DR_SET = (1U<<RESET_PIN_INDEX);
sw_delay_us(250);
// Low
RESET_PIN_GPIO->DR_CLR = (1U<<RESET_PIN_INDEX);
sw_delay_us(250);
// High
RESET_PIN_GPIO->DR_SET = (1U<<RESET_PIN_INDEX);
sw_delay_us(500);
}
2.2 准备初始FDCB配置块
第二步是准备一个初始的FDCB配置块(即flexspi_nor_config_t,大小为512字节),这个初始FDCB配置块将被用来做FlexSPI外设的第一次初始化,目的是为了能够保证FlexSPI初始化之后CPU能够使用AHB方式正常读取Flash(访问性能不要求最高,但求稳定访问)。这个初始FDCB并不是一个完全定死的配置块,部分值也是根据fuse来配置的,一共有三处fuse位置,其中最重要的是FLASH_TYPE:
fuse 0x440[20] - QSPI_2ND_BOOTPIN_ENABLE,决定是否启动第二组FlexSPI pinmux
fuse 0x450[10:8] - FLASH_TYPE,决定当前连接的Flash类型
fuse 0x470[30:24] - DELAY_CELL_NUM,设置Flash读访问时序数据线有效时间
初始FDCB配置块中仅给memConfig设了值,这个memConfig才是用于配置FlexSPI外设本身。如下部分赋值是固定的FDCB设置,不受fuse影响,从这个固定配置你可以看到,BootROM假定了所有外接Flash都是128MB,且访问时钟(SCK)速度能支持30MHz,不要对这个假定感到焦虑,它只是用于FlexSPI第一次初始化,目的只求能正常访问Flash前4KB即可:
flexspi_nor_config_t config;
memset(config, 0, sizeof(config));
// 公共的FDCB配置
config.memConfig.tag = FLEXSPI_CFG_BLK_TAG;
config.memConfig.version = FLEXSPI_CFG_BLK_VERSION;
config.memConfig.deviceType = kFlexSpiDeviceType_SerialNOR;
config.memConfig.sflashA1Size = 128UL*1024*1024;
config.memConfig.serialClkFreq = kFlexSpiSerialClk_30MHz;
config.memConfig.dataHoldTime = 3;
config.memConfig.dataSetupTime = 3;
config.memConfig.timeoutInMs = 1000;
然后便是从fuse里获取flashType,根据具体flashType来对初始FDCB配置块做进一步动态赋值,这进一步赋值才用于区分不同Flash种类(Pad数量、DQS信号属性、最重要的lookupTable等)。
// 从fuse里获取flash类型
uint32_t flashType;
if ((OCOTP->CFG3 & 0x100000) >> 20)
{
flashType = 7;
}
else
{
flashType = (OCOTP->CFG4 & 0x700) >> 8;
}
上图中最重要的FDCB赋值是config.memConfig.lookupTable,它是FlexSPI外设需要的核心配置,有了这个配置,CPU便可以直接从AHB总线读取Flash的内容,因为FlexSPI会自动解析AHB总线读请求然后翻译成具体FlexSPI读时序,底层读时序需要的命令、地址字节数、DUMMY周期都在lookupTable里。BootROM预存了如下6大类Flash的lookupTable:
// Dedicated 3Byte Address Read(0x03), 24bit address
static const uint32_t s_dedicated3bRead[4] = {
FLEXSPI_LUT_SEQ(CMD_SDR, FLEXSPI_1PAD, 0x03, RADDR_SDR, FLEXSPI_1PAD, 0x18),
FLEXSPI_LUT_SEQ(READ_SDR, FLEXSPI_1PAD, 0x04, STOP, FLEXSPI_1PAD, 0),
0,
0
};
// Dedicated 4Byte Address Read(0x13), 32 bit address
static const uint32_t s_dedicated4bRead[4] = {
FLEXSPI_LUT_SEQ(CMD_SDR, FLEXSPI_1PAD, 0x13, RADDR_SDR, FLEXSPI_1PAD, 0x20),
FLEXSPI_LUT_SEQ(READ_SDR, FLEXSPI_1PAD, 0x04, STOP, FLEXSPI_1PAD, 0),
0,
0
};
// HyperFlash Read
static const uint32_t s_hyperflashRead[4] = {
FLEXSPI_LUT_SEQ(CMD_DDR, FLEXSPI_8PAD, 0xA0, RADDR_DDR, FLEXSPI_8PAD, 0x18),
FLEXSPI_LUT_SEQ(CADDR_DDR, FLEXSPI_8PAD, 0x10, DUMMY_RWDS_DDR, FLEXSPI_8PAD, 0x0c),
FLEXSPI_LUT_SEQ(READ_DDR, FLEXSPI_8PAD, 0x04, STOP, FLEXSPI_8PAD, 0),
0
};
// MXIC Octal DDR read
static const uint32_t s_mxicOctDdrRead[4] = {
FLEXSPI_LUT_SEQ(CMD_DDR, FLEXSPI_8PAD, 0xEE, CMD_DDR, FLEXSPI_8PAD, 0x11),
FLEXSPI_LUT_SEQ(RADDR_DDR, FLEXSPI_8PAD, 0x20, DUMMY_DDR, FLEXSPI_8PAD, 0xc),
FLEXSPI_LUT_SEQ(READ_DDR, FLEXSPI_8PAD, 0x04, STOP, FLEXSPI_8PAD, 0),
0
};
// Micron Octal DDR read
static const uint32_t s_micronOctDdrRead[4] = {
FLEXSPI_LUT_SEQ(CMD_SDR, FLEXSPI_8PAD, 0xFD, RADDR_DDR, FLEXSPI_8PAD, 0x20),
FLEXSPI_LUT_SEQ(DUMMY_DDR, FLEXSPI_8PAD, 0x8, READ_DDR, FLEXSPI_8PAD, 0x04),
0,
0
};
// Adesto Octal DDR read
static const uint32_t s_adestoOctDdrRead[4] = {
FLEXSPI_LUT_SEQ(CMD_SDR, FLEXSPI_8PAD, 0x0B, RADDR_DDR, FLEXSPI_8PAD, 0x20),
FLEXSPI_LUT_SEQ(DUMMY_DDR, FLEXSPI_8PAD, 0x8, READ_DDR, FLEXSPI_8PAD, 0x04),
0,
0
};
2.3 第一次FlexSPI初始化
第三步就是利用上述配置完成的初始FDCB块对FlexSPI外设进行第一次初始化,就是下面代码,这个流程跟官方SDK里的flexspi_nor_flash_init()大同小异,这里不予具体展开。如果在这里初始化就返回失败(这里一般不会失败,因为仅仅是FlexSPI外设自身初始化,并不涉及操作外部Flash芯片的动作),BootROM则直接退出FlexSPI NOR设备启动,转入SDP下载。
#define FLEXSPI_INSTANCE 0
uint32_t instance = FLEXSPI_INSTANCE;
status_t status = flexspi_init(instance, (flexspi_mem_config_t *)(&config));
if (status != kStatus_Success)
{
return status;
}
flexspi_update_lut(instance, 0, &config.memConfig.lookupTable, 1);
2.4 若干善后工作
上述第一次FlexSPI初始化一般都会成功的,但这并不代表fuse里的flashType等配置跟板子上Flash型号是匹配的,也就是说初始FDCB配置块此时还没有被充分验证其是否适用板载Flash型号。
FlexSPI第一次初始化结束后,为了保证后续能正常AHB访问,BootROM里做了一些善后工作,主要是两件事:
- 做一些访问前的延时:根绝fuse 0x450[3:2] - HOLD TIME来调用microseconds_delay()做延时,以使FlexSPI外设完全准备好。
- 做一次无效AHB访问:类似这样的代码 volatile uint32_t dummy = *(uint32_t *)0x60000000;,无效AHB读可以使Flash退出continuous read模式
2.5 获取用户FDCB配置块
善后工作结束之后,此时CPU应该可以通过AHB正常访问Flash了,这个阶段我们只需要从Flash的偏移0地址处读取用户FDCB,验证用户FDCB是否存在,这里才是对前面初始FDCB配置块以及第一次FlexSPI外设初始化的真正考验。
验证用户FDCB是否存在就是简单读取FDCB的前四个字节(tag),验证这个tag是否合法。如果第一次验证tag不成功(有可能是FlexSPI配置不正确,也有可能是用户FDCB不存在),会尝试做一次三字节地址切换到四字节地址的LUT更新(仅适用QSPI Flash),然后做第二次tag读取验证,如果此时还是验证失败(大概率是不存在用户FDCB了),BootROM则直接退出FlexSPI NOR设备启动,转入SDP下载。
#define FlexSPI_AMBA_BASE (0x60000000U)
#define FLASH_BASE FlexSPI_AMBA_BASE
// 使用三字节地址的LUT对Flash进行初次AHB访问
flexspi_clear_cache(FLEXSPI_INSTANCE);
flexspi_nor_config_t *pConfig = (flexspi_nor_config_t *)FLASH_BASE;
if (pConfig->memConfig.tag != FLEXSPI_CFG_BLK_TAG)
{
// 因为拿不到用户FDCB的tag,尝试切换使用四字节地址的LUT
if (flashType == 0)
{
flexspi_update_lut(FLEXSPI_INSTANCE, 0, s_basic4bRead, 1);
}
flexspi_clear_cache(FLEXSPI_INSTANCE);
pConfig = (flexspi_nor_config_t *)FLASH_BASE;
}
// 对Flash进行第二次AHB访问,再次确认能否拿到用户FDCB的tag
if (pConfig->memConfig.tag != FLEXSPI_CFG_BLK_TAG)
{
return kStatus_Fail;
}
上面代码里有flexspi_clear_cache()操作,这个其实就是利用FLEXSPI0->MCR0[SWRESET]做一个外设级别的软复位,另外代码里还涉及到一个四字节地址QSPI Flash的LUT表,即如下所示:
// Basic read with 32bit address
static const uint32_t s_basic4bRead[4] = {
FLEXSPI_LUT_SEQ(CMD_SDR, FLEXSPI_1PAD, 0x03, RADDR_SDR, FLEXSPI_1PAD, 0x20),
FLEXSPI_LUT_SEQ(READ_SDR, FLEXSPI_1PAD, 0x04, STOP, FLEXSPI_1PAD, 0),
0,
0
};
2.6 第二次FlexSPI初始化
到了这里,基本代表第一次FlexSPI初始化是正确且可用的,并且能够拿到有效的用户FDCB配置块。这时候就是利用用户FDCB配置块对FlexSPI外设做第二次初始化,初始化代码流程跟第一次初始化是一模一样的。
这个第二次初始化是非常有必要的,因为它反映了用户的真实需求,用户FDCB配置块里会准确描述板载Flash的全面特性(访问速度,真实存储空间大小,特殊定制LUT等等),这些信息必须由用户来提供。
需要注意的是,第二次FlexSPI初始化返回成功并不代表用户FDCB配置块一定就是正确的,还是那句话,这仅仅是对FlexSPI外设自身的初始化。后续常规App解析流程里才是对这个用户FDCB配置块的真正考验。
至此,深入i.MXRT1050系列ROM中串行NOR Flash启动初始化流程痞子衡便介绍完毕了,掌声在哪里~~~
欢迎订阅
文章会同时发布到我的 博客园主页、CSDN主页、知乎主页、微信公众号 平台上。
微信搜索"痞子衡嵌入式"或者扫描下面二维码,就可以在手机上第一时间看了哦。
