基于Springboot+SpringCloud+Vue+Redis+Es的牛逼商城系统【附带一切资料】

919 阅读2分钟

该项目用到的技术非常的多,非常的适合学习,用到的技术有Springboot、SpringCloud、Vue、Redis、Es、MyCat、Nginx、RabbitMQ,如果用于学习应该是非常的全面,如果是用于找工作,可以直接吊打面试官。本系统的资料,包括源码,讲义,视频,资料全部开源。

 

 

首先看项目的介绍。

 

一,项目介绍

 

·      乐优商城是一个全品类的电商购物网站(B2C)。

·      用户可以在线购买商品,加入购物车,下单,秒杀商品

·      可以评论已购买商品

·      管理员可以在后台管理商品的上下架,促销活动

·      管理员可以监控商品销售状况

·      客服可以在后台处理退款操作

 

技术选型:

 

      前端技术:

 

  • 基础的HTML,CSS,JavaScript的(基于ES6标准)
  • JQuery
  • Vue.js 2.0以及基于Vue的框架:Vuetify
  • 前端构建工具:的WebPack
  • 前端安装包工具:NPM
  • Vue的脚手架:Vue的-CLI
  • Vue的路由:VUE路由器
  • AJAX框架:爱可信
  • 基于Vue的富文本框架:quill-editor

 

   后端技术:

 

  • 基础的SpringMVC、Spring 5.0和MyBatis3
  • Spring Boot 2.0.1版本
  • Spring Cloud 最新版 Finchley.RC1
  • Redis-4.0
  • RabbitMQ-3.4
  • Elasticsearch-5.6.8
  • nginx-1.10.2:
  • FastDFS - 5.0.8
  • MyCat
  • Thymeleaf

 

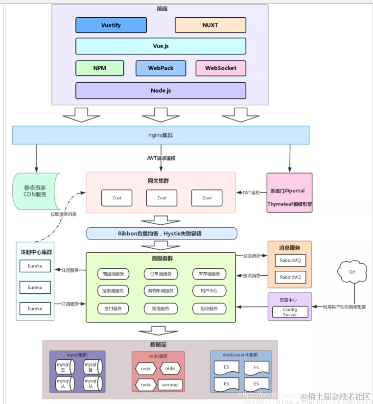
二,系统架构

 

架构图介绍

 

 

项目结构

 

 

调用关系:

 

整个乐优商城可以分为两部分:后台管理系统,前台门户系统。

 

后台管理:

 

后台系统主要包含以下功能:

 

  • 商品管理,包括商品分类,品牌,商品规格等信息的管理

     

  • 销售管理,包括订单统计,订单退款处理,促销活动生成等

     

  • 用户管理,包括用户控制,冻结,解锁等

     

  • 权限管理,整个网站的权限控制,采用智威汤逊鉴权方案,对用户及API进行权限控制

     

  • 统计,各种数据的统计分析展示

 

后台系统会采用前后端分离开发,而且整个后台管理系统会使用Vue.js框架搭建出单页应用(SPA)。

 

 

前台门户面向的是客户,包含与客户交互的一切功能例如:

  • 搜索商品
  • 加入购物车
  • 下单
  • 评价商品等等

前台系统我们会使用Thymeleaf模板引擎技术来完成页面开发。出于SEO优化的考虑,我们将不采用单页应用。

 

项目具体的资料,非常的全面,具体的如下所示:

 

 

 

视频学习的地址如下所示:

www.bilibili.com/video/BV1Lv…

 

关注公众号:springmeng

 

除此之外,还提供学习的源码和文档,在公众号后台回复:

 

乐优资料

 

号主是一名javaer,后面也会不断的给大家更新主流技术框架的教程和源码,一起进步,一起搞技术。

 

奥利给…………